vue的生命周期
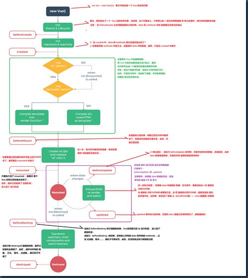
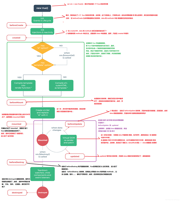
什么是生命周期:从Vue实例创建、运行、到销毁期间,总是伴随着各种各样的事件,这些事件,统称为生命周期
创建期间的生命周期函数:
+ beforeCreate:实例刚在内存中被创建出来,此时,还没有初始化好 data 和 methods 属性
+ created:vue实例已经在内存中创建OK,此时 data 和 methods 已经创建OK,此时还没有开始 编译模板 => 发送ajax请求数据最早的地方
+ beforeMount:此时已经完成了模板的编译,但是还没有挂载到页面中
+ mounted:此时,已经将编译好的模板,挂载到了页面指定的容器中显示 => 获取网页中DOM元素最早的地方 $ref的获取的最早的地方
运行期间的生命周期函数:
+ beforeUpdate:状态更新之前执行此函数, 此时 data 中的状态值是最新的,但是界面上显示的 数据还是旧的,因为此时还没有开始重新渲染DOM节点
+ updated:实例更新完毕之后调用此函数,此时 data 中的状态值 和 界面上显示的数据,都已经完成了更新,界面已经被重新渲染好了!
销毁期间的生命周期函数:
+ beforeDestroy:实例销毁之前调用。在这一步,实例仍然完全可用。
+ destroyed:Vue 实例销毁后调用。调用后,Vue 实例指示的所有东西都会解绑定,所有的事件监听器会被移除,所有的子实例也会被销毁。
注意:在用vue进行多页面应用开发时,vue的生命周期指的是vue实例的生命周期
而在用vue进行单页面应用开发时,因为是通过前端路切换组件视图由,因此vue的生周期指的是组件的生命周期
原文链接:https://blog.csdn.net/mqingo/article/details/86031260


浙公网安备 33010602011771号