RocketMQ源码
RocketMQ源码

4.7.1版本
将源码导入IDEA后,需要先对源码进行编译。编译指令 clean install -Dmaven.test.skip=true

- broker:这个里面存放的就是RocketMQ的Broker相关的代码,这里的代码可以用来启动Broker进程
- client:这个里面就是RocketMQ的Producer、Consumer这些客户端的代码,生产消息、消费消息的代码都在里面
- common:这里放的是一些公共的代码
- dev:这里放的是开发相关的一些信息
- distribution:这里放的就是用来部署RocketMQ的一些东西,比如bin目录 ,conf目录,等等
- example:这里放的是RocketMQ的一些例子 ,抄代码的地方
- filter:这里放的是RocketMQ的一些过滤器的东西
- logappender和logging:这里放的是RocketMQ的日志打印相关的东西
- namesvr:这里放的就是NameServer的源码
- openmessaging:这是开放消息标准,这个可以先忽略
- remoting:这个很重要,这里放的是RocketMQ的远程网络通信模块的代码,基于netty实现的
- srvutil:这里放的是一些工具类
- store:这个也很重要,这里放的是消息在Broker上进行存储相关的一些源码
- style、test、tools:这里放的是checkstyle代码检查的东西,一些测试相关的类,还有就是tools里放的一些命令行监控工具类
这些模块有些东西还是要关注的。例如docs文件夹下的文档,以及各个模块下都有非常丰富 的junit测试代码,这些都是非常有用的。
方法论
很多人写的源码解析的书籍或者技术博客,往往是站在自己已经理解源码之 后的角度去写的。分析源码的时候,是先分析一个模块的源码,再分析一个模块的源码,接着分析下一个模块的源码。如果是已经读懂这个技术的源码的人,是能看懂这本书的,但是如果是初次看这个技术源码的大多数人, 按照这种顺序来,是很难理解的!要分析RocketMQ源码的话,我们是直接就没头没脑的去翻看里面的源码吗?错误的,
正确的做法,应该是尝试在Intellij IDEA中去启动RocketMQ,然后你就可以在源码中打一些断 点,去观察RocketMQ源码的运行过程,而且在这个过程中,还需要从RocketMQ实际运行和使用的角度,去观察他的源码运行的流程
用场景来驱动源码的分析,RocketMQ使用的时候,第一个步骤一定是先启动NameServer,那么我们就先来分析NameServer启动这块的源码,然后第二个步骤一定是启动Broker,那么我们再来分析Broker启动的流程。
接着Broker启动之后,必然会把自己注册到NameServer上去,那我们接着分析Broker注册到NameServer这部分源码,然后 Broker必然会跟NameServer保持一个心跳,那我们继续分析Broker的心跳的源码。
包括我们的客户端发送消息到Broker,Broker的主从同步,实际上我们都可以用这种方式在源码里打断点,然后在Intellij IDEA中启动 和运行RocketMQ,来观察各种场景下的源码运行流程。
所以我们首先肯定要先能在Intellij IDEA中启动和调试RocketMQ的源码,接着才能进一步继续去分析他的源码运行流程。完全按照我们平时使用RocketMQ的各种场景来进行源码的分析,在一个场景中把各种 源码串联起来分析
核心流程按照由大到小,由粗到细的方式几条主线。各种高级特性有更深入的理解。
对有些有争议的问题,带着问题来源码中找答案是最好的。
例如我们经常有人讨论NameServer全部挂了之后,生产者和消费者是否能够用他本地的缓存继续工作一段时 间? 这样的一些问题,看过源码之后是不是有更清晰的了解?
可以以业务线的方式来逐步解读。
启动NameServer以及本地调试源码
在Intellij IDEA中对NameServer启动类配置环境变量
在上面那个界面的左上角有一个+号,我们可以点一下,然后选择Application,此时会出现一个新的配置模板
,配置模板此时是没有名字的,我们在Name中输入NamesrvStartup,Main class可以选择 broker 模块下的NamesrvStartup类,Use classpath of module中可以选择 namesrv 这个module ,也可以直接启动报错之后就有默认配置了:

/Users/deltaqin/workspace/myworkspace2021/code2021/mq-learn/run-rokcet-mq/rocketmq-nameserver

在rocketmq运行目录中创建需要的目录结构以及拷贝配置文件
创建:/Users/deltaqin/workspace/myworkspace2021/code2021/mq-learn/run-rokcet-mq/rocketmq-nameserver

把RocketMQ源码目录中的distrbution目录下的broker.conf、logback_namesvr.xml两个配置文件拷贝到刚才新建的conf目 录中去,接着就需要修改这两个配置文件。

logback_namesvr.xml这个文件,修改里面的日志的目录,修改为你的rocketmq运行目录中的logs目录。里面有很多的 ${user.home},你直接把这些${user.home}全部替换为你的rocketmq运行目录就可以了。
修改broker.conf文件
brokerClusterName = DefaultCluster
brokerName = broker-a
brokerId = 0
# 这是nameserver的地址
namesrvAddr=127.0.0.1:9876
deleteWhen = 04
fileReservedTime = 48
rokerRole = ASYNC_MASTER
flushDiskType = ASYNC_FLUSH
# 这是存储路径,你设置为你的rocketmq运行目录的store子目录
storePathRootDir=/Users/deltaqin/workspace/myworkspace2021/code2021/mq-learn/run-rokcet-mq/rocketmq-nameserver/store
# 这是commitLog的存储路径
storePathCommitLog=/Users/deltaqin/workspace/myworkspace2021/code2021/mq-learn/run-rokcet-mq/rocketmq-nameserver/store/commitlog
# consume queue文件的存储路径
storePathConsumeQueue=/Users/deltaqin/workspace/myworkspace2021/code2021/mq-learn/run-rokcet-mq/rocketmq-nameserver/store/consumequeue
# 消息索引文件的存储路径
storePathIndex=/Users/deltaqin/workspace/myworkspace2021/code2021/mq-learn/run-rokcet-mq/rocketmq-nameserver/store/index
# checkpoint文件的存储路径
storeCheckpoint=/Users/deltaqin/workspace/myworkspace2021/code2021/mq-learn/run-rokcet-mq/rocketmq-nameserver/store/checkpoint
# abort文件的存储路径
abortFile=/Users/deltaqin/workspace/myworkspace2021/code2021/mq-learn/run-rokcet-mq/rocketmq-nameserver/abort
# 设置topic会自动创建
autoCreateTopicEnable=true
启动NameServer
Debug NamesvrStartup.main()了,就可以用debug模式去启动 NameServer了,他会自动找到ROCKETMQ_HOME环境变量,这个目录就是你的运行目录,里面有conf、logs、store几个目录。
他会读取conf里的配置文件,所有的日志都会打印在logs目录里,然后数据都会写在store目录里,启动成功之后,在Intellij IDEA的命 令行里就会看到下面的提示。

启动Broker以及本地调试源码
对Intellij IDEA中的broker模块进行配置
首先在Program arguments里,给Broker启动的时候指定一个配置文件存放地址:-c 你的rocketmq运行目录/conf/broker.conf,接着我们需要配置环境变量,也就是ROCKETMQ_HOME,此时我们可以在Environment Variables里面添加一个ROCKETMQ_HOME 环境变量,他的值就是我们的rocketmq运行目录就可以了,就是里面有conf、store、logs几个目录的
这个时候Broker启动会收到一个-c以及配置文件的参数,而 且他知道环境变量ROCKETMQ_HOME,知道运行目录是哪个,接着他就会基于这个配置文件来启动,同时在这个运行目录中存储数据,包括写入日志。
broker配置文件的内容
broker.conf 主要是配置了NameServer的地址,然后配置了Broker的数据存储路径,包括commitlog文件、consume queue文 件、index文件、checkpoint文件的存储路径,
所以只要我们基于上述的broker配置文件来启动broker,那么他就会跟指定的nameserver来进行通信,然后在指定的目录里存放各种 数据文件,包括在运行目录的logs目录里写入他自己的日志。
distribution里,有一个logback-broker.xml,需要把这个拷贝到运行目录的conf 目录中去,然后修改里面的地址,把${user.hom}都修改为你的rocketmq运行目录。
使用debug模式启动Broker
接着我们就可以使用debug模式启动BrokerStartup类了,右击他点击Debug BrokerStartup.main(),就可以启动他。
然后我们在rocketmq运行目录下的logs中,会找到一个子目录是rocketmqlogs,里面有一个broker.log,就可以看到Broker的启动日 志了

这就说明Broker已经启动成功了

基于本地运行的RocketMQ进行消息的生产与消费
git clone https://github.com/apache/rocketmq-externals.git
cd rocketmq-externals/rocketmq-console
mvn package -DskipTests
java -jar rocketmq-console-ng-2.0.0.jar --server.port=8080 --rocketmq.config.namesrvAddr=127.0.0.1:9876
或者下载下来使用idea导入直接打包:

新建topic:

发送消息:


接收消息:

NameServer启动场景
- 一是维护Broker的服务地址并进行及时的更新。
- 二是给Producer和Consumer提供服务获取Broker列表。


后续Broker启动的时候,都是要向NameServer注册的,然后Producer发送消息的时候,需要从 NameServer获取Broker机器信息,才能发送消息到Broker去。
脚本启动--》NamesrvStartup
那么NameServer启动的时候,是通过哪个脚本来启动的呢?
基于rocketmq-master源码中的distribution/bin目录中的mqnamesrv这个脚本来启动 的,在这个脚本中有极为关键的一行命令用于启动NameServer进程,如下。

sh ${ROCKETMQ_HOME}/bin/runserver.sh org.apache.rocketmq.namesrv.NamesrvStartup $@
runserver.sh脚本启动了NamesrvStartup这个Java 类,那么runserver.sh这个脚本中最为关键的启动NamesrvStartup类的命令是什么呢,如下

简化:
java -server -Xms4g -Xmx4g -Xmn2g org.apache.rocketmq.namesrv.NamesrvStartup
通过java命令 + 一个有main()方法的类,就是会启动一个JVM进程,通过这个JVM进程来执行NamesrvStartup类中的main() 方法,这个main()方法里就完成了NameServer启动的所有流程和工作
使用mqnamesrv脚本启动NameServer的时候,本质就是基于java命令启动了一个JVM进程,执行 NamesrvStartup类中的main()方法,完成NameServer启动的全部流程和逻辑,同时启动NameServer这个JVM进程的时 候,有一大堆的默认JVM参数,你当然可以在这里修改这些JVM参数,甚至进行优化。
NameServer是如何通过脚本来启动的,往往源码分析都是从他的启动脚本开始分析的。

重点--NamesrvController
NamesrvController controller = createNamesrvController(args);
整个NameServer的核心就是一个NamesrvController对象。这个controller对象就跟java Web开发中 的Controller功能类似,都是响应客户端请求的。
在创建NamesrvController对象时,有两个关键的配置
- NamesrvConfig 这个是NameServer自己运行需要的配置信息。
- NettyServerConfig 包含Netty服务端的配置参数,默认占用了9876端口。可以在配置文件中覆盖。
然后在启动服务时,启动几个重要组件:
- RemotingServer 这个就是用来响应请求的。
- 还有一个定时任务会定时扫描不活动的Broker。这个Broker管理是通过routeInfoManager这个功 能组件。
在关闭服务时,关闭了四个东西
- RemotingServer
- remotingExecutor
- Netty服务线程池;
- scheduledExecutorService 定时任务;
- fileWatchService 这个是用来跟踪TLS配置的。这是跟权限相关的,我们暂不关注。
NamesrvController是如何被创建出来的?
阅读源码的一个技巧:哪些需要细看,哪些可以暂时先跳过,在阅读源码的时候,有些源码 是要细看的,但是有些源码你可以大致猜测一下他的作用,就直接略过去了,抓住真正的重点去看!
createNamesrvController()方法,进入之后,刚开始就有一段让人看不太懂的代码,有的人喜欢钻牛角尖的,直接去分析上面代码中的一些细节,比如看看 ServerUtil.buildCommandlineOptions(new Options())是在干什么,或者看看ServerUtil.parseCmdLine()是在干什 么,那你就误入迷途了。因为很明显代码并不存在什么核心逻辑,你从他的代码的字面意思就可以大致猜测出来,他里面包含了很多 CommandLine相关的字眼,那么顾名思义,这就是一段跟命令行参数相关的代码!就是解析一下我们传递进去的一些命令 行参数而已!
接着创建了NamesrvConfig和NettyServerConfig两个关键的配置类!
通过nettyServerConfig.setListenPort(9876)这行代码就可以发现,NameServer他默认固定的监听请求的 端口号就是9876,因为他直接在代码里写死了这个端口号了,所以NettyServer应该就是监听了9876这个端口号,来 接收Broker和客户端的请求的!
NameServer的核心配置到底是如何进行解析的?
在启动NameServer的时候,用-c选项带上了一个配置文件的 地址,然后此时他启动的时候,运行到上面的代码,就会把你配置文件里的配置,放入两个核心配置类里去。 比如你有一个配置文件是:nameserver.properties,里面有一个配置是serverWorkerThreads=16,那么就会读取出来这个配置,然后覆盖到NettyServerConfig里去!
NameServer启动的时候后,刚开始就是在初始化和解析 NameServerConfig、NettyServerConfig相关的配置信息,但是一般情况下,我们其实不会特意设置什么配置,所以 他这里一般都是用默认配置的!
跟NameServer启动日志配合起来看
其实我们知道NameServer刚启动就会初始化和解析一些核心配置信息,尤其是NettyServer的一些网络配置信息,然后初始化完毕配置信息之后,他就会打印这些配置信息,
NameServer的启动日志,通过分析源码以及其中的日志打印
Broker启动场景
Broker配置与启动
Broker是整个RocketMQ的业务核心,所有消息存储、转发这些最为重要的业务都是在Broker中进行处 理的。
而Broker的内部架构,有点类似于JavaWeb开发的MVC架构。有Controller负责响应请求,各种Service 组件负责具体业务,然后还有负责消息存盘的功能模块则类似于Dao。
通过Broker的启动过程,观察总结出Broker的内部结构。

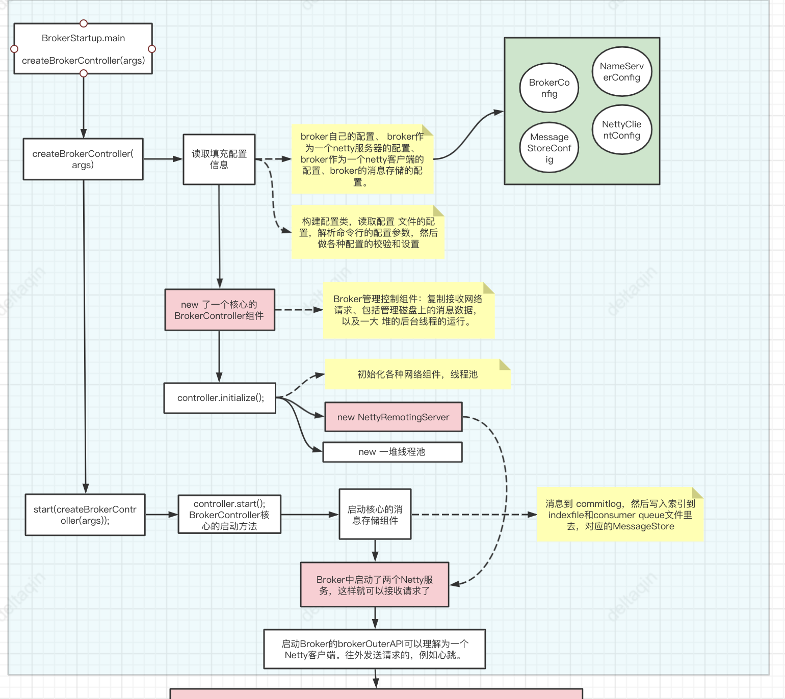
Broker启动的入口在BrokerStartup这个类,可以从他的main方法开始调试。 启动过程关键点: 重点也是围绕一个BrokerController对象,先创建,然后再启动。
- 首先:在BrokerStartup.createBrokerController方法中可以看到Broker的几个核心配置:
- BrokerConfig、
- NettyServerConfig :Netty服务端占用了10911端口。同样也可以在配置文件中覆盖。
- NettyClientConfig、
- MessageStoreConfig
- 然后:在BrokerController.start方法可以看到启动了一大堆Broker的核心服务
- this.messageStore.start();启动核心的消息存储组件
- this.remotingServer.start(); this.fastRemotingServer.start(); 启动两个Netty服务
- this.brokerOuterAPI.start();启动客户端,往外发请求 BrokerController.this.registerBrokerAll: 向NameServer注册心跳。
- this.brokerStatsManager.start(); this.brokerFastFailure.start();这也是一些负责具体业务的功能组件
我们现在不需要了解这些核心组件的具体功能,只要有个大概,Broker中有一大堆的功能组件负责具体 的业务。后面等到分析具体业务时再去深入每个服务的细节。

Broker的注册
注意是一个定时的任务,broker向nameserver注册和心跳,不是第一次注册就看做是心跳。
NameServer会维护Broker的路由列表,并对路由列表进行实时更新。


在NameServer中也会启动一个定时任务,扫描不活动的Broker。具体观察 NamesrvController.initialize方法
BrokerOuter API是如何发送注册请求的?

NameServer是如何检测心跳的
开启了一个定时任务,一个120s的定时任务,检测当前的列表里面的过期的broker移除出去,

内部逻辑:

客户端Producer的启动和初始化
- Producer刚启动初始化的时候,就会去拉取每个Topic的路由数据呢?还是等你第一次往一个Topic发送消息的时候再拉取路由数据呢
- 不可能是刚初始化启动的时候就拉取Topic的路由数据,因为你刚开始启动的时候,不知道要发送消息到哪个Topic去啊!
- 一定是在你第一次发送消息到Topic的时候,才会去拉取一个Topic的路由数据,包括这个Topic有几个 MessageQueue,每个MessageQueue在哪个Broker上,然后从中选择一个MessageQueue,跟那台Broker建立网 络连接,发送消息过去。
- Producer发送消息必然要跟Broker建立网络,这个是在Producer刚启动的时候就立马跟 所有的Broker建立网络连接吗?不是的,因为此时你也不知道你要跟哪个Broker进行通信。
- 所以其实很多核心的逻辑,包括Topic路由数据拉取,MessageQueue选择,以及跟Broker建立网络连接,通过网络 连接发送消息到Broker去,这些逻辑都是在Producer发送消息的时候才会有。
所以我们根本没有必要对Producer的初始化过程做太过于详细的分析。其实初始化的过程极为的复杂,但是我们却真的不用过于的深究,因为其实比如拉取Topic的路由数据,选择 MessageQueue,跟Broker构建长连接,发送消息过去,这些核心的逻辑,都是封装在发送消息的方法中的。
Producer发消息场景
Producer有两种:
- 一种是普通发送者:DefaultMQProducer。这个只需要构建一个Netty客户端,往Broker发送消息 就行了。注意,异步回调只是在Producer接收到Broker的响应后自行调整流程,不需要提供Netty 服务。
- 另一种是事务消息发送者: TransactionMQProducer。这个需要构建一个Netty客户端,往 Broker发送消息。同时也要构建Netty服务端,供Broker回查本地事务状态。
只关注DefaultMQProducer的整个过程。
整个Producer的流程,大致分两个步骤
- start方法,进行一大堆的准备工作
- 各种各样的send方法,进行消息发送。
那我们重点关注以下几个问题:
-
首先 Broker的核心启动流程:在mQClientFactory的start方法中,启动了生产者的一大堆重要服务。然后在DefaultMQProducerImpl的start方法中,又回到了生产者的mqClientFactory的启动过程,这中间有服务状态的管理。
-
其次 Borker路由信息的管理: Producer需要拉取Broker列表,然后跟Broker建立连接等等很多 核心的流程,其实都是在发送消息时建立的。因为在启动时,还不知道要拉取哪个Topic的Broker列表 呢。所以对于这个问题,我们关注的重点,不应该是start方法,而是send方法。
- 而对NameServer的地址管理,则是散布在启动和发送的多个过程当中,并且NameServer地址可以通 过一个Http服务来获取。
- Send方法中,首先需要获得Topic的路由信息。这会从本地缓存中获取,如果本地缓存中没有,就从 NameServer中去申请。核心在 org.apache.rocketmq.client.impl.producer.DefaultMQProducerImpl#tryToFindTopicPublishInfo方 法
从NameServer拉取topic路由信息


Producer根据负载均衡算法选择messageQueue从而确定一个Broker机器
Topic是一个逻辑上的概念,一个Topic的数据往往是分布式存储在多台Broker机器上的,因此 Topic本质是由多个MessageQueue组成的。每个MessageQueue都可以在不同的Broker机器上,当然也可能一个 Topic 的多个MessageQueue在一个Broker机器上。
Producer的负载均衡策略,默认会把消息平均的发送到所 有MessageQueue里的。
获取路由信息后,会选出一个MessageQueue去发送消息。这个选MessageQueue的方法就是一个索 引自增然后取模的方式。只要你知道了要发送消息到哪个MessageQueue上去,然后就知道这个MessageQueue在哪台Broker机器上,接着 就跟那台Broker机器建立连接,发送消息给他就可以了。
在发送Netty请求时,实际上是指定的MessageQueue,而不是Topic。Topic只是用来找 MessageQueue。
然后根据MessageQueue再找所在的Broker,往Broker发送请求。
org.apache.rocketmq.client.latency.MQFaultStrategy#selectOneMessageQueue


Producer 跟Broker建立网络连接发送消息到Broker

消息存储到磁盘
- commitLog:消息存储目录
- config:运行期间一些配置信息
- consumerqueue:消息消费队列存储目录
- index:消息索引文件存储目录
- abort:如果存在改文件寿命Broker非正常关闭
- checkpoint:文件检查点,存储CommitLog文件最后一次刷盘时间戳、consumerquueue最后一 次刷盘时间,index索引文件最后一次刷盘时间戳。
单个消息存储文件、 消息消费队列文件、Hash索引文件长度固定以便使用内存映射机制进行文件的读写操作。
RocketMQ组织文件以文件的起始偏移量来命令文件,这样根据偏移量能快速定位到真实的物理文件。
RocketMQ基于内存映射文件机制提供了同步刷盘和异步刷盘两种机制,异步刷盘是指在消息存储时先追加到内存映 射文件,然后启动专门的刷盘线程定时将内存中的文件数据刷写到磁盘。
CommitLog,消息存储文件,RocketMQ为了保证消息发送的高吞吐量,采用单一文件存储所有主题消 息,保证消息存储是完全的顺序写,但这样给文件读取带来了不便,为此RocketMQ为了方便消息消费 构建了消息消费队列文件,基于主题与队列进行组织,同时RocketMQ为消息实现了Hash索引,可以为 消息设置索引键,根据所以能够快速从CommitLog文件中检索消息。当消息达到CommitLog后,会通过ReputMessageService线程接近实时地将消息转发给消息消费队列 文件与索引文件。
为了安全起见,RocketMQ引入abort文件,记录Broker的停机是否是正常关闭还是 异常关闭,在重启Broker时为了保证CommitLog文件,消息消费队列文件与Hash索引文件的正确性, 分别采用不同策略来恢复文件。
RocketMQ不会永久存储消息文件、消息消费队列文件,而是启动文件过期机制并在磁盘空间不足或者 默认凌晨4点删除过期文件,文件保存72小时并且在删除文件时并不会判断该消息文件上的消息是否被 消费。
Broker获取到一条消息之后,他是如何存储这条消息的?
messageStore就是负责消息存储的核心组件。
CommitLog的doAppend方法就是Broker写入消息的实际入口。这个方法最终会把消息追加到 MappedFile映射的一块内存里,并没有直接写入磁盘。写入消息的过程是串行的,一次只会允许一个 线程写入。
Broker通过Netty网络服务器获取到 一条消息,接着就会把这条消息写入到一个CommitLog文件里去,一个Broker机器上就只有一个CommitLog文件,所有Topic的消息 都会写入到一个文件里去

在Broker上写入消息到CommitLog文件的时候,会申请一个putMessageLock锁,都是串行的,不会让你并发的写入,并发写入文件必然会 有数据错乱的问题,下面是源码片段。

对消息做出一通处理,包括设置消息的存储时间、创建全局唯一的消息ID、计算消息的总长度,然后会走 一段很关键的源码,把消息写入到MappedFile

cb.doAppend()这行代码,这行代码其实是把消息追加到MappedFile映射的一块内存里去,并没有 直接刷入磁盘

什么时候才会把内存里的数据刷入磁盘,其实要看我们配置的刷盘策略,另外就是不 管是同步刷盘还是异步刷盘,假设你配置了主从同步,一旦你写入完消息到CommitLog之后,接下来都会进行主从同 步复制的。
分发ConsumeQueue和IndexFile,一条消息写入CommitLog文件之后,如何实时更新索引文件
当我们把消息写入到CommitLog之后,在DefaultMessageStore的start方法中,有一个后台线程reputMessageService 每隔1毫秒就会 去拉取CommitLog中最新更新的一批消息,然后分别转发到ConsumeQueue和IndexFile里去,这就是他底层的实现 原理。
并且,如果服务异常宕机,会造成CommitLog和ConsumeQueue、IndexFile文件不一致,有消息写入CommitLog后,没有分发到索引文件,这样消息就丢失了。DefaultMappedStore的load方法提供了 恢复索引文件的方法,入口在load方法。

在DefaultMessageStore的start()方法里,在里面就是启动了这个ReputMessageService 线程。start()方法就是在Broker启动的时候调用的,所以相当于是Broker启动就会启动这个线 程。

执行:

Broker启动的时候会开启一个线程 ReputMessageService,他会把CommitLog更新事件转发出去,然后 让任务处理器去更新ConsumeQueue和IndexFile

doreput方法

CommitLogDispatcher的实现类有两个,分别是CommitLogDispatcherBuildConsumeQueue 和CommitLogDispatcherBuildIndex,他们俩分别会负责把消息转发到ConsumeQueue和IndexFile


consumeQueue写入:找到当前Topic的 messageQueueId对应的一个ConsumeQueue文件,一个MessageQueue会对应多个ConsumeQueue文件,找到一个即可,然后消息写入其中。

IndexFile的写入逻辑,其实也很简单,无非就是在IndexFile里去构建对应的索引罢了
实现同步刷盘以及异步刷盘两种策略的?
入口:CommitLog.putMessage -> CommitLog.handleDiskFlush

其中主要涉及到是否开启了对外内存。TransientStorePoolEnable。如果开启了堆外内存,会在启动 时申请一个跟CommitLog文件大小一致的堆外内存,这部分内存就可以确保不会被交换到虚拟内存 中。

数据直接写入CommitLog,而且直接进入的 是MappedFile映射的一块内存,不是直接进入磁盘,同时有一个后台线程会把CommitLog里更新的数据给写入到 ConsumeQueue和IndexFile里去
同步
根据你配置的两种不同的刷盘策略分别处理的,我们先看第一种,就是同步刷盘的策略是如何处理的。


唤醒线程之后执行刷盘

CommitLog.this.mappedFileQueue.flush_(0)_;
这个MappedByteBuffer就是JDK NIO包下的API,他的force()方法就是强迫把你写入内存的数据刷入到磁盘文件里 去,到此就是同步刷盘成功了。
�
异步

唤醒FlushCommitLogService子线程,执行异步刷盘

过期文件删除:当Broker上的数据存储超过一定时间之后,磁盘数据是如何清理的?
入口: DefaultMessageStore.addScheduleTask -> DefaultMessageStore.this.cleanFilesPeriodically()
默认情况下,Broker会启动后台线程,每60秒,检查CommitLog、ConsumeQueue文件。然后对超过72小时的数据进行删除。也就是说,默认情况下, RocketMQ只会保存3天内的数据。这个时间可以通过fileReservedTime来配置。注意他删除时,并不会检查消息是否被消费了。
整个文件存储的核心入口在DefaultMessageStore的start方法中。


这个定时检查过期数据文件的线程代码,在DefaultMessageStore这个类里,他的start()方法中会调用一个 addScheduleTask()方法,里面会每隔10s定时调度执行一个后台检查任务,这个调度任务里就会执行DefaultMessageStore.this.cleanFilesPeriodically()方法,其实就是会去周期性的清理掉磁 盘上的数据文件,也就是超过72小时的CommitLog、ConsumeQueue文件

在清理文件的时候,他会具体判断一下,
- 如果当前时间是预先设置的凌晨4点,就会触发删除文件的逻辑,这个时间是 默认的;
- 如果磁盘没有满 ,那么每天就默认一次会删除磁盘文件,默认就是凌晨4点执行,那个时候必然是业务低峰期,因为凌晨4点大部分人都睡觉了,无论什么业务都不会有太高业务量的。
- 或者是如果磁盘空间不足了,就是超过了85%的使用率了,立马会触发删除文件逻辑。 此时可以允许继续写入数据。如果磁盘使用率超过90%了,那么此时不允许在磁盘里写入新数据,立马删除文件。
- 这是因为,一旦磁盘满了,那么 你写入磁盘会失败,此时你MQ就彻底故障了。 所以一旦磁盘满了,也会立马删除文件的。
- 在删除文件的时候,无非就是对文件进行遍历,如果一个文件超过72小时都没修改过了,此时就可以删除了,哪怕有 的消息你可能还没消费过,但是此时也不会再让你消费了,就直接删除掉。
Consumer作为消费者场景
消费者也是有两种,推模式消费者和拉模式消费者。消费者的使用过程也跟生产者差不多,都是先 start()然后再开始消费。
消费者以消费者组的模式开展。消费者组之间消息消费方式有集群模式和广播模式两种消费模式。两种集群模式是如何做的逻辑封装?
消费者端的负载均衡的原理。即消费者是如何绑定消费队列的。消息队列负载由RebalanceService线程默认每隔20s进行一次消息队列负载,根据当前消费者组内消费 者个数与主题队列数量按照某一种负载算法进行队列分配,分配原则为同一个消费者可以分配多个消息 消费队列,同一个消息消费队列同一个时间只会分配给一个消费者。
推模式的消费者中,MessageListenerConcurrently 和 MessageListenerOrderly这两种消息监听器的处理逻辑到底有什么不同,为什么后者能保持消息 顺序。
消息拉取由PullMessageService线程根据RebalanceService线程创建的拉取任务进行拉取,默认每次拉 取32条消息,提交给消费者消费线程后继续下一次消息拉取。如果消息消费过慢产生消息堆积会触发消 息消费拉取流控。
并发消息消费指消费线程池中的线程可以并发对同一个消息队列的消息进行消费,消费成功后,取出消息队列中最小的消息偏移量作为消息消费进度偏移量存储在于消息消费进度存储文件中,集群模式消息消费进度存储在Broker(消息服务器),广播模式消息消费进度存储在消费者端。
RocketMQ不支持任意精度的定时调度消息,只支持自定义的消息延迟级别,例如1s、2s、5s等,可通 过在broker配置文件中设置messageDelayLevel。
顺序消息一般使用集群模式,是指对消息消费者内的线程池中的线程对消息消费队列只能串行消费。与 并发消息消费最本质的区别是消息消费时必须成功锁定消息消费队列,在Broker端会存储消息消费队列 的锁占用情况。
消费者是如何创建出来的
DefaultMQPushConsumer.start方法:启动过程不用太过关注,有个概念就行,然后客户端启动的核心是mQClientFactory 主要是启动了一 大堆的服务。这些服务可以结合具体场景再进行深入。例如pullMessageService主要处理拉取消息服务, rebalanceService主要处理客户端的负载均衡。



- 首先Consumer刚启动,必须 依托Rebalancer组件,去进行一下重平衡,自己要分配一些MessageQueue去拉取消息。做RebalanceImpl的东西,还给他设置了Consumer分组,还有MQClientFactory在里面,专门负责Consumer重平衡的。
- 假设你的ConsumerGroup里加入了一个新的Consumer,那么就会重新分配每个Consumer消费的MessageQueue,如果ConsumerGroup里某个Consumer宕机了,也会重新分配MessageQueue,这就是所谓的重平衡
- 接着拉取消息,必须要依托PullAPI组件通过底层网络通信去拉取。在拉取的过程中,必然要维护offset消费进度,此时就需要OffsetStore组件。万一要是ConsumerGroup里多了Consumer或者少了Consumer,又要依托Rebalancer 组件进行重平衡了。
- 拉模式: PullMessageService
- PullRequest里有messageQueue和processQueue,其中messageQueue负责拉取消息,拉取到后, 将消息存入processQueue,进行处理。 存入后就可以清空messageQueue,继续拉取了。

消费组中的多个Consumer是如何均匀分配消息队列的
在消费者示例的start方法中,启动RebalanceService,这个是客户端进行负载均衡策略的启动服务。他 只负责根据负载均衡策略获取当前客户端分配到的MessageQueue。五种负载策略,可以由Consumer的allocateMessageQueueStrategy属性来选择。
最常用的是AllocateMessageQueueAveragely平均分配和AllocateMessageQueueAveragelyByCircle 平均轮询分配。平均分配是把MessageQueue按组内的消费者个数平均分配。而平均轮询分配就是把MessageQueue按组内的消费者一个一个轮询分配。
例如,六个队列q1,q2,q3,q4,q5,q6,分配给三个消费者c1,c2,c3
平均分配的结果就是: c1:{q1,q2},c2:{q3,q4},c3{q5,q6}
平均轮询分配的结果就是: c1:{q1,q4},c2:{q2,q5},c3:{q3,q6}
有一个消费组内的多个Consumer同时消费一个Topic,而且 这个Topic是有多个MessageQueue分布在多个Broker上的,一个消费组里就有两个Consumer,那么现在 一个Topic有三个MessageQueue,这就涉及到了Consumer的负载均衡的问题了。
Consumer启动的时候几个关键的组件,分别是重平衡组件、消息拉取 组件、消费进度组件,Balancer重平衡组件,就是在这里专门负责多个Consumer的负载均衡的。RebalancerImpl重平衡组件是如何将多个MessageQueue均匀的分配给一个消费组内的多个Consumer的 呢?
每个Consumer在启动之后,都会干一件事情,就是向所有的Broker进行注册,并且持续保持自己的心跳, 让每个Broker都能感知到一个消费组内有哪些Consumer。

每个Consumer在启动之后,其实重平衡组件都会随机挑选一个Broker,从里面获取到这个消费组里有哪些 Consumer存在。重平衡组件一旦知道了消费组内有哪些Consumer之后,把Topic下的MessageQueue 均匀的分配给这些Consumer,比较常用的一种算法就是简单的平均分配。

这样的话,一旦MessageQueue负载确定了之后,下一步其实Consumer就知道自己要消费哪几个MessageQueue的 消息了,就可以连接到那个Broker上去,从里面不停的拉取消息过来进行消费了
Consumer是如何从Broker上拉取一批消息过来处理的?
拉取消息的源码入口是在DefaultMQPushConsumerImpl类的 pullMessage()方法中的,这个里面涉及到了拉取请求、消息流量控制、通过PullAPIWrapper与服务端进行网络交 互、服务端根据ConsumeQueue文件拉取消息,等一系列的事情。
并发消费与顺序消费的过程
消费的过程依然是在DefaultMQPushConsumerImpl的 consumeMessageService中。他有两个子类 ConsumeMessageConcurrentlyService和ConsumeMessageOrderlyService。其中最主要的差别是 ConsumeMessageOrderlyService会在消费前把队列锁起来,优先保证拉取同一个队列里的消息。
消费过程的入口在DefaultMQPushConsumerImpl的pullMessage中定义的PullCallback中。
如果消费组中出现机器宕机或者扩容加机器,会怎么处理?
会进入一个rabalance的环节,也就是说重新给各个消费机器分配他们要处理的MessageQueue。
比如现在机器01负责MessageQueue0和Message1,机器02负责MessageQueue2和 MessageQueue3,现在机器02宕机了,那么机器01就会接管机器02之前负责的MessageQueue2和 MessageQueue3。
或者如果此时消费组加入了一台机器03,此时就可以把机器02之前负责的MessageQueue3转移给机器03,然后机器 01就仅仅负责一个MessageQueue2的消费了,这就是负载重平衡的概念。
延迟消息
延迟消息的核心使用方法就是在Message中设定一个MessageDelayLevel参数,对应18个延迟级别。
然后Broker中会创建一个默认的Schedule_Topic主题,这个主题下有18个队列,对应18个延迟级别。消息发过来之后,会先把消息存入Schedule_Topic主题中对应的队列。然后等延迟时间到了,再转发到目标队列,推送给消费者进行消费。
延迟消息的处理入口在scheduleMessageService这个组件中。 他会在broker启动时也一起加载。
消息写入:
CommitLog.putMessage方法。在CommitLog写入消息时,会判断消息的延迟级别,然后修改Message的Topic和Queue,达到转储 Message的目的。
消息转储到目标Topic
这个转储的核心服务是scheduleMessageService,他也是Broker启动过程中的一个功能组件、 然后ScheduleMessageService会每隔1秒钟执行一个executeOnTimeup任务,将消息从延迟队列中写入正常Topic中。
代码见ScheduleMessageService中的 DeliverDelayedMessageTimerTask.executeOnTimeup方法。这个其中有个需要注意的点就是在ScheduleMessageService的start方法中。有一个很关键的CAS操作:
if (started.compareAndSet(false, true)) {这个CAS操作保证了同一时间只会有一个DeliverDelayedMessageTimerTask执行。保证了消息安全 同时也限制了消息进行回传的效率。所以,这也是很多互联网公司在使用RocketMQ时,对源码进行定 制的一个重点。
posted on 2025-10-13 01:09 chuchengzhi 阅读(37) 评论(0) 收藏 举报
浙公网安备 33010602011771号