buuctf-1
1、JustRE
首先将文件放入exeinfope查看是否有壳

发现无壳,32位
放入ida32位查看

没找到什么有用的东西
按shift+f12查找字符串

发现一处类似flag的代码

按住ctrl+X


点击F5

出现伪c代码
sprintf(&String, aBjdDD2069a4579, 19999, 0);
输出两个值,对应前面那个疑似flag的代码
BJD{%d%d2069a45792d233ac}
将第一个%d替换成19999
第二个%d替换成0
最后得到flag
flag{1999902069a45792d233ac}
2、简单注册器
文件为apk,安卓文件放入jade查看
发现有个带flag名字的,点击其中的MainActivity

得到一串关键代码
dd2940c04462b4dd7c450528835cca15

根据图中代码分析
按照加密代码可以直接运行出flag
照着加密代码写出脚本
x = "dd2940c04462b4dd7c450528835cca15"
stx = list(x)
stx[2] = chr(ord(stx[2])+ord(stx[3])-50)
stx[4] = chr(ord(stx[2])+ord(stx[5])-48)
stx[30] = chr(ord(stx[31])+ord(stx[9])-48)
stx[14] = chr(ord(stx[27])+ord(stx[28])-97)
for i in range(16):
stx[31-i],stx[i] = stx[i],stx[31-i]
print("flag{"+ ''.join(stx) + "}")
flag{59acc538825054c7de4b26440c0999dd}
3、[GUET-CTF2019]re
首先将文件放入exeinfope查看是否有壳

进行脱壳

再次放入pe

发现成功脱壳了
用ida64位打开

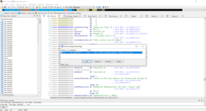
按shift+F12查看



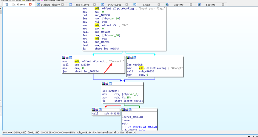
点击F5


点击sub_4009AE

发现a[1]、a[2]、a[3]……都是可以通过相除得到

剩下一位a6可以通过爆破获得
根据网上大佬的爆破脚本(https://www.cnblogs.com/qsons/p/16904914.html ) 可得a6=1
flag为flag{e165421110ba03099a1c039337}

浙公网安备 33010602011771号