ecplise git解决冲突
- 一直有在用svn和git来进行版本管理,但是对于git提交发生冲突时该如何处理没有一个清晰的了解,然后为了以后工作中不出丑,还是认真的学习了一下,这篇文章便作为一个学习成果的沉淀。
- 首先到远程仓库修改一个文件,RequestFilter.java
![]()
- 本地工作区修改此文件
![]()
-
与远程仓库同步比较后发现有冲突
![]()
- 这个时候提交到工作区修改到本地仓库:commit
![]()
-
然后pull拉取远程仓库修改
-
![]()
- pull后就可以看见具体冲突的位置
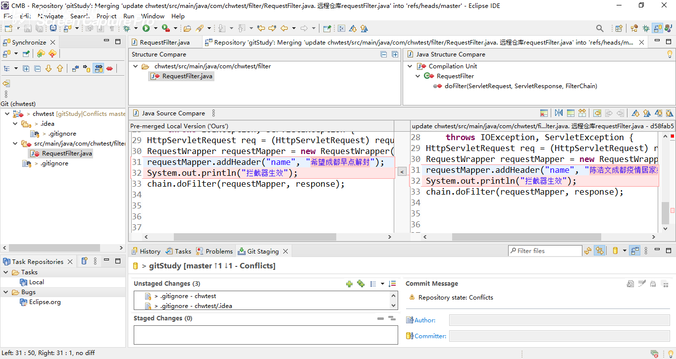
![]()
-
通过Merge Tool 来处理冲突
![]()
- 根据实际合并的请况合并解决相关冲突,然后提交本地仓库并推送远程仓库,就可解决本地与远程冲突的情况
-
![]()
- 刷新远程仓库,发现已经是合并后的代码了
简单总结一下就是:
-
1、commit:提交工作区修改文件到本地仓库
- 2、pull:拉取远程仓库修改
- 3、merge tool :合并解决冲突
- 4、commit and push :提交合并后的代码到本地仓库并推送远程仓库,这样就将远程和本地文件的冲突解决了。
本文来自博客园,作者:陈浩文,转载请注明原文链接:https://www.cnblogs.com/chenhaowen/p/16689501.html









浙公网安备 33010602011771号