Qt for MCUs1.2
Qt for MCUs1.2
搭建Qt for MCUs PC端开发环境。qt for mcus提供了一个完整的图形框架和工具包,包含了在MCUs上设计、开发和部署gui所需的一切。它允许您在裸机或实时操作系统上运行应用程序。
先决条件
- 开发主机环境支持仅限于Windows 10
- MSVC compiler v19.16 (Visual Studio 2017 15.9.9 or newer) x64 必须是2017的
- CMake v3.13 or newer (you can install it using the Qt Online installer) x64 最好进行正式安装
- 使用Qt联机安装程序安装Qt for MCUs1.2,该安装程序可通过Qt帐户下载
- 安装Qt 5.14和Qt Creator 4.11 or higher
安装链接
› Qt: https://account.qt.io/downloads
› CMake: https://cmake.org/download/
› Python 2.7 32-bit: https://www.python.org/downloads/release/python-2716/
› Arm GCC: https://developer.arm.com/tools-and-software/open-source-software/developer-tools/gnutoolchain/gnu-rm/downloads
› J-Link Software Pack: https://www.segger.com/downloads/jlink/JLink_Windows.exe
› J-Link OpenSDA Firmware: https://www.segger.com/downloads/jlink/OpenSDA_MIMXRT1050-EVKHyperflash
› STM32CubeProgrammer: https://www.st.com/en/development-tools/stm32cubeprog.html
› STM32 ST-LINK Utility: https://www.st.com/en/development-tools/stsw-link004.html
系统环境变量设置
- set QUL_DIR=C:\Qt\QtMCUs\1.2.0
- set PATH=${Path};C:\Qt\qtcreator-4.11.2\bin\clang\bin
- set CMAKE_MAKE_PROGRAM=C:\Qt\Qt5.14.2\Tools\QtCreator\bin\jom.exe
Qt Creator设置
启用Qt Creator插件
- 选择“帮助>关于插件”,然后从列表中选择“MCU支持(实验性)”插件,重新启动Qt Creator以应用更改

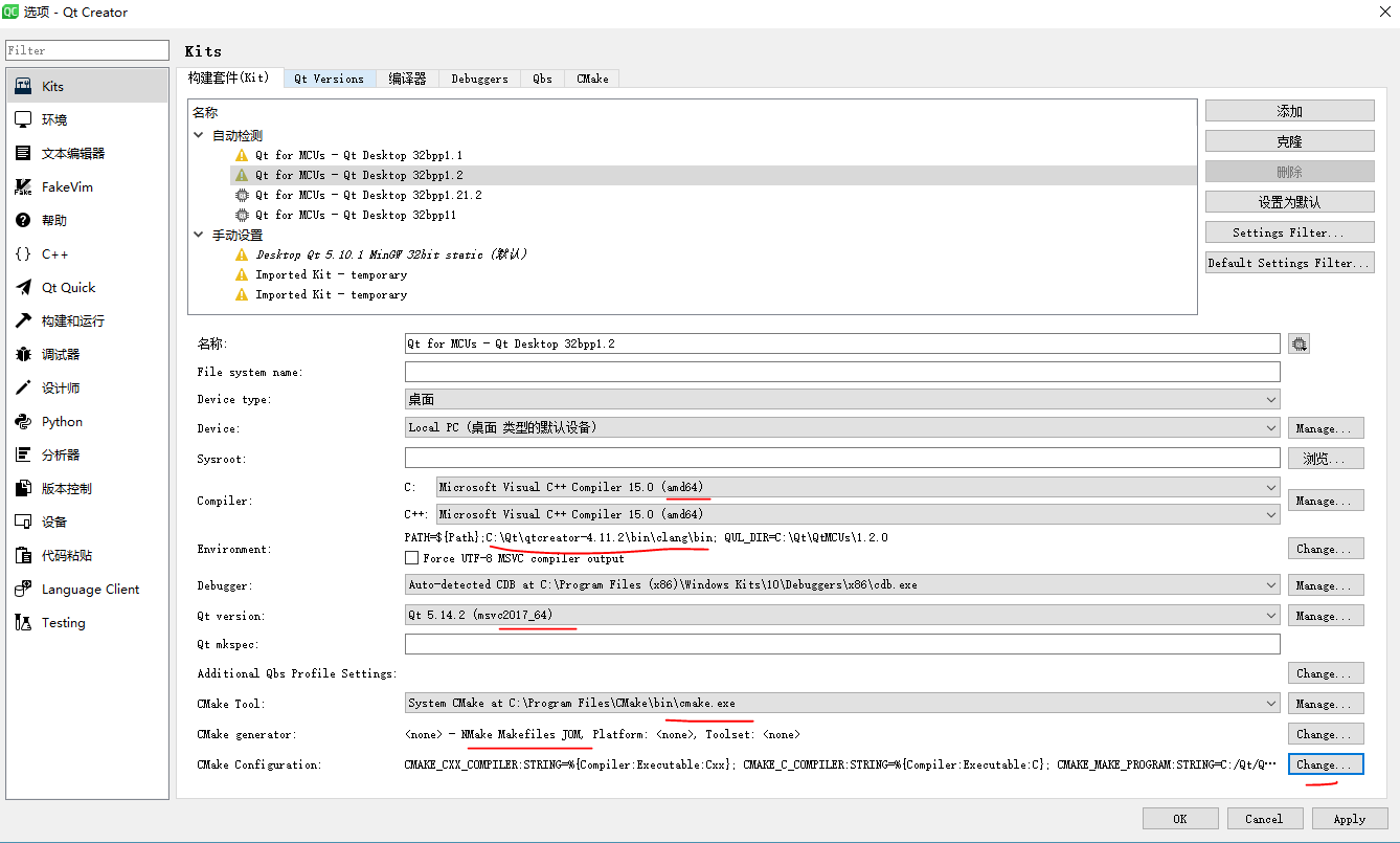
为MCU创建Qt工具包
- 选择工具>选项>设备>MCU
- 选择Qt for MCUs-Desktop 32bpp作为目标
- 如果尚未设置,请提供Qt for MCUs安装目录的路径。
- 单击Apply应用。
![在这里插入图片描述]()


注意:
编译器要选X64,Qt版本要选64bit,CMake Tool选x64
打开象棋例子
- 选择文件>打开文件或项目。。。
- 打开CMakefiles.txt文件来自examples\chess文件夹的文件。
- 选择Qt作为MCU-桌面32bpp套件。
- 单击“配置项目”以完成。

命令行编译用法
- 运行MSVC 2017 64bit的CMD
- 命令行进到C:\Qt\QtMCUs\1.2.0\examples\chess目录
- 命令行输入mkdir build && cd build
- 命令行输入 "C:\Program Files\CMake\bin\cmake.exe" .. -G "NMake Makefiles JOM" -DCMAKE_BUILD_TYPE=Release -DQUL_GENERATORS="C:/Qt/QtMCUs/1.2.0/lib/cmake/Qul/QulGenerators.cmake" -DQUL_PLATFORM="Qt" -DCMAKE_C_COMPILER="C:/Program Files (x86)/Microsoft Visual Studio/2017/Community/VC/Tools/MSVC/14.16.27023/bin/Hostx64/x64/cl.exe" -DCMAKE_CXX_COMPILER="C:/Program Files (x86)/Microsoft Visual Studio/2017/Community/VC/Tools/MSVC/14.16.27023/bin/Hostx64/x64/cl.exe"
C:/Qt/Qt5.14.2/Tools/QtCreator/bin/jom.exe -j8 - 命令行输入 cmake --build . --target chess --config Release
- 命令行输入 chess.exe
问题
- 开发主机环境支持仅限于Windows 10
- C++编译失败,文本大字体.pixelSize.
- 文本类型无法正确呈现需要复杂文本布局的unicode序列。对复杂文本使用StaticText


浙公网安备 33010602011771号