建造者模式之儿童餐
建造者模式之儿童餐
1、 实例概况
建造者模式可以用于快餐店制作儿童餐。 典型的儿童餐包括一个主食、一个辅食一杯饮料和一个玩具(例如汉堡、炸鸡、可乐和玩具车)。这些在不同的儿童餐中可以是不同的,但是组合成儿童餐的过程是相同的。 无论顾客点的是汉堡、三明治还是鸡肉,过程都是一样的。 柜台的员工直接把主食、辅食和玩具放在一起。 这些是放在一个袋子中的。 饮料被倒入杯中,放在袋子外边。 这些过程在相互竞争的餐馆中是同样的。
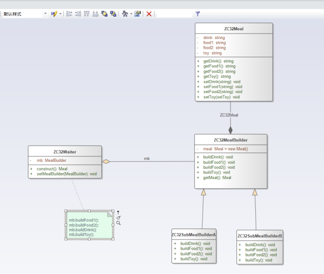
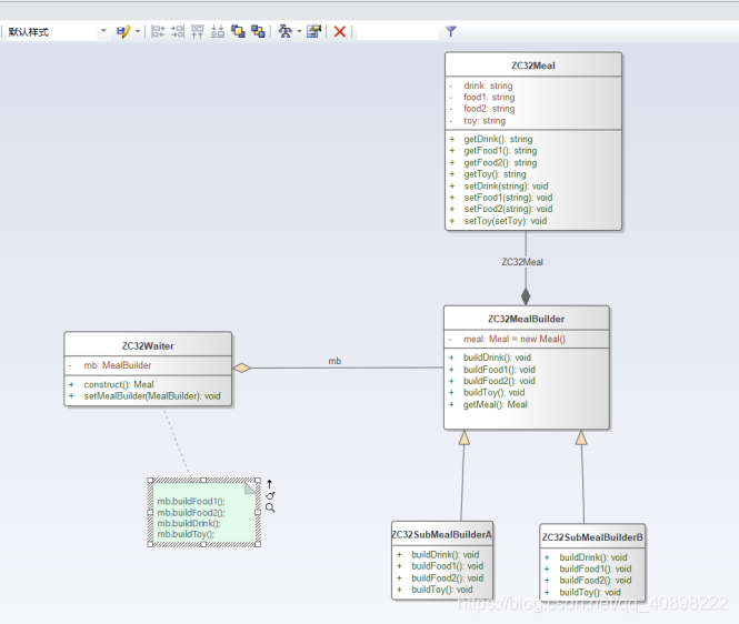
2、实例类图

3、实例实现代码
3.1产品类ZC32Meal(套餐类)
public class ZC32Meal {
//food1、food2、toy和drink是部件
private String food1;
private String food2;
private String drink;
private String toy;
public String getFood1() {
return food1;
}
public void setFood1(String food1) {
this.food1 = food1;
}
public String getFood2() {
return food2;
}
public void setFood2(String food2) {
this.food2 = food2;
}
public String getDrink() {
return drink;
}
public void setDrink(String drink) {
this.drink = drink;
}
public String getToy() {
return toy;
}
public void setToy(String toy) {
this.toy = toy;
}
}
3.2抽象建造者类ZC32MealBuilder(套餐建造者类)
public abstract class ZC32MealBuilder {
protected ZC32Meal meal =new ZC32Meal();
public abstract void buildFood1();
public abstract void buildFood2();
public abstract void buildDrink();
public abstract void buildToy();
public ZC32Meal getMeal()
{
return meal;
}
}
3.31具体建造者类ZC32SubMealBuilderA(套餐建造者A类)
public class ZC32SubMealBuilderA extends ZC32MealBuilder{
public void buildFood1()
{
meal.setFood1("一个鸡腿堡");
}
public void buildFood2()
{
meal.setFood2("一个汉堡");
}
public void buildDrink()
{
meal.setDrink("一杯牛奶");
}
public void buildToy()
{
meal.setToy("一个玩具娃娃");
}
}
3.32具体建造者类ZC32SubMealBuilderA(套餐建造者B类)
public class ZC32SubMealBuilderB extends ZC32MealBuilder{
public void buildFood1()
{
meal.setFood1("一个披萨");
}
public void buildFood2()
{
meal.setFood2("一个苹果");
}
public void buildDrink()
{
meal.setDrink("一杯可乐");
}
public void buildToy()
{
meal.setToy("一个变形金刚玩具");
}
}
3.4指挥者类ZC32Waiter(服务员类)
public class ZC32Waiter {
private ZC32MealBuilder mb;
public void setMealBuilder(ZC32MealBuilder mb) {
this.mb = mb;
}
public ZC32Meal construct()
{
mb.buildFood1();
mb.buildFood2();
mb.buildDrink();
mb.buildToy();
return mb.getMeal();
}
}
3.5客户端测试类ZC32Client
public class ZC32Client {
public static void main (String args[]) {
//动态确定套餐种类
ZC32MealBuilder mb=(ZC32MealBuilder)XMLUtil.getBean();
//服务员是指挥者
ZC32Waiter zc32waiter=new ZC32Waiter();
//服务员准备套餐
zc32waiter.setMealBuilder(mb);
//客户获得套餐
ZC32Meal meal=zc32waiter.construct();
System.out.println("套餐组成:");
System.out.println(meal.getFood1());
System.out.println(meal.getFood2());
System.out.println(meal.getDrink());
System.out.println(meal.getToy());
}
}
4、辅助代码
4.1XML操作工具类XMLUtil
import java.io.*;
import javax.xml.parsers.*;
import org.w3c.dom.*;
public class XMLUtil {
public static Object getBean() {
try {
//创建DOM文档对象
DocumentBuilderFactory dFactory =DocumentBuilderFactory.newInstance();
DocumentBuilder builder =dFactory.newDocumentBuilder();
Document doc;
doc=builder.parse(new File("config.xml"));
NodeList nl=doc.getElementsByTagName("className");
Node classNode=nl.item(0).getFirstChild();
String cName=classNode.getNodeValue();
Class c=Class.forName(cName);
Object obj=c.newInstance();
return obj;
}
catch(Exception e)
{
e.printStackTrace();
return null;
}
}
}
4.2配置文件config.xml
<?xml version="1.0" encoding="UTF-8"?>
<config>
<className>ZC32SubMealBuilderB</className>
</config>
5、结果
通过修改配置文件config.xml可得到不同的结果
5.1套餐A
5.2套餐B
年轻





浙公网安备 33010602011771号