可行性分析
第1章 系统分析
1.1 可行性分析
虚拟试衣间项目通过结合计算机视觉、3D建模和增强现实(AR)技术,为用户提供在线试穿服装的数字化体验。以下从技术、经济、社会及法律四个维度分析其可行性。
1.1.1 技术可行性分析
1.核心技术成熟度
* 3D建模与渲染:Unity3D、Unreal Engine等引擎支持高精度服装建模和动态渲染,技术成熟。
* 人体姿态识别:OpenPose、MediaPipe等开源库可实时捕捉用户体型与动作,适配个性化试衣需求。
* AR技术:ARKit(iOS)和ARCore(Android)提供稳定的移动端AR支持,兼容主流智能手机。
2.开发工具与框架
* 前端可采用React Native或Flutter实现跨平台开发;后端使用Python(Django/Flask)处理数据与算法逻辑。
* 云计算服务(如AWS、阿里云)支持高并发图像处理与存储。
3.潜在技术风险
* 复杂体型(如特殊尺码)的建模精度需优化;
实时渲染对低端设备可能存在性能压力,需分级适配。
结论:现有技术可支撑项目开发,需重点优化算法效率与兼容性。
1.1.2 经济可行性分析
1.成本分析
* 开发成本:约50-80万元(含3D建模师、算法工程师、全栈开发人员薪资及云服务采购)。
运维成本:年均10-15万元(服务器租赁、版本迭代、客服支持)。
2.收益模型
* B2B合作:与电商平台(如淘宝、京东)按试衣服务调用量分成;
B2C增值服务:用户付费解锁高级功能(如虚拟穿搭推荐);
广告植入:服装品牌商投放精准广告。
3.投资回报周期
* 预计用户规模达50万时,2-3年内可实现盈亏平衡。
结论:项目具备盈利潜力,需优先拓展B端合作伙伴以降低初期风险。
1.1.3 社会可行性分析
1.用户需求
* 消费者侧:Statista数据显示,67%的网购用户因尺码问题退货,虚拟试衣可降低退货率;
商家侧:服装品牌可通过试衣数据优化库存与设计。
2.社会价值
* 减少物流资源浪费,符合环保趋势;
* 提升残障人士等特殊群体购物便利性。
3.潜在争议
* 用户隐私担忧(如身体数据采集),需通过透明协议与加密技术解决。
结论:社会需求明确,需建立用户信任机制。
1.1.4 法律可行性分析
1.合规性要求
* 遵守《个人信息保护法》及GDPR,明确告知用户数据用途并获得授权;
* 人体扫描数据需匿名化处理,禁止用于非授权场景。
2.知识产权风险
* 服装3D模型需获得品牌方授权,避免版权纠纷;
* 自研算法需申请专利保护。
3.行业标准
* 符合电商平台API接入规范及AR内容安全审核标准。
结论:法律风险可控,需在开发初期引入法务团队。
1.2 系统流程分析
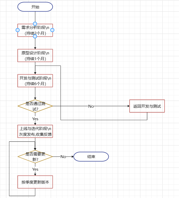
1.2.1 系统开发总流程
1.需求分析(2个月):调研用户与商家需求,定义核心功能(如试衣、分享、购物车跳转)。
2.原型设计(1个月):完成UI/UX设计及技术架构选型。
3.开发与测试(6个月):分模块开发,同步进行压力测试与用户体验优化。
4.上线与迭代:灰度发布后收集反馈,按季度更新版本。
【图1-1 系统开发流程图】
(示意图说明:瀑布模型与敏捷开发结合,分阶段交付核心功能。)

1.2.2 登录流程
1.输入凭证:用户输入手机号/邮箱及密码,或使用第三方账号(微信/支付宝)快速登录。
2.身份验证:后端校验信息,启用HTTPS加密传输。
3.二次验证(可选):高风险操作触发短信/人脸验证。
4.会话管理:生成JWT令牌,控制有效时长与权限范围。
【图1-2 登录流程图】
(示意图说明:采用OAuth 2.0协议,支持多因素认证。)

1.2.3 系统操作流程
1.用户端:上传照片/实时摄像头→选择服装→调整尺寸/视角→生成试穿效果→分享或跳转购买。
2.管理端:商家上传服装模型→设置定价与推荐规则→查看试衣数据分析报表。
【图1-3 系统操作流程图】
(示意图说明:支持异步处理,用户请求进入队列后由云端GPU集群渲染。)

1.2.4 系统性能分析
1.响应时间:图片渲染≤3秒(1080P分辨率);
2.并发能力:单服务器支持1000+并发请求(基于Kubernetes自动扩容);
3.兼容性:覆盖iOS 12+与Android 8+系统,适配90%主流机型;
4.稳定性:SLA 99.9%,故障恢复时间≤10分钟。
好文要顶 关注我 收藏该文 微信分享
浙公网安备 33010602011771号