设计模式的六大原则。简称:SOLID
原文网址:https://blog.csdn.net/hkduan/article/details/114042869
设计模式的六大原则。简称:SOLID
迪米特法则(Law of Demeter):如果两个类之间并不需要直接通信,那么就不应该让这两个类相互作用。又叫作最少知识原则
迪米特法则的定义是:只与你的直接朋友交谈,不跟“陌生人”说话(Talk only to your immediate friends and not to strangers)。其含义是:如果两个软件实体无须直接通信,那么就不应当发生直接的相互调用,可以通过第三方转发该调用。其目的是降低类之间的耦合度,提高模块的相对独立性。
从迪米特法则的定义和特点可知,它强调以下两点:
1.从依赖者的角度来说,只依赖应该依赖的对象。
2.从被依赖者的角度说,只暴露应该暴露的方法。
一、单一职责原则 (Single Responsibility Principle, SRP)
单一职责原则(Single Responsibility Principle, SRP):一个类只负责一个功能领域中的相应职责,或者可以定义为:就一个类而言,应该只有一个引起它变化的原因。
栗子:餐厅服务员负责把订单给厨师去做,而不是服务员又要订单又要炒菜。
好处:降低类复杂性降低,提高代码可读性,提高可维护性。

举例:防抖节流
二、开闭原则 (Open-Closed Principle, OCP)
含义:软件模块应该对扩展开放,对修改关闭。在程序需要进行新增功能的时候,不能去修改原有的代码,而是新增代码。
栗子:一开始做了普通计算器程序,突然添加新需求,要再做一个程序员计算器,这时不应该修改普通计算器内部,应该使用面向接口编程,组合实现扩展。
好处:为了使程序的扩展性好,易于维护和升级。

举例:vue expose defineExpose
三、里氏代换原则 (Liskov Substitution Principle, LSP)
含义:子类可以扩展父类的功能,但不能改变父类原有的功能。如果需要增加个性化,就应该对父类进行扩展,而不是重写。
栗子:机动车必须有轮胎和发动机,子类宝马和奔驰不应该改写没轮胎或者没发动机。父类有个抽象的车身类,子类宝马扩充,子类奔驰扩充。
好处:对实现抽象化的具体步骤的规范。

四、接口隔离原则 (Interface Segregation Principle, ISP)
类间的依赖关系应该建立在最小的接口上。接口隔离原则将非常庞大、臃肿的几口拆分成更小的和更具体的接口,这样客户将会只需要知道他们感兴趣的方法。说白了就是让客户端依赖的接口尽可能地小。
拆分一个大接口,成几个小接口
含义:
客户端不应该依赖它不需要的接口
类间的依赖关系应该建立在最小的接口上
接口仅仅提供客户端需要的行为,客户端不需要的行为则隐藏起来,或者拆分接口为多个。应当为客户端提供尽可能小的单独的接口,而不要提供大的总接口。
栗子:电话接口只约束接电话和挂电话,不需要让依赖者知道还有通讯录。
好处:提高系统的灵活性和可维护性。

五、依赖倒转原则 (Dependence Inversion Principle, DIP)
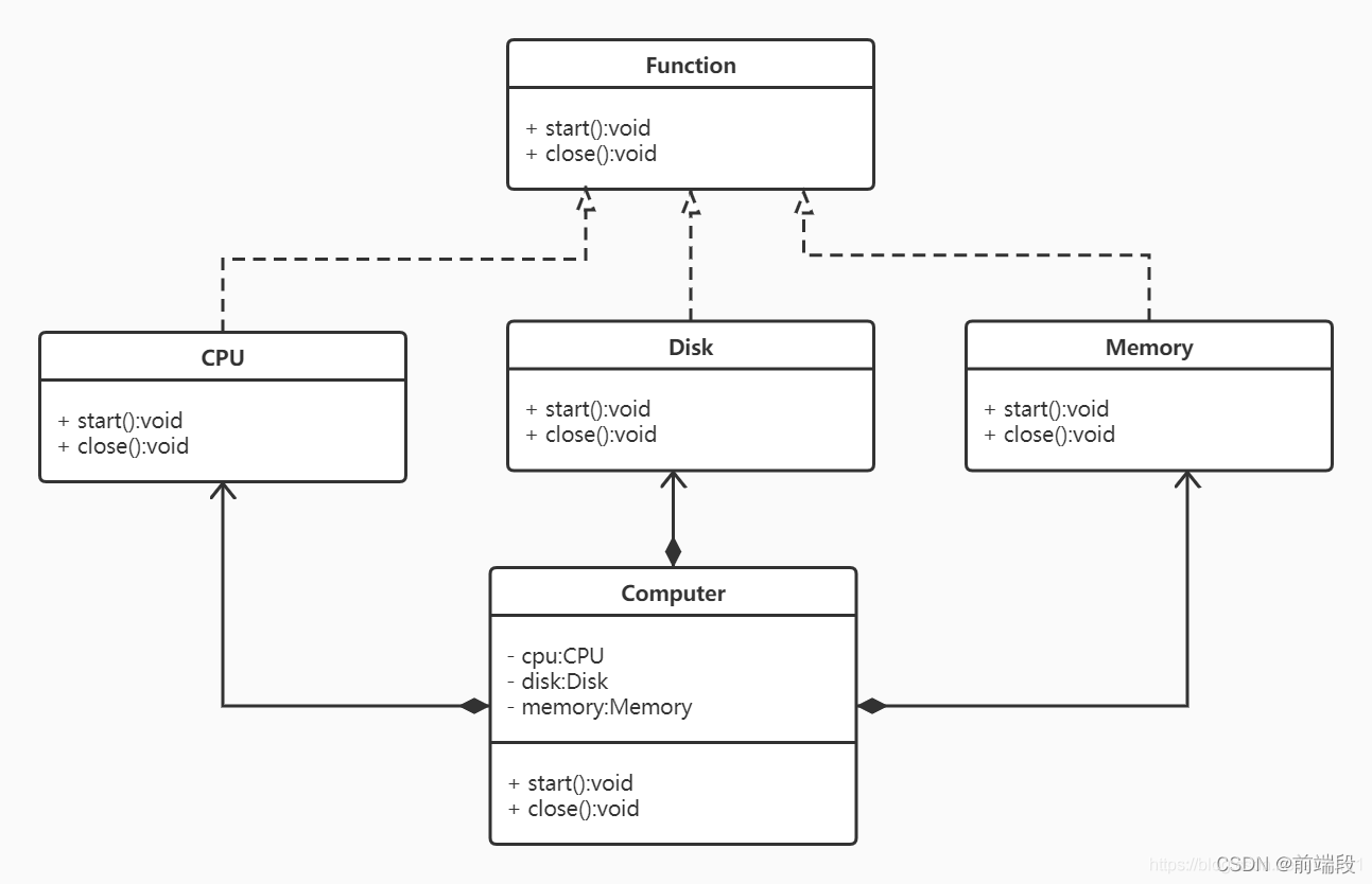
含义:用接口interface。高层模块不应该依赖低层模块,二者都应该依赖其抽象。针对接口编程,而不是针对实现编程。
类A内有类B对象,称为类A依赖类B,但是不应该这样做,而是选择类A去依赖抽象。
栗子:以电脑为例,无论主板、CPU、内存、硬件都是在针对接口设计的,如果出现某个局部的配件坏了就只要替换对应的配件就行了。如果针对实现来设计,那么电脑显示屏坏了就需要把主机也一并换掉。
模板方法模式、工厂模式。
例如垃圾收集器不管垃圾是什么类型,要是垃圾就行。
好处:降低模块间的耦合。

第六、迪米特法则(Law of Demeter):如果两个类之间并不需要直接通信,那么就不应该让这两个类相互作用。又叫作最少知道原则
迪米特法则的定义是:只与你的直接朋友交谈,不跟“陌生人”说话(Talk only to your immediate friends and not to strangers)。其含义是:如果两个软件实体无须直接通信,那么就不应当发生直接的相互调用,可以通过第三方转发该调用。其目的是降低类之间的耦合度,提高模块的相对独立性。
从迪米特法则的定义和特点可知,它强调以下两点:
1.从依赖者的角度来说,只依赖应该依赖的对象。
2.从被依赖者的角度说,只暴露应该暴露的方法。
例子:外观模式facade,多个方法在外观方法中打包。

/**
* @author 26530
* 功能
*/
public interface Function
{
void start();
void close();
}
public class CPU implements Function{
@Override
public void start()
{
System.out.println("启动CPU");
}
@Override
public void close()
{
System.out.println("关闭CPU");
}
}
————————————————
版权声明:本文为CSDN博主「前端段」的原创文章,遵循CC 4.0 BY-SA版权协议,转载请附上原文出处链接及本声明。
原文链接:https://blog.csdn.net/hkduan/article/details/114042869

浙公网安备 33010602011771号