ExoPlayer架构详解与源码分析(7)——SampleQueue

系列文章目录


前言

ProgressiveMediaPeriod中的SampleQueue部分相对其他部分,结构相对完整独立,没有像加载媒体那部分拆分出很多其他的概念,所以优先了解下SampleQueue。本篇主要解答媒体数据是如何在播放器内部缓存的,以及ExoPlayer是如何保证这些数据稳定高效的读写。

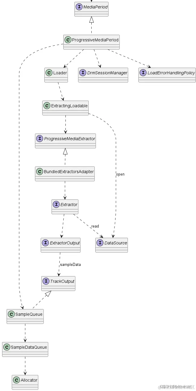
ProgressiveMediaPeriod

先预习下上篇的整体结构,本篇主要分析左半部分的SampleQueue: 在这里插入图片描述

SampleQueue

这是一个保存Sample的队列。MediaoPeriod向外提供的SampleStream其实就是从SampleQueue中读取的数据,一个SampleQueue就对应一个SampleStream。 在这里插入图片描述

SampleQueue主要有3大功能:

  • 管理 通过内部的一个环形Info数组(包含offsets数组、sizes数等sampleData数据)管理SampleDataQueue和SharedSampleMetadata这2个数据源。SampleQueue实际的数据其实是保存在SampleDataQueue和SharedSampleMetadata中的,数据的管理实现在SampleQueue里。 这部分可以从SampleQueue初始化部分源码看出来:

      private final SampleDataQueue sampleDataQueue;//用于播放的数据
      private final SampleExtrasHolder extrasHolder;
      private final SpannedData<SharedSampleMetadata> sharedSampleMetadata;//Meta数据
      private int capacity;//Info数组的总长度
      private long[] offsets;//每段SampleData的数据偏移量
      private int[] sizes;//每段SampleData的数据大小
      private int[] flags;//每段SampleData flags 数据
      private long[] timesUs;//每段SampleData 时间戳
      private int length;//有效的(没有被释放且已分配的数据)Info数组数据的长度
      private int absoluteFirstIndex;//绝对的开始位置,指向数据段的开始位置,+readPosition就是当前读取的绝对位置
      private int relativeFirstIndex;//一个在Info数据上循环的相对位置
      private int readPosition;//当前的读取位置,这个值是相对relativeFirstIndex的位置偏移量
      protected SampleQueue(
          Allocator allocator,
          @Nullable DrmSessionManager drmSessionManager,
          @Nullable DrmSessionEventListener.EventDispatcher drmEventDispatcher) {
          ...
        sampleDataQueue = new SampleDataQueue(allocator);//内存分配器供SampleDataQueue使用
        extrasHolder = new SampleExtrasHolder();
        capacity = SAMPLE_CAPACITY_INCREMENT;//默认的分段属是1000
    
        sourceIds = new long[capacity];
        offsets = new long[capacity];
        timesUs = new long[capacity];
        flags = new int[capacity];
        sizes = new int[capacity];
        
        sharedSampleMetadata =
            new SpannedData<>(/* removeCallback= */ metadata -> metadata.drmSessionReference.release());
            ...
      }
    

    上面主要是初始化出一个SampleDataQueue和一个sharedSampleMetadata数据集,然后初始化出一个1000个块的Info数组,用于管理这2块数据。这里将offsets、timesUs、sourceIds 、flags、sizes 几个数组统称为 Info数组,因为这里面共同保存着每个Sample的信息。

  • 输入 同时SampleQueue实现了TrackOutput接口,对外提供sampleMetadataformat 函数使得调用者可以输入Meta信息,sampleData函数可以输入播放数据。这里的输入调用者主要是后面要说的ProgressiveMediaPeriod另一部分。 下面分析下源码数据是如何输入的:

    //输入Metadata
      @Override
      public void sampleMetadata(
          long timeUs,//与当前数据关联的媒体时间戳
          @C.BufferFlags int flags,//是否关键帧
          int size,//样本数据大小
          int offset,//块间偏移量,距离上一次已经SmapleMeta的SampleData的偏移量,我们知道媒体文件中用于播放数据不一定是连续的,其中可能包含一些其他数据,这些数据可以看成是之间的偏移量
          @Nullable CryptoData cryptoData) {
        if (upstreamFormatAdjustmentRequired) {
          format(Assertions.checkStateNotNull(unadjustedUpstreamFormat));
        }
    
        boolean isKeyframe = (flags & C.BUFFER_FLAG_KEY_FRAME) != 0;
        if (upstreamKeyframeRequired) {//从关键帧开始Sample
          if (!isKeyframe) {
            return;
          }
          upstreamKeyframeRequired = false;
        }
    
        timeUs += sampleOffsetUs;
        if (upstreamAllSamplesAreSyncSamples) {
          if (timeUs < startTimeUs) {
            // 如果所有轨道都是同步的,那么在当前Smaple点之前的时间数据就可以丢弃了
            return;
          }
          if ((flags & C.BUFFER_FLAG_KEY_FRAME) == 0) {
            if (!loggedUnexpectedNonSyncSample) {
              Log.w(TAG, "Overriding unexpected non-sync sample for format: " + upstreamFormat);
              loggedUnexpectedNonSyncSample = true;
            }
            flags |= C.BUFFER_FLAG_KEY_FRAME;//保证设置为关键帧
          }
        }
        if (pendingSplice) {//判断是否是拼接数据,如HLS切换流的时候就会用到
          if (!isKeyframe || !attemptSplice(timeUs)) {
            return;
          }
          pendingSplice = false;
        }
    
         //当前Info的偏移量=数据总长度-样本数据长度-块间偏移量
        long absoluteOffset = sampleDataQueue.getTotalBytesWritten() - size - offset;
        commitSample(timeUs, flags, absoluteOffset, size, cryptoData);
      }
    
    
    private synchronized void commitSample(
          long timeUs,
          @C.BufferFlags int sampleFlags,
          long offset,
          int size,
          @Nullable CryptoData cryptoData) {
        if (length > 0) {
          // 保证最后一个的end位置要小于等于下一个的开始位置
          int previousSampleRelativeIndex = getRelativeIndex(length - 1);
          checkArgument(
              offsets[previousSampleRelativeIndex] + sizes[previousSampleRelativeIndex] <= offset);
        }
    
        isLastSampleQueued = (sampleFlags & C.BUFFER_FLAG_LAST_SAMPLE) != 0;
        largestQueuedTimestampUs = max(largestQueuedTimestampUs, timeUs);
    
        int relativeEndIndex = getRelativeIndex(length);//获取Info里的下一个位置索引
        timesUs[relativeEndIndex] = timeUs;//开始赋值
        offsets[relativeEndIndex] = offset;
        sizes[relativeEndIndex] = size;
        flags[relativeEndIndex] = sampleFlags;
        cryptoDatas[relativeEndIndex] = cryptoData;
        sourceIds[relativeEndIndex] = upstreamSourceId;
    
        if (sharedSampleMetadata.isEmpty()
            || !sharedSampleMetadata.getEndValue().format.equals(upstreamFormat)) {
            //开始写入Metadata
          sharedSampleMetadata.appendSpan(
              getWriteIndex(),
              new SharedSampleMetadata(checkNotNull(upstreamFormat), drmSessionReference));
        }
    
        length++;//有效长度++
        if (length == capacity) {//如果写入数据已经超过Info的最大长度
          // Increase the capacity.
          int newCapacity = capacity + SAMPLE_CAPACITY_INCREMENT;//则将Info数组长度扩展至2倍
          long[] newSourceIds = new long[newCapacity];
          long[] newOffsets = new long[newCapacity];
          long[] newTimesUs = new long[newCapacity];
          int[] newFlags = new int[newCapacity];
          int[] newSizes = new int[newCapacity];
          CryptoData[] newCryptoDatas = new CryptoData[newCapacity];
          //将旧的数据,移入新的数组,将相对开始位置作为新数组的第一个位置
          int beforeWrap = capacity - relativeFirstIndex;
          System.arraycopy(offsets, relativeFirstIndex, newOffsets, 0, beforeWrap);
          System.arraycopy(timesUs, relativeFirstIndex, newTimesUs, 0, beforeWrap);
          System.arraycopy(flags, relativeFirstIndex, newFlags, 0, beforeWrap);
          System.arraycopy(sizes, relativeFirstIndex, newSizes, 0, beforeWrap);
          System.arraycopy(cryptoDatas, relativeFirstIndex, newCryptoDatas, 0, beforeWrap);
          System.arraycopy(sourceIds, relativeFirstIndex, newSourceIds, 0, beforeWrap);
          int afterWrap = relativeFirstIndex;
          System.arraycopy(offsets, 0, newOffsets, beforeWrap, afterWrap);
          System.arraycopy(timesUs, 0, newTimesUs, beforeWrap, afterWrap);
          System.arraycopy(flags, 0, newFlags, beforeWrap, afterWrap);
          System.arraycopy(sizes, 0, newSizes, beforeWrap, afterWrap);
          System.arraycopy(cryptoDatas, 0, newCryptoDatas, beforeWrap, afterWrap);
          System.arraycopy(sourceIds, 0, newSourceIds, beforeWrap, afterWrap);
          offsets = newOffsets;
          timesUs = newTimesUs;
          flags = newFlags;
          sizes = newSizes;
          cryptoDatas = newCryptoDatas;
          sourceIds = newSourceIds;
          relativeFirstIndex = 0;
          capacity = newCapacity;
        }
      }
     
      //获取当前Info数组的相对位置,传入相对第一个位置的偏移量
      private int getRelativeIndex(int offset) {
        int relativeIndex = relativeFirstIndex + offset;
        return relativeIndex < capacity ? relativeIndex : relativeIndex - capacity;//环形指针
      }
      //获取当前写入MetaData的绝对位置
      public final int getWriteIndex() {
        return absoluteFirstIndex + length;//等于当前绝开始位置+有效的长度
      }  
      //输入Format
      @Override
      public final void format(Format format) {
        Format adjustedUpstreamFormat = getAdjustedUpstreamFormat(format);
        upstreamFormatAdjustmentRequired = false;
        unadjustedUpstreamFormat = format;
        boolean upstreamFormatChanged = setUpstreamFormat(adjustedUpstreamFormat);
        if (upstreamFormatChangeListener != null && upstreamFormatChanged) {
          upstreamFormatChangeListener.onUpstreamFormatChanged(adjustedUpstreamFormat);
        }
      }
    

    Metadata输入主要分3部分:

    1. 确保当前为关键帧。
    2. 获取Info环形数组的下一个索引,将当前Sampledata的数据保存到Info数组并记录Meta信息。
    3. 确保Info数组足够大可以容纳足够多的数据。

    下面看下sampleData部分

      @Override
      public final void sampleData(
          ParsableByteArray data, int length, @SampleDataPart int sampleDataPart) {
        sampleDataQueue.sampleData(data, length);
      }
    

    没了就这么多。😂,你只管告诉sampleDataQueue数据的大小和长度,sampleDataQueue来添加,具体sampleDataQueue是怎么有效管理数据的后面会讲到,现在不是重点

    通过sampleDataQueue和sampleMetadata对比你会发现sampleMetadata比sampleDataQueue复杂多个,而且sampleMetadata方法添加了synchronized 同步块,多线程的时候会阻塞,而sampleDataQueue没有任何同步代码包括到sampleDataQueue里也一样。这样做是因为sampleMetadata的数据量很少,即使阻塞也能很高效的执行。而sampleData数据量往往比较大,写入的时间也比较长,所以不能阻塞。那么为什么要这么做呢,后面我们看到数据的读取部分就能理解了。

  • 输出 SampleQueue提供了read方法输出数据 分析下对应源码:

    public int read(
          FormatHolder formatHolder,
          DecoderInputBuffer buffer,
          @ReadFlags int readFlags,
          boolean loadingFinished) {
          //首先读取Metadata
        int result =
            peekSampleMetadata(
                formatHolder,
                buffer,
                /* formatRequired= */ (readFlags & FLAG_REQUIRE_FORMAT) != 0,
                loadingFinished,
                extrasHolder);
        if (result == C.RESULT_BUFFER_READ && !buffer.isEndOfStream()) {
          boolean peek = (readFlags & FLAG_PEEK) != 0;
          if ((readFlags & FLAG_OMIT_SAMPLE_DATA) == 0) {
            if (peek) {
              sampleDataQueue.peekToBuffer(buffer, extrasHolder);
            } else {
              sampleDataQueue.readToBuffer(buffer, extrasHolder);//将sampleData的位置信息通过extrasHolder传递给sampleDataQueue读取数据
            }
          }
          if (!peek) {
            readPosition++;//读取位置++
          }
        }
        return result;
      }
      //读取Metadata
     private synchronized int peekSampleMetadata(
          FormatHolder formatHolder,
          DecoderInputBuffer buffer,
          boolean formatRequired,
          boolean loadingFinished,
          SampleExtrasHolder extrasHolder) {
        ...
        Format format = sharedSampleMetadata.get(getReadIndex()).format; //用绝对开始位置+读取位置(absoluteFirstIndex + readPosition)获取读取的绝对位置
        ...
    
        int relativeReadIndex = getRelativeIndex(readPosition);//获取当前Info数组的相对位置
        ...
        extrasHolder.size = sizes[relativeReadIndex];//取出Info数据
        extrasHolder.offset = offsets[relativeReadIndex];
        extrasHolder.cryptoData = cryptoDatas[relativeReadIndex];
    
        return C.RESULT_BUFFER_READ;
      }
      //获取读取的绝对位置
      public final int getReadIndex() {
        return absoluteFirstIndex + readPosition;
      }
    

    要读取sampleData和sampleMetadata的数据,首先要确定当前读取点的Info的位置,然后通过Info数组才能知道读取的位置和长度,最后读取sampleData,同样sampleMetadata读取是加锁的,而sampleData没有。可以看出sampleData的读写是不受线程限制的,通过SampleQueue内部维护的Info数组来维护sampleData,可以最大化保证多线程下sampleData读写的效率。

  • 释放 通过discardSamples等释放不需要的数据 分析下对应源码:

     public final void discardTo(long timeUs, boolean toKeyframe, boolean stopAtReadPosition) {
        sampleDataQueue.discardDownstreamTo(
            discardSampleMetadataTo(timeUs, toKeyframe, stopAtReadPosition));//先释放Metadata
      }
      
     private synchronized long discardSampleMetadataTo(
          long timeUs, boolean toKeyframe, boolean stopAtReadPosition) {
        if (length == 0 || timeUs < timesUs[relativeFirstIndex]) {
          return C.INDEX_UNSET;
        }
        int searchLength = stopAtReadPosition && readPosition != length ? readPosition + 1 : length;
        //根据时间戳来确定要释放数据块的数量
        int discardCount = findSampleBefore(relativeFirstIndex, searchLength, timeUs, toKeyframe);
        if (discardCount == -1) {
          return C.INDEX_UNSET;
        }
        return discardSamples(discardCount);
    }
    
     private long discardSamples(int discardCount) {
        largestDiscardedTimestampUs =
            max(largestDiscardedTimestampUs, getLargestTimestamp(discardCount));
        length -= discardCount;//有效长度=有效长度-释放数量
        absoluteFirstIndex += discardCount;//绝对开始位置后移
        relativeFirstIndex += discardCount;//相对开始位置后移
        if (relativeFirstIndex >= capacity) {//环形数组
          relativeFirstIndex -= capacity;
        }
        readPosition -= discardCount;//因为relativeFirstIndex后移,相对它的位置在缩小
        if (readPosition < 0) {
          readPosition = 0;
        }
        sharedSampleMetadata.discardTo(absoluteFirstIndex);//释放Metadata
    
        if (length == 0) {
          int relativeLastDiscardIndex = (relativeFirstIndex == 0 ? capacity : relativeFirstIndex) - 1;
          return offsets[relativeLastDiscardIndex] + sizes[relativeLastDiscardIndex];
        } else {
          return offsets[relativeFirstIndex];//返回SampleData的释放偏移量
        }
    }
    

    同样数据的释放和读写一样,通过内部的Info来管理,释放后会更新Info上的相关位置。

SampleQueue动态分析

上面一直在说环形数组,静态的看代码可能感受不到这点,下面我们通过几个图来动态分析下SampleQueue的运作原理,这部分需要结合上面的源码一起看才好理解。

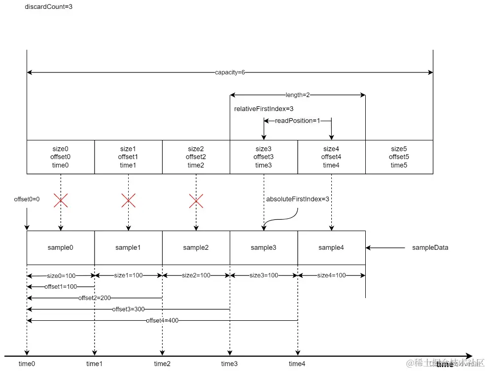
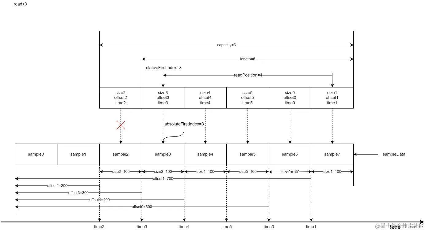
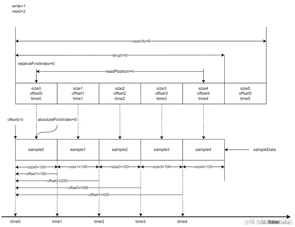
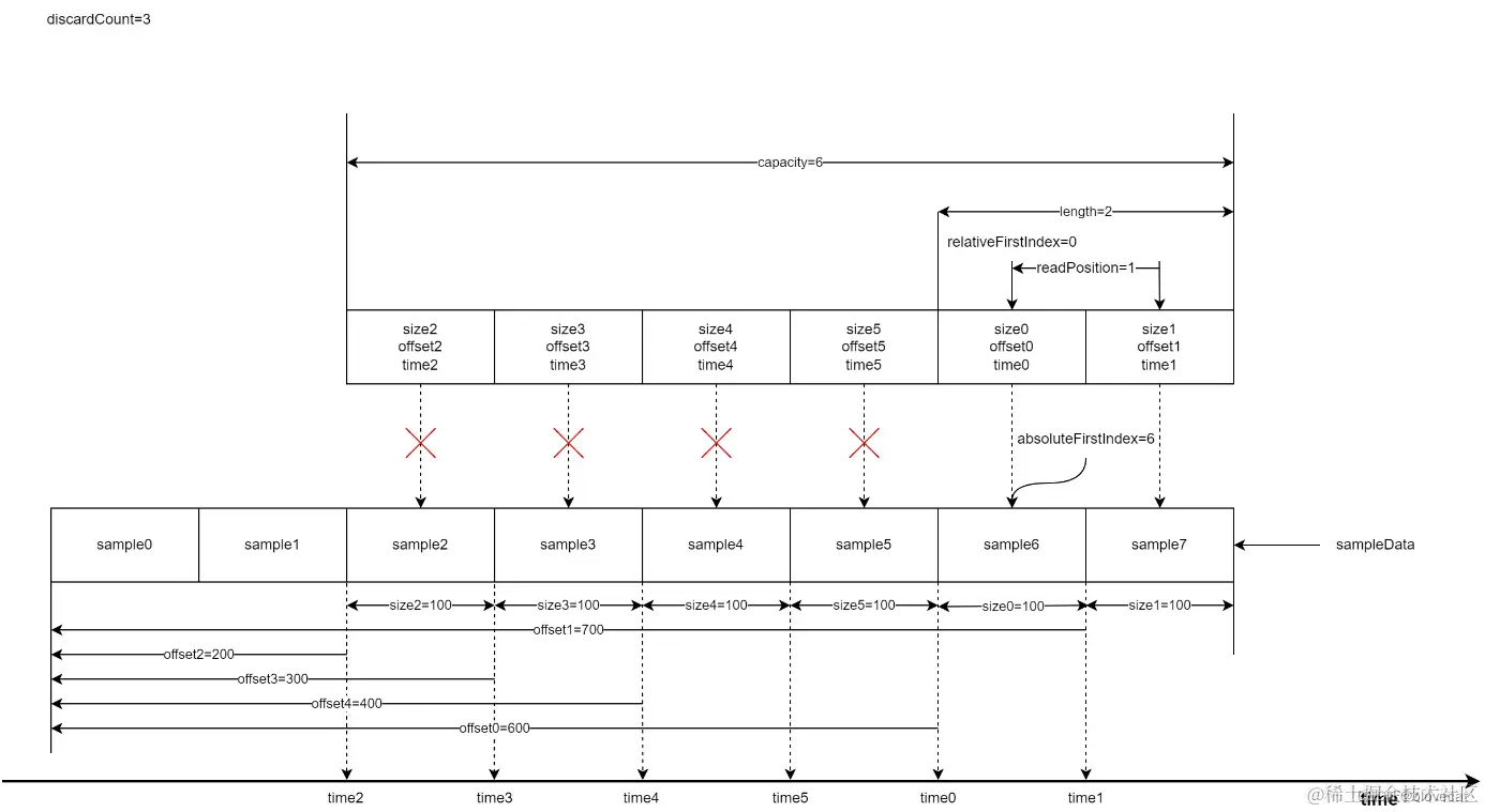
首先为了方便分析假设数组最大长度为capacity=6,当前已经写入了4段sampleData对应图中的sample0-3,同时也写入了4个数据到Info数组对应图中的0-2的size、offset、time结构,每个结构的size、offset、time在图的最下方都有标记,这里可以看下加深下对这个结构数值的含义的理解,所以此时有效长度length=4,由于是刚开始读写这个时候的relativeFirstIndex=absoluteFirstIndex=0处于开始位置,当前的读取位置相对于relativeFirstIndex也就是和relativeFirstIndex差值,readPosition=2。接下来sample会从右侧箭头处不断写入。同样上方的Info数组随着读取也会不断变化。 在这里插入图片描述 好了,此时先向Sample队列写入一个Sample length+1,然后同时读取2个Sample readPosition+2=4 在这里插入图片描述 随着数据被使用(已经播放)之前的数据需要丢弃,以便下次写入,释放3个Sample,可以看到relativeFirstIndex和absoluteFirstIndex同时前移,虽然readPosiition的位置没有移动,也就是没有读取新的数据,但是readPosiition的值变小,有效长度缩小为2。到这里relativeFirstIndex还是和absoluteFirstIndex相等的还看不出环形的特性。 在这里插入图片描述 此时开始写入3个Sample,这个时候就可以看出Info环形特性,之前释放的0号和1号会重新指向数据队列的最前端,同时更新offset,size相关数据,有效数据长度增加到5,length=5。 在这里插入图片描述 这个时候再读取3个Sample时,readPosiition的值增加3此时指向Info数组的下标1,readPosiition=4。 在这里插入图片描述 好了我们继续释放数据,这次再次释放3个,可以看到relativeFirstIndex和absoluteFirstIndex值开始不一样了,由于又回到了Info数组的开始位置所以relativeFirstIndex=0,readPosiition缩短为1,有效长度length=2,而absoluteFirstIndex是相对于Smaple的绝对位置,这个时候absoluteFirstIndex继续后移到6号位置的sample6。 在这里插入图片描述 把上面的图连续不断的执行,可以想象出,Info数组像一个不断前行的履带行驶在sample铺平的道路上(读取)。被履带压过的道路(已经读取过的数据)就会被释放,此时路还在不断的向前铺设(新的sample数据在不断的写入到SampleQueen中),整个过程中如果新增数据比释放数据快,履带的大小会动态的扩充变长,图中为了方便理解并没有体现这点。

至此我们可以总结出几个规律:

  • 当前写入数据的绝对位置永远等于absoluteFirstIndex+length
  • 当前读取数据的绝对位置永远等于absoluteFirstIndex + readPosition
  • Info数组可以理解成一个首尾相连的环形数组,数组最后一个位置的下个位置就是数组的开始位置 这几个规律在源码中经常被用到,感兴趣的同学可以深入阅读下。

下面来分析下实际存储数据的2个结构

SpannedData< SharedSampleMetadata >

本质是一个Android里实现SparseArray的map,通过int 类型key可以快速向指定key存入数据或者取出数据,这里数据跟随SampleQueue里的Info来管理,添加或者释放指定位置的Metadata数据。

SampleDataQueue

重点来说下SampleDataQueue,由于SampleData的数据量要远远大于Metadata,而且还需要频繁的读写释放,所以向SpannedData<SharedSampleMetadata>那样简单粗暴的管理数据,效率会非常低,因为JVM要频繁的申请内存GC释放内存。为了解决这个问题SampleDataQueue内部维护了一个链表,同时维护了链表中3个重要的节点,firstAllocationNode,readAllocationNode,writeAllocationNode,用于快速获取读写点。

  private AllocationNode firstAllocationNode;//第一个节点位置
  private AllocationNode readAllocationNode;//当前读取节点位置
  private AllocationNode writeAllocationNode;//当前写入节点位置

这里顺带提下AllocationNode的数据结构,主要就是封装了Allocation,allocation才是实际存储数据的部分,同时提供了next AllocationNode 提供下一个AllocationNode 的指针,形成一个链表结构。

 private static final class AllocationNode implements Allocator.AllocationNode {
    public long startPosition;//此段allocation的开始位置
    public long endPosition;//此段allocation的结束位置
    public Allocation allocation;//实际缓存数据部分
    public AllocationNode next;//指向下一个
    ...
    public void initialize(Allocation allocation, AllocationNode next) {
      this.allocation = allocation;
      this.next = next;
    }
    ...

回到SampleDataQueue中,调用sampleData循环写入数据时,每次循环写入主要分为3步:

  1. 调用preAppend初始化通过writeAllocationNode,同时也初始化出了下个writeAllocationNode。重点看下allocator.allocate(),这里才是初始化了AllocationNode的实际内存数据allocation的地方,后面会详细分析。
  2. 将数据循环写入writeAllocationNode的实际缓存位置allocation.data中。
  3. 调用preAppend更新SampleDataQueue已写入总长度,如果总长度已经超过当前写入节点的结束位置,将当前写入节点,更新为下一写入节点。

  private int preAppend(int length) {
    if (writeAllocationNode.allocation == null) {
      writeAllocationNode.initialize(
          allocator.allocate(),//分配内存
          new AllocationNode(writeAllocationNode.endPosition, allocationLength));
    }
    return min(length, (int) (writeAllocationNode.endPosition - totalBytesWritten));
  }

  public void sampleData(ParsableByteArray buffer, int length) {
    while (length > 0) {
      int bytesAppended = preAppend(length);
      buffer.readBytes(
          writeAllocationNode.allocation.data,
          writeAllocationNode.translateOffset(totalBytesWritten),
          bytesAppended);
      length -= bytesAppended;
      postAppend(bytesAppended);
    }
  }
  
  private void postAppend(int length) {
    totalBytesWritten += length;//增加总长度
    if (totalBytesWritten == writeAllocationNode.endPosition) {//总长度已经超过当前写入节点的结束位置
      writeAllocationNode = writeAllocationNode.next;//将当前写入节点,更新为下一写入节点
    }
  }

读取和写入类似,直接看下释放数据的地方,首先释放指定位置之前的链表数据,其次重置开始节点和读取节点。

  public void discardDownstreamTo(long absolutePosition) {
    if (absolutePosition == C.INDEX_UNSET) {
      return;
    }
    while (absolutePosition >= firstAllocationNode.endPosition) {
      //从第一个节点开始依次取出下一个节点通过allocator释放内存,并清除AllocationNode,一直到指定的absolutePosition
      allocator.release(firstAllocationNode.allocation);
      firstAllocationNode = firstAllocationNode.clear();
    }
    if (readAllocationNode.startPosition < firstAllocationNode.startPosition) {
      //保证当前的读取位置在开始节点之后
      readAllocationNode = firstAllocationNode;
    }
  }

看完是不是发现目前也没没有解决上面说的内存问题,内存感觉是在不断新增的。注意看下上面源码实际获取内存的地方allocator.allocate(),原来这些都交给了Allocator,通过Allocator实现内存的循环高效利用。

Allocator

这是一个接口用于媒体数据的内存分配,默认有一个DefaultAllocator实现。 先看下主要的源码

public final class DefaultAllocator implements Allocator {

  private static final int AVAILABLE_EXTRA_CAPACITY = 100;//额外的初始化Allocation数量

  private final boolean trimOnReset;
  private final int individualAllocationSize;
  @Nullable private final byte[] initialAllocationBlock;//初始化的一个连续的数组,指向默认数量的的Allocations,参考下图

  private int targetBufferSize;
  private int allocatedCount;//已分配的Allocation数量,参考下图
  private int availableCount;//可用的Allocation数量,参考下图
  private @NullableType Allocation[] availableAllocations;//可用的Allocations,参考下图
  public DefaultAllocator(
      boolean trimOnReset, int individualAllocationSize, int initialAllocationCount) {
    this.trimOnReset = trimOnReset;
    this.individualAllocationSize = individualAllocationSize;
    this.availableCount = initialAllocationCount;
    this.availableAllocations = new Allocation[initialAllocationCount + AVAILABLE_EXTRA_CAPACITY];//添加了部分冗余
    if (initialAllocationCount > 0) {//将初始化的Allocations通过指定offset分配initialAllocationBlock
      initialAllocationBlock = new byte[initialAllocationCount * individualAllocationSize];
      for (int i = 0; i < initialAllocationCount; i++) {
        int allocationOffset = i * individualAllocationSize;
        availableAllocations[i] = new Allocation(initialAllocationBlock, allocationOffset);
      }
    } else {
      initialAllocationBlock = null;
    }
  }
  //这个方法用于获取一个Allocation,注意在调用此方法后必须调用release方法将分配Allocation返还
 @Override
  public synchronized Allocation allocate() {
    allocatedCount++;//已分配数量+1
    Allocation allocation;
    if (availableCount > 0) {
      allocation = Assertions.checkNotNull(availableAllocations[--availableCount]);//从尾部取出,可用数量-1
      availableAllocations[availableCount] = null;//清空
    } else {
      allocation = new Allocation(new byte[individualAllocationSize], 0);//不够用了,创建新的Allocation,直接初始化出一段新的数组分配给它
      if (allocatedCount > availableAllocations.length) {//可用Allocations扩充2倍
        availableAllocations = Arrays.copyOf(availableAllocations, availableAllocations.length * 2);
      }
    }
    return allocation;
  }

 //返还分配的Allocation
  @Override
  public synchronized void release(Allocation allocation) {
    availableAllocations[availableCount++] = allocation;//可用数量加1
    allocatedCount--;//已分配数量减1
  }
  ...
}

@Override//释无用的空块
public synchronized void trim() {
    //如果重新定义了缓存区大小,计算需要的Allocation块总数量
    int targetAllocationCount = Util.ceilDivide(targetBufferSize, individualAllocationSize);
    int targetAvailableCount = max(0, targetAllocationCount - allocatedCount);//减去目前空余的块,则为剩余需要的块数量
    //不存在冗余,无需trim
    if (targetAvailableCount >= availableCount) {
      return;
    }

    if (initialAllocationBlock != null) {
      // 从头尾查找第一个不是空的块,将其位置向前
      int lowIndex = 0;
      int highIndex = availableCount - 1;
      while (lowIndex <= highIndex) {
        //未分配出的Allocation 不可能为null
        Allocation lowAllocation = Assertions.checkNotNull(availableAllocations[lowIndex]);
        if (lowAllocation.data == initialAllocationBlock) {//当前低位为初始值,从未被分配过
          lowIndex++;//lowIndex后移
        } else {//当前低位Allocation已分配过
          //未分配出的Allocation 不可能为null
          Allocation highAllocation = Assertions.checkNotNull(availableAllocations[highIndex]);
          if (highAllocation.data != initialAllocationBlock) {//当前高位Allocation已分配过
            highIndex--;//highIndex前移
          } else {//当前高位Allocation未分配过
            //将当前未分配过高位和已分配过的低位交换位置,未分配过的放到数组低位
            availableAllocations[lowIndex++] = highAllocation;
            availableAllocations[highIndex--] = lowAllocation;
          }
        }
      }
      //到这里lowIndex之前的所有Allocation都是未分配过的初始initialAllocationBlock
      // 获取他们的最大值,也就是最大可释放
      targetAvailableCount = max(targetAvailableCount, lowIndex);
      //只有一种情况lowIndex正好等于availableCount,也就是当前未分配块都是初始值,从未被分配,当前可能为初始状态跳过trim
      if (targetAvailableCount >= availableCount) {
        return;
      }
    }

    // 释放空块
    Arrays.fill(availableAllocations, targetAvailableCount, availableCount, null);
    availableCount = targetAvailableCount;
  }

Allocator保存了一组Allocation列表,和一个默认的字节数组,每个Allocation对于数据块的长度由individualAllocationSize决定,通过offset确定在数组中的起始位置。同时维护着可用数量和已分配数量,当外部需要新的Allocation时会调用allocate获取,使用完毕后调用release将Allocation返还。可以看到这种设计特别适合播放器的缓冲数据,开始播放时分配一个默认的缓冲区域大小,随着播放进度,当前播放位置前会不断获取新Allocation用于提前缓冲,当这些数据已被渲染播放,离开了缓冲区域,这个时候又会将之前获取Allocation返还,依次循环,滚动的循环利用已分配的内存,整个过程只要不超最大值,就不会再分配新的内存,效率非常高。 下面用一张图来解释下整个过程: 在这里插入图片描述 如上图,是一个有着6个Allocation的Allocator,单个Allocation包含2个block(individualAllocationSize=2),initialAllocationBlock也就是block数组总长度为initialAllocationCountindividualAllocationSize=62=12。

初始化时会将每个Allocation依次指向initialAllocationBlock中的Block,通过Offset记录位置,当前已经分配出2个Allocation(上图表示为null),空余4个Allocation可分配,此时如果外部再需要获取Allocation时,也就是调用allocate,会将Allocation4,分配出去同时置为null,这个时候Allocation4的指向的Block并没有变化,外部调用者会向Block中填充数据用于缓存。 如果外部释放Allocation时,也就是调用release,会将Allocation填充至Allocation4后面一个位置,记为Allocation5,此过程Allocation5一直都是指向initialAllocationBlock的某段Block的。

这两个过程availableCount和allocatedCount也会相应增加或者减少,如果一个Allocation从来没有被分配过,则Block为初始值initialAllocationBlock,如上图的Allocation1,可以通过判断当前的Allocation的data是否等于initialAllocationBlock判断当前Allocation是否被分配过。

整个过程会让人不禁联想到 Android MediaCodec缓冲区,这里部分应该在Renderer部分提到,这里先提前贴下Android MediaCodec缓冲区使用的图,看看是不是很相似呢。 在这里插入图片描述


总结

SampleQueue只对Info数组这种小数据量的读写操作做多线程加锁操作,通过短时间阻塞读取Info数组的方式,查询读取关联的sampleData的数据,保证对sampleData这种大数据量耗时的读写不会阻塞,保证了数据的读写效率。

同时SampleQueue的环形数组的数据管理方式令人印象深刻,这种结构特别适合媒体播放这种场景,完美的平衡了性能与内存使用之间的矛盾。

有了SampleQueue这个数据大总管,ProgressiveMediaPeriod就可以随心所欲的写入数据并将媒体数据提供给上游读取。 到这里算是讲完了ProgressiveMediaPeriod的SampleQueue部分。后面将会讲到数据是如何加载到SampleQueue的,也就是首图的右半部分。


版权声明 ©

本文为作者山雨楼原创文章

转载请注明出处

原创不易,觉得有用的话,收藏转发点赞支持

posted @ 2023-10-24 11:31  山雨楼  阅读(74)  评论(0)    收藏  举报  来源