ExoPlayer架构详解与源码分析(11)——DataSource

系列文章目录


前言

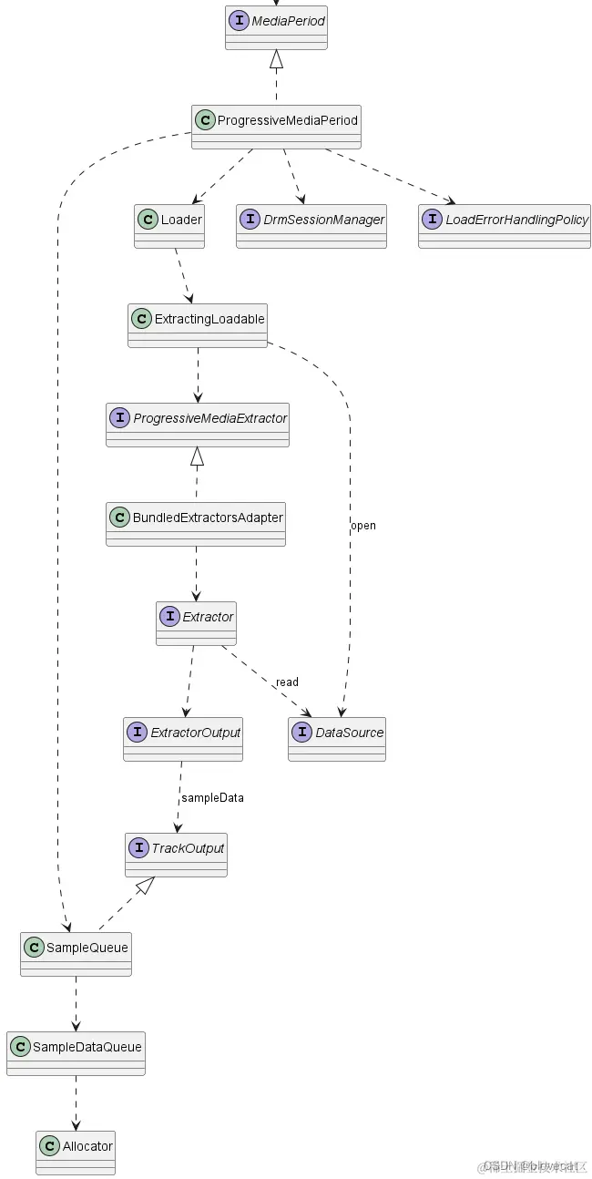
好久不见各位,间隔了一段时间忙项目,终于有时间补上ProgressiveMediaPeriod最后一块拼图——DataSource。间隔太久先来个前情回顾。 本系列先介绍了ExoPlayer的整体架构还有些基本概念,然后围绕四大组件展开讲解,首先从MediaSource这个组件讲起,MediaSource主要由ProgressiveMediaPeriod来完整工作,先看下ProgressiveMediaPeriod整体结构: 在这里插入图片描述

之前的文章已经讲解完上图里用于解析数据的左半部分,而这些用于解析的数据就是从右半部分的DataSource里获取的。还是拿火箭来类比,MediaSource是火箭的燃料系统,那么左半边可以理解为燃油泵控制燃料的多少,右半部分就是油箱,为整个发动机提供源源不断的燃料。

DataSource

DataSource字面就是数据源的意思,用来读取URI定义的资源数据,扩展了DataReader提供了read方法供外部读取数据 看下主要方法:

  • open 打开一个数据源,读取指定的数据,传入一个DataSpec用于告诉DataSource打开源的必要信息,如URI,数据的起始位置长度等,如果DataSpec打开数据段在数据范围内,那么通过read方法可以正常读取数据,如果DataSpec的position正好等于数据的长度,则会立即返回C.RESULT_END_OF_INPUT,如果超过数据的长度,则直接抛出IOException异常。
  • read 从输入中读取最多length字节的数据,从buffer的offset位置开始填充length长度。如果readLength为0,则返回 0。如果由于已到达打开范围的末尾而没有可用数据,则返回C.RESULT_END_OF_INPUT 。否则,调用将阻塞,直到读取至少一个字节的数据并返回读取的字节数。
  • close 关闭源。即使open调用抛出IOException 时,也必须调用此方法关闭源。
  • getUri 数据源未open时返回null,当源打开时,返回从中读取数据的Uri 。返回的Uri将与open中的DataSpec的URI相同。如果发生了重定向,则返回重定向后的Uri 。
  • getResponseHeaders 当源打开时,返回与上次open调用关联的响应标头。否则,返回一个空Map。返回Map中的键不区分大小写。

DataSource的实现

DataSource的定义很简单,主要就是和数据源的相关操作,打开、读取、关闭。 它的具体实现有很多这里列出常用的一部分 在这里插入图片描述 先过下简单几个DataSource:

  • BaseDataSource 主要实现了多个TransferListener的监听分发管理。

  • PlaceholderDataSource 顾名思义一个用于占位的DataSource,不可调用其中的open,read方法,会抛出异常。

  • StatsDataSource 一个DataSource的包装,会将所有的方法调用转发给子DataSource。

  • AesCipherDataSource 也是一个DataSource的包装,会将所以的方法调用转发给子DataSource,与StatsDataSource不同的是,可以AES解密加密子的DataSource,会将子DataSource返回的数据经过AES解密返回给上层。

  • PriorityDataSource 有优先级管理的DataSource,可以使用PriorityTaskManager管理包含的子DataSource ,只有优先级足够高才可以继续调用open和read否则抛出PriorityTooLowException异常通知上层更改执行顺序。

  • DataSchemeDataSource data作为Scheme的URI的DataSource,如将数据直接转成base64存储在字符串中的方式,这类读取也很简单,直接Base64转成字节数据就行了。

  • AssetDataSource 顾名思义,用来读取Android Asset文件,通过AssetManager获取到文件流。

  • ContentDataSource 通过ContentResolver获取到文件描述,然后打开文件流。

  • RawResourceDataSource 同Resources.openRawResourceFd获取文件描述打开文件流。

  • FileDataSource 打开文件路径的DataSource,这里看下实现。

    
      @Override
      public long open(DataSpec dataSpec) throws FileDataSourceException {
        Uri uri = dataSpec.uri;
        this.uri = uri;
        transferInitializing(dataSpec);//触发监听
        this.file = openLocalFile(uri);//创建随机访问的文件流,RandomAccessFile
        try {
          file.seek(dataSpec.position);//seek到DataSpec 指定的开始位置
          bytesRemaining =//获取未读取长度
              dataSpec.length == C.LENGTH_UNSET ? file.length() - dataSpec.position : dataSpec.length;
        } catch (IOException e) {
          throw new FileDataSourceException(e, PlaybackException.ERROR_CODE_IO_UNSPECIFIED);
        }
        if (bytesRemaining < 0) {//OUT_OF_RANGE
          throw new FileDataSourceException(
              /* message= */ null,
              /* cause= */ null,
              PlaybackException.ERROR_CODE_IO_READ_POSITION_OUT_OF_RANGE);
        }
    
        opened = true;
        transferStarted(dataSpec);//触发监听
    
        return bytesRemaining;
      }
      
      @Override
      public int read(byte[] buffer, int offset, int length) throws FileDataSourceException {
        if (length == 0) {
          return 0;
        } else if (bytesRemaining == 0) {
          return C.RESULT_END_OF_INPUT;
        } else {
          int bytesRead;
          try {//在buffer 的offset处开始写入length长度的file数据
            bytesRead = castNonNull(file).read(buffer, offset, (int) min(bytesRemaining, length));
          } catch (IOException e) {
            throw new FileDataSourceException(e, PlaybackException.ERROR_CODE_IO_UNSPECIFIED);
          }
    
          if (bytesRead > 0) {
            bytesRemaining -= bytesRead;
            bytesTransferred(bytesRead);//监听
          }
    
          return bytesRead;
        }
      }
    
    
  • HttpDataSource 网络数据的基类,主要定义了网络请求相关的请求设置,EXO实现了OkHttpDataSourceDefaultHttpDataSourceCronetDataSource,对应3种网络请求库的DataSource实现,重点看下OkHttpDataSource的实现

      @Override
      public long open(DataSpec dataSpec) throws HttpDataSourceException {
        this.dataSpec = dataSpec;
        bytesRead = 0;
        bytesToRead = 0;
        transferInitializing(dataSpec);
    
        Request request = makeRequest(dataSpec);
        Response response;
        ResponseBody responseBody;
        Call call = callFactory.newCall(request);
        try {
          this.response = executeCall(call);
          response = this.response;
          responseBody = Assertions.checkNotNull(response.body());
          responseByteStream = responseBody.byteStream();//获取到数据流
        } catch (IOException e) {
          throw HttpDataSourceException.createForIOException(
              e, dataSpec, HttpDataSourceException.TYPE_OPEN);
        }
    
        int responseCode = response.code();
    
        ...
    
        long bytesToSkip = responseCode == 200 && dataSpec.position != 0 ? dataSpec.position : 0;
    
       ...
        opened = true;
        transferStarted(dataSpec);
    
        try {
          skipFully(bytesToSkip, dataSpec);//从dataSpec.position位置开始
        } catch (HttpDataSourceException e) {
          closeConnectionQuietly();
          throw e;
        }
    
        return bytesToRead;
      }
      
      private int readInternal(byte[] buffer, int offset, int readLength) throws IOException {
        if (readLength == 0) {
          return 0;
        }
        if (bytesToRead != C.LENGTH_UNSET) {
          long bytesRemaining = bytesToRead - bytesRead;
          if (bytesRemaining == 0) {
            return C.RESULT_END_OF_INPUT;
          }
          readLength = (int) min(readLength, bytesRemaining);
        }
        //从上面获取的responseByteStream流中读取指定长度的数据到buffer
        int read = castNonNull(responseByteStream).read(buffer, offset, readLength);
        if (read == -1) {
          return C.RESULT_END_OF_INPUT;
        }
    
        bytesRead += read;
        bytesTransferred(read);
        return read;
      }
    
  • DefaultDataSource 播放器默认创建的DataSource,当播放的数据源不确定时,DefaultDataSource可以判断URI 的scheme动态的创建上面提到的DataSource,看下Open的源码就明了了

    public long open(DataSpec dataSpec) throws IOException {
        Assertions.checkState(dataSource == null);
        // Choose the correct source for the scheme.
        String scheme = dataSpec.uri.getScheme();
        if (Util.isLocalFileUri(dataSpec.uri)) {
          String uriPath = dataSpec.uri.getPath();
          if (uriPath != null && uriPath.startsWith("/android_asset/")) {
            dataSource = getAssetDataSource();
          } else {
            dataSource = getFileDataSource();
          }
        } else if (SCHEME_ASSET.equals(scheme)) {
          dataSource = getAssetDataSource();
        } else if (SCHEME_CONTENT.equals(scheme)) {
          dataSource = getContentDataSource();
        } else if (SCHEME_RTMP.equals(scheme)) {
          dataSource = getRtmpDataSource();
        } else if (SCHEME_UDP.equals(scheme)) {
          dataSource = getUdpDataSource();
        } else if (SCHEME_DATA.equals(scheme)) {
          dataSource = getDataSchemeDataSource();
        } else if (SCHEME_RAW.equals(scheme) || SCHEME_ANDROID_RESOURCE.equals(scheme)) {
          dataSource = getRawResourceDataSource();
        } else {
          dataSource = baseDataSource;
        }
        // Open the source and return.
        return dataSource.open(dataSpec);
      }
    

总结

到这里基本的DataSource介绍完了,对DataSource的基本功能有了一定的了解,对于简单的DataSource实现起来也很容易,但是面对复杂的数据环境这些还是远远不够的,如何保证复杂数据环境下的数据稳定输出,就是下面会重点要讲的CacheDataSourceTeeDataSource


版权声明 ©

本文为作者山雨楼原创文章

转载请注明出处

原创不易,觉得有用的话,收藏转发点赞支持

posted @ 2024-03-22 08:50  山雨楼  阅读(177)  评论(0)    收藏  举报  来源