bitmetaverse

3GPP知识更新阅读系列-28基于分层 NSACF 的每个网络切片 PDU 会话数量的可用性检查和更新流程|R18|

4.2.11.4a 基于分层 NSACF 的每个网络切片 PDU 会话数量的可用性检查和更新流程|R18|

图片

基于分层 NSACF 的每个网络切片 PDU 会话数量的可用性检查和更新流程

对于需要统计 PDU 会话数量的 S-NSSAI,如果网络中部署了分层 NSACF 架构,则为 S-NSSAI 建立的 PDU 会话最大数量的强制执行如下:

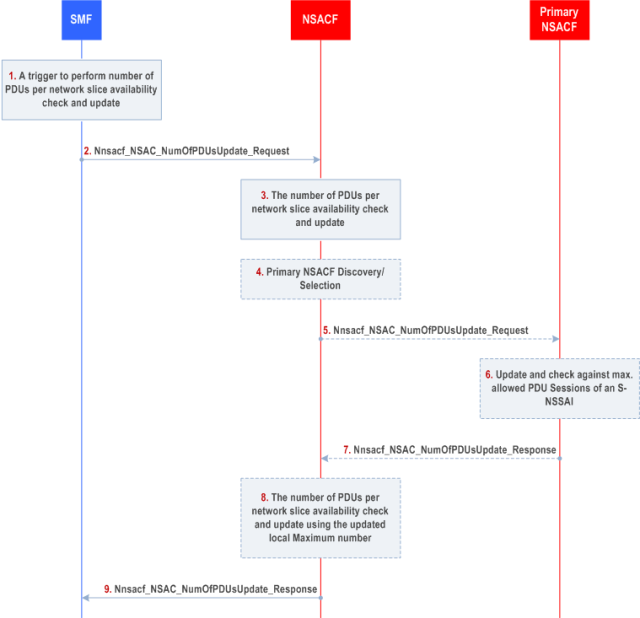
1、如果 SMF 不知道要与哪个 NSACF 进行通信,则 SMF 会执行 NSACF 发现,如 TS 23.501 的第 6.3.22 条和第 5.2.7.3.2 条中所述。锚定 PDU 会话的 SMF 会在 PDU 会话建立过程开始时触发受 NSAC 约束的网络切片的每个网络切片的 PDU 会话数可用性检查和更新过程(第 4.3.2.2.1 条和第 4.3.2.2 条) .2) 仅适用于要建立的新 PDU 会话,并且作为成功 PDU 会话释放过程的最后一步(第 4.3.4.2 条和第 4.3.4.3 条)。

备注:处理与用于内部接入切换目的的 UE 请求类型“现有 PDU 会话”相关联的 PDU 会话的 SMF 不与 NSACF 交互。

2、锚定 PDU 会话的 SMF 向 NSACF 发送 Nnsacf_NSAC_NumOfPDUsUpdate_Request 消息。SMF 在消息中包括 UE-ID、PDU 会话 ID、每次网络切片更新需要的 PDU 会话数量的 S-NSSAI、接入类型和更新标志。更新标志可以包括以下值之一:

(1)“increase”,指示当在 PDU 会话建立过程开始时触发该过程时或当要为 MA-PDU 会话建立新的用户平面支路时,要增加在 S-NSSAI 上建立的 PDU 数量;

(2)“减少”,其指示当在 PDU 会话释放过程结束时触发该过程时或者当要为 MA PDU 会话释放现有用户平面支线时,要减少 S-NSSAI 上的 PDU 会话的数量。在 PDU 会话建立失败的情况下,锚定 SMF 向 NSACF 触发另一个更新标志参数等于减的请求,以便重新调整回 NSACF 中的 PDU 会话计数器;或者

(3)“更新”,指示对于现有的 PDU 会话,接入类型将在接入间移动期间被新的接入类型替换。

NOTE 3:

对于SSC模式3 PDU会话,新的PDU会话的SMF调用NSACF增加PDU会话的数量,并在NSACF中添加新的PDU会话ID。当旧的 PDU 会话被释放时,旧 PDU 会话的 SMF 调用 NSACF 来减少 PDU 会话的数量并删除 NSACF 中的旧 PDU 会话 ID。

NOTE 4:

当 PDU 会话根据第 4.3.5.3 条替换现有锚时,锚定 IPv6 多宿主 PDU 会话的 SMF 不会为受 NSAC 约束的 S-NSSAI 调用 NSACF。

3.NSACF 对指示的 S-NSSAI 执行 NSAC

如果 NSACF 处的 PDU 会话 ID 条目更新是可能的,例如创建与收到的 NSAC 增加案例请求关联的新条目,执行与第 4.2.11.4 条中定义的步骤 3 相同的操作。跳过步骤 4-8。

如果 NSACF 处的 PDU 会话 ID 条目不可能,即通过接纳 PDU 会话,超出了本地最大 PDU 会话数量,则 NSACF 将请求委托给主 NSACF,以获取来自主 NSACF 的更新的本地最大 PDU 会话。

4.如果之前未发现主 NSACF,则 NSACF 会发现并选择主 NSACF,该主 NSACF 按照 TS 23.501 的第 6.3.22 条管理全局 NSAC 服务区域。

5.NSACF 向主 NSACF 调用 Nnsacf_NSAC_NumOfPDUsUpdate 请求。该请求消息包括S-NSSAI。

6.主NSACF检查全局最大PDU会话数,并确定是否接受或拒绝来自NSACF的更新本地最大PDU会话数的请求。

NOTE: 当 NSACF 向主 NSACF 发送委派请求时,主 NSACF 要么增加 NSACF 的本地最大数量,要么拒绝 NSAC 请求。

7.主 NSACF 返回 Nnsacf_NSAC_NumOfPDUsUpdate 响应。该响应包括新分配的本地最大PDU会话数或拒绝更新本地最大PDU会话数的请求的指示。

8.如果主 NSACF 提供更新的本地最大数量,则 NSACF 将本地最大 PDU 会话数量替换为接收到的本地最大 PDU 会话数量值。根据更新的配置值,执行与第 4.2.11.4 条中的步骤 3 相同的操作。

9.NSACF 使用包含结果指示的 Nnsacf_NSAC_NumOfPDUsUpdate_Response 消息确认对锚 SMF 的更新。如果 NSACF 返回包括“达到每个 S-NSSAI 的最大 PDU 会话数”的结果指示,则 SMF 拒绝 PDU 会话建立请求,并将拒绝原因设置为“达到每个 S-NSSAI 的最大 PDU 会话数”,并且可选地返回-off 计时器和访问类型。

对于 MA PDU 会话建立,NSACF 可以接受 MA PDU 会话,并且可以向 SMF 提供指示“已达到每个 S-NSSAI 的最大 PDU 会话数”或“未达到每个 S-NSSAI 的最大 PDU 会话数”的结果具有访问类型。如果 NSACF 指示与 UE 发送 MA PDU 会话建立请求所用的接入类型相关联的失败,则 SMF 向 UE 发送 PDU 会话建立拒绝,其结果指示包括“每个 S 的 PDU 会话的最大数量” NSSAI 达到',可选的退避定时器和接入类型。当 SMF 拒绝 MA PDU 会话时,SMF 将访问类型参数设置如下:

如果 UE 通过两种接入方式注册并且:

  • 如果NSACF指示两次接入均失败,则Access Type指示两次接入;

  • 如果NSACF指示接收MA-PDU会话建立请求的接入失败,则接入类型指示接收MA-PDU会话请求的接入。

NOTE 5: 如果 UE 在两个接入中注册,并且 NSACF 指示与接收 MA-PDU 会话建立请求的接入不同的接入失败,则 SMF 接受 MA-PDU 会话请求,并且不提供退避定时器用户设备。

  • 如果 UE 通过单个接入注册,则接入类型指示接收 MA-PDU 会话请求的接入。

  • 对于单一接入类型上的 MA PDU 会话释放,NSACF 定位具有 PDU 会话 ID 的现有条目,并且如果找到具有两种接入类型的条目,则它仅删除接收到的接入类型条目,同时保留 PDU 会话 ID。、

对于集中式架构,存在以下差异:

  • 在步骤2中,SMF另外包括SMF所属的NSAC服务区域(如果可用)作为Nnsacf_NSAC_NumOfPDUsUpdate_Request中的附加参数。

  • 在步骤 3 中,根据运营商配置,NSACF 针对每个 NSAC 服务区域在 S-NSSAI 上建立的 PDU 会话的最大数量(如果适用且可用)或在 S-NSSAI 上建立的 PDU 会话的最大数量执行验证。整个 PLMN。另外,NSACF 存储 SMF 的 NSAC 服务区域(如果可用)。

posted on 2024-03-18 08:49  通信大视野  阅读(38)  评论(0)    收藏  举报

导航