常用方法

查询相关方法





以前是我们自己实现的Service接口和方法

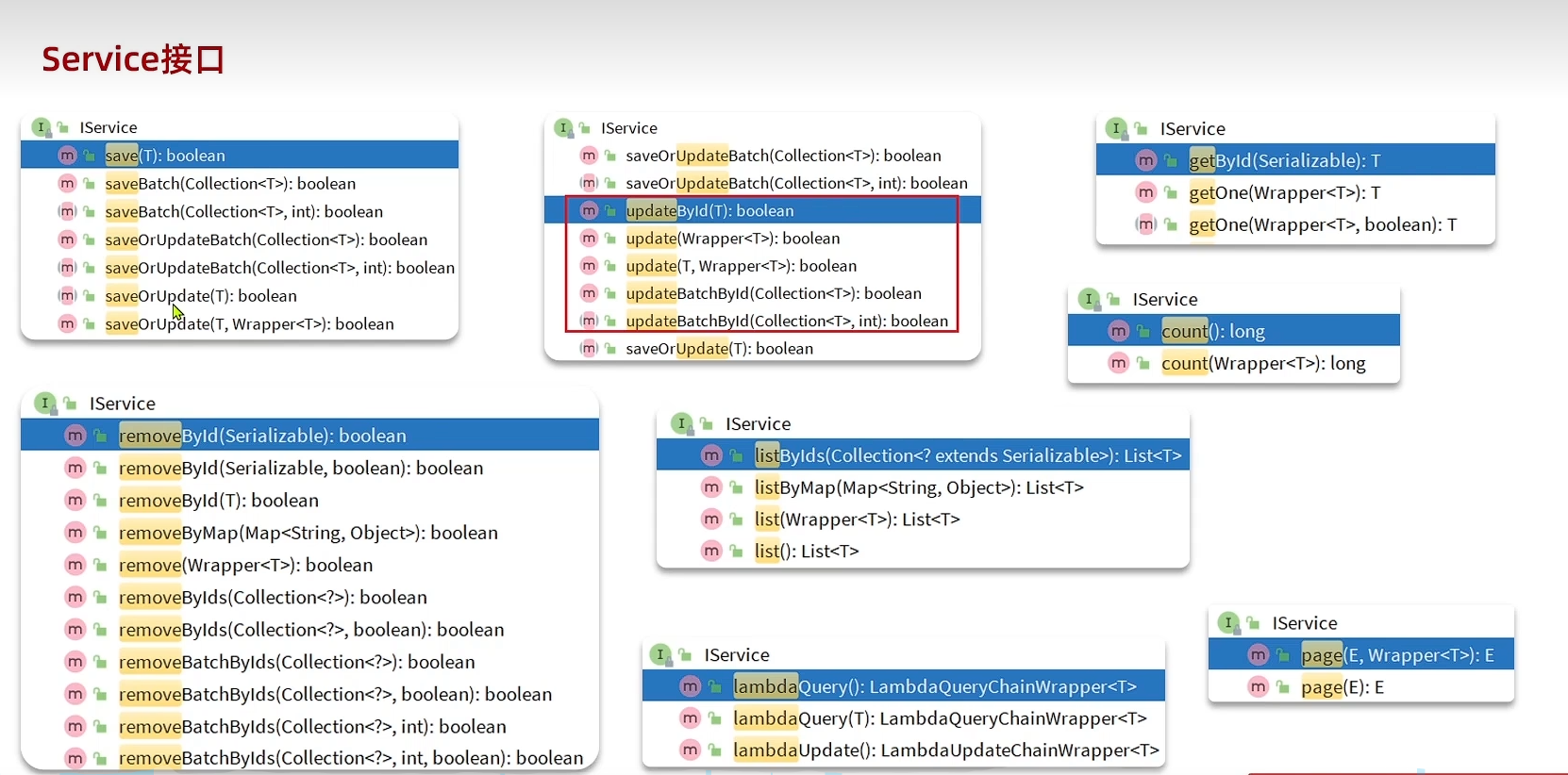
先在mp给我们提供了一个Service接口:IService
所以我们就直接去继承他就好了,直接叫爸爸就直接拿它里面的方法来使用而不用我们自己去实现了

注意:但是此时你会发现,和以前的mapper对比,以前的mapper我们继承BaseMapper的时候是无需有实现类的,他有IOC为我们直接动态代理生成实现类,而现在就上面的图可是,我们实现了IService接口之后,我们就得在UserServiceImpl类中将IService方法给实现了,而且是全部实现 否则就报错,如此一来,怎么还感觉麻烦了???是的,那么怎么办呢???
针对上述的问题,mp给我们一个解决办法就是:实现了IService

如图所示,MP底层直接使用ServiceImpl类实现了IService方法,我们就不用自己实现了
所以有这种好事的话,我们就赶紧用,赶紧让UserServiceImpl叫爸爸(直接继承ServiceImpl)
总结下来就是:在我们以前自己实现的Service层上做以下两件事
- 1.让自己定义的Service接口继承MP提供的Iservice接口
- 2.让自己定义的接口实现类UserServiceImpl去继承MP的IService接口实现类ServiceImpl
如下所示: - 1.最初我们的自己实现是这样的:定义一个IUserService接口 让 UserServiceImpl实现它
![image]()
![image]()
- 2.现在有很多基础的增删改查不想写,我们就直接用MP提供的,所以此时在1的基础上干两件事:1)让IUserService继承IService 2)让UserServiceImpl继承ServiceImpl
![image]()





浙公网安备 33010602011771号