性能分析之CPU分析-从CPU调用到具体代码行(JAVA)
转自7点
前面有篇文章是《性能分析之IO分析-从IO高到具体文件》,我看反响不错。于是有想法写类似的系列的文章。今天写一下从CPU高到具体的代码行(JAVA语言),对C/C++语言,如果有人感兴趣,后续再单独写。
通常情况下,性能报告中只说CPU使用率高的时候,并不能帮助定位问题。因为CPU高会有多种不同的情况。CPU有五种状态(us sy id wa st), 在vmstat中能显示出来,这个想必很多人都清楚。在代码消耗CPU的时候(这也是通常性能分析中会遇到的),是US状态的CPU。当然还存在一种情况,就是代码产生的系统调用特别高,这种情况下SY的CPU也会高(这种情况比较少见,在我的职业生涯中只见过一次)。对于JAVA语言来说,我们不需要特别复杂的profile工具就可以做到定位到代码。
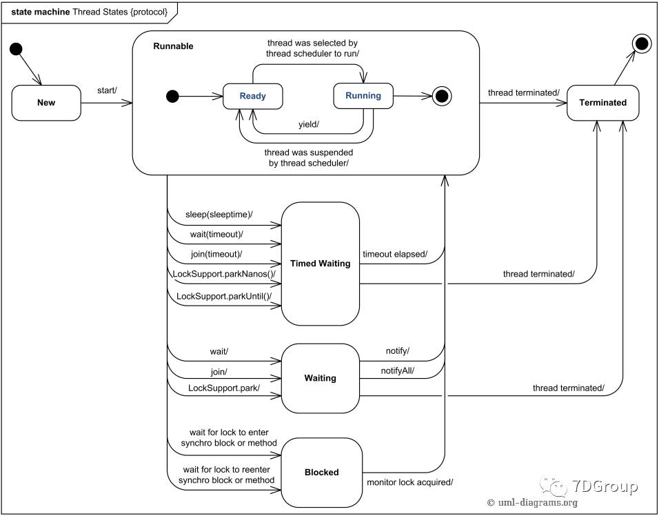
在写具体的分析方法之前,需要说一下线程的状态转换关系,我们先来看一下系统级的线程状态转换关系。
通过这个转换关系,可以看到,在线程产生之后,会先到ready的状态。在这个状态上是在等待CPU的。而在runing状态才是真正在CPU上执行的。请注意这个区别。
而vmstat显示的 r 列是包括了ready和running的线程(会因操作系统的不同有区别,但是对大部分linux系统都是这样)。请注意这一点,因为网上有很多在写vmstat的解释的时候,说 r 列是表示正在运行的进程数或者说 r 是表示正在运行的线程数,这一点是不对的。给大家看一个例子(这也是下面要说到的例子):
这是我的一个云服务器上正在运行的top。可以看到当前tasks(进程)中只有一个是running的状态的。而这时的vmstat呢?
这个服务器只有两个CPU,所以如果r是说正在运行的进程或线程数的话肯定是不正确的,因为两个CPU同时运行的最多是两个线程。
所以请记住,这个 r 值就包括了等待CPU的线程(也就是ready状态的)和正在运行的线程(也就是running状态的)。
以后有时间再解释其他系统级的线程状态,可能有些人觉得其他状态也没什么好解释的,但是在性能分析中,线程的状态和一些性能计数器是有关联关系的,比如说suspended状态是CPU时间片用完导致暂时被换出;而blocked是因为要等待某个条件被满足而阻塞;并且这两种状态都有可能导致CPU使用率高。在分析的过程中,这些信息给我们的是一个方向。所以前面说到仅说CPU高不能帮助分析问题,因为CPU高有多种原因。
因为下面要说的是JAVA,所以来看一下JAVA的线程状态转换关系。
从这个图中,我们可以看到JAVA的进程有多种状态(具体状态的解释请自行搜索),怎么看到这些状态都在干什么,就需要把栈打出来看。在栈中,可以看到具体对应的代码(对其他编译语言来说,要看看到正在运行的code也是要看栈的)。另外,在性能分析中,栈的分析是非常重要的一块内容,今天因为只是为了说明从CPU高怎么定位到代码层,所以不过多解释线程的状态了,以后有时间再写文章说明。
实例:
下面来操作一下,首先执行一个消耗CPU的JAVA实例(实例是7D Group成员所编,有兴趣动手操作的可以到网上随便找一个小例子或自己编写一个)。查看vmstat的状态。
从上图可以看到左边窗口在执行一个消耗CPU的Demo,而右边的窗口看到当前系统的CPU已经完全被消耗掉了。进程号通过top命令就可以知道:
下面就要看一下这个进程中的哪些线程消耗了CPU。
通过pidstat可以看到(不好意思的是,pidstat的截图被我覆盖掉了,又不想重新开始所以就不截图啦),有10个线程消耗着CPU资源。我把命令放在这里,有兴趣的可以自己操作。
pidstat -p 10846 -u -d -t -w -h 1 1000
从上命令可以看到,有多个线程消耗着CPU。线程ID是:10861、10862、10863等等。
用jstack做一下thread dump。
[root@7dgroup ~]# jstack -l 10846 > 10846.threaddump
再打开这个生成的文件。
nid是指native ID,对应着系统级的tid。只不过TID显示的是10进程的,NID显示的是16进制的。
我们转换一个线程号来查找。
[root@7dgroup ~]# printf %x'\n' 10861
2a6d
再对应到threaddump文件中。
显然可以去查这个CPUTestThreadDemo.java的第13行了。
从这个例子可以看出,对java的代码消耗CPU高的分析只需要通过系统级的命令和JDK自带的命令就可以完成了。因为这个例子非常简单,步骤比较清楚。但在实际分析代码众多,逻辑复杂的应用,有可能你看到的是CPU在线程上的消耗是在不停的切换的,所以就需要多做些thread dump,一个个分析。当然借助些工具分析,通常可以让我们在分析复杂的应用时事半功倍。
这里只说明一个思路。
对JAVA的分析来说,已经有非常多的人写了非常多的文章了,我之所以写这个文章,是为了让文章能更系列一些。

浙公网安备 33010602011771号