Kettle
一、Kettle简介
Kettle(又名:Pentaho Data Integration)是一款国外开源的ETL工具。
- Kettle 中文名称叫水壶,该项目的主程序员MATT 希望把各种数据放到一个壶里,然后以一种指定的格式流出。
- kettle 是纯 java 开发,开源的 ETL工具,用于数据库间的数据迁移 。可以在 Linux、Windows、Unix 中运行。有图形界面,也有命令脚本,还可以二次开发。

二、环境搭建
2.1.安装 java jdk 环境
- 环境变量:JAVA_HOME
- 环境变量:PATH
- 验证:打开 cmd,执行 java –version
参考网址:https://www.cnblogs.com/auguse/articles/13807217.html
2.2.解压 Kettle 软件
- windows:spoon.bat(双击)
- mac/linux:spoon.sh
- cd 解压目录下
- ./spoon.sh

三、Kettle数据转换
3.1.Kettle 的基本开发步骤
基本步骤:
①.新建转换
②.构建Kettle的数据流图
- 数据从哪来(Extract)?
- 经过什么处理(Transform)?
- 最终数据到哪去(Load)?
③.配置数据流图中的各个组件
- Kettle内置各种组件
④.保存并启动执行

3.2.Txt转Excel
3.2.1.需求说明
需求:将 user.txt 文件的数据抽取转换输出到 user_by_kettle.xls 文件。

在Kettle中将 user.txt 文件的数据抽取转换输出到 user_by_kettle.xls 文件中:

关键要点:
①.文本文件输入组件
- 配置输入的 user.txt 文件:注意分隔符的设置
②.Excel输出组件
- 配置输出的 user_by_kettle.xls 文件
3.2.2.Kettle实现
创建Kettle数据流图:
- 找到文本文件输入
- 输出:Excel输出
- 连接:

文本文件输入组件配置
①.添加需要转换的文件

②.指定多列之间的分隔符和编码格式

③.点击获取字段,即可查看数据

Excel输出组件配置
指定Excel数据组件文件

获取指定,可以指定输出的字段类型

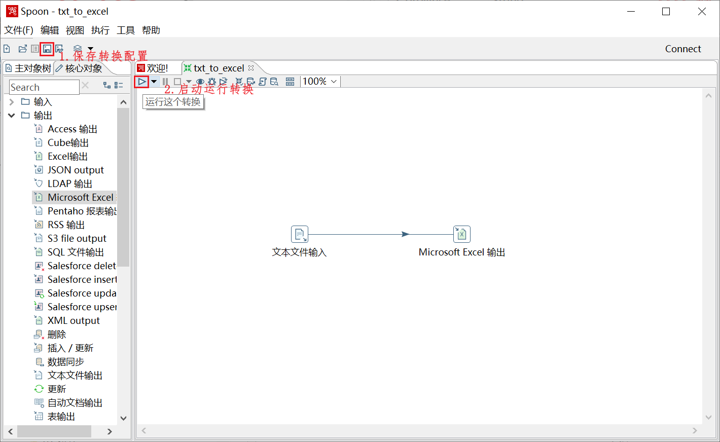
保存当前转换,并启动执行



3.3.Excel转MySQL
3.3.1.需求
需求:将 users.xls 文件中的数据,抽取转换输出到 MySQL 的 tb_user 表中。

3.3.2.Kettle实现
①.先需要创建mysql数据库kettle_demo用于存储表格:
drop database if exists kettle_demo; create database if not exists kettle_demo charset=utf8;
②.kettle中的lib目录中加入mysql的jar文件
- 将资料中的 MySQL jdbc 驱动包mysql-connector-java-5.1.41-bin.jar、mysql-connector-java-8.0.16.jar 放置到 data-integration/lib 中
- 找到 data-integration\simple-jndi\jdbc.properties 文件编辑,在末尾加上连接信息(见PPT备注信息)
- 注意:配置之后,kettle软件一定要重新启动!!!
③.创建Excel输入和输出

④.配置输入组件

选择需要转换的sheet

获取字段信息,调整字段类型和格式

⑤.配置表输出

创建数据库连接:

保存后,点击SQL修改字段类型,然后执行SQL语句创建表

⑤.保存,执行转换操作

执行会发现,报错了,这是因为id字段设置为int类型,长度只能为11,而数据超出字段长度:

要解决这个问题,只需要修改表中id字段的类型和长度

在此执行转换,发现已经成功:

3.4.MySQL表间转换
需求:将 tb_user 表中的数据,抽取转换输出到 tb_user1 表中

①.共享数据连接,共享数据连接后,就不用每次都创建新的数据连接了

②.创建数据流图

③.配置表输入组件

④.预览数据如下:

⑤.配置表输出组件

⑥.执行SQL创建表

⑦.保存配置,并执行:

四、常见组件使用
Kettle中有很多常见组件,本小节主要介绍几个常用的组件:
- 插入-更新组件
- switch-case组件
- SQL脚本组件
4.1.插入-更新组件
在 Kettle(Pentaho Data Integration,PDI)中,插入-更新组件(Insert/Update)用于实现对数据库的插入或更新操作,具体是根据特定的条件来判断是向数据库表中插入新记录,还是更新已有的记录(保证两种表的数据一致性)。这个组件通常用于在ETL(Extract, Transform, Load)流程中处理数据库的数据同步。
4.1.1.需求说明
示例需求:将 tb_user 表中的更新/新增的数据,抽取更新/新增到 tb_user1 表中

4.1.2.插入更新和表到表的区别
插入更新和表到表区别
- t_user_to_t_user1 : 只进行全量追加.
- 插入更新 : 对比关键字段,更新所有数据. (不会删除)
4.1.3.案例实现



④.执行SQL创建表

⑤.保存并运行,会发现能同步数据到tb_user1中了,但是由于t_user表中中张三数据有两条,ID相同,所以只显示了一条

修改t_user表中李四的age字段修改为26,然后执行转换,发现数据t_user1中李四的age被修改为了26

4.2.switch/case组件
4.2.1.需求说明
需求:将 tb_user 表中的数据,抽取并按照性别输入到 3 个不同的 Excel 文件中

效果如下:

4.2.2.实现
①.创建数据流图

②.新建后,男和女Excel输出选择,create a new target case for this step(为此步骤创建一个新的目标案例),而其他Excel则输出选择The default target step

③.配置表输入组件

④.配置switch组件

⑤.配置excel输出组件
- Excel输出-男


- Excel输出-女


- Excel输出-其他


⑥.取消数据库连接设置中取消勾选Supports the timestamp data type,用于支持timestamp 类型

⑦.保存并执行转换,查看生成的Excel

4.3.SQL脚本组件
SQL 脚本组件 是一种用于执行 SQL 查询的工具,通常用于以下用途:
- 从多个数据源中提取数据。
- 在数据转换前清理或预处理数据库中的数据。
- 将转换后的数据加载回数据库。
- 对数据表执行批量更新或删除操作。
4.3.1.需求说明
需求:使用Kettle执行SQL脚本,将 t_user1 表中的数据清空


②.配置SQL组件

③.保存并执行,会发现t_user1表中的数据已经被清除掉了

五、转换参数设置
5.1.需求
需求:使用Kettle执行SQL脚本删除 tb_user1 表中指定省份的用户,启动时可以指定具体省份

关键要点:
- 配置 Kettle 转换参数
- 双击转换文件空白处,在弹出的窗口选择命名参数,进行设置即可,参数在这个转换的组件中可以被使用。
- 组件中使用参数的语法:${参数名}
- 执行SQL脚本组件
- 配置执行的 SQL 语句,使用转换参数
5.2.详细设置
①.


②.配置sql组件: 转换参数使用格式 **${参数名}**
③.

④.执行会发现北京市的数据被删除了

六、作业(job)开发
"作业(Job)" 是一种控制流程的机制,主要用于管理和调度一系列步骤和任务的执行顺序。它与"转换(Transformation)"不同,后者专注于具体的数据处理,而"作业"则更加侧重于流程控制和任务调度。
6.1.现实问题
问题:如果kettle的转换,需要定期执行该怎么办?

注意:利用之前创建的Excel输出到表的转换设置定时执行
作业(job)的作用,就是可以把多个转换组合起来,并且可以根据需要设置定时周期性执行。
6.2.实现
配置转换(加载之前的的Excel输出到表的转换)

设置定时策略

保存并启动,会发现这个定时任务一直在执行,每隔5s钟就会执行一个转换

表中的数据在不断地增加

七、email邮箱服务
在我们上个章节中通过通过“作业”实现了定时任务将Excel表中数据添加到表中,可以在之前的基础上,添加任务成功或者失败的时候发送邮件通知
7.1.

7.2.设置发送邮件服务器
这里以126邮箱设置为例进行说明
7.2.1.登录网页版邮箱(https://mail.126.com/),进入126邮箱首页。
7.2.2.点击上方“设置”,选择“POP3/SMTP/IMAP”选项。
7.2.3.在新弹出的弹窗中,点击“继续开启”。
扫码页面您可以选择扫码发送短信,或者点击下方“手动发送短信”。
7.2.5.点击“我已发送”后,如果系统检测到用户成功发送短信,即获取到授权码。
这个授权码你需要复制保存下来,以供后续使用
7.3.设置发送邮件
7.3.1.设置成功邮件
对于成功邮件进行设置:添加收件人和发件人邮箱

设置邮箱服务器和发件人信息,注意密码哪里需要使用授权码

设置发送的邮件内容

7.3.2.设置失败邮件
跟成功邮件只有发送的内容不一致,故而未在列出

7.4.保存执行
这里修改定时任务,设置每天17:20定时执行任务

然后运行,会发现任务执行后,收件人能收到邮件






浙公网安备 33010602011771号