面向对象第三单元总结
单元内容
本单元的内容是实现一个社交关系模拟系统,通过各类输入指令来进行数据的增删查改等交互,具体内容如下:
-
实现自己的 Person 和 Network 类,进行简单关系的模拟
-
实现自己的 Group 类,丰富 Network 类,增加对分组关系的模拟
-
丰富 Network 类,增加对复杂关系的模拟
JML语法
规格变量
-
静态规格变量
形如
//@public static model non_null int []elements; -
实例规格变量
形如
//@public instance model non_null int []elements;
常用表达式
-
\result表达式:非void类型的方法的返回值
-
\old(expr)表达式:表达式expr在方法执行前的取值
-
\not_assigned(x,y,...)表达式:方法执行过程中,括号中变量如果没有被赋值,返回true;否则false
-
\forall 表达式
形如
(\forall int i,j; 0 <= i && i < j && j < 10; a[i] < a[j])如果任意
0<=i<j<10,都有a[i]<a[j],这个表达式为true;否则false -
\exists 表达式
形如
(\exists int i; 0 <= i && i < 10; a[i] < 0)如果满足
0<=i<10的i中,至少有一个满足a[i] < 0,这个表达式为true;否则false -
\sum 表达式
形如
(\sum int i; 0 <= i && i < 5; i * i)计算所有满足
0 <= i && i < 5的i * i的和,即0 + 1 + 4 + 9 + 16
方法规格
-
正常行为规格(normal_behavior)
-
前置条件(pre-condition)
使用requires子句
requires P;,意思是“要求调用者确保P为真” -
后置条件(post-condition)
使用ensures子句
ensures P;,意思是“方法实现者确保方法执行返回结果一定满足谓词P的要求,即确保P为真” -
副作用范围限定(side-effects)
使用关键词
assignable,表示可赋值,后接一个或多个变量,或\nothing 和 \everything 两个关键词
-
-
异常行为规格(exceptional_behavior)
-
signals子句
signals (***Exception e) b_expr;,意思是当 b_expr 为 true 时,方法会抛出括号中给出的相应异常 e -
signals_only子句
signals_only ***Exception;,满足前置条件时抛出相应的异常
-
类型规格
-
不变式invariant —— 在所有可见状态下都必须满足的特性
-
状态变化约束constraint —— 对前序可见状态和当前可见状态的关系进行约束
public class ServiceCounter{
private /*@spec_public@*/ long counter;
//@ invariant counter >= 0;
//@ constraint counter == \old(counter) + 1;
}
表示:必须满足counter >= 0,每次修改counter只能加1
JML工具链
概述
-
OpenJML
-check:对JML注释的规范性检查
-esc:对程序的静态检查
-rac:对程序的动态检查
-
SMT Solver:检查代码与规格的等价性
-
JMLUnitNG:生成测试数据
部署OpenJML
对Group接口的JML语法检查结果如下:

可见,错误只有找不到Person类,其他地方是通过的(检查Person则会直接通过)
部署JMLUnitNG
对于一个简单Demo的测试:
import java.math.BigInteger;
public class Demo {
/*@ public normal_behavior
@ requires i1 != null && i2 != null && flag == true;
@ ensures \result == i1.xor(i2);
@ also
@ public normal_behavior
@ requires i1 != null && i2 != null && flag == false;
@ ensures \result == i1.or(i2);
@ also
@ public normal_behavior
@ requires i1 == null || i2 == null;
@ ensures \result == null;
@*/
public BigInteger calculate(BigInteger i1, BigInteger i2, boolean flag) {
if (i1 == null || i2 == null) {
return null;
}
if (flag) {
return i1.xor(i2);
} else {
return i2.or(i1);
}
}
}
运行结果:

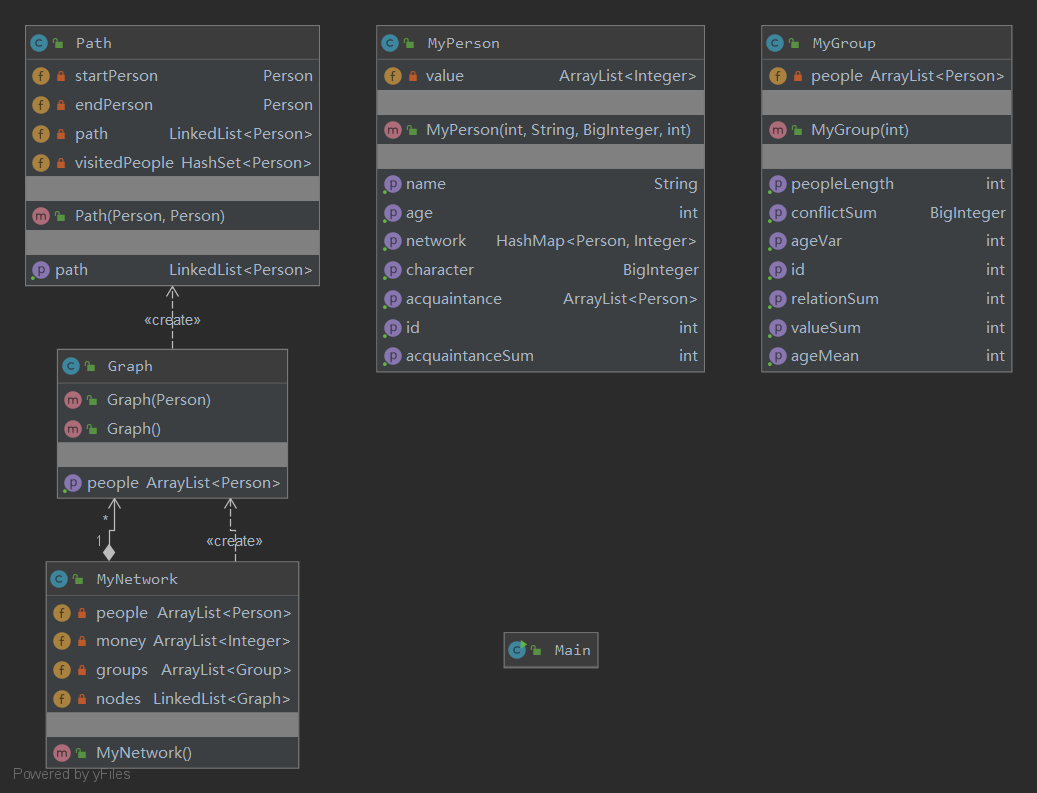
架构分析

前两次作业,完全按照JML规格进行架构,储存数据也全用 ArrayList ,此时性能要求还不高
第三次作业,方法复杂度激增,性能卡得也很严格,故进行了大范围的改动:
-
Person 类用 HashMap 储存熟人和对应的value值
-
新增 Graph 类表示连通分支(所有有关系的人的集合)
Network 类储存所有的连通分支,并在
addPerson和addRelation时进行维护Graph 类实现了所有的关系查询方法,这样可以分担Network的任务,提高性能
在debug过程中又增加了Path类,实现了
findPath方法,基于dfs对路径进行查询Path 类只在
qsl方法中用到,作为一点小优化
bug 分析
HW10(一个CTLE炸强测)
queryNameRank方法,完全是照搬JML规格,多了无谓的循环,多么惨痛的教训
HW11(CTLE、WA遍地开花)
borrowFrom方法,欲用 ArrayList 的set方法,手滑打成了add,竟然逃过了强测,互测被抓queryMinPath方法超时,没有堆优化queryStrongLinked方法超时,明明和标程思路一致,还是超时,推测是维护连通分支的代价太大
互测
原本是冲着超时的方向hack的,采取大量数据轰炸的策略,最后也发现了一些正确性上的错误
getAgeMean和getAgeVar的除0问题getRelationSum和getValueSum不采用缓存会CTLE(互测环境也会)getRelationSum和getValueSum采用缓存,先分组再加关系没有刷新,WAqueryMinPath和queryStrongLinked的CTLE互测中没有出现,但出现了WA
心得与体会
不要照搬JML规格!!不要照搬JML规格!!不要照搬JML规格!!
-
在我看来JML是一个隐藏的杀手,它并不像表面那样友好,而是杀人于无形,且一刀致命,可能一个地方没处理好就和互测告别了
所以根据JML规格写程序的时候一定要谨慎再谨慎,尤其是调用之前实现的方法时,要判断复杂度会不会超标,第二次作业的时候我换掉了所有的
contain,就落下了queryNameRank,强测就炸了 -
抛开课程而言,我们学习JML规格,不是目的,而是手段。
对于程序设计来说,JML语言是比自然语言更好的信息储存和传递介质,它具有效率高、无二义等优点,还可以帮助我们更好地理解顶层设计与具体实现的关系
用我的亲身体验来说明,我在阅读第一单元第二次作业的指导书时,没弄清幂函数的指数什么时候限制为\(10^4\),什么时候限制为\(10^{10}\),还以为\(10^{10}\)是评测机要保证的限制,于是产生了bug。而这样的情况在JML单元就绝对不会出现,只要对JML语法认识正确,双方的思维就是一致的

浙公网安备 33010602011771号