Kettle_Linux下安装使用_调优
四、 Linux下安装使用
1、单机
-
jdk安装
-
安装包上传到服务器,并解压
注意:
-
把mysql驱动拷贝到lib目录下
-
将windows本地用户家目录下的隐藏目录C:\Users\自己用户名\.kettle 目录,
整个上传到linux的用户的家目录下,root用户的家目录为/root/
-
-
运行数据库资源库中的转换:
cd /usr/local/soft/data-integration ./pan.sh -rep=my_repo -user=admin -pass=admin -trans=tran1参数说明:
-rep 资源库名称
-user 资源库用户名
-pass 资源库密码
-trans 要启动的转换名称
-dir 目录(不要忘了前缀 /)(如果是以ktr文件运行时,需要指定ktr文件的路径)

-
运行资源库里的作业:
记得把作业里的转换变成资源库中的资源
记得把作业也变成资源库中的资源
cd /usr/local/soft/data-integration ./kitchen.sh -rep=my_repo -user=admin -pass=admin -job=job1 -logfile=./logs/log.txt参数说明:
-rep - 资源库名
-user - 资源库用户名
-pass – 资源库密码
-job – job名
-dir – job路径(当直接运行kjb文件的时候需要指定)
-logfile – 日志目录

2、 集群模式
-
准备三台服务器
master作为Kettle主服务器,服务器端口号为8080,
node1和node2作为两个子服务器,端口号分别为8081和8082。
-
安装部署jdk
-
hadoop完全分布式环境搭建
-
上传并解压kettle的安装包至
/usr/local/soft/目录下 -
进到/usr/local/soft/data-integration/pwd目录,修改配置文件
-
修改主服务器配置文件carte-config-master-8080.xml
<slaveserver> <name>master</name> <hostname>master</hostname> <port>8080</port> <master>Y</master> <username>cluster</username> <password>cluster</password> </slaveserver> -
修改从服务器配置文件carte-config-8081.xml
<masters> <slaveserver> <name>master</name> <hostname>master</hostname> <port>8080</port> <username>cluster</username> <password>cluster</password> <master>Y</master> </slaveserver> </masters> <report_to_masters>Y</report_to_masters> <slaveserver> <name>slave1</name> <hostname>node1</hostname> <port>8081</port> <username>cluster</username> <password>cluster</password> <master>N</master> </slaveserver> -
修改从配置文件carte-config-8082.xml
<masters> <slaveserver> <name>master</name> <hostname>master</hostname> <port>8080</port> <username>cluster</username> <password>cluster</password> <master>Y</master> </slaveserver> </masters> <report_to_masters>Y</report_to_masters> <slaveserver> <name>slave2</name> <hostname>node2</hostname> <port>8082</port> <username>cluster</username> <password>cluster</password> <master>N</master> </slaveserver>
-
-
分发整个kettle的安装目录,通过scp命令
-
启动相关进程,在master,node1,node2上分别执行
[root@master]# ./carte.sh master 8080
[root@node1]# ./carte.sh node1 8081
[root@node2]# ./carte.sh node2 8082
- 访问web页面
案例:读取hive中的emp表,根据id进行排序,并将结果输出到hdfs上
注意:因为涉及到hive和hbase的读写,需要修改相关配置文件。
修改解压目录下的data-integration\plugins\pentaho-big-data-plugin下的plugin.properties,设置active.hadoop.configuration=hdp26,并将如下配置文件拷贝到data-integration\plugins\pentaho-big-data-plugin\hadoop-configurations\hdp26下

-
创建转换,编辑步骤,填好相关配置
直接使用trans1
-
创建子服务器,填写相关配置,跟集群上的配置相同



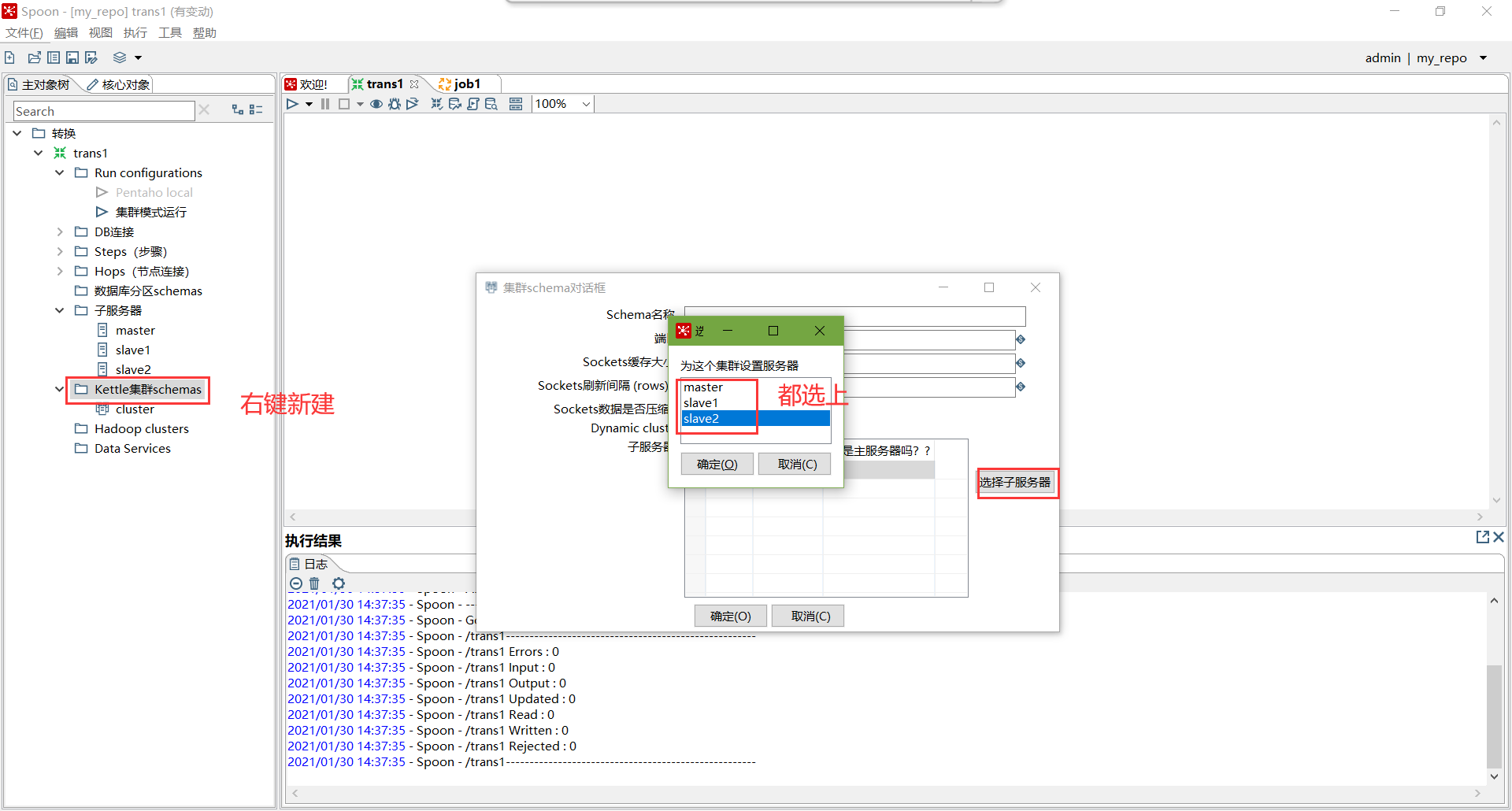
- 创建集群schema,选中上一步的几个服务器

- 对于要在集群上执行的步骤,右键选择集群,选中上一步创建的集群schema

- 创建Run Configuration,选择集群模式

-
直接运行,选择集群模式运行
五、调优
1、调整JVM大小进行性能优化,修改Kettle根目录下的Spoon脚本。

参数参考:
-Xmx2048m:设置JVM最大可用内存为2048M。
-Xms1024m:设置JVM促使内存为1024m。此值可以设置与-Xmx相同,以避免每次垃圾回收完成后JVM重新分配内存。
-Xmn2g:设置年轻代大小为2G。整个JVM内存大小=年轻代大小 + 年老代大小 + 持久代大小。持久代一般固定大小为64m,所以增大年轻代后,将会减小年老代大小。此值对系统性能影响较大,Sun官方推荐配置为整个堆的3/8。
-Xss128k:设置每个线程的堆栈大小。JDK5.0以后每个线程堆栈大小为1M,以前每个线程堆栈大小为256K。更具应用的线程所需内存大小进行调整。在相同物理内存下,减小这个值能生成更多的线程。但是操作系统对一个进程内的线程数还是有限制的,不能无限生成,经验值在3000~5000左右。
2、 调整提交(Commit)记录数大小进行优化,Kettle默认Commit数量为:1000,可以根据数据量大小来设置Commitsize:1000~50000
3、尽量使用数据库连接池;
4、尽量提高批处理的commit size;
5、尽量使用缓存,缓存尽量大一些(主要是文本文件和数据流);
6、Kettle是Java做的,尽量用大一点的内存参数启动Kettle;
7、可以使用sql来做的一些操作尽量用sql;
Group , merge , stream lookup,split field这些操作都是比较慢的,想办法避免他们.,能用sql就用sql;
8、插入大量数据的时候尽量把索引删掉;
9、尽量避免使用update , delete操作,尤其是update,如果可以把update变成先delete, 后insert;
10、能使用truncate table的时候,就不要使用deleteall row这种类似sql合理的分区,如果删除操作是基于某一个分区的,就不要使用delete row这种方式(不管是deletesql还是delete步骤),直接把分区drop掉,再重新创建;
11、尽量缩小输入的数据集的大小(增量更新也是为了这个目的);
12、尽量使用数据库原生的方式装载文本文件(Oracle的sqlloader, mysql的bulk loader步骤)。

浙公网安备 33010602011771号