H7-TOOL自制Flash读写保护算法系列,为国民技术N32G43x制作使能和解除算法,支持在线烧录和脱机烧录使用2025-06-19
说明:
很多IC厂家仅发布了内部Flash算法文件,并没有提供读写保护算法文件,也就是选项字节算法文件,需要我们制作。
实际上当前已经发布的TOOL版本,已经自制很多了,比如已经支持的兆易创新大部分型号,新唐的大部分型号等。但是依然有些厂家还没自制,所以陆续开始为这些厂家提供读写保护支持。
近期已经自制了STM32H7全系列,N32G003,N32G031, STM32U5全系列和凌欧LKS32MC03X,复旦微FM33LE系列,凌欧的LKS32MC45x,LKS32MC05x,LKS32MC08x提供Flash保护支持
这次为国民技术的N32G43x系列提供支持
实现效果:
从2.30版本开始将正式带此支持,支持解除和使能。

实现代码和原理
通过H7-TOOL的LUA小程序就可以方便的实现保护解除和使能,不需要自制算法文件。
对应的代码如下,这个不需要用户去管,已经封装到TOOL里面了,这里给大家分享是方便大家了解:
--寄存器 local FLASH_FLASHKEY = 0x40022004 local FLASH_OPTKEY = 0x40022008 local FLASH_CTRL = 0x40022010 local FLASH_FLASH_STS = 0x4002200C local FLASH_OB_Address = 0x1FFFF800 --寄存器bit local CTRL_Set_OPTER = 0x00000020 local CTRL_Set_START = 0x00000040 local CTRL_Reset_OPTER = 0x00003FDF local CTRL_Set_OPTPG = 0x00000010 local FLASH_FLAG_BUSY = 0x00000001 -- /*!< FLASH Busy flag */ local FLASH_FLAG_PGERR = 0x00000004 -- /*!< FLASH Program error flag */ local FLASH_FLAG_PVERR = 0x00000008 -- /*!< FLASH Program Verify ERROR flag after program */ local FLASH_FLAG_WRPERR = 0x00000010 -- /*!< FLASH Write protected error flag */ local FLASH_FLAG_EOP = 0x00000020 -- /*!< FLASH End of Operation flag */ local FLASH_FLAG_EVERR = 0x00000040 -- /*!< FLASH Erase Verify ERROR flag after page erase */ local FLASH_STS_CLRFLAG = 0x7c -- (FLASH_FLAG_PGERR | FLASH_FLAG_PVERR | FLASH_FLAG_WRPERR | FLASH_FLAG_EOP |FLASH_FLAG_EVERR) local FLASH_RDP_RDP1 = 0x000000FF -- /*!< Read protection option byte */ local FLASH_USER_USER = 0x00FF0000 -- /*!< User option byte */ local FLASH_FLAG_BUSY = 0x00000001 -- /*!< FLASH Busy flag */ local OBR_USER_MSK = 0x0000001C local L1_RDP_Key = 0xFFFF00A5 --常量值 local UNLOCK_KEY1 = 0x45670123 local UNLOCK_KEY2 = 0xCDEF89AB local OB_UNLOCK_KEY1 = 0x45670123 local OB_UNLOCK_KEY2 = 0xCDEF89AB --判断data数组标志,全部为0则退出 function CheckFlagQuit0(data, mask) local i local ret if (MULTI_MODE > 0) then ret = 0 for i = 1, MULTI_MODE, 1 do ret = ret | (data[i] & mask) end else ret = data[1] & mask end return ret end --等待超时,(解除读保护时会执行全面擦除) function FLASH_WaitForLastOpt(void) local i local reg = {} for i = 1, 5000, 1 do reg = {pg_read32(FLASH_FLASH_STS)} if (CheckFlagQuit0(reg, FLASH_FLAG_BUSY) == 0) then break end delayms(1) end end --芯片专有的解除保护函数 function MCU_RemoveProtect(void) MCU_ProgOptionBytes(OB_SECURE_OFF) end --没有FLM的MCU,用脚本实现编程OB。 返回 "OK" or "error" function MCU_ProgOptionBytes(ob) local err = "OK" local ob_8 local ob1 --local usertmp print("MCU_ProgOptionBytes()") pg_write32(FLASH_FLASHKEY, UNLOCK_KEY1) pg_write32(FLASH_FLASHKEY, UNLOCK_KEY2) pg_write32(FLASH_OPTKEY, OB_UNLOCK_KEY1) pg_write32(FLASH_OPTKEY, OB_UNLOCK_KEY2) --FLASH->CTRL |= CTRL_Set_OPTER; --value,re = pg_read32(0x40022010) --value = (value | CTRL_Set_OPTER) --print(string.format("(0x40022010) = 0x%x",value)) pg_write32(FLASH_CTRL, 0x220) --FLASH->CTRL |= CTRL_Set_START; --value,re = pg_read32(0x40022010) --value = (value | CTRL_Set_START) --print(string.format("(0x40022010) = 0x%x",value)) pg_write32(FLASH_CTRL, 0x260) -- 等的操作完成 FLASH_WaitForLastOpt() -- FLASH.FLASH_STS = 0x34 -- FLASH_ClearFlag(FLASH_STS_CLRFLAG) pg_write32(FLASH_FLASH_STS, FLASH_STS_CLRFLAG) -- if the erase operation is completed, disable the OPTER Bit -- FLASH->CTRL &= CTRL_Reset_OPTER; -- value,re = pg_read32(0x40022010) -- value = (value & CTRL_Reset_OPTER) -- print(string.format("(0x40022010) = 0x%x",value)) pg_write32(FLASH_CTRL, 0x200) -- Enable the Option Bytes Programming operation -- FLASH->CTRL |= CTRL_Set_OPTPG; -- value,re = pg_read32(0x40022010) -- print(string.format("(0x40022010) = 0x%x",value)) -- value = (value | CTRL_Set_OPTPG) pg_write32(FLASH_CTRL, 0x210) -- FLASH.FLASH_OB 解除保护 -- value,re = pg_read32(0x4002201C) -- usertmp = ((value & OBR_USER_MSK) << 0x0E) -- usertmp = ((L1_RDP_Key & FLASH_RDP_RDP1) | usertmp) -- print(string.format("(0x4002201C) = 0x%x",value)) ob_8 = hex_to_bin(ob) --hex字符串转为二进制数组 ob1 = string.byte(ob_8, 1) + (((string.byte(ob_8, 2)) << 16) & 0xFF0000) pg_write32(FLASH_OB_Address, ob1) -- 等的操作完成 FLASH_WaitForLastOpt() delayms(500) return err end
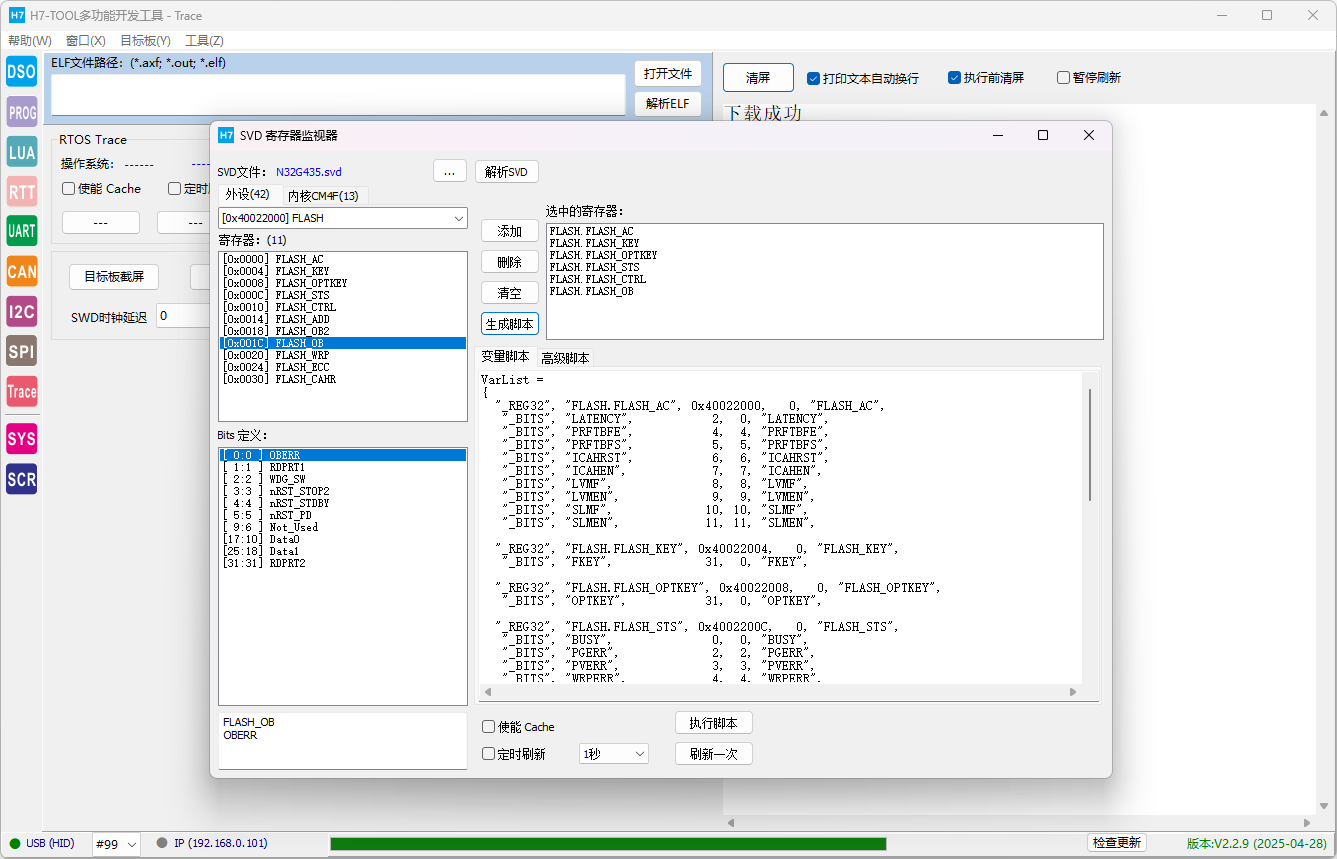
通过TOOL的寄存器检测功能可以了解各种寄存器地址和状态信息,大大方便算法文件自制:

微信公众号:armfly_com
安富莱论坛:www.armbbs.cn
安富莱淘宝:https://armfly.taobao.com

浙公网安备 33010602011771号