Vue小知识
生命周期是什么
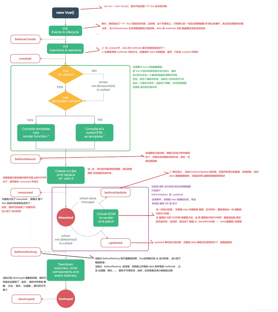
Vue 实例有一个完整的生命周期,也就是从开始创建、初始化数据、编译模版、挂载Dom -> 渲染、更新 -> 渲染、卸载等一系列过程,我们称这是Vue的生命周期。
各个生命周期的作用


异步请求适合在哪个生命周期调用?
官方实例的异步请求是在mounted生命周期中调用的,而实际上也可以在created生命周期中调用。
Vue组件如何通信?
props/$emit+v-on: 通过props将数据自上而下传递,而通过$emit和v-on来向上传递信息。- EventBus: 通过EventBus进行信息的发布与订阅
- vuex: 是全局数据管理库,可以通过vuex管理全局的数据流
$attrs/$listeners: Vue2.4中加入的$attrs/$listeners可以进行跨级的组件通信- provide/inject:以允许一个祖先组件向其所有子孙后代注入一个依赖,不论组件层次有多深,并在起上下游关系成立的时间里始终生效,这成为了跨组件通信的基础。
浙公网安备 33010602011771号