web相关概念和服务器软件概述
web相关概念
- 软件架构
- C/S:客户端/服务器端
- B/S:浏览器/服务器端
 
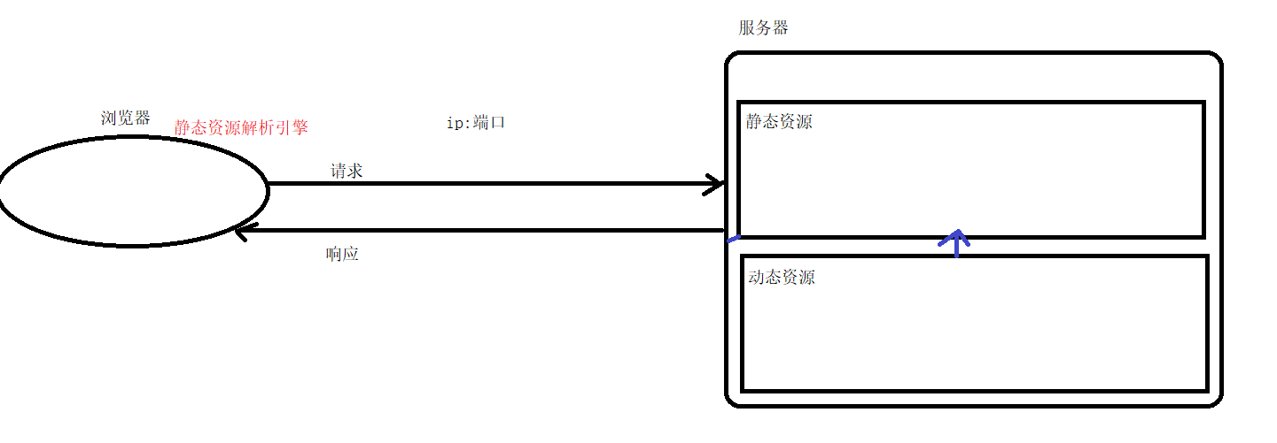
- 资源分类
- 静态资源:所有用户访问后 得到的结果都是一样 称为静态资源 静态资源可以直接被浏览器解析
- 如:html,css,javaScript
 
- 动态资源:每个用户访问相同资源后 得到的结果可以不一样 称为动态资源 动态资源被访问后 需要先转换为静态资源 在返回给浏览器
- 如:servlet/jsp,php,asp...
 
 
- 静态资源:所有用户访问后 得到的结果都是一样 称为静态资源 静态资源可以直接被浏览器解析
- 网络通信三要素
- IP:电子设备(计算机)在网络中的唯一标识
- 端口:应用程序在计算机中的唯一标识。0~65536
- 传输协议:规定了数据传输的规则  
- 基本协议
- tcp:安全协议,三次握手 速度稍慢
- udp:不安全协议 速度快
 
 
- 基本协议
 
图解

服务器软件概述
- 服务器:安装了服务器软件的计算机
- 服务器软件:接收用户的请求,处理请求 做出响应
- web服务器软件:接收用户的请求 处理请求 做出响应
- 在web服务器软件中 可以部署web项目 让用户通过浏览器来访问这些项目
- web容器
 
- 常见的java相关的web服务器软件
- webLogic:oracle公司 大型的javaEE服务器 支持所有的javaEE规范 收费的
- webSpnere:IBM公司 大型的javaEE服务器 支持所有的javaEE规范 收费的
- JBOSS:JBoss公司 大型的javaEE服务器 支持所有的javaEE规范 收费的
- TomCat:Apache基金组装 中小型的javaEE服务器 仅仅支持少了的javaEE规范Servlet/jsp开源 免费
 
- javaEE:java语言在企业级开发中使用的技术规范的总和 一共规定了13项打的规范
tomcat下载和安装
官网:https://tomcat.apache.org/

 
注意:安装目录建议不要有中文和空格
 
解压文件

启动、关闭TomCat

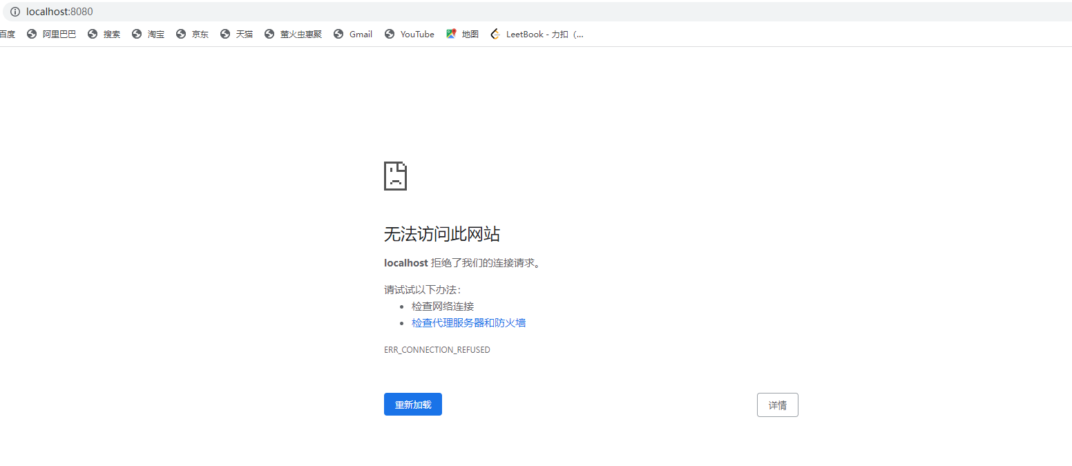
启动后访问测试:http://localhost:8080/
 
这是未启动

这是已启动
 
                    
                     
                    
                 
                    
                
 
                
            
         
         浙公网安备 33010602011771号
浙公网安备 33010602011771号