RocketMQ学习笔记
1、部署
1、linux环境配置
## 下载二进制文件
wegt https://mirrors.tuna.tsinghua.edu.cn/apache/rocketmq/4.8.0/rocketmq-all-4.8.0-bin-release.zip
## 解压
unzip rocketmq-all-4.8.0-bin-release
## 复制到第三方程序目录
mv rocketmq-all-4.8.0-bin-release /usr/local/rocketmq
## 设置环境变量
export ROCKETMQ_HOME=/usr/local/rocketmq
export PATH=$PATH:$ROCKETMQ_HOME/bin
## 更新环变量
source /etc/profile
2、rocketmq的shell设置
进入runbroker.sh和runserver.sh中设置JVM的内存大小:

启动服务
nohup sh bin/mqnamesrv -n 192.168.169.22:9876 &
nohup sh mqbroker -c [配置地址/broker-xxx.properties] > /var/log/rocketmq/broker.log 2>&1 &
停止服务
sh mqshutdown broker
sh mqshutdown namesrv
3、部署可视化控制台
git clone --depth=1 https://github.com.cnpmjs.org/apache/rocketmq-externals.git
mvn clean package -Dmaven.test.skip=true
java -jar rocketmq-console-ng-1.0.0.jar --server.port=8080 --rocketmq.config.namesrvAddr=192.168.169.22:9876
ps:需要开通如下几个端口:9876,10909,10911,10912
firewall-cmd --permanent --zone=public --add-port=[port]/tcp --permanent
firewall-cmd --reload
4、参数的配置
#所属集群名字
brokerClusterName=rocketmq-cluster
#broker 名字,注意此处不同的配置文件填写的不一样,(主从的brokerName是一样的)
brokerName=broker-a|broker-b
#0 表示 Master,>0 表示 Slave
brokerId=0
#nameServer 地址,分号分割
namesrvAddr=rocketmq-nameserver1:9876;rocketmq-nameserver2:9876;rocketmqnameserver3:9876;rocketmq-nameserver4:9876
#在发送消息时,自动创建服务器不存在的 topic,默认创建的队列数
defaultTopicQueueNums=4
#是否允许 Broker 自动创建 Topic,建议线下开启,线上关闭
autoCreateTopicEnable=true
#是否允许 Broker 自动创建订阅组,建议线下开启,线上关闭
autoCreateSubscriptionGroup=true
#Broker 对外服务的监听端口
listenPort=10911
#删除文件时间点,默认凌晨 4 点
deleteWhen=04
#文件保留时间,默认 48 小时
fileReservedTime=120
#commitLog 每个文件的大小默认 1G
mapedFileSizeCommitLog=1073741824
#ConsumeQueue 每个文件默认存 30W 条,根据业务情况调整
mapedFileSizeConsumeQueue=300000
#destroyMapedFileIntervalForcibly=120000
#redeleteHangedFileInterval=120000
#检测物理文件磁盘空间
diskMaxUsedSpaceRatio=88
#存储路径
storePathRootDir=/usr/local/rocketmq/store
#commitLog 存储路径
storePathCommitLog=/usr/local/rocketmq/store/commitlog
#消费队列存储路径存储路径
storePathConsumeQueue=/usr/local/rocketmq/store/consumequeue
#消息索引存储路径
storePathIndex=/usr/local/rocketmq/store/index
#checkpoint 文件存储路径
storeCheckpoint=/usr/local/rocketmq/store/checkpoint
#abort 文件存储路径
abortFile=/usr/local/rocketmq/store/abort
#限制的消息大小
maxMessageSize=65536
#flushCommitLogLeastPages=4
#flushConsumeQueueLeastPages=2
#flushCommitLogThoroughInterval=10000
#flushConsumeQueueThoroughInterval=60000
#Broker 的角色
#- ASYNC_MASTER 异步复制 Master
#- SYNC_MASTER 同步双写 Master
#- SLAVE
brokerRole=ASYNC_MASTER
#刷盘方式
#- ASYNC_FLUSH 异步刷盘
#- SYNC_FLUSH 同步刷盘
flushDiskType=ASYNC_FLUSH
第 11 页 共 15 页
#checkTransactionMessageEnable=false
#发消息线程池数量
#sendMessageThreadPoolNums=128
#拉消息线程池数量
#pullMessageThreadPoolNums=128
2、特性
1、三种消息发送方式
- 同步发送消息,线程会等待直到消息中间件发送响应,可以判断消息是否发送成功
- 异步发送消息,给定一个回调函数,服务端响应时会调用此回调函数
- 只发送一次,无需了解响应,常用于日志采集
1、原生方式
/**
* 同步发送
* @throws MQClientException
* @throws RemotingException
* @throws InterruptedException
* @throws MQBrokerException
*/
public void sync() throws MQClientException, RemotingException, InterruptedException, MQBrokerException {
DefaultMQProducer producer = new DefaultMQProducer("myGroup");
producer.setNamesrvAddr("192.168.169.22:9876");
producer.start();
for (int i = 0; i < 100; i++) {
Message msg = new Message(
"myTopic",
"myTag",
("测试发送命令"+i).getBytes(StandardCharsets.UTF_8));
SendResult send = producer.send(msg);
System.out.println(send);
}
producer.shutdown();
}
/**
* 异步发送
* @throws MQClientException
* @throws RemotingException
* @throws InterruptedException
* @throws MQBrokerException
*/
public void async() throws MQClientException, RemotingException, InterruptedException, MQBrokerException {
DefaultMQProducer producer = new DefaultMQProducer("myGroup");
producer.setNamesrvAddr("192.168.169.22:9876");
producer.start();
for (int i = 0; i < 100; i++) {
Message msg = new Message(
"myTopic",
"myTag",
("测试发送命令"+i).getBytes(StandardCharsets.UTF_8));
producer.send(msg, new SendCallback() {
@Override
public void onSuccess(SendResult sendResult) {
System.out.println("消息发送成功:"+sendResult);
}
@Override
public void onException(Throwable e) {
e.printStackTrace();
}
},100);
}
producer.shutdown();
}
/**
* 只发送一次
* @throws MQClientException
* @throws RemotingException
* @throws InterruptedException
* @throws MQBrokerException
*/
public void once() throws MQClientException, RemotingException, InterruptedException, MQBrokerException {
DefaultMQProducer producer = new DefaultMQProducer("myGroup");
producer.setNamesrvAddr("192.168.169.22:9876");
producer.start();
for (int i = 0; i < 100; i++) {
Message msg = new Message(
"myTopic",
"myTag",
("测试发送命令"+i).getBytes(StandardCharsets.UTF_8));
producer.sendOneway(msg);
}
producer.shutdown();
}
/**
* 批量发送
* @throws MQClientException
* @throws RemotingException
* @throws InterruptedException
* @throws MQBrokerException
*/
public void sync() throws MQClientException, RemotingException, InterruptedException, MQBrokerException {
DefaultMQProducer producer = new DefaultMQProducer("myGroup");
producer.setNamesrvAddr("192.168.169.22:9876");
producer.start();
for (int i = 0; i < 100; i++) {
Message msg = new Message(
"myTopic",
"myTag",
("测试发送命令"+i).getBytes(StandardCharsets.UTF_8));
List messages = new ArrayList();
messages.add(message);
SendResult send = producer.send(messages);
System.out.println(send);
}
producer.shutdown();
}
2、使用SpringBoot方式
引入maven坐标
<dependency>
<groupId>org.apache.rocketmq</groupId>
<artifactId>rocketmq-spring-boot-starter</artifactId>
<version>2.0.4</version>
</dependency>
JAVA Demo代码
@Component
public class Demo01Producer {
@Autowired
private RocketMQTemplate rocketMQTemplate;
public SendResult syncSend(Integer id) {
// 创建 Demo01Message 消息
Demo01Message message = new Demo01Message();
message.setId(id);
// 同步发送消息
return rocketMQTemplate.syncSend(Demo01Message.TOPIC, message);
}
public void asyncSend(Integer id, SendCallback callback) {
// 创建 Demo01Message 消息
Demo01Message message = new Demo01Message();
message.setId(id);
// 异步发送消息
rocketMQTemplate.asyncSend(Demo01Message.TOPIC, message, callback);
}
public void onewaySend(Integer id) {
// 创建 Demo01Message 消息
Demo01Message message = new Demo01Message();
message.setId(id);
// oneway 发送消息
rocketMQTemplate.sendOneWay(Demo01Message.TOPIC, message);
}
public SendResult sendBatch(Collection<Integer> ids) {
// <X> 创建多条 Demo02Message 消息
List<Message> messages = new ArrayList<>(ids.size());
for (Integer id : ids) {
// 创建 Demo02Message 消息
Demo02Message message = new Demo02Message().setId(id);
// 构建 Spring Messaging 定义的 Message 消息
messages.add(MessageBuilder.withPayload(message).build());
}
// 同步批量发送消息
return rocketMQTemplate.syncSend(Demo02Message.TOPIC, messages, 30 * 1000L);
}
}
2、定时消息发送
定时消息,是指消息发到 Broker 后,不能立刻被 Consumer 消费,要到特定的时间点或者等待特定的时间后才能被消费。
目前只支持,同步和异步发送定时消息。
定时消息和延时消息适用于以下一些场景:
- 消息生产和消费有时间窗口要求,例如在电商交易中超时未支付关闭订单的场景,在订单创建时会发送一条延时消息。这条消息将会在30分钟以后投递给消费者,消费者收到此消息后需要判断对应的订单是否已完成支付。如支付未完成,则关闭订单。如已完成支付则忽略。
- 通过消息触发一些定时任务,例如在某一固定时间点向用户发送提醒消息。
1、原生调用
public static void main(String[] args) throws Exception {
DefaultMQProducer producer = new DefaultMQProducer("please_rename_unique_group_name");
producer.setNamesrvAddr("192.168.10.11:9876");
producer.start();
Message msg1 = new Message(
JmsConfig.TOPIC,
"订单001".getBytes());
msg1.setDelayTimeLevel(2);//延迟5秒
Message msg2 = new Message(
JmsConfig.TOPIC,
"订单001".getBytes());
msg2.setDelayTimeLevel(4);//延迟30秒
SendResult sendResult1 = producer.send(msg1);
SendResult sendResult2 = producer.send(msg2);
System.out.println("Product1-同步发送-Product信息={}" + sendResult1);
System.out.println("Product2-同步发送-Product信息={}" + sendResult2);
producer.shutdown();
}
2、SpringBoot
@Component
public class Demo03Producer {
@Autowired
private RocketMQTemplate rocketMQTemplate;
public SendResult syncSendDelay(Integer id, int delayLevel) {
// 创建 Demo03Message 消息
Message message = MessageBuilder.withPayload(new Demo03Message().setId(id))
.build();
// 同步发送消息
return rocketMQTemplate.syncSend(Demo03Message.TOPIC, message, 30 * 1000,
delayLevel);
}
public void asyncSendDelay(Integer id, int delayLevel, SendCallback callback) {
// 创建 Demo03Message 消息
Message message = MessageBuilder.withPayload(new Demo03Message().setId(id))
.build();
// 同步发送消息
rocketMQTemplate.asyncSend(Demo03Message.TOPIC, message, callback, 30 * 1000,
delayLevel);
}
}
3、集群消费和广播消费
1、原生的消费方式
public static void main(String[] args) throws MQClientException {
DefaultMQPushConsumer pushConsumer = new DefaultMQPushConsumer("test_quick_consumer_group");
pushConsumer.setNamesrvAddr("192.168.169.22:9876");
pushConsumer.setConsumeFromWhere(ConsumeFromWhere.CONSUME_FROM_LAST_OFFSET);
pushConsumer.subscribe("myTopic","*");
pushConsumer.registerMessageListener((MessageListenerConcurrently) (msgs, context) -> {
try {
MessageExt messageExt = msgs.get(0);
String topic = messageExt.getTopic();
String tags = messageExt.getTags();
String keys = messageExt.getKeys();
String body = new String(messageExt.getBody());
System.out.println("topic:"+topic + " tags:"+tags + " keys:"+keys + " body:" +body);
} catch (Exception e) {
e.printStackTrace();
return ConsumeConcurrentlyStatus.RECONSUME_LATER;
}
return ConsumeConcurrentlyStatus.CONSUME_SUCCESS;
});
pushConsumer.start();
System.out.println("consumer start");
}
2、使用SpringBoot的方式
@Component
@RocketMQMessageListener(
topic = Demo01Message.TOPIC,
consumerGroup = "demo01-A-consumer-group-" + Demo01Message.TOPIC
)
public class Demo01AConsumer implements RocketMQListener<MessageExt> { // 泛型对象一般都是指定好的消息对象
private Logger logger = LoggerFactory.getLogger(getClass());
@Override
public void onMessage(MessageExt message) {
logger.info("[onMessage][线程编号:{} 消息内容:{}]", Thread.currentThread().getId(), message);
}
}
3、集群消费

消息生产者发送消息都是往某个Topic里面发送消息,消费者在消费消息时要指定两个参数
- 消费者组
- Topic
每个消息都会发送给订阅此Topic的所有消费者组,每个消费者组中只有一个消费者能够消费此消息
通过集群消费,可以针对相同的Topic,不同的消费者组来实现各自的业务逻辑。如:
在用户注册成功后,有积分模块,用户信息模块,账单模块都订阅了用户注册这个Topic,此时
- 用户信息消费者群组中某一个消费者将插入一条用户信息
- 积分模块中的一个消费者开始初始化用户积分
- ….
4、广播消费
-
适用场景
-
注意事项
- 广播消费模式下不支持顺序消息。
- 广播消费模式下不支持重置消费位点。
- 每条消息都需要被相同订阅逻辑的多台机器处理。
- 消费进度在客户端维护,出现重复消费的概率稍大于集群模式。
- 广播模式下,消息队列RocketMQ版保证每条消息至少被每台客户端消费一次,但是并不会重投消费失败的消息,因此业务方需要关注消费失败的情况。
- 广播模式下,客户端每一次重启都会从最新消息消费。客户端在被停止期间发送至服务端的消息将会被自动跳过,请谨慎选择。
- 广播模式下,每条消息都会被大量的客户端重复处理,因此推荐尽可能使用集群模式。
- 广播模式下服务端不维护消费进度,所以消息队列RocketMQ版控制台不支持消息堆积查询、消息堆积报警和订阅关系查询功能。
5、配置
消费方式需要在消费者侧设置:
@RocketMQMessageListener messageModel = MessageModel.CLUSTERING //starter版的注解配置
pushConsumer.setMessageModel(MessageModel.CLUSTERING); // 原生的DefaultMQPushConsumer配置
4、消息重试机制
RocketMQ 提供消费重试的机制。在消息消费失败的时候,RocketMQ 会通过消费重试机制,重新投递该消息给 Consumer ,让 Consumer 有机会重新消费消息,实现消费成功。当然,RocketMQ 并不会无限重新投递消息给 Consumer 重新消费,而是在默认情况下,达到 16 次重试次数时,Consumer 还是消费失败时,该消息就会进入到死信队列。消息重试机制来自于定时消息,通过定时消息来不断的去重试消费
还可以设置生产端的消息重试机制,当Producer向broker发送消息时超时未接受到ACK响应时,会自动重发。
死信队列用于处理无法被正常消费的消息。当一条消息初次消费失败,消息队列会自动进行消息重试;达到最大重试次数后,若消费依然失败,则表明消费者在正常情况下无法正确地消费该消息,此时,消息队列不会立刻将消息丢弃,而是将其发送到该消费者对应的特殊队列中。
RocketMQ 将这种正常情况下无法被消费的消息称为死信消息(Dead-Letter Message),将存储死信消息的特殊队列称为死信队列(Dead-Letter Queue)。在 RocketMQ 中,可以通过使用 console 控制台对死信队列中的消息进行重发来使得消费者实例再次进行消费。
1、消费者重试
异常重试:消费者端出现异常,返回ConsumeConcurrentlyStatus.RECONSUME_LATER状态,则Broker会在一段实际后重试。
超时重试:Consumer端消费时间超出设定的时间时,Broker会发起超时重试。直到Consumer返回ConsumeConcurrentlyStatus.CONSUME_SUCCESS
@Slf4j
@Service
public class MessageConsumer implements MessageListenerConcurrently {
@Value("${spring.rocketmq.namesrvAddr}")
private String namesrvAddr;
private final DefaultMQPushConsumer consumer = new DefaultMQPushConsumer("DefaultConsumer");
@PostConstruct
public void start() {
try {
consumer.setNamesrvAddr(namesrvAddr);
//从消息队列头部开始消费
consumer.setConsumeFromWhere(ConsumeFromWhere.CONSUME_FROM_FIRST_OFFSET);
//设置集群消费模式
consumer.setMessageModel(MessageModel.CLUSTERING);
//订阅主题
consumer.subscribe("DefaultCluster", "*");
//注册消息监听器
consumer.registerMessageListener(this);
//设置消费超时时间(分钟)
consumer.setConsumeTimeout(RocketMQConstant.CONSUMER_TIMEOUT_MINUTES);
//启动消费端
consumer.start();
log.info("Message Consumer Start...");
System.err.println("Message Consumer Start...");
} catch (MQClientException e) {
log.error("Message Consumer Start Error!!",e);
}
}
@Override
public ConsumeConcurrentlyStatus consumeMessage(List<MessageExt> msgs, ConsumeConcurrentlyContext context) {
if (CollectionUtils.isEmpty(msgs)) {
return ConsumeConcurrentlyStatus.CONSUME_SUCCESS;
}
MessageExt message = msgs.get(0);
try {
//逐条消费
String messageBody = new String(message.getBody(), RemotingHelper.DEFAULT_CHARSET);
System.err.println("Message Consumer: Handle New Message: messageId: " + message.getMsgId() + ",topic: " +
message.getTopic() + ",tags: " + message.getTags() + ",messageBody: " + messageBody);
//模拟业务异常
int i = 1 / 0;
return ConsumeConcurrentlyStatus.CONSUME_SUCCESS;
} catch (Exception e) {
log.error("Consume Message Error!!", e);
//抛出异常时,返回ConsumeConcurrentlyStatus.RECONSUME_LATER,尝试重试。当重试指定次数后返回ConsumeConcurrentlyStatus.CONSUME_SUCCESS
int reconsumeTimes = message.getReconsumeTimes();
System.err.println("Now Retry Times: " + reconsumeTimes);
if (reconsumeTimes >= RocketMQConstant.MAX_RETRY_TIMES) {
return ConsumeConcurrentlyStatus.CONSUME_SUCCESS;
}
return ConsumeConcurrentlyStatus.RECONSUME_LATER;
}
}
}
在SpringBoot中的RocketMQListener已经完成了上述代码的编写。
2、生产者重试
// 设置生产者重试次数
producer.setRetryTimesWhenSendFailed(5);
// 设置默认发送消息超时时间
producer.setSendMsgTimeout(1000);
由于重试机制的影像,和MQ关联的接口都应该要做幂等,反之业务重复办理产生错误信息,可以通过分布式锁来实现。
在SpringBoot中只需要配置
rocketmq:
producer:
retry-times-when-send-failed: 2 # 同步发送消息时,失败重试次数。默认为 2 次。
retry-times-when-send-async-failed: 2 # 异步发送消息时,失败重试次数。默认为 2 次。
5、顺序消息
顺序消息有两个级别:
普通顺序消息,生产者发送消息时,有顺序要求的消息发往同一个Queue中
严格顺序消息,在普通顺序消息的基础上,要求消费者严格按照顺序消费
严格顺序消息对性能有影响,一般都是用普通顺序消息。
1、生产者端配置
默认情况下,生产者Client端是将NameServer上对Topic的信息拉取到本地内存中,然后获取Topic中所有的Queue,通过轮询的手段将消息发送到不同的Queu中,由于要保证发送端的消息的顺序性,所以在生产者发送消息给队列的路由过程需要特殊处理一下:
/**
* 顺序发送
* @throws MQClientException
* @throws RemotingException
* @throws InterruptedException
* @throws MQBrokerException
*/
public static void syncOrder() throws MQClientException, RemotingException, InterruptedException, MQBrokerException {
DefaultMQProducer producer = new DefaultMQProducer("myGroup");
producer.setNamesrvAddr("192.168.169.22:9876");
producer.start();
for (int i = 0; i < 10; i++) {
for (int j = 0; j < 4; j++) {
Message msg = new Message(
"myTopic",
"myTag",
("测试发送命令"+i).getBytes(StandardCharsets.UTF_8));
SendResult send = producer.send(msg, new MessageQueueSelector() {
@Override
public MessageQueue select(List<MessageQueue> mqs, Message msg, Object arg) {
int id = (int ) arg;
return mqs.get(id % mqs.size()); // 对id值进行队列大小取模,这样就能保证同一个id进入同一个queue
}
},i);
}
}
producer.shutdown();
}
其实可以使用RocketMQ实现的选择器:

- SelectMessageQueueByHash 对于hash取模,适用于顺序发送消息的场景
- SelectMessageQueueByRandom,随机选取一个Queue发送
- 默认 轮询当前Topic配置的所有Queue
在SpringBoot中只需要使用RocketMQTemplate::syncSendOrderly就可以实现顺序发送,默认使用SelectMessageQueueByHash 路由Queue
2、消费者端配置
默认情况下,消费者的消息监听器是基于MessageListenerConcurrently实现的,但是MessageListenerConcurrently是通过线程池的方式去处理消息的,如果用多线程的方式处理那么就算生产者发送的消息是顺序的,那消费者这边也不一定能按照顺序消费到消息,所以需要采用MessageListenerOrderly,此监听器一个Queue分配一个线程,这样就能保证Queue内的消息的顺序性。
public static void main3(String[] args) throws MQClientException {
DefaultMQPushConsumer pushConsumer = new DefaultMQPushConsumer("test_quick_consumer_group");
pushConsumer.setNamesrvAddr("192.168.169.22:9876");
pushConsumer.setConsumeFromWhere(ConsumeFromWhere.CONSUME_FROM_LAST_OFFSET);
pushConsumer.setMessageModel(MessageModel.CLUSTERING);
pushConsumer.subscribe("myTopic","*");
pushConsumer.registerMessageListener(new MessageListenerOrderly() {
@Override
public ConsumeOrderlyStatus consumeMessage(List<MessageExt> msgs, ConsumeOrderlyContext context) {
try {
MessageExt messageExt = msgs.get(0);
String topic = messageExt.getTopic();
String tags = messageExt.getTags();
String keys = messageExt.getKeys();
String body = new String(messageExt.getBody());
System.out.println("topic:"+topic + " tags:"+tags + " keys:"+keys + " body:" +body);
} catch (Exception e) {
e.printStackTrace();
return ConsumeOrderlyStatus.SUSPEND_CURRENT_QUEUE_A_MOMENT;
}
return ConsumeOrderlyStatus.SUCCESS;
}
});
pushConsumer.start();
System.out.println("consumer start");
}
在SpringBoot中非常的方便只需要在@RocketMQMessageListener(consumeMode = CosumeMode.ORDERLY)即可
6、PULL和PUSH消费方式
对于任何一款消息中间件而言,消费者客户端一般有两种方式从消息中间件获取消息并消费。严格意义上来讲,RocketMQ并没有实现PUSH模式,而是对拉模式进行一层包装,名字虽然是 Push 开头,实际在实现时,使用 Pull 方式实现。通过 Pull 不断不断不断轮询 Broker 获取消息。当不存在新消息时,Broker 会挂起请求,直到有新消息产生,取消挂起,返回新消息。这样,基本和 Broker 主动 Push 做到接近的实时性(当然,还是有相应的实时性损失)。原理类似 长轮询( Long-Polling )
PULL代码演示
public class ConsumerPullTest {
private String namesrvAddr = "192.168.152.129:9876;192.168.152.130:9876";
private String TOPIC_TEST = "TOPIC_TEST";
private String TAG_TEST = "TAG_TEST";
//pull消费模式
private DefaultMQPullConsumer consumer = new DefaultMQPullConsumer("ConsumerTest");
private static final Map<MessageQueue, Long> offseTable = new HashMap<MessageQueue, Long>();
@PostConstruct
public void start() {
try {
System.out.println("MQ:ConsumerPullTest");
//设置nameserver地址
consumer.setNamesrvAddr(namesrvAddr);
//消费模式 集群消费
consumer.setMessageModel(MessageModel.CLUSTERING);
//启动消费
consumer.start();
consumeMessage();
System.out.println("\n\t MQ:start ConsumerTest is success ! \n\t"
+ " topic is " + TOPIC_TEST + " \n\t"
+ " tag is " + TAG_TEST + " \n\t");
} catch (MQClientException e) {
System.out.println("MQ:start ConsumerTest is fail" + e.getResponseCode() + e.getErrorMessage());
throw new RuntimeException(e.getMessage(), e);
}
}
public void consumeMessage() throws MQClientException {
//根据topic查询queue
Set<MessageQueue> mqs = consumer.fetchSubscribeMessageQueues(TOPIC_TEST);
for(MessageQueue mq : mqs) {
System.out.printf("Consume from the queue: %s%n", mq);
SINGLE_MQ:while (true) {
try {
PullResult pullResult =
consumer.pullBlockIfNotFound(mq, null, getMessageQueueOffset(mq), 32);
putMessageQueueOffset(mq, pullResult.getNextBeginOffset());
switch (pullResult.getPullStatus()) {
case FOUND:
//如果找到
for(Message message : pullResult.getMsgFoundList()) {
System.out.println(new String(message.getBody()));
}
break;
case NO_MATCHED_MSG:
break;
case NO_NEW_MSG:
break SINGLE_MQ;
case OFFSET_ILLEGAL:
break;
default:
break;
}
} catch (Exception e) {
e.printStackTrace();
}
}
}
}
private static void putMessageQueueOffset(MessageQueue mq, long offset) {
offseTable.put(mq, offset);
}
private static long getMessageQueueOffset(MessageQueue mq) {
Long offset = offseTable.get(mq);
if (offset != null) {
return offset;
}
return 0;
}
@PreDestroy
public void stop() {
if (consumer != null) {
consumer.shutdown();
System.out.println("MQ:stop ConsumerTest success! ");
}
}
public static void main(String [] args) {
ConsumerPullTest consumerTest = new ConsumerPullTest();
consumerTest.start();
}
}
在Pull模式中,消费者需要主动获取所有的MessageQueue集合来判断是否有消息需要获取,同时消费者需要存储消息消费的offset到本地。实际的使用通常用PUSH模式。PULL模式中,需要定义好遍历的频率,如果实际过短会造成Broker服务的负载压力,如果过长会造成消费延时。如果使用RocketMQ的PUSH模式就会好一点,通过长连接加轮询的方式,开发只需要关注于业务层面代码的编写
7、事务消息
事务消息解决了什么问题?
A向B转钱,A本地执行扣钱操作然后发送一个消息给B。如果此时A本地已经扣钱但是由于网络问题发送消息失败,这个时候A就白白扣掉了金额。所以需要让本地事务和消息发送变成一个原子操作,这个就是事务消息的作用。

消息发送:
- 先发送半消息给Broker
- Broker持久化消息后发送一个ACK给生产者确认消息已经被收到
- 发送发执行本地业务逻辑
- 发送方向Broker发送二次提交(Commit 或 RollBack),Broker收到Commit的消息会将此消息进行投递
消息回查:
- 可能在网络异常的情况下,4中的二次提交没有被Broker收到,这个时候会去回查此消息是否需要被发布
- TransactionCheckListener#checkLocalTransaction方法判断事务状态
TransactionCheckListener接口
/**
* prepare消息执行成功时,回调执行executeLocalTransaction方法,arg参数为sendMessageInTransaction时带入的业务参数
*
* @return Transaction state
*/
LocalTransactionState executeLocalTransaction(final Message msg, final Object arg);
/**
* 检查消息对应本地事务执行状态的监听器,定时回调
*/
LocalTransactionState checkLocalTransaction(final MessageExt msg);
3、核心原理
1、生产者
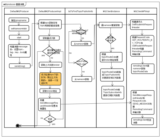
Producer 无非就是消息生产者,那首先它得知道消息要发往哪个 Broker ,于是每 30s 会从某台 NameServer 获取 Topic 和 Broker 的映射关系存在本地内存中,如果发现新的 Broker 就会和其建立长连接,每 30s 会发送心跳至 Broker 维护连接。
并且会轮询当前可以发送的 Broker 来发送消息,达到负载均衡的目的,在同步发送情况下如果发送失败会默认重投两次(retryTimesWhenSendFailed = 2),并且不会选择上次失败的 broker,会向其他 broker 投递。
在异步发送失败的情况下也会重试,默认也是两次 (retryTimesWhenSendAsyncFailed = 2),但是仅在同一个 Broker 上重试。
1、启动流程

启动的定时任务包括:
- 拉去
NameSrv地址任务 - 更新
Topic路由信息 - 发送心跳服务给
Broker,清理下线的Broker
2、消息发送流程

生产者如果启动时配置了参数(autoCreateTopicEnable),会从nameserver拉取topic的路由信息,如果topic的路由信息不存在,那么会默认拉取broker启动时默认创建好名为“TBW102”的Topic。
开启自动创建Topic的弊端:NameSrv和Broker的心跳时间默认为30s,有两种情况:
- 生产者在30s内持续的发送消息,那么会将集群中年所有支持创建Topic的Broker都启动创建任务,这个时候就能启到负载均衡的作用。
- 生产者在30s内只发送了一次,当30s时间到了
NameSrv已经获取到该Topic路由信息时,以后的Topic信息只会往这个broker发送,这就没有负载均衡的作用了。
所以不建议线上开启允许自动创建主题,即 autoCreateTopicEnable 参数。
3、小结

- Producer每30s会向NameSrv拉取路由信息,更更新本地的路由信息表。有新的broker就跟其建立长连接,每隔30s发送心跳信息
- 不要再生产环境中开启
autoCreateTopicEnable - Producer默认情况会轮询Topic路由信息中的所有Queue发送消息起到负载均衡的作用,Producer会通过重试机制(
retryTimesWhenSendFailed)和延迟机制(sendLatencyFaultEnable,对之前发送超时的Broker消息进行避让)提升消息的高可用。
2、Broker存储原理
RocketMQ 存储用的是本地文件存储系统,效率高也可靠。
主要涉及到三种类型的文件,分别是
CommitLog、ConsumeQueue、IndexFile。
1、CommitLog
RocketMQ 的所有主题的消息都存在 CommitLog 中,单个 CommitLog 默认 1G,并且文件名以起始偏移量命名,固定 20 位,不足则前面补 0,比如 00000000000000000000 代表了第一个文件,第二个文件名就是 00000000001073741824,表明起始偏移量为 1073741824,以这样的方式命名用偏移量就能找到对应的文件。
所有消息都是顺序写入的,超过文件大小则开启下一个文件。
2、CosumeQueue
ConsumeQueue 消息消费队列,可以认为是 CommitLog 中消息的索引,因为 CommitLog 是糅合了所有主题的消息,所以通过索引才能更加高效的查找消息。ConsumeQueue 存储的条目是固定大小,只会存储 8 字节的 commitlog 物理偏移量,4 字节的消息长度和 8 字节 Tag 的哈希值,固定 20 字节。
在实际存储中,ConsumeQueue 对应的是一个Topic 下的某个 Queue,每个文件约 5.72M,由 30w 条数据组成。消费者是先从 ConsumeQueue 来得到消息真实的物理地址,然后再去 CommitLog 获取消息。
3、IndexFile
通过 Key 或者时间区间来查询对应的消息,文件名以创建时间戳命名,固定的单个 IndexFile 文件大小约为400M,一个 IndexFile 存储 2000W个索引。

消息先存储进入commitlog中,然后Broker启动一个异步线程加索引消息写入到ConsumeQueue和IndexFile中。
4、小结
CommitLog采用的是混合存储,所有的Topic都存储在一块,顺序写入文件名用偏移地址命名。
消息先写入 CommitLog 再通过后台线程分发到 ConsumerQueue 和 IndexFile 中。
消费者先读取 ConsumerQueue 得到真正消息的物理地址,然后访问 CommitLog 得到真正的消息。
3、高可用
RocketMQ分布式集群是通过Master和Slave的配合达到高可用性的。
Master和Slave的区别:
- 在Broker的配置文件中,参数brokerId的值为0表明这个Broker是Master,大于0表明这个Broker是Slave,brokerRole参数也说明这个Broker是Master还是Slave。(SYNC_MASTER/ASYNC_MASTER/SALVE)
- Master角色的Broker支持读和写,Slave角色的Broker仅支持读。
- Consumer可以连接Master角色的Broker,也可以连接Slave角色的Broker来读取消息
1、高可用消费
在Consumer的配置文件中,并不需要设置是从Master读还是从Slave 读,当Master不可用或者繁忙的时候,Consumer会被自动切换到从Slave 读。有了自动切换Consumer这种机制,当一个Master角色的机器出现故障后,Consumer仍然可以从Slave读取消息,不影响Consumer程序。这就达到了消费端的高可用性
2、高可用生产
在创建Topic的时候,把Topic的多个Message Queue创建在多个Broker组上(相同Broker名称,不同brokerId的机器组成一个Broker组),这样既可以在性能方面具有扩展性,也可以降低主节点故障对整体上带来的影响,而且当一个Broker组的Master不可用后,其他组的Master仍然可用,Producer仍然可以发送消息的。
当生产者发送数据到某个Broker的Queue上时失败且已经超过重试次数,那么会将发生错误的Broker中的队列从负载列表中屏蔽,选择其他的队列发送,这个时候就会影响到消息的严格顺序性,所以发送端的高可用和严格顺序性只能取一。
RocketMQ对于主从切换是使用了Dledger,类似于分布式的Raft算法。Broker在写入消息的时候要求至少半数以上的从节点复制成功才会给客户端返回成功响应,并且支持选举来动态切换节点:假设有三个节点,当主节点宕机后,2 个从节点会通过投票选出一个新的主节点来继续提供服务,由于只有两个从节点,所以按照Dledger复制特性,两个节点的数据应该和主节点是一致的。
存在的问题:
- 选举过程不能提供服务
- 最少需要 3 个节点才能保证数据一致性
- 由于至少要复制到半数以上的节点才返回写入成功,性能上也不如主从异步复制的方式快
3、Dledger选举
RocketMQ 是如何使用dledger 模式保证故障自动恢复的
4、和Kafka的区别
namesrv VS zk
- 对比下kafka和rocketMq在协调节点选择上的差异,kafka通过zookeeper来进行协调,而rocketMq通过自身的namesrv进行协调。
- kafka在具备选举功能,在Kafka里面,Master/Slave的选举,有2步:第1步,先通过ZK在所有机器中,选举出一个KafkaController;第2步,再由这个Controller,决定每个partition的Master是谁,Slave是谁。因为有了选举功能,所以kafka某个partition的master挂了,该partition对应的某个slave会升级为主对外提供服务。
- rocketMQ不具备选举,Master/Slave的角色也是固定的。当一个Master挂了之后,你可以写到其他Master上,但不能让一个Slave切换成Master。那么rocketMq是如何实现高可用的呢,其实很简单,rocketMq的所有broker节点的角色都是一样,上面分配的topic和对应的queue的数量也是一样的,Mq只能保证当一个broker挂了,把原本写到这个broker的请求迁移到其他broker上面,而并不是这个broker对应的slave升级为主。(新版本可以通过
Dledger做到) rocketMq在协调节点的设计上显得更加轻量,用了另外一种方式解决高可用的问题,思路也是可以借鉴的。
吞吐量
在单机情况下Kafka的吞吐量更高,而当Kafka中的Partion变多时性能就会下降的厉害,这是由于在Kafka中每个Topic的Partion都会在磁盘上维护一个log文件,当磁盘存在多花个Partion时,首先系统会消耗大量的文件描述符打开文件,并且多个文件的读取和写入会发生磁盘竞争。
Kafka的发送逻辑是缓存发送,也就是生产者会将消息累计到内存中,到达一定量的时候才会将消息一起发送给broker,这样吞吐量更高,但是如果在没有发送消息的时候,生产者发送宕机可能会导致消息丢失问题。
kafka的消息存储
rocketMq消息存储

4、解决方案
1、保证消息可靠性
我们将消息流程分为如下三大部分,每一部分都有可能会丢失数据。
- 生产阶段:Producer通过网络将消息发送给Broker,这个发送可能会发生丢失,比如网络延迟不可达等。
- 存储阶段:Broker肯定是先把消息放到内存的,然后根据刷盘策略持久化到硬盘中,刚收到Producer的消息,再内存中了,但是异常宕机了,导致消息丢失。
- 消费阶段:消费失败了其实也是消息丢失的一种变体吧。
1、Producer配置
同步发送
/**
* {@link org.apache.rocketmq.client.producer.DefaultMQProducer}
*/
// 同步发送
public SendResult send(Message msg) throws MQClientException, RemotingException, MQBrokerException, InterruptedException {}
// 异步发送,sendCallback作为回调
public void send(Message msg,SendCallback sendCallback) throws MQClientException, RemotingException, InterruptedException {}
// 单向发送,不关心发送结果
public void sendOneway(Message msg) throws MQClientException, RemotingException, InterruptedException {}
重试机制
配置重试机制producer.setRetryTimesWhenSendFailed(10);
集群部署
假设Broker宕机了,但是生产环境一般都是多M多S的,所以还会有其他master节点继续提供服务,这也不会影响到我们发送消息,我们消息依然可达。因为比如恰巧发送到broker的时候,broker宕机了,producer收到broker的响应发送失败了,这时候producer会自动重试,这时候宕机的broker就被踢下线了, 所以producer会换一台broker发送消息。
2、Broker配置
同步刷盘
如果使用异步刷盘的方式,当消息堆积在内存时,机器突然宕机那么收集到的消息就会被丢失。所以需要使用同步刷盘的方式接受小时,只有等消息落地到磁盘时才会告知生产者消息投递成功。
修改刷盘策略,改为同步刷盘。如下配置:
flushDiskType = SYNC_FLUSH
异步刷盘默认10s执行一次
主从配置
即使
Broker设置了同步刷盘策略,但是Broker刷完盘后磁盘坏了,这会导致盘上的消息全部丢失,而备份主机上也没有同步过去,那么丢失的消息将永远也找不回来,所以需要采用同步复制的策略,只有等主机刷盘成功且同步复制消息到从机时才会告知Publisher消息投递成功。
修改同步策略,主从复制改为同步策略。
3、Consumer配置
- 消息消费完成后需要进行手动ack响应
- 消息消费失败自动重试。如果消费消息失败了,没有进行ack确认,则会自动重试,重试策略和次数(默认15次)如下配置
/**
* Broker可以配置的所有选项
*/
public class org.apache.rocketmq.store.config.MessageStoreConfig {
private String messageDelayLevel = "1s 5s 10s 30s 1m 2m 3m 4m 5m 6m 7m 8m 9m 10m 20m 30m 1h 2h";
}
2、消息堆积
下游消费系统如果宕机了,导致几百万条消息在消息中间件里积压,此时怎么处理?
你们线上是否遇到过消息积压的生产故障?如果没遇到过,你考虑一下如何应对?
先要诊断问题,是Producer太多而Consumer太少导致的消费速度太慢还是其他问题,如果Queue和Consumer是一对一的关系。则需要开启一个新的Topic,将这个Topic的Queue设置的大一些,然后开启一个新的消费者将原来Topic中的消息转发到新的Topic上。由于新的Topic设置的Queue数量较大,所以可以挂在多个Consumer


浙公网安备 33010602011771号