第一次Blog作业
一、前言
这是对第一次大作业的分析。
第一次题目
- 电梯类的基础状态建模(当前楼层、运行方向、状态枚举)
- 内外请求队列的分离管理(内部目标楼层队列、外部上下行请求队列)
- 基础调度算法实现(同方向优先处理规则) - 串行请求处理(单线程模拟输入)
- 无效请求过滤(楼层越界处理)
- 状态输出逻辑(运行 / 开门 / 关门状态的控制台打印)
第二次题目
- 单一职责原则(SRP)实践:拆分电梯类、请求类、队列类、控制类
- 复杂输入校验(连续重复请求去重、格式合法性检查)
- 模块化设计(将调度逻辑从电梯类剥离至控制类) - 类图驱动开发(严格遵循给定类结构)
- 请求对象的封装(包含楼层、方向、有效性标记)
- 队列去重机制(避免无效重复请求入队)
第三次题目
- 乘客类建模(封装请求源楼层与目的楼层)
- 外部请求到内部目标的转化逻辑(外部请求处理后自动添加目的楼层到内部队列)
- 职责进一步细化(控制类负责调度策略,队列类支持动态入队规则) - 数据流转链路扩展(外部请求→乘客对象→源楼层处理→目的楼层入队)
- 输入格式调整(外部请求从 “楼层 + 方向” 变为 “源楼层 + 目的楼层”)
- 边界条件复杂化(需处理源楼层与目的楼层相同的无效请求)
二、设计与分析
第一次电梯迭代程序
源码报表分析图

一、代码规模分析
行数与语句:代码总计 266 行,包含 94 条语句,平均每行约 0.35 条语句,代码密度较高,存在一行多语句的情况,降低了代码的可读性。
类与接口数量:仅有 2 个类及接口,功能高度集中在少数结构中。根据单一职责原则,一个类应仅承担一项职责,而此处类数量过少,易导致单个类职责过重,代码逻辑混杂,后续理解与修改成本高。
二、设计分析
功能耦合度:功能集中在少数类中,类间交互频繁,耦合度高。一个类的修改可能直接影响另一个类的功能,系统灵活性与可维护性差,难以独立扩展或替换模块。
单一职责缺失:未遵循单一职责原则,类可能同时处理多种不相关功能。如一个类既负责业务逻辑计算,又处理输入输出,导致代码冗余,后期维护时牵一发而动全身。
三、复杂度分析
分支占比:分支语句占比 20.2%,表明代码中条件判断(如 if-else)、循环(如 for、while)等结构较多。这会增加代码逻辑的复杂度,使执行路径多样化,加大测试与调试难度,也易因考虑不全导致潜在 bug。
方法调用:60 次方法调用虽体现功能交互,但过长的调用链可能导致逻辑分散,追踪问题时需在多个方法间跳转,增加理解成本。
注释占比:23.7% 的注释对代码理解有一定帮助,但仅靠注释无法弥补结构缺陷。若代码逻辑本身复杂混乱,注释可能沦为对零散代码的解释,缺乏对整体逻辑的清晰引导。
四、不足与影响
维护与扩展难度:类数量少且功能过度集中,修改某一功能可能需深入多个复杂逻辑块,易引入新问题。例如,添加新功能时,可能因类职责不清晰而不知从何处切入,或被迫修改已有稳定代码。
代码清晰度与模块化:整体结构缺乏清晰的模块化划分,未将功能拆分为更小、更独立的单元。高分支占比进一步加剧逻辑复杂性,不利于后续迭代。长期来看,代码会逐渐成为 “技术债务”,维护成本呈指数级增长。
综上,该代码在设计上需优化类结构,遵循单一职责与低耦合原则;在实现上应简化分支逻辑,提高模块化程度,结合注释完善整体可读性,以提升可维护性与扩展性。
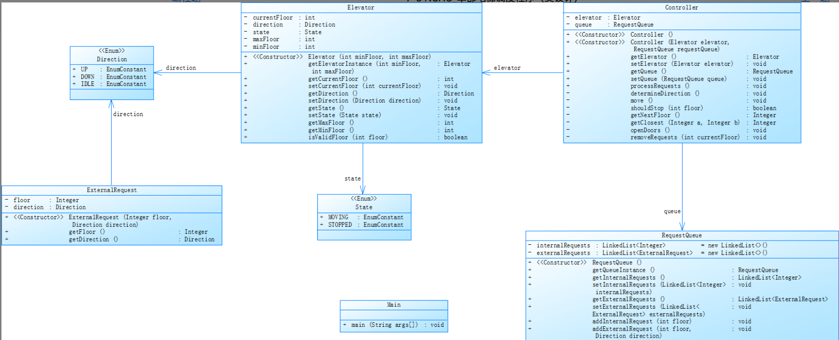
第二次电梯迭代程序
类图设计如下:

源码报表分析图

一、代码规模分析
行数与语句:代码共 301 行,包含 125 条语句,平均每行约 0.42 条语句,语句密度较 1.0 有所提升,需关注代码可读性,避免因单行逻辑过多影响理解。
类与接口数量:类及接口数量增至 3 个,体现了初步的职责拆分,向单一职责原则靠近,有助于降低单个类的复杂度,提升代码组织性。
二、设计分析
职责划分:类数量增加表明设计上的改进,开始将不同功能分散到多个类中,减少功能过度集中的问题,类间协作通过 64 次方法调用体现,初步建立了结构框架。
逻辑清晰度:分支占比降至 16.0%,较 “电梯 1.0.java” 的 20.2% 有明显改善,说明条件判断、循环等逻辑控制结构更简洁,代码执行路径更易追踪,逻辑复杂度降低。
三、复杂度分析
方法调用:64 次方法调用虽略有增加,但伴随类数量提升,反映出类间协作机制的建立,只要调用逻辑合理,可增强代码模块化,而非单纯增加复杂度。
注释占比:注释占比降至 15.9%,关键逻辑缺乏清晰说明。
注释缺失:注释占比下降不利于代码维护,后续需补充关键逻辑注释,提升代码可理解性。
逻辑拆分潜力:尽管分支占比下降,但 16.0% 仍有优化空间,部分复杂逻辑可能未彻底拆分。可进一步审视代码,将长方法、多层嵌套的条件判断等重构,降低分支依赖,提升代码可维护性与扩展性。
第三次电梯迭代程序
类图设计如下:

源码报表分析图

一、代码规模分析
行数与语句:代码共 281 行,包含 150 条语句,语句密度进一步提升(每行约 0.53 条语句),功能复杂度增加,需关注代码是否因逻辑堆砌影响可读性。
类与接口数量:类及接口数量保持 3 个,引入乘客类体现职责细化,是设计上的优化尝试,但整体类数量仍较少,复杂功能集中在有限类中。
二、设计分析
职责细化:引入乘客类,进一步细化职责,符合单一职责原则的实践,有助于将乘客相关逻辑集中管理,提升代码组织性。
注释与维护风险:注释占比骤降至 12.8%,为三次分析中最低,关键逻辑缺乏说明,带来理解障碍。
方法调用复杂度:方法调用达 121 次,较 2.0 的 64 次翻倍,类间交互频繁,调用逻辑不清晰及存在不必要的调用,会导致类间耦合度显著升高,牵一发而动全身,破坏代码的独立性与可测试性。
三、复杂度分析
分支逻辑:分支占比 21.3%,为三次分析中最高,新增的乘客类及相关处理逻辑未通过有效重构简化,导致条件判断、循环等分支结构增多,代码执行路径复杂,逻辑难以追踪,测试覆盖难度加大,潜在 bug 风险增加。
结构优化不足:尽管引入新类,但未显著降低复杂度,说明代码结构调整不够彻底,可能存在长方法、多层嵌套或冗余的条件判断,未对复杂逻辑进行深度拆分与优化。
四、不足与改进方向
注释补充:急需补充关键逻辑、类 / 方法功能的注释,提升代码可理解性,降低维护门槛。
降低耦合与简化逻辑:梳理 121 次方法调用,去除冗余调用,优化类间协作机制,降低耦合度;针对 21.3% 的分支占比,重构复杂方法,拆分多层嵌套逻辑,减少不必要的条件判断,提升代码清晰度与可维护性。
深化结构设计:评估是否需要进一步拆分类,避免功能过度集中在现有 3 个类中,真正实现高内聚、低耦合的设计目标,为后续功能扩展奠定良好基础。
三、踩坑心得
- 第一次作业:对空链表操作缺乏严谨性,未先判断链表是否为空就直接调用方法,致使程序崩溃,暴露出对数据结构使用规范的忽视。此外,单个函数功能过于复杂(如电梯控制函数)集多种逻辑与分支于一体,不仅调试困难,还违背了代码简洁性与单一职责原则,后续维护与扩展举步维艰同时,注释严重缺失,当时虽清楚代码逻辑,但后续复查时因无注释难以快速理解,大大增加了维护难度。
- 第二次作业:依旧未重视注释的作用,代码可读性差,给后续协作与自我检查带来困扰。更关键的是,在逻辑未完全梳理清晰时就急于编码,中途发现逻辑漏洞后不得不返工,既浪费时间,又破坏了代码结构的整洁性。
- 第三次作业:对电梯业务逻辑理解出现偏差,如对调度算法或请求处理流程的误解,导致电梯运行不符合预期,深刻认识到理解需求与逻辑是编码的前提。这些经历让我明白,编码前需理清逻辑、规范注释、合理拆分功能,避免因小失大,从源头提升代码质量。
四、改进建议
一、操作严谨性
边界校验:操作链表 / 队列前添加空值校验。
二、代码可读性与可维护性
注释规范
模块化拆分
单一职责
三、降低复杂度
减少if-else语句的使用
四、逻辑规划
用流程图理清核心逻辑。
针对典型场景编写测试用例验证逻辑。
复杂逻辑与他人讨论,避免理解偏差。
五、总结
通过三次电梯调度程序的设计与实现,我在代码编写、问题分析有了不小的进步,深刻体会到软件开发中 “细节决定成败” 的核心逻辑。
- 从实践中积累的核心经验
初期忽视空链表校验、注释缺失等问题,导致后期调试成本激增。意识到代码不仅要 “能运行”,更要 “易读、易维护”
单一职责原则的缺失让第一次作业代码臃肿不堪,而第三次作业尝试拆分类与方法后,代码结构明显清晰。这让我认识到,在编码前花时间规划类职责、绘制 UML 类图,远比后期重构高效得多。 - 暴露的问题与能力短板
需求理解的严谨性不足:第一次作业因误解 “电梯调度优先级” 导致逻辑错误,导致做无用功。
复杂逻辑的拆分能力待提升
异常处理薄弱:三次作业中多次出现空指针异常。
4.总结
我学会了使用正则表达式高效处理字符串,以及枚举的使用,还学会了使用PowerDesigner与SourceMonitor

浙公网安备 33010602011771号