MSSQL数据库安全实验
MSSQL数据库安全实验
一、实验目的
了解数据库安全的含义与内容,掌握有关安全的设置方法,具体如下:
1)掌握管理SQL Server认证模式的方法;
2)掌握管理数据库登录的方法;
3)掌握管理数据库用户的方法
4)掌握管理数据库角色的方法
5)掌握管理数据库权限的方法
二、实验环境
安装Windows 2003和SQL Server 2005软件的计算机。
三、实验步骤
实验步骤一:
管理SQL Server认证模式





重启sqlserver2000


实验步骤二:
管理数据库登录


创建了一个新的用户winuser
























注销后的界面



(2)使用SQL Server Management Studio管理SQL Server身份验证的登录帐号。




至此,登陆完成
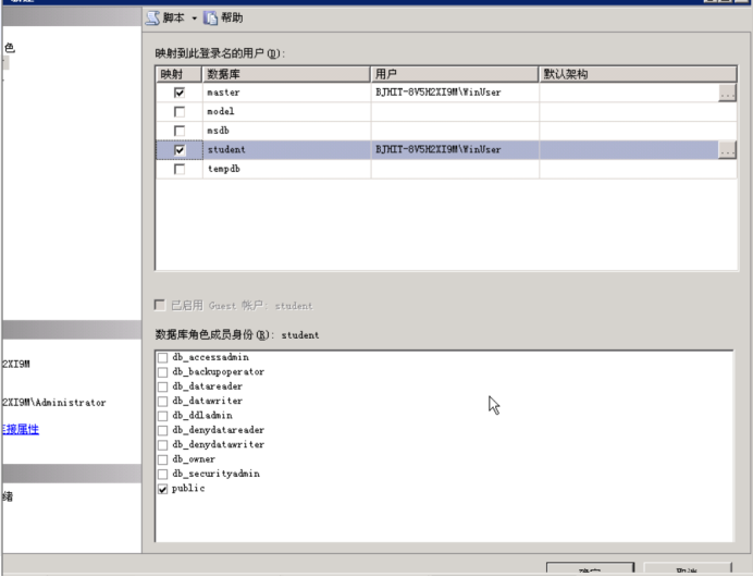
实验步骤三:
管理数据库用户






修改数据库用户信息

删除数据库用户

未知的错误

实验步骤四:
管理数据库角色

创建数据库角色

未知的错误

实验步骤五:
管理数据库权限


四、分析与思考
1、 SQL Server的Windows认证模式和混合认证模式的区别?
Windows认证是通过windows登录账号的相关权限登录
SQL Server认证是通过sqlserver程序自身创建的用户登录
2、 分析数据库各种角色权限的异同,自定义数据库,并进行权限管理,深入理解实验原理。
3、 查阅近期数据库安全事件,分析攻击原理,掌握数据库安全的重要性
五、答题



浙公网安备 33010602011771号