PTA大作业总结Blog
PTA大作业一:
1.前言:
大作业一涉及五道题目,分别是
(1)身份证校验位:核心是加权求和与取模运算的校验算法。
(2)求解一元二次方程(类设计):核心是使用类(Class)将数据(系数)和操作(求解方法)封装在一起。
(3)验证码校验:核心是使用正则表达式定义合法字符和长度规则进行匹配。
(4)QQ号校验:核心是使用正则表达式匹配“非0开头的数字序列”这一特定模式。
(5)单部电梯调度:核心是队列(Queue)数据结构与getnextFloor算法的结合运用。
其中前四道题目中规中矩,不算简单。最最最让人头痛的是电梯调度这一道题目,实在是难,整整花了我好久哦。废话已经多说,就不多说了,下面是设计与分析
2.设计与分析:
SourceMonitor报表分析

根据报表可以得出:
方法复杂度过高
证据:Average Statements per Method: 9.08(每个方法平均9.08条语句)
分析:健康的方法通常不超过10-15行。平均值已接近上限,说明存在"上帝方法"。
改进:重点重构nextFloor()和moveTo()方法。
注释严重不足
证据:Percent Lines with Comments: 12.2%(注释行占比仅12.2%)
分析:低于业界推荐的20-30%标准,影响代码可读性和可维护性。
改进:为所有公开方法添加注释。
分支语句占比较高
证据:Percent Branch Statements: 28.3%(分支语句占比28.3%)
分析:表明代码中存在大量if-else逻辑,特别是调度算法部分。
类图分析:

从类图发现的设计问题:
Elevator 类职责过重
问题:Elevator 类同时负责移动、调度、输入解析、队列管理等,违反单一职责原则。
改进:引入调度器专门负责决策。
请求处理设计不合理
问题:内部请求(单一整数)和外部请求(楼层+方向)使用不同处理方式,但继承关系利用不足。
改进:统一请求处理机制。
3.踩坑心得:
此次大作业我只觉得自己踩的坑还是有点多的,其中有正则表达式不怎么熟悉,还有对电梯调度逻辑不怎么理解,然后考虑到输入格式问题,输出空行问题,结果在这里面都不怎么管!
4.改进建议:
PTA大作业一里电梯类里承担了太多的责任,而且逻辑不是特别清楚,不容易后面去理解,可以将代码的各个功能再细化一点,比如代码里有寻找下一个要去的楼层的这么一个类,它需要同时考虑内部按钮的请求(乘客要去的目标楼层)和外部按钮的请求(乘客在楼层等候电梯)。这里可以使用
结构重构,将这里复杂的条件判断分解为多个致力于单一职责的小方法,比如
分离状态处理:为电梯的三种状态(空闲、上行、下行)创建独立的处理方法
提取辅助方法:将“是否在路线上”、“是否更近”等判断逻辑提取为独立方法
清晰的主流程:主方法只负责协调,具体逻辑由专门方法处理
5.总结:
本次大作业全面考察了面向对象编程、数据结构、算法设计和字符串处理等多个方面的编程能力。通过完成这些题目,特别是具有挑战性的电梯调度问题,加深了对以下核心概念的理解:
面向对象设计原则:单一职责、开放封闭等原则的实际应用
算法设计思维:如何将复杂问题分解为可管理的子问题
代码质量意识:注释、可读性、可维护性的重要性
调试与测试:系统化的错误定位和修复方法
最大的收获是认识到良好的架构设计对复杂系统的重要性。在今后的编程实践中,将更加注重代码的结构设计和质量管控,避免出现"上帝类"和"上帝方法"等问题。
此次经历也暴露出在正则表达式和复杂算法实现方面的不足,需要在后续学习中重点加强,以及自己理解电梯运行逻辑有问题。
PTA大作业二:
1.前言:
大作业二涉及三道题目,分别是:
NCHU_点与线(类设计):设计类表示基本的几何元素——点(point)和线(line),实现计算两点之间计算距离的操作,需要运用封装,抽象,类的定义与实现等。
NCHU_汽车风挡玻璃雨刷问题(类设计):设计三个类分别表示控制杆、刻度盘,以及雨刷速度,雨刷的摆动速度由控制杆、刻度盘两种元件决定。
NCHU_单部电梯调度程序(类设计):解决电梯类职责过多的问题,类设计要求遵循单一职责原则,此次PTA大作业目的就是为了解决之前大作业Elevator类的问题,以及添加了输入检查的问题。
2.设计与分析:
SourceMonitor报表分析:

增加注释:带注释的行仅占4.6%,建议在关键逻辑、方法、类上添加注释,提升可读性和可维护性。
类图分析:

主要有以下问题:
①Main类职责过重,拆分职责
class InputParser /* 专门处理输入解析 /
class RequestValidator / 验证请求合法性 /
class Application / 协调各个组件 */
②Controller类调度算法复杂,这里有个聪明的家伙叫我使用使用策略模式将不同调度算法分离。
③输入验证和错误处理不够完善。
3.踩坑心得:
这里踩过的坑,主要是在class Controller里没有使用正确的处理逻辑,即processRequests(),这里正确的处理逻辑应该是当内外请求同时存在时,执行复杂的多条件优先级判断。第一优先级考虑外部请求方向与电梯当前运行方向的一致性,并结合内部请求的方向因素;第二优先级比较内外请求的相对距离,采用"就近服务"原则;最后回退到基于方向匹配的简单判断。这种设计体现了电梯调度中"同向优先"和"距离优先"的混合策略。
4.改进建议:
内部请求和外部请求分离存储,增加了调度复杂度,缺乏对异常情况的处理机制。
5.总结:
电梯调度系统实现了基本功能框架,但在核心调度算法和系统架构方面存在明显改进空间。
PTA大作业三:
1.前言:
此次大作业包括:
NCHU_销售步枪问题:这里主要是解决利率的问题。
NCHU_蒙特卡罗方法求圆周率: 这里主要是阅读文档和使用随机数解决求圆周率问题。
NCHU_单部电梯调度程序(类设计-迭代):这里主要是对之前大作业的迭代,乘客请求输入变动情况:外部请求由之前的<请求楼层数,请求方向>修改为<请求源楼层,请求目的楼层>
对于外部请求,当电梯处理该请求之后(该请求出队),要将<请求源楼层,请求目的楼层>中的请求目的楼层加入到请求内部队列(加到队尾)
2.设计与分析:
设计:该电梯调度系统采用分层架构设计,以Controller类为核心调度器,通过组合模式整合Elevator(电梯状态管理)、RequestQueue(请求队列管理)和Passenger(乘客请求封装)三个核心组件。系统运行时,Main类作为入口接收用户输入并初始化各模块,Controller通过优先级算法协调处理内部楼层请求和外部乘客请求:当电梯接收到乘客请求时,先移动到乘客所在楼层并开门,然后将目的地转为内部请求;调度逻辑基于电梯当前方向、请求距离和类型进行动态决策,确保电梯按合理顺序响应各类请求,最终通过状态机模式控制电梯的移动、停止和开关门等基本操作,形成一个完整的请求处理闭环。
SourceMonitor报表分析:

核心逻辑集中在Controller和Main类的高复杂度方法中。项目结构基本清晰,但存在方法过重、类职责不单一、注释不足等问题。
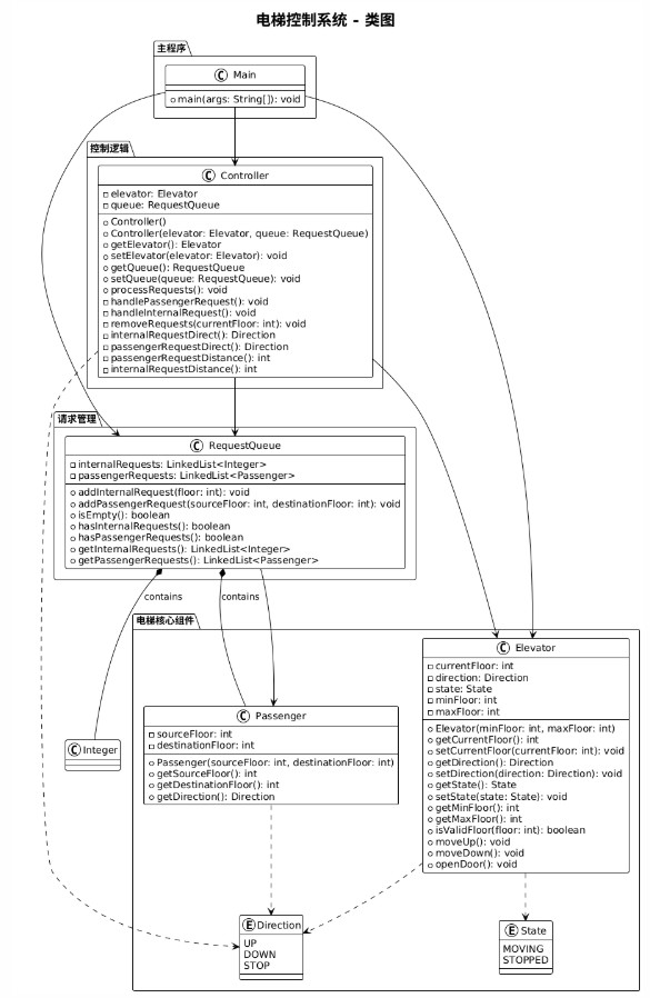
类图分析:

类被划分为 主程序(Main)、控制逻辑(Controller)、请求管理(RequestQueue)、电梯核心组件(Elevator、Passenger、Direction、State) 四大模块,面向对象特性(封装、枚举、集合)的应用,覆盖电梯的核心行为:上下楼(moveUp()/moveDown())、开关门(openDoor())、状态切换(setState())、请求处理(processRequests()处理内外请求)。
3.踩坑心得:
主要在添加乘客请求时,对于外部请求,当电梯处理该请求之后(该请求出队),要将<请求源楼层,请求目的楼层>中的请求目的楼层加入到请求内部队列(加到队尾) ,这里处理要严谨一点,然后处理逻辑与之前的别无二致。
4.改进建议:
单电梯限制,扩展性不足(多电梯场景)
当前仅支持单电梯,若需扩展为多电梯系统,需大幅修改 Controller(如维护 Elevator列表、实现请求分配算法),现有结构的扩展性有限。
请求处理逻辑简单,缺乏灵活性
RequestQueue使用 LinkedList(先进先出),无法支持优先级调度(如紧急请求优先、近楼层请求优先)。
请求处理方法(如 processRequests())的逻辑未明确(如如何协调内外请求、如何选择电梯),可能导致逻辑混乱。
异常处理缺失
未考虑边界情况(如电梯到达最大/最小楼层、请求非法楼层、多请求冲突),现有方法(如 Elevator的 moveUp())缺乏异常处理逻辑,可能导致程序崩溃。
5.总结:
基于Java的单电梯调度系统,通过面向对象设计实现了电梯的基本运行控制,系统包含电梯状态管理(Elevator类)、乘客请求处理(Passenger类)、请求队列管理(RequestQueue类)和核心调度逻辑(Controller类),其中Main类作为程序入口负责初始化系统和处理用户输入。该系统能够处理内部楼层请求和外部乘客请求(包含起点和终点),并采用简单的优先级调度算法来决定请求处理顺序,但存在核心方法processRequests()复杂度较高(复杂度14)、代码注释率偏低(5.3%)以及部分类职责不够单一等可优化空间,整体架构清晰但需要在代码质量和算法效率方面进一步改进。

浙公网安备 33010602011771号