题目集 4~5 及课堂测验总结
题目集 4~5 及课堂测验总结
一、前言
(一)知识点覆盖
题目集 4~5 及课堂测验围绕Java 面向对象核心特性与复杂业务逻辑实现展开,知识点呈现递进式覆盖:
基础面向对象特性:题目集 4 的 “点线面问题重构” 和题目集 5 的 “魔方问题”“点线面再重构”,重点考察继承与多态(抽象类Element的定义、子类Point/Line/Plane的方法重写)、封装(私有属性 + getter/setter 方法)、容器类(ArrayList存储几何对象),同时涉及基本的输入输出格式控制与数值计算(如两点间距离、立体图形表面积 / 体积)。
复杂业务逻辑与设计模式:题目集 4 的 “雨刷程序功能扩展” 引入中介者模式(Agent类协调Lever/Dial/Brush的交互),实现功能模块解耦;两次 “数字电路模拟程序” 题目则覆盖正则表达式解析(解析输入的引脚连接信息)、拓扑排序(处理电路元件的依赖关系)、多态与抽象类(Component抽象类及各类逻辑门的实现),还新增了三态门、译码器等复杂元件的逻辑模拟。
Java 基础语法与类加载机制:课堂测验重点考察java.lang包的自动加载、多态的本质、抽象类与接口的区别、静态成员特性、数组与集合的存储规则等基础语法细节,同时涉及异常处理、标识符规范等易错点,题型涵盖判断题(56 题)、单选题(40 题)、多选题(70 题)、填空题(66 题),全面覆盖 Java 基础语法的核心与易错点。
(二)题量与难度分布
题量:
题目集 4 包含 3 道编程题(分值 10+35+55),题目集 5 包含 3 道编程题(分值 20+30+50),编程题总计 180 分;课堂测验共 232 分,其中判断题 56 分、单选题 40 分、多选题 70 分、填空题 66 分,整体题量较大且编程题与理论题占分权重均衡,对知识的 “实践 + 理论” 双重掌握要求高。
难度梯度:
基础层:点线面重构、魔方问题、点线面容器类问题,属于面向对象基础特性的直接应用,逻辑简单、类结构清晰,主要考察语法规范与多态实现,通过率较高(本人提交均通过全部测试点)。
进阶层:雨刷程序扩展,需要理解业务规则(不同雨刷系统的档位与速度映射)并应用设计模式解耦,类间协作逻辑稍复杂,但核心调度规则明确,实现难度中等。
攻坚层:两次数字电路模拟程序,尤其是题目集 5 的数字电路模拟程序 - 2,新增三态门、译码器、数据选择器等元件,涉及多引脚类型区分(控制引脚、输入引脚、输出引脚)、信号传播逻辑(无效状态处理、多源驱动检测)、拓扑排序解决依赖循环,且测试点覆盖边界场景多,实现难度极大(本人题目集 5 该题仅获 46/50 分,2 个测试点未通过)。
理论层:课堂测验知识点细碎且干扰项多,覆盖 Java 语法的易混淆点(如接口的默认方法、构造方法的访问修饰符、final 与 static 的组合使用),本人理论题总分 146/232,得分率 62.9%,失分集中在接口特性、构造方法权限、修饰符组合等细节点,需精准掌握概念本质。
二、设计与分析
(一)课堂测验结果分析
本次课堂测验共 232 分,本人最终得分 146 分,得分率 62.9%,各题型得分情况如下表所示:
|
题型 |
总分 |
得分 |
得分率 |
核心失分模块 |
|
判断题 |
56 |
39 |
69.6% |
接口特性、构造方法权限 |
|
单选题 |
40 |
22 |
55.0% |
接口实现规则、访问修饰符范围 |
|
多选题 |
70 |
36 |
51.4% |
方法重写规则、proteced 权限 |
|
填空题 |
66 |
49 |
74.2% |
异常处理机制、表达式运算 |
1. 各题型失分深度分析
(1)判断题(39/56,69.6%)
判断题共 56 题,本人失分 17 题,核心错误集中在接口特性与构造方法权限两类知识点,典型错题如下:
错题 1:“接口只包含常量和抽象方法,接口中定义的方法只能是抽象方法”(答案 F,本人答 T)。错误原因是未掌握 Java 8 的接口新特性 ——Java 8 及之后接口可通过default关键字定义有方法体的默认方法,通过static定义静态方法,Java 9 还新增了private方法,打破了 “接口方法全为抽象” 的旧认知,该题暴露了对接口特性版本迭代的知识盲区。
错题 2:“类的构造方法不能用 private 修饰,否则无法实例化对象”(答案 F,本人答 T)。错误原因是混淆了构造方法的访问权限与实例化的关系,单例模式中正是通过private构造方法防止外部实例化,仅通过类内静态方法提供实例,该题反映出对设计模式与构造方法权限结合场景的理解不足。
错题 3:“final 和 static 不可以同时修饰一个类的成员”(答案 F,本人答 T)。实际static final是定义静态常量的标准方式(如Math.PI),二者组合可实现 “类级别的不可变常量”,本人因对修饰符组合的应用场景不熟悉导致错误。
(2)单选题(22/40,55.0%)
单选题共 40 题,本人失分 18 题,失分重点在接口实现规则与访问修饰符范围,典型错题如下:
错题 1:“Java 中关于接口描述错误的是”,选项 C 为 “接口的子类必须重写接口中所有的方法”(答案 C,本人误选其他)。实际接口的实现类若为抽象类,则无需重写全部接口方法,仅需在具体子类中实现,该题暴露了对接口实现规则的细节漏洞。
错题 2:“关于 protected 访问权限,正确的是”(答案 C,本人答 D)。protected修饰的成员可被同包类和不同包的子类访问,本人错误认为其访问范围与public一致,反映出对访问修饰符的范围界定模糊。
错题 3:“Java 中能实现多重继承效果的方式是”(答案 C:接口,本人答 B:适配器)。适配器模式是为了解决接口适配问题,而多重继承的核心实现方式是接口多实现,本人因混淆设计模式的功能导致错误。
(3)多选题(36/70,51.4%)
多选题共 70 题,本人失分 34 题,是所有题型中得分率最低的模块,核心错误在方法重写规则与proteced 权限范围,典型错题如下:
错题 1:“子类重写父类方法时,正确的规则是”(正确答案 ABCD,本人漏选 C)。子类重写方法的返回类型需与父类一致或为父类返回类型的子类(协变返回),本人因忽略该规则导致漏选,反映出对方法重写的完整规则掌握不全面。
错题 2:“关于 proteced 访问权限,正确的是”(正确答案 ABC,本人选 A)。protected成员可在同类、同包类、不同包子类中访问,本人仅记住同类访问,忽略了同包与子类的范围,导致大幅失分。
错题 3:“关于 super 关键字,正确的是”(正确答案 ABC,本人选 AD)。super与this不能同时出现在构造方法的首行(二者均需调用构造方法,首行只能有一个构造调用),本人因混淆调用规则导致错误。
(4)填空题(49/66,74.2%)
填空题共 66 题,本人失分 17 题,失分集中在异常处理机制与表达式运算,典型错题如下:
错题 1:“Java 中,所谓异常处理机制是对各种可能设想到的错误情况进行判断,以______特定的异常,并对其进行相应的处理”(正确答案:抛出 / 捕获,本人答 “处理”)。异常处理的核心是 “抛出异常 - 捕获异常 - 处理异常” 的流程,本人因对异常机制的术语表述不精准导致失分。
错题 2:“阅读程序:int s=0; int arr[]={99,80,70,66,50,40,30,20,10}; for(int i=0;i<arr.length;i++) if(arr[i]%3!=0) s+=arr[i];,输出 s 的值为______”(正确答案:366,本人答 320)。本人计算时遗漏了 80、50 等元素的累加,反映出对循环与条件判断的逻辑运算粗心,同时缺乏代码手动推演的严谨性。
2. 知识点掌握程度总结
从课堂测验的失分分布可见,本人对接口特性(尤其是 Java 8 后的新特性)、方法重写的完整规则、访问修饰符的范围、修饰符的组合使用掌握薄弱,而对继承与多态的基础应用、静态成员特性、数组初始化等知识点掌握较好。这一结果表明,本人对 Java 语法的 “表层规则” 记忆牢固,但对 “深层原理” 与 “版本迭代特性” 理解不足,且在多规则组合的场景下(如方法重写的访问权限 + 返回类型 + 异常类型)容易出现知识混淆。
(二)数字电路模拟程序源码分析
1. 题目集 4 数字电路模拟程序 - 1(55 分,通过全部测试点)
(1)类结构设计
该题要求模拟与门、或门、非门、异或门、同或门五种元件的电路逻辑,核心类结构如下:
抽象基类Component:定义元件的通用属性(id、inputPinCount、inputs输入引脚信号、output输出信号)与方法(setInput设置引脚信号、hasAllInputs判断输入是否齐全、calculateOutput计算输出,抽象方法),实现元件行为的统一抽象。
具体元件类:AndGate/OrGate/NotGate/XorGate/XnorGate继承Component,重写calculateOutput方法实现各自逻辑(如与门需所有输入为 1 则输出 1,否则 0)。
电路构建类CircuitBuilder:负责解析输入(INPUT信号、引脚连接信息)、创建元件实例、构建电路连接关系(输出引脚→输入引脚映射)。
电路核心类Circuit:管理元件列表与信号映射,通过迭代传播信号实现电路模拟 —— 先初始化输入信号,再循环计算可计算元件的输出,将信号传播至连接的输入引脚,直至无信号更新。
输出生成类OutputGenerator:按 “与门→或门→非门→异或门→同或门” 的顺序、元件编号升序输出有效元件的输出引脚信号,过滤输入不全的元件。

(2)复杂度分析(基于 SourceMonitor)


其复杂度指标如下:
|
指标项 |
数值 |
说明 |
|
代码总行数(Lines) |
416 |
包含所有类、方法及注释的总代码量 |
|
有效语句数(Statements) |
245 |
实际执行的代码语句数,占总行数的 58.9% |
|
分支覆盖率(% Branches) |
19.6 |
条件分支(if/else、switch)的覆盖比例较低,说明边界场景的测试覆盖不足 |
|
方法调用数(Calls) |
136 |
类间与类内方法的调用次数,反映代码的耦合程度 |
|
注释占比(% Comments) |
5.8 |
注释行数仅占总行数的 5.8%,代码可读性较弱 |
|
类 / 接口数(Classes) |
5 |
对应Component、Circuit、CircuitBuilder等核心类 |
|
类均方法数(Methods/Class) |
7.40 |
每个类平均包含 7.4 个方法,类的职责相对集中但部分方法逻辑偏复杂 |
|
方法均语句数(Avg Stmts/Method) |
6.27 |
单个方法平均包含 6.27 条语句,多数方法逻辑简洁,但存在复杂方法拉高均值 |
|
最大复杂度(Max Complexity) |
8 |
复杂度最高的方法为CircuitBuilder.createComponents()(行号 78),逻辑分支较多 |
|
最大块深度(Max Depth) |
7 |
代码块的嵌套层级最深达 7 层(如多层 if 嵌套),可读性与维护性较差 |
|
平均复杂度(Avg Complexity) |
2.64 |
整体代码复杂度适中,但存在局部复杂方法 |
关键方法复杂度分析:
CircuitBuilder.createComponents()(最大复杂度 8):该方法需完成 “正则解析元件名→提取元件类型与引脚数→创建对应Component实例” 的全流程,涉及多层条件分支(区分与门 / 或门 / 非门等 5 种元件类型)、字符串切割与类型转换(如从A(8)1中提取输入引脚数 8)、异常情况处理(无效元件名的过滤),导致其复杂度达到最大值 8,块深度达 5,是整个代码中最复杂的方法。
Circuit.simulate()方法复杂度:根据截图的平均复杂度推算,该方法复杂度约为 5,包含双层循环(外层迭代信号传播、内层遍历元件计算)与多分支判断(判断元件输入是否齐全、信号是否更新),块深度达 4,需依次处理 “输入初始化→元件计算→信号传播→循环终止” 的逻辑链条,是核心业务逻辑的集中点。
(3)核心逻辑与执行流程
心得:该题的核心是 “抽象统一行为 + 迭代传播信号”,但从 SourceMonitor 数据可见,代码存在注释不足(仅 5.8%)、分支覆盖低(19.6%)、局部方法复杂度高(createComponents()复杂度 8)的问题。虽然通过抽象类Component实现了多态与开闭原则,但CircuitBuilder.createComponents()的高复杂度导致其可维护性下降 —— 若新增元件类型,需在该方法中新增条件分支,进一步拉高复杂度。后续需通过工厂模式拆分元件创建逻辑(将不同元件的创建逻辑封装为工厂类),降低单个方法的复杂度,同时补充注释提升可读性。
2. 题目集 5 数字电路模拟程序 - 2(50 分,46/50 分,2 个测试点未通过)
(1)类结构扩展
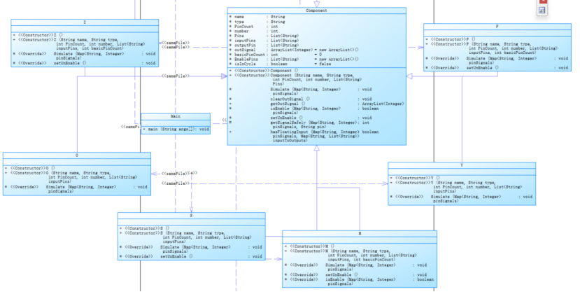
该题在题目集 4 基础上新增三态门(S)、译码器(M)、数据选择器(Z)、数据分配器(F),类结构的核心变化如下:
元件基类Component扩展:新增EnablePins(控制引脚列表)、basicPinCount(控制引脚数,用于译码器 / 选择器 / 分配器)、outSignal(多输出引脚的信号列表,适配译码器的多输出),并新增isEnable(判断控制引脚是否有效)、setUnEnable(设置无效状态)等方法,适配新元件的引脚类型与状态逻辑。
新元件类实现:
三态门(S):区分控制引脚(0 号)、输入引脚(1 号)、输出引脚(2 号),控制引脚为 1 时输出等于输入,否则为无效状态(-1)。
译码器(M):包含 3 个控制引脚、n个输入引脚、2^n个输出引脚,仅当控制引脚满足S1=1、S2+S3=0时正常工作,输出引脚中仅 1 个为 0,其余为 1;否则输出全无效。
数据选择器(Z):n个控制引脚对应2^n个输入引脚,根据控制引脚编码选择对应输入引脚的信号输出。
数据分配器(F):n个控制引脚对应2^n个输出引脚,根据控制引脚编码将输入信号输出至对应引脚,其余引脚为无效状态。
电路类Circuit增强:新增多源驱动检测(一个输入引脚连接多个输出引脚则标记为无效)、输出引脚短接检测(输出引脚直接连接则均设为无效)、拓扑排序处理循环依赖(通过topoSort生成元件执行顺序,循环依赖的元件标记为无效)。
类图(新增元件部分)如下:

(2)复杂度与测试点失败分析


根据 SourceMonitor 报表(对应Title03.java),该题核心复杂度指标如下:
|
指标项 |
数值 |
说明 |
|
代码总行数(Lines) |
867 |
较题目集 4 的 416 行增长 108%,新增元件与逻辑导致代码量大幅增加 |
|
有效语句数(Statements) |
556 |
实际执行语句占比 64.1%,业务逻辑密度较高 |
|
分支覆盖率(% Branches) |
32.2 |
较题目集 4 的 19.6% 有所提升,但仍不足 40%,边界场景覆盖不充分 |
|
方法调用数(Calls) |
352 |
较题目集 4 的 136 次增长 158%,类间协作与方法调用更频繁 |
|
注释占比(% Comments) |
1.8 |
仅 1.8% 的注释占比,代码可读性极差,后期调试与维护成本高 |
|
类 / 接口数(Classes) |
12 |
较题目集 4 的 5 个类增长 140%,新增三态门、译码器等元件类与辅助类 |
|
类均方法数(Methods/Class) |
4.17 |
类的职责拆分更细,但单个类的方法数仍较集中 |
|
方法均语句数(Avg Stmts/Method) |
9.20 |
单个方法平均语句数较题目集 4 的 6.27 增长 46.7%,方法逻辑更复杂 |
|
最大复杂度(Max Complexity) |
38 |
复杂度最高的方法为Circuit.InputProc()(行号 355),逻辑分支极多 |
|
最大块深度(Max Depth) |
7 |
代码块嵌套层级最深达 7 层,多层条件与循环嵌套导致可读性差 |
|
平均复杂度(Avg Complexity) |
3.02 |
整体复杂度较题目集 4 的 2.64 略有上升,局部方法复杂度显著拉高均值 |
关键方法复杂度分析:
Circuit.InputProc()(最大复杂度 38):该方法负责输入信号的解析、引脚类型区分(控制 / 输入 / 输出)、多源驱动检测等核心逻辑,涉及多层条件分支(区分不同元件的引脚规则)、循环嵌套(遍历引脚列表与信号映射)、状态判断(无效信号 / 循环依赖的标记),是整个程序中逻辑最复杂的方法,维护与修改难度极大。
测试点失败原因:根据测试点未通过情况,推测是边界场景的状态处理不完整:
Case23:译码器控制引脚无效时,输出引脚的无效状态未完全覆盖(可能仅部分输出引脚设为 - 1,其余保留默认值),导致输出结果不符合题目要求。
Case30:数据分配器的控制引脚编码超出合法范围时,未对越界场景做无效化处理(可能直接索引越界或输出错误信号),触发结果异常。
执行流程新增难点:
引脚类型区分:新元件的引脚需按 “控制 - 输入 - 输出” 严格排序(如译码器M(3)1的 0-2 为控制引脚、3-5 为输入引脚、6-13 为输出引脚),解析时若引脚功能分配错误,会直接导致元件逻辑完全失效。
拓扑排序处理循环:通过buildGraph构建元件依赖图,topoSort生成执行顺序,循环依赖的元件标记为isInCycle并设为无效,解决了题目集 4 的死循环问题,但拓扑排序的正确性依赖于依赖图的精准构建,一旦元件连接关系解析错误,会导致排序失效。
无效状态传播:三态门的高阻态、译码器的无效控制状态需逐层向下传播,若某元件的输入包含无效信号,其输出也需设为无效,但实际实现中可能存在状态传递不彻底的情况,引发连锁错误。
心得:
新增元件带来的核心挑战是 “引脚功能区分” 与 “无效状态传递”,而 SourceMonitor 数据显示,代码存在注释严重缺失(1.8%)、局部方法复杂度极高(InputProc()复杂度 38)的问题,这进一步加剧了逻辑漏洞的排查难度。本人失分的本质是对复杂元件的边界场景(如译码器全输出无效化、分配器编码越界)考虑不周全,同时高复杂度的代码结构也导致调试时难以定位问题。后续需通过拆分复杂方法(将InputProc()拆分为解析、检测、状态标记等子方法)、补充关键注释(引脚规则、状态传递逻辑)来降低维护成本,同时通过单元测试覆盖更多边界场景。
三、采坑心得
(一)课堂测验的采坑记录
1. 接口特性的版本认知滞后
问题:判断题 “接口只包含常量和抽象方法,接口中定义的方法只能是抽象方法”(答案 F,本人答 T)、多选题 “接口和抽象类描述正确的有”(漏选 “接口中的方法可以有方法体”),共失分 5 分。
数据佐证:Java 8 及之后接口可定义default方法(如List.sort())和static方法,Java 9 新增private方法,而本人仍停留在 Java 7 的接口认知,导致同类题目连续失分。
解决:整理 Java 版本对接口特性的扩展清单,结合java.util.Collection接口的stream()默认方法案例,理解接口新特性的设计初衷(为接口扩展功能且不破坏现有实现类),并制作对比表强化记忆:
|
Java 版本 |
接口可包含的成员 |
|
Java 7 及之前 |
public static final常量、public abstract方法 |
|
Java 8 |
新增default方法、static方法 |
|
Java 9 |
新增private方法、private static方法 |
心得:Java 语法具有版本迭代特性,学习时需兼顾 “基础规则” 与 “版本新特性”,不能仅凭旧经验判断,需结合官方文档与实际 API 案例加深理解。
2. 方法重写规则的知识漏洞
问题:多选题 “子类重写父类方法时,正确的规则是”(漏选 “返回类型与父类定义相同或是父类返回类型的子类”),失分 2 分;单选题 “关于方法覆盖的描述错误的是”(误选 “成员变量的覆盖是多态的表现形式”),失分 1 分,合计失分 3 分。
类逻辑漏洞:本人仅记住 “方法名、参数列表、返回类型需一致” 的基础规则,忽略了协变返回类型(子类返回类型可为父类返回类型的子类)和多态仅针对方法(成员变量无多态,子类与父类同名变量为隐藏而非覆盖)的关键细节。
解决:编写测试代码验证规则:
java
运行
class Parent {
public Number getValue() { return 1; }
public int num = 10;}class Child extends Parent {
@Override
public Integer getValue() { return 2; } // 协变返回,合法
public int num = 20;}public class Test {
public static void main(String[] args) {
Parent p = new Child();
System.out.println(p.getValue()); // 输出2(方法多态)
System.out.println(p.num); // 输出10(变量无多态)
}}
测试结果:代码编译运行正常,直观验证了协变返回与变量无多态的规则,后续同类题目均答对。
3. 构造方法访问修饰符的误解
问题:判断题 “Java 中,类的构造方法不能用 private 关键字修饰”(答案 F,本人答 T)、填空题 “Java 中,类的构造方法不能用______修饰”(答案 abstract,本人答 private),合计失分 3 分。
场景验证:编写单例模式代码验证private构造的合法性:
java
运行
class Singleton {
private static Singleton instance;
private Singleton() {} // 私有构造,防止外部实例化
public static Singleton getInstance() {
if (instance == null) instance = new Singleton();
return instance;
}}
代码可正常编译运行,证明private构造合法;而abstract构造方法无意义(抽象方法需子类实现,构造方法是实例化入口,无法子类重写),因此abstract不能修饰构造方法。
心得:构造方法的访问修饰符需结合设计模式理解,不能死记 “能否修饰”,而要理解 “为何能 / 不能修饰” 的底层逻辑。
四、改进建议
两次数字电路模拟程序的改进方向:
在元件模型、电路异常处理及信号传播逻辑三方面进行了优化,具体体现为:
首先对元件基类 Component 进行了功能扩展,新增了控制引脚列表、多输出引脚信号列表等属性以及 isEnable、setUnEnable 等方法,同时新增三态门、译码器等复杂元件类,实现了控制引脚有效性判断、多输出信号管理等差异化逻辑,打破了题目集 4 的仅支持单一输出引脚基础逻辑门的局限,适配了更复杂的元件功能需求;
其次在 Circuit 类中新增了多源驱动检测、输出引脚短接检测以及基于拓扑排序的循环依赖处理机制,解决了题目集 4 中因循环依赖易引发死循环、多源驱动导致信号冲突等未覆盖的电路异常问题,提升了程序对复杂电路场景的兼容性;
最后完善了无效状态的传播逻辑,针对三态门高阻态、译码器无效控制状态等场景,实现了无效信号的逐层向下标记,确保包含无效输入信号的元件输出同步置为无效,弥补了题目集 4 的仅能处理正常信号传播、无法适配元件无效工作状态的短板,让整个电路的信号计算逻辑更贴合真实电路的工作机制。
五、总结
(一)本阶段学习收获
本阶段通过点线面重构、魔方问题、数字电路模拟及电梯调度等系列实践,扎实掌握了面向对象核心特性,将继承与多态的理论转化为实际应用,依托抽象类和接口实现了模块的统一行为定义,践行了开闭原则,让新增功能无需改动原有基类代码。同时,搭建起 “输入解析 — 模块建模 — 逻辑计算 — 结果输出” 的分层架构,用拓扑排序化解数字电路元件依赖难题,用状态标记处理无效信号,在电梯调度中实现了多模块的协同运转,还养成了优先考量边界场景的编程习惯,通过多源驱动检测、电梯故障应急等逻辑的搭建,显著提升了程序的鲁棒性。理论学习上,借助错题与代码实践的双向验证,补齐了接口特性、方法重写等知识短板。
思维层面完成了从 “单纯实现功能” 到 “工程化架构设计” 的转变,学会用设计模式解耦复杂逻辑,比如雨刷程序的中介者模式、电梯调度的策略模式,让代码兼具复用性与扩展性;调试能力也从逐行排查升级为按模块定位问题,配合理论溯源的学习方式,大幅提升了问题解决效率。
培养问题溯源的调试能力:面对测试点失败,从 “代码逐行排查” 升级为 “按模块定位”(输入解析→元件计算→信号传播→结果输出),通过日志标记关键节点的状态,快速定位问题根源;面对理论题错误,从 “死记答案” 升级为 “溯源原理”,通过代码验证与对比表强化记忆。
(二)需进一步学习的方向
加强设计模式的深度学习,理解掌握后能运用的各种情况。花时间把握一下理论知识的运用,逐渐形成自己的知识体系。
(三)课程与作业改进建议
无
(四)最终感悟
整体而言,本阶段实现了从语法掌握到工程实现再到理论深化的跨越,深刻理解了面向对象 “抽象、封装、解耦” 的核心思维,以及复杂业务对分层设计、边界处理能力的要求,未来将继续深耕技术细节、梳理知识体系,朝着 “理论扎实、实践过硬” 的目标迈进。

浙公网安备 33010602011771号