前三次作业总结
一、前言
这三次作业注重对程序的设计,牵扯到了类与类之间的关系,还有java面对对象的思考,对java面对对象的三大特征:封装、继承、多态,提到了关键位置,并且还提到了一些关键字的使用,强调一个灵活性,让我对java有了一个比较全面的了解。同时,考察了正则表达式的灵活运用,这一部分也是很重要的,尤其在处理文本方面上会给予许多的便利。而就题量和题目难度而言,题量适中,在有难题时,题量少;有偏灵活性的题目时,题量会较多,这样也符合我们的接受能力,非常的人性化。
二、设计与分析
①题目集4(7-2)、题目集5(7-5)两种日期类聚合设计的优劣比较:
题目集4(7-2)的聚合是一对一的聚合方式、题目集5(7-5)的聚合是一对多的聚合方式,两种聚合方式都可以提高代码的可重用性。前者是整体与部分串联起来,需要创建前面类的实例来引用后面的类,有一种很强的关联,对于编程而言是很清晰的,能够让人一目了然。后者是将整体与部分并联起来,对整体的需求是很重要的,整体与部分共存亡,相比于前者有更强的关联。
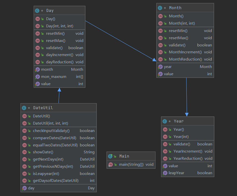
题目集4(7-2)类图:

度量:


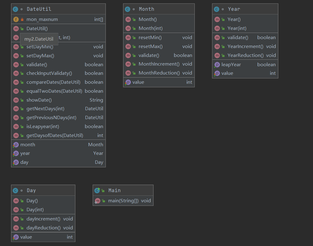
题目集5(7-5)的类图:

度量:


从复杂度来说题目集4(7-2)更加复杂,而题目集5(7-5)相对跟简单,后者做了一点优化,类之间关系更紧的同时,不至于太复杂。
②题目集4(7-3)、题目集6(7-5、7-6)三种渐进式图形继承设计的思路与技术运用
从单纯的继承到继承与多态的结合再到继承、多态、接口的结合,对于继承关系的运用被逐渐的放大,对于理解面对对象的三大特征有很大的提升,而接口的抽象方法,在去实现的时候可以有针对性的去重写方法,将继承的一对一的关系,提升到一对多的关系,更方便我们去运用类实现相应的功能。(后续只放题目集4(7-3)和题目集6(7-6)的图)
题目集4(7-3)类图:

度量:


题目集6(7-6)类图:

度量:


题目集4(7-3)的功能多一点复杂度也就相应的大一点, 题目集6(7-6)虽然功能不多,但和接口运用在一起更好的展示了技术上的运用。虽然这几个题目不难,但对于我们去使用以继承为主线实现功能模块上有很大的技术上的提升。
③对三次题目集中用到的正则表达式技术的分析总结
这三次的正则表达式难度逐渐减小,好像有意让我们感受正则表达式技术上的运用,先让我们知道正则表达式技术的运用挺难的,之后在让我们练习几道简单的正则表达式,感觉正则表达式还是在技术上需要找到相应的表达式一步步的将想要的信息找到,就我目前来讲,我没有能很好的运用正则表达式的技术,后续需要多加练习。
④题目集5(7-5)中Java集合框架应用的分析总结
这道题的类之间的聚合关系,将每个类都放在同一个类中,在同一个类中去实现相应的功能,对我们去优化代码上提供了很大的便利。
三、采坑心得
这几次作业的代码老是有几个测试点过不去,在题目集5(7-5)中运行超时困恼了许久,优化许多次下一天的代码,最终才过了这个点,这也就像是在软件开发中,我们要面对的问题,多次去优化代码,现在养成去优化代码的意识对我们尤其重要。还有就是正则表达式技术上不能很好的去运用,在拆分复杂的文本时,老是搞不定,所以还是要多去练习,练的多了,自然就会有技术上的提升。
四、改进建议
题目集5(7-5)就是要对代码进行优化,以防它的运行速度很慢,我们需要有针对性的去修改,不能一棍子全打死,那有问题我们就重点修改那里;像这三次题目里的正则表达式,我们就要在表达式上注重完全拆分好,提取出想要的信息,对我们正则表达式技术上的运用要求很高,需要我们去逐步改进。
五、总结
这三次作业,让我学习了递进式继承关系运用,学习了相应关键字的使用方法,还有正则表达式技术上的运用,以及类之间的关系的理解,对我个人而言,仍需要加强以上提到的java相关知识的学习,了解其深层次的东西,同时让我知道了我的不足,有了明确的提升方向,需要更加努力的去钻研。老师线下上课讲的东西比较杂,很难听懂,建议上课前提前和我们说下讲什么地方,有个准备。
浙公网安备 33010602011771号