KubeVirt虚拟机
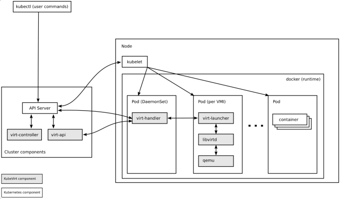
KubeVirt社区官方架构图

k8s新增cr vm/vmi,虚拟机pod OwnerReference是vmi,虚拟机实例vmi OwnerReference是虚拟机模板vm,vm:vmi:pod=1:1:1。
虚拟机主进程是virt-launcher。
|
组件名称 |
功能 |
|
virt-api |
作为k8s apiserver插件,为虚拟机的开机、关机、重启等操作提供接口。 |
|
virt-controller |
管理虚拟机vm/vmi/pod。 |
|
virt-handler |
ds方式部署,通过本地socket与virt-launcher通信,管理节点上虚拟机,支持热迁移。 |
|
virt-launcher |
通知virt-launcher,virt-launcher通知libvirtd,libvirtd通知qemu拉起虚拟机。 |
# k8s控制面节点操作
# 进入虚拟机
virtctl console [vm名字]
# 删除虚拟机重建
virtctl restart [vm名字]
# 停止虚拟机
virtctl stop [vm名字]
# 启动虚拟机
virtctl start [vm名字]

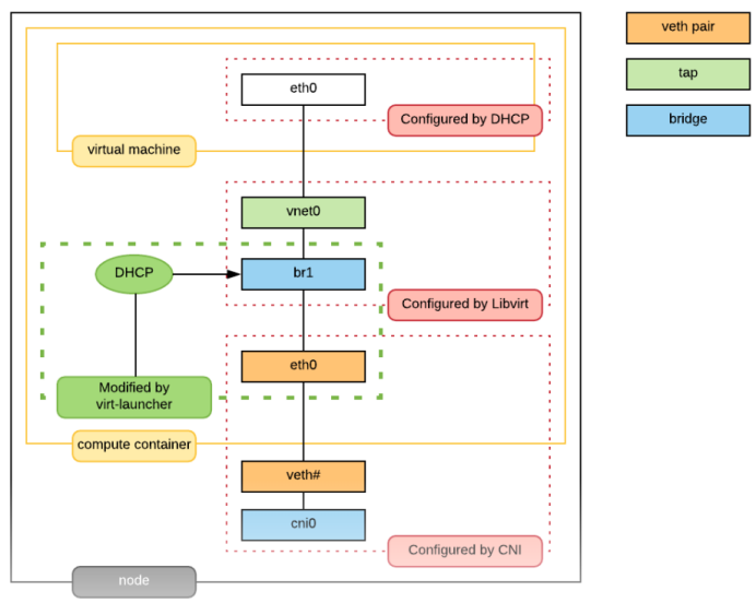
参考https://backendcloud.cn/2022/05/26/virt-lancher-nw/
虚拟机pod中有自己的dhcp server,完成ip/mac等应答。
虚拟机pod中有同名的eth0 dummy口,保证kubelet检查容器网卡时eth0上有ip。
浙公网安备 33010602011771号