作为团队技术负责人,我是这样面试前端的
阅读本文约“3分钟”
前言:团队需招一个有小程序经验的前端,并具备一定web开发经验的有工作经验的前端,因此在我的概念中就是实操,并没有过多的基础知识笔试环节,毕竟面试时也没有去准备(忘记有面试安排了)。
来面试的是一个一年工作经验的前端,做过小程序,web开发,熟悉vue全家桶,我的面试题也算是简单的吧,自己收到面试信息时,随意想了几个问题。
0、自我介绍
喜欢什么开发工具、喜欢什么前端框架、对新技术的看法
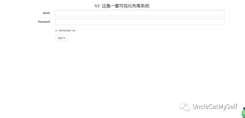
1、页面样式调整
修改页面整体居中,文本修改(XXX后台登录),输入框整体距离拉小
第一个问题我是用iBootstrap直接生成的登录页面,效果如图
然后小伙子花了一点时间自己加了样式,在页面中,算是完成了
2、补充小程序基本文件
让小程序可以基本运行,引入一个基本的页面
这个好像他花了很多时间,我只打开了一个空项目,没有使用快速开发的模板生成,我想看看他对小程序基本文件组成的理解,结果在app.json这一块好像卡主了
2、小程序请求方法封装
对后台数据请求的工具方法,支持GET、POST等参数
这方面他并没有说多,我主要希望他能说明白自己开发一个工具类,封装对后台接口数据的请求,小程序的其它API接口请求可以直接使用这个工具类,以传参的形式调用,并直接获取data,返回的结构数据
3、小程序评分样式模块实现思路
用户评分 星星 如何模块化实现并对接后台
这是一个小的评分模块
我希望他能说出模块化实现的思路,在小程序中可以引用,并对接后台的数据接口,中间需要做数据的转化,而且还存在交互与不交互的情况
4、对小程序数据、代码等优化的建议及看法
随意发挥,不泛指小程序,可以是web前端
这个我就听听吧,毕竟工作中多少还是有时会涉及到的
5、修改Echarts控件
修改子标题公司名称(XXX有限公司)、去除右上角缩放、下载图片等功能,底部上升50
可否去除区间功能,全部展示
Echarts是一个较新的数据可视化前端控件,主要考虑到后期后台需要对数据进行业务分析,需要使用到这个空间,我就选了一个demo然小伙子改
就现场改代码完成需求。不过小伙子在小程序那一块卡住了,而且说这个没做过就没有弄。
面试花了40分钟左右吧,我给他实践实践30分钟,我是觉得应该可以都弄好一部分,或者做出来。
以上的问题,主要是基于团队产品所需要使用的技术等出发,当然他对vue确实是比较熟悉的,不过这次的技术选型中,前端并没有使用vue。
我是一个做后台的,不过对前端的理解可能就个人想法,我觉得一些前端的基础知识 我也不懂,不过实际的代码工作应该也能多少反应一个前端的工作效率吧。
希望能对面试者带来一些新的东西。


浙公网安备 33010602011771号