Fiddler
Fiddler是一个web调试代理平台,可以监控和修改web数据流。
  
软件结构:
  
对数据包的拦截方式:
一、请求前进行拦截:
方法一:通过图形界面
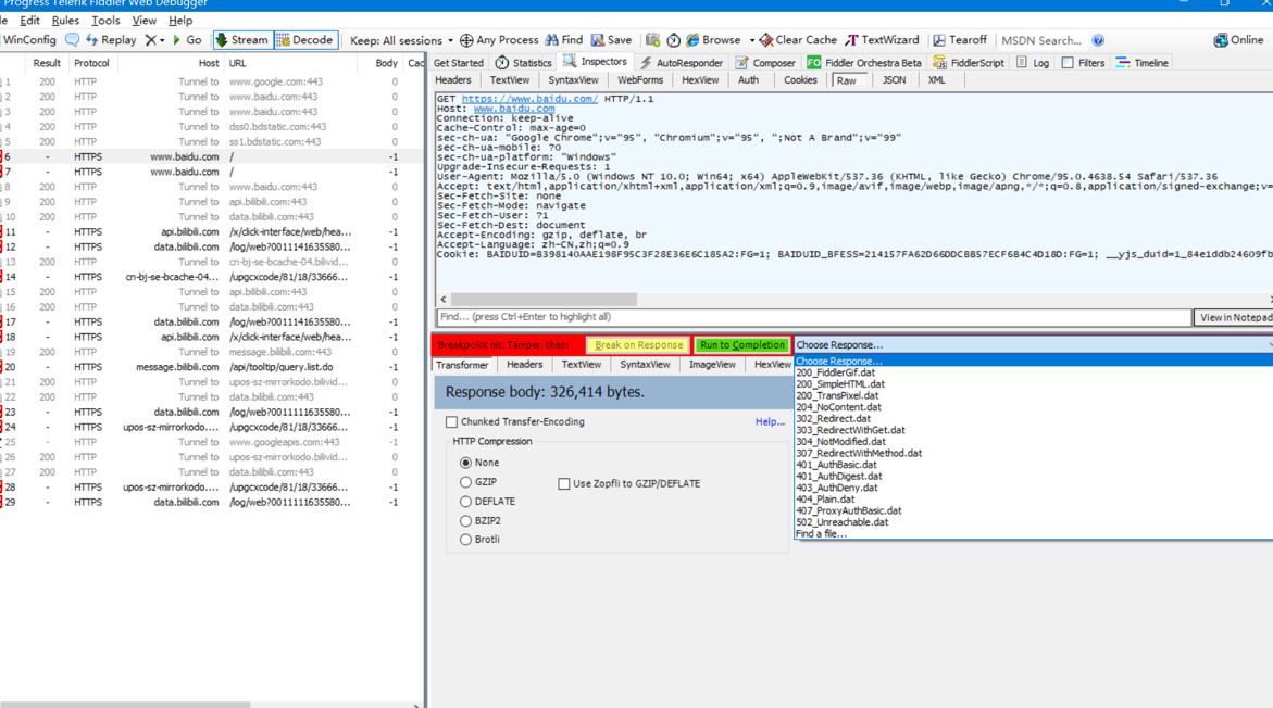
  首先需要开启Rules -> Automatic Breakpoints -> Before Requests,打开后左下角会出现红色图标,图标中向上箭头表示响应前拦截,向下箭头表示响应后拦截。

  然后访问www.bilibili.com,会发现Fiddler已进行拦截,以inspectors视图打开,其中Host为主机名,主机名为www.bilibili.com就是已拦截的请求包。
  此时,可以对Get请求头和主机名进行修改(或者只修改Get请求头,Host删掉),比如修改为www.baidu.com,然后点击Run to Completion放过修改的包,最后再点击Go放过整个数据包,返回到浏览器就会发现页面跳转到了百度。
   
 
  方法二:通过命令行(更推荐的方法)
  开启上面提到的图标后,输入命令:bpu 域名,比如在百度中搜索NBA,然后开始拦截。
  可以发现,页面一直等待响应,没有出现搜索结果,此时在Fiddle中找到数据包,以inspectors视图打开,再打开Webform,发现里面的wd值就是搜索框的输入内容,可以进行修改。
  改为Python后,点击Run to Completion放过此包,然后点击Go放过整个数据包,回到浏览器发现搜索出来的内容是Python而不是NBA。
  最后,只输入bpu即可取消拦截设置。
二、响应表进行拦截
方法一:通过图形界面
  先将上面提到的图标改为向下箭头,然后进行拦截,拦截到以后选择Choose Response对放回包进行设置。
  然后点击Run to Completion放过此包,然后点击Go放过整个数据包,回到浏览器发现搜索结果报错。
  方法二:通过命令行(更推荐的方法)
  bpafter 域名,通过bpa取消拦截,其它内容同上。
                    
                
                
            
        
浙公网安备 33010602011771号