会员
周边
新闻
博问
闪存
众包
赞助商
Chat2DB
所有博客
当前博客
我的博客
我的园子
账号设置
会员中心
简洁模式
...
退出登录
注册
登录
Sjjjoy
博客园
首页
新随笔
联系
订阅
管理
你饿我答微信小程序设计图 -- 第十六组
需求文档链接:
https://www.cnblogs.com/yyrh/p/16993348.html
一、用例图
User
Administrator
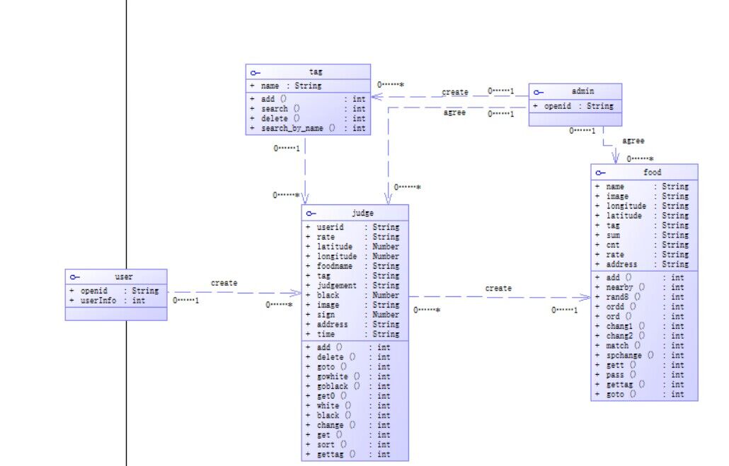
二、类图
三、顺序图
四、数据流图
posted @
2022-12-21 12:53
命运十字路口
阅读(
36
) 评论(
0
)
收藏
举报
刷新页面
返回顶部
公告