第一次博客作业
前言:
第一次作业:因刚刚接触JAVA,知识点主要涉及JAVA基础语法,题量比较多,有9道,难度一般。
第二次作业:有了第一次作业的基础,可以开始使用JAVA的特性:面对对象了,比起面对过程来说更加模块化。题量不是很多,有3道,因为刚刚接触,所以难度也并没有出的很高。
第三次作业:因为经过了前两次作业的历练,对面向对象编程有了一定的理解,题量还是3道不变的情况下,难度骤然提高。
设计与分析:
题目集2(7-2)
RS232是串口常用的通信协议,在异步通信模式下,串口可以一次发送5~8位数据,收发双方之间没有数据发送时线路维持高电平,相当于接收方持续收到数据“1”(称为空闲位),发送方有数据发送时,会在有效数据(5~8位,具体位数由通信双方提前设置)前加上1位起始位“0”,在有效数据之后加上1位可选的奇偶校验位和1位结束位“1”。请编写程序,模拟串口接收处理程序,注:假定有效数据是8位,奇偶校验位采用奇校验。
输入格式:
由0、1组成的二进制数据流。例如:11110111010111111001001101111111011111111101111
输出格式:
过滤掉空闲、起始、结束以及奇偶校验位之后的数据,数据之前加上序号和英文冒号。
如有多个数据,每个数据单独一行显示。
若数据不足11位或者输入数据全1没有起始位,则输出"null data",
若某个数据的结束符不为1,则输出“validate error”。
若某个数据奇偶校验错误,则输出“parity check error”。
若数据结束符和奇偶校验均不合格,输出“validate error”。
如:11011或11111111111111111。
例如:
1:11101011
2:01001101
3:validate error
输入样例:
在这里给出一组输入。例如:
1111011101011111111111
输出样例:
在这里给出相应的输出。例如:
1:11101011
输入样例1:
在这里给出一组输入。例如:
11110111010111111001001101111111011111111101111
输出样例1:
在这里给出相应的输出。例如:
1:11101011
2:01001101
3:validate error
输入样例2:
输入数据不足11位。例如:
111101
输出样例2:
在这里给出相应的输出。例如:
null data
输入样例3:
输入数据全1没有起始位。例如:
1111111111111111
输出样例3:
在这里给出相应的输出。例如:
null data
输入样例4:
输入数据全1没有起始位。例如:
111101110101111111101111111101
输出样例4:
在这里给出相应的输出。例如:
1:11101011
2:parity check error
输入样例5:
两组数据结束符和奇偶校验均不合格。例如:
111000000000000011100000000000000
输出样例5:
在这里给出相应的输出。例如:
1:validate error
2:validate error
输入样例6:
两组数据,数据之间无空闲位。例如:
1110000000001100111000001
输出样例6:
在这里给出相应的输出。例如:
1:00000000
2:01110000
SourceMonito报表


类图

由于此次没有用到面对对象编程,还是面向过程编程的老样子,类图只有一个。
完整代码
import java.util.Scanner;
public class test2_2 {
public static void main(String[] args) {
Scanner input = new Scanner(System.in);
String s = input.next();
input.close();
int tmp = 0;
int j, num = 0, model1, model2;// model1 奇偶 model2 结束位
char[] chs = s.toCharArray();
if (s.length() < 11) {
System.out.println("null data");
return;
}
for (int i = 0; i < s.length(); i++)
if (chs[i] == '1')
tmp++;
if (tmp == s.length()) {
System.out.println("null data");
return;
}
for (int i = 0; i < s.length(); i++) {
if (chs[i] == '0' && i + 10 < s.length()) {
tmp = 0;
model1 = 1;
model2 = 1;
for (j = i + 1; j < i + 9; j++) {
// System.out.print(chs[j]);
if (chs[j] == '1')
tmp++;
}
// System.out.print("\n");
if (tmp % 2 == 0 && chs[j] != '1')// 奇偶判断
model1--;
if (tmp % 2 == 1 && chs[j] != '0')// 奇偶判断
model1--;
// System.out.print(chs[j]);
if (chs[j + 1] == '0')// 结束位判断
model2--;
// System.out.print(chs[j + 1] + "\n");
// System.out.println(j + 2);
if (model1 == 1 && model2 == 1) {
System.out.print(++num + ":");
for (j = i + 1; j < i + 9; j++)
System.out.print(chs[j]);
System.out.print("\n");
}
if (model2 != 1) {
System.out.println(++num + ":validate error");
} else if (model1 != 1)
System.out.println(++num + ":parity check error");
i += 10;
}
}
}
}
虽然本次难度不是很大,由于Java好久没有写过了,远离了Python方便的包有点不习惯,改了12版才满分。有一说一,Java运行效率虽然没有C高,但是比Python高多了。
题目集3(7-1)
输入连个点的坐标,计算两点之间的距离
输入格式:
4个double类型的实数,两个点的x,y坐标,依次是x1、y1、x2、y2,两个点的坐标之间以空格分隔,每个点的x,y坐标以英文“,”分隔。例如:0,0 1,1或0.1,-0.3 +3.5,15.6。
若输入格式非法,输出"Wrong Format"。
若输入格式合法但坐标点的数量超过两个,输出“wrong number of points”。
输出格式:
计算所得的两点之间的距离。例如:1.4142135623730951
输入样例:
整数输入。例如:
0,0 1,1
输出样例:
在这里给出相应的输出。例如:
1.4142135623730951
输入样例1:
带符号double类型实数输入。例如:
+2,-2.3 0.9,-3.2
输出样例1:
在这里给出相应的输出。例如:
1.42126704035519
输入样例2:
格式非法。例如:
++2,-2.3 0.9,-3.2
输出样例2:
在这里给出相应的输出。例如:
Wrong Format
输入样例3:
点的数量超过两个。例如:
+2,-2.3 0.9,-3.2 +2,-2.3
输出样例3:
在这里给出相应的输出。例如:
wrong number of points
SourceMonito报表


类图

本次较难的是对于格式错误的处理,故只贴出输入类匹配部分:
输入类匹配部分
// 匹配
public boolean IsRight(String str) {
boolean IsRight = Pattern.matches("^[+-]?(0|(0\\.\\d+)?|[1-9][0-9]*(\\.\\d+)?)", str);
return IsRight;
}
正则表达式注意Java的转义符是两个\\。
题目集3(7-2)
用户输入一组选项和数据,进行与直线有关的计算。选项包括:
1:输入两点坐标,计算斜率,若线条垂直于X轴,输出"Slope does not exist"。
2:输入三个点坐标,输出第一个点与另外两点连线的垂直距离。
3:输入三个点坐标,判断三个点是否在一条线上,输出true或者false。
4:输入四个点坐标,判断前两个点所构成的直线与后两点构成的直线是否平行,输出true或者false.
5:输入四个点坐标,计算输出前两个点所构成的直线与后两点构成的直线的交点坐标,x、y坐标之间以英文分隔",",并输出交叉点是否在两条线段之内(不含四个端点)的判断结果(true/false),判断结果与坐标之间以一个英文空格分隔。若两条线平行,没有交叉点,则输出"is parallel lines,have no intersection point"。
输入格式:
基本格式:选项+":"+坐标x+","+坐标y+" "+坐标x+","+坐标y。
例如:1:0,0 1,1
如果不符合基本格式,输出"Wrong Format"。
如果符合基本格式,但输入点的数量不符合要求,输出"wrong number of points"。
不论哪个选项,如果格式、点数量都符合要求,但构成任一条线的两个点坐标重合,输出"points coincide",
输出格式:
见题目描述。
输入样例1:
选项1,两点重合。例如:
1:-2,+5 -2,+5
输出样例:
在这里给出相应的输出。例如:
points coincide
输入样例2:
选项1,斜率无穷大的线。例如:
1:-2,3 -2,+5
输出样例:
在这里给出相应的输出。例如:
Slope does not exist
输入样例3:
选项1,斜率无穷大。例如:
1:-2,3 -2,+5
输出样例:
在这里给出相应的输出。例如:
Slope does not exist
输入样例4:
选项1,符合格式输入,带符号/不带符号数混合。例如:
1:-2.5,3 -2,+5.3
输出样例:
在这里给出相应的输出。例如:
4.6
输入样例5:
选项2,计算第一个点到另外两点连线的垂直距离。例如:
2:0,1 1,0 2,0
输出样例:
在这里给出相应的输出。例如:
1.0
输入样例6:
选项3,判断三个点是否在一条线上。例如:
3:0,1 2,2 5,3
输出样例:
在这里给出相应的输出。例如:
false
输入样例7:
选项4,判断两条线是否平行。例如:
4:0,1 0,2 2,1 3,0
输出样例:
在这里给出相应的输出。例如:
false
输入样例8:
选项5,判断两条线的交点。例如:
5:0,0 -1,-1 0,2 3,-1
输出样例:
在这里给出相应的输出,交点坐标之间以英文","分隔,判断结果与坐标之间以一个英文空格分隔。例如:
1.0,1.0 true
输入样例9:
选项5,判断两条线的交点。但两条线平行例如:
5:0,0 -1,-1 2,3 3,4
输出样例:
在这里给出相应的输出,交点坐标之间以英文","分隔,判断结果与坐标之间以一个英文空格分隔。例如:
is parallel lines,have no intersection point
SourceMonito报表

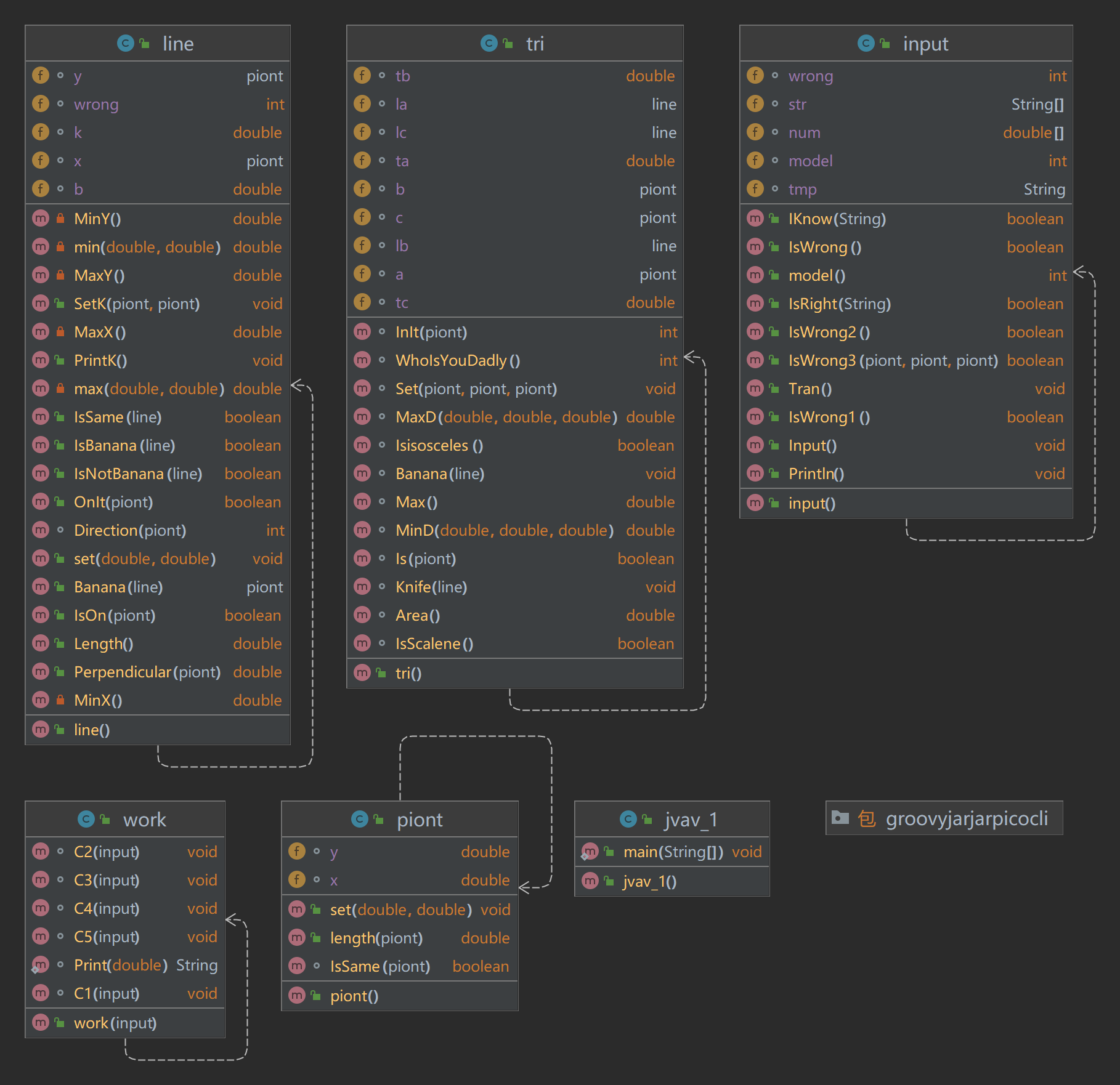
类图

本题为第一题的扩展,主要难点在算法部分。
题目集3(7-3)
用户输入一组选项和数据,进行与三角形有关的计算。选项包括:
1:输入三个点坐标,判断是否是等腰三角形、等边三角形,判断结果输出true/false,两个结果之间以一个英文空格符分隔。
2:输入三个点坐标,输出周长、面积、重心坐标,三个参数之间以一个英文空格分隔,坐标之间以英文","分隔。
3:输入三个点坐标,输出是钝角、直角还是锐角三角形,依次输出三个判断结果(true/false),以一个英文空格分隔,
4:输入五个点坐标,输出前两个点所在的直线与三个点所构成的三角形相交的交点数量,如果交点有两个,则按面积大小依次输出三角形被直线分割成两部分的面积。若直线与三角形一条线重合,输出"The point is on the edge of the triangle"
5:输入四个点坐标,输出第一个是否在后三个点所构成的三角形的内部(输出in the triangle/outof triangle)。
必须使用射线法,原理:由第一个点往任一方向做一射线,射线与三角形的边的交点(不含点本身)数量如果为1,则在三角形内部。如果交点有两个或0个,则在三角形之外。若点在三角形的某条边上,输出"on the triangle"
输入格式:
基本格式:选项+":"+坐标x+","+坐标y+" "+坐标x+","+坐标y。点的x、y坐标之间以英文","分隔,点与点之间以一个英文空格分隔。
输出格式:
基本输出格式见每种选项的描述。
异常情况输出:
如果不符合基本格式,输出"Wrong Format"。
如果符合基本格式,但输入点的数量不符合要求,输出"wrong number of points"。
如果输入的三个点无法构成三角形,输出"data error"。
注意:输出的数据若小数点后超过6位,只保留小数点后6位,多余部分采用四舍五入规则进到最低位。小数点后若不足6位,按原始位数显示,不必补齐。例如:1/3的结果按格式输出为 0.333333,1.0按格式输出为1.0
选项4中所输入线的两个点坐标重合,输出"points coincide",
输入样例1:
选项4,定义线的两点重合。例如:
4:1,0 1,0 0,0 2,0 4,0
输出样例:
在这里给出相应的输出。例如:
points coincide
输入样例2:
选项4,构成三角形的三个点在一条线上,无法构成三角形。例如:
4:1,0 0,2 0,0 0,0 4,0
输出样例:
在这里给出相应的输出。例如:
data error
输入样例3:
选项1,判断等腰、等边三角形。例如:
1:-2,0 2,0 0,4
输出样例:
两个判断结果。例如:
true false
输入样例4:
选项2,输出边长、面积、重心坐标。例如:
2:0,0 3,0 0,1
输出样例:
在这里给出相应的输出。例如:
7.162278 1.5 1.0,0.333333
输入样例5:
选项3,钝角、直角、锐角的判断。例如:
3:0,1 1,0 2,0
输出样例:
在这里给出相应的输出。例如:
true false false
输入样例6:
选项4,直线与三角形交点的数量等于2,输出数量值以及三角形被分割的两部分面积。例如:
4:1,0 0,2 0,0 0,2 4,0
输出样例:
在这里给出相应的输出。例如:
2 1.0 3.0
输入样例7:
选项4,直线与三角形交点的数量少于两个,只输出数量值。例如:
4:-1,0 1,2 0,1 0,-1 2,0
输出样例:
在这里给出相应的输出。例如:
1
输入样例8:
选项5,用射线法判断点是否在三角形内部。例如:
5:0.5,0.5 0,0 0,2 4,0
输出样例:
在这里给出相应的输出,交点坐标之间以英文","分隔,判断结果与坐标之间以一个英文空格分隔。例如:
in the triangle
输入样例9:
选项5,用射线法判断点是否在三角形内部。例如:
5:0,0 -1,-1 2,3 3,4
输出样例:
在这里给出相应的输出。例如:
outof the triangle
SourceMonito报表


类图

本题为第二题的扩展。主要难度也在算法,在下认为分割求三角形面积较难,在下的思路是判断交点在分割线的哪一侧,然后取一侧只有一个的求三角形面积,再比对与剩余面积的大小,打印输出。抛砖引玉,要是各位有更简单的方法,欢迎在评论区留言。
采坑心得
题目集1(7-1)
这道题可能面对过程编程比起面对对象编程简单。
题目集3(7-1)
本题要注意格式问题。
刚开始写的正则:
[+|-][0-9]+.[0-9]+|[0-9]+.[0-9]+|[0-9]+|[+|-][0-9]+
改正后的正则:
^[+-]?(0|(0\\.\\d+)?|[1-9][0-9]*(\\.\\d+)?)
相信聪明的你已经看出来区别了。
刚开始没有按开始进行强制匹配,导致了“a2.3”这种也可以过。大大的失误。
题目集3(7-2)
本题目是在下花费时间最多的一个题目。
总共提交了85次。(作为对比,第一题4次,第三题16次)
就是一个错误:格式错误。
中间更换过全匹配也未通过
\d:([+-]?\d+(.\d+)?,[+-]?\d+(.\d+)?[ ])+
最后是把整个输入函数重新写过一遍,完善了预匹配才解决问题。(当然本题匹配代码没改前直接挪去第三题没有报格式错误。。。。)
预匹配
// 预判断
public boolean IKnow(String str) {
if (str == "")// 不为空
return true;
if (Pattern.matches("[^+-:\\d., ]", str))
return true;
if (Pattern.matches("[^\\d]", str.substring(0, 1)) ||
!str.substring(1, 2).equals(":")) {
return true;
}
Pattern pattern1 = Pattern.compile(",");
Pattern pattern2 = Pattern.compile(" ");
Matcher matcher1 = pattern1.matcher(str);
Matcher matcher2 = pattern2.matcher(str);
if (matcher1.results().count() != matcher2.results().count() + 1)
return true;
return false;
}
题目集3(7-3)
本题是第二题的延伸,主要难在算法部分。
切割部分算法
// 线分割三角形及其面积输出
void Knife(line line) {
int[] num = new int[3];// 1上 2线上 3下
num[0] = line.Direction(a);
num[1] = line.Direction(b);
num[2] = line.Direction(c);
int i = 0, j = 0, k = 0, w = 0;
int[] num1 = new int[3], num2 = new int[3], num3 = new int[3];// 三侧的数量
for (; i < num.length; i++) {
if (num[i] == 1)
num1[j++] = i;
if (num[i] == 2)
num2[k++] = i;
if (num[i] == 3)
num3[w++] = i;
}
if (j < k && j < w) {
Create(line, j, num1);
} else if (k < j && k < w) {
Create(line, k, num2);
} else if ((w < j && w < k)) {
Create(line, w, num3);
} else {
double h = MaxD(line.Perpendicular(a), line.Perpendicular(b),
line.Perpendicular(c));
double maxs = h * line.Length() / 2;
double mins = this.Area() - maxs;
System.out.println("2 " + work.Print(mins) + " " + work.Print(maxs));
}
}
刚开始没有想到这种方法,用的是向量,虽然也可以解决问题,但过于复杂,遂更改为此种方法。
改进建议
题目集1(7-1)
本题改为面向对象写法可能更简单,但是没必要。
题目集3(7-1)
本题其实可以用完全匹配来写,效率更高。
题目集3(7-2)
本题可以缩减一些测试方法,让提交的代码更短。
题目集3(7-2)
以后写本题类似的题目,应该对每个方法的实现有一个大概的印象再动笔,才不至于中途改实现方法。
总结:
本三次作业重新熟悉了Java的面向对象编程。也会利用代码分析工具优化自己的代码了。但对Java类的界限还有不同类之间的组合使用并不是非常理解,稍微复杂一点的题目,无法快速从全局给出实现架构,仍需努力。

浙公网安备 33010602011771号