fiddler操作(移动端)
基本设置
下载证书
打开工具

设置端口等信息,不要和其他的软件冲突

打开设置

点击”wifi”

长按已连接的WiFi

点击”修改网络”

勾选”高级选项”

选中”手动”

填写代理信息(ip和端口信息)

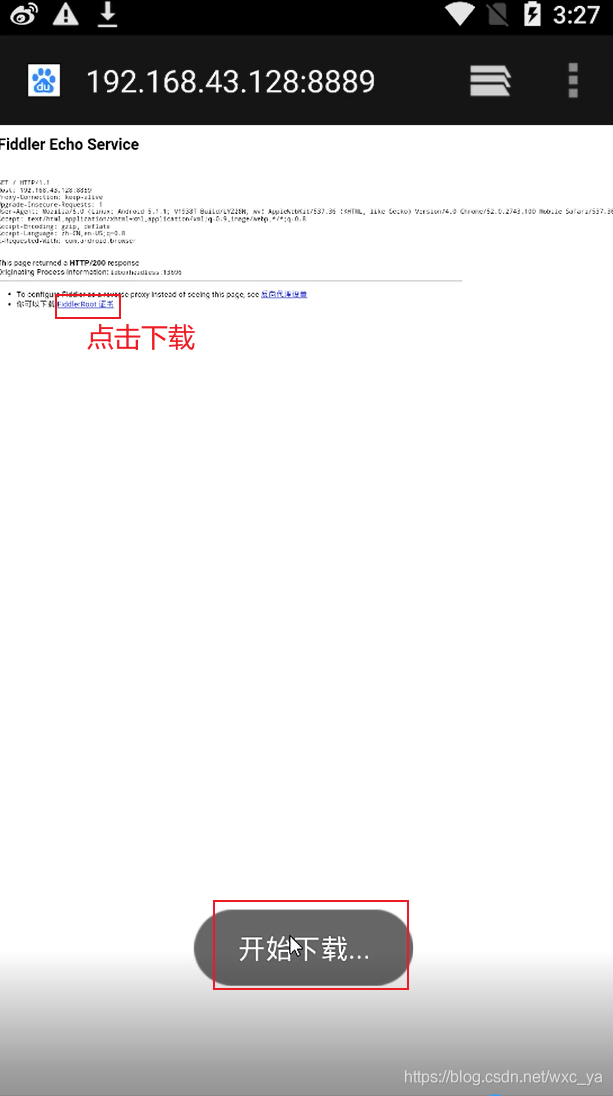
打开模拟器中的游览器

输入对应的网址:ip+端口 ,下载证书

点击下载

点击

输入名称

打开工具

设置端口等信息,不要和其他的软件冲突

打开设置

点击”wifi”

长按已连接的WiFi

点击”修改网络”

勾选”高级选项”

选中”手动”

填写代理信息(ip和端口信息)

打开模拟器中的游览器

输入对应的网址:ip+端口 ,下载证书

点击下载

点击

输入名称
