OO第二单元博客总结
(1) 从多线程的协同和同步控制方面,分析和总结自己三次作业的设计策略
第一次作业设计策略:
第一次作业仅要求一部电梯,我采用的策略是生产者—消费者的模式,生厂者是输入乘客信息,消费者则是电梯,生产者和消费者之间有一个缓冲托盘。首先,生产者收到乘客信息后把请求传给托盘,然后电梯则查看托盘中是否有请求,有请求则从托盘中获取一个请求,按照这个请求进行楼层变换,每到一个楼层,查看是否有可以捎带或者下电梯的乘客。
第二次作业设计策略:
第二次作业要求实现多部电梯,但总体布局上和上次作业策略相同,仍采用生产者—消费者模式,但是这次是多个消费者。出现多部电梯就会出现电梯抢人的可能,为防止出现同步控制的问题,我在电梯处于等待状态时需要从托盘取请求,该请求乘客暂时还没有进入电梯,但必须把该乘客从托盘中移除放入电梯的一个缓存中,等到达乘客所在楼层后,把乘客从缓存中加入到电梯的乘客队列中去。
第三次作业设计策略:
第三次作业有多部电梯,且电梯存在动态添加,电梯的类型也不同。我在总体布局上仍采用生产者—消费者模式,生产者消费者不变,但是生产者的请求可能会产生消费者,故我设计了一个电梯池,用来存放电梯线程,该电梯池是非线程的,仅接受生产者的电梯加入请求。对于电梯类,我利用工厂模式,先设立了一个电梯总类,包含了电梯的基本方法和参数,然后不同的电梯类型继承至电梯总类,通过重写方法等来制定不同电梯的行为。
总的来说,我三次作业都采用生产者—消费者模式,我把电梯的调度策略全部封装在了电梯类的内部,这样就不需要单独的调度器来调度策略,每个电梯只需要按照自己的调度策略运行即可,只要对托盘进行上锁,就能很好保证线程交互之间的安全问题。
(2) 从功能设计和性能设计的平衡方面,更细和总结自己第三次作业架构设计的可扩展性。
第三次作业我把不同类型的电梯继承自一个电梯总类,这样就可以避免很多相同方法的重复书写,如果后续还有新的类型的电梯加入,我们也可以再写一个电梯子类,规定新的电梯类型的调度策略,这可以看做是电梯类型的一种扩展。
另外,第三次作业要实现动态的加入电梯线程,于是我构建了一个线程池类来存放和控制电梯线程,后续如果出现移除某个电梯的请求,我就可以将请求传入线程池,利用线程池将该电梯线程进行终止和移除,这可以看做是电梯数目动态变化的一种扩展。
(3) 基于度量分析自己的程序结构
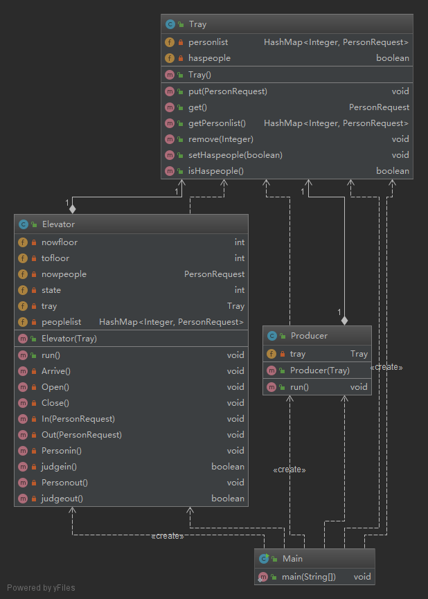
第一次作业UML图:

类之间依赖度分析:

第二次作业UML图:

类之间依赖度分析:

第三次作业UML图:

类之间的依赖度:

(4) 分析自己程序的bug
自己在三次作业中出现的bug主要分为3类,一类是自己手误敲出来的bug,这类不提,但需要多注意,一类是调度策略的考虑不周全,忽略某些特殊情况,会产生诸如死等,只进不出,出两次等bug,最后一类则是RTL类bug,很多时候出现RTL并不是电梯无法在规定时间内运送完乘客,而是电梯线程无法终止,尤其是第三次作业的转乘问题,很容易出现电梯提前终止的情况。
(5) 分析自己发现别人程序bug所采用的策略
手动测试+结构化测试
(6) 心得体会
本单元的作业主要是线程相关的电梯调度,电梯调度是一个挺有意思的题目,符合生活实际,还能加深我们对于多线程的理解,我个人觉得选题真的很不错。另外,线程确实打开了编程的新天地,也见识到了多线程的强大。本单元重点还是要关注多线程间的交互问题,线程安全是重中之重。
浙公网安备 33010602011771号