| 这个作业属于哪个课程 |
班级的链接 |
| 这个作业要求在哪里 |
作业四 |
| 这个作业的目标 |
进行改进,修改需求规格说明书 |
|
进行系统设计 |
|
设计代码开发任务计划 |
|
设计测试计划 |
一、需求改进
1、功能增添
- 客户和自由职业者可以通过双方的同意后修改项目信息
- 客户和自由职业者可以通过双方的同意后修改合同内容
- 客户可以查询自由职业者的时间表
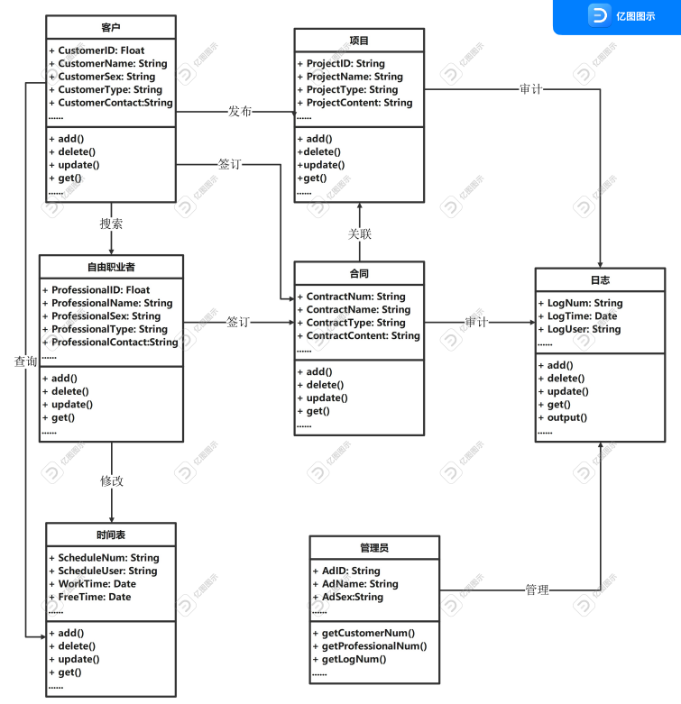
2、领域模型
![]()
二、系统设计
1、领域划分
根据需求分析的结果,可将本系统分为如下领域:
- 自由职业者领域:负责实现与自由职业者有关的功能
- 客户领域:负责实现与客户有关的功能
- 管理员领域:为系统管理员提供系统管理、维护接口
- 公共权限领域:公共权限的功能的集合
- 系统领域:所有系统基础功能的集合
2、子领域划分
自由职业者领域:自由职业者信息子领域,时间安排表子领域
客户领域:客户信息子领域,项目子领域
管理员领域:用户管理子领域、日志管理子领域
公共权限领域:查询子领域,合同签订子领域
系统领域:前端子领域,数据库子领域
3、限界上下文
- 自由职业者信息上下文:自由职业者对个人信息的修改
- 时间安排表上下文:自由职业者对时间安排表的修改
- 客户信息管理上下文:客户对个人信息的修改
- 项目上下文:客户对项目的发布
- 用户管理上下文:管理员对用户账户的管理
- 日志管理上下文:为系统提供安全和审计日志
- 查询上下文:对用户的查询功能
- 合同签订上下文:自由职业者和客户对合同的签订和修改
- 前端上下文:实现系统界面的功能
- 数据库上下文:对系统进行数据的建立
4、实体和值对象定义
实体
- 自由职业者:自由职业者编号、自由职业者名称、自由职业者性别、自由职业者工作类型、自由职业者联系方式
- 客户:客户编号、客户名称、客户性别、客户联系方式
- 时间安排表:时间安排表编号、自由职业者编号、工作时间、空闲时间、时间安排表状态
- 项目:项目编号、项目名称、项目类型、项目工作内容、项目工作时间要求、项目状态、客户编号、客户联系方式
- 合同:合同编号、合同名称、自由职业者编号、项目编号、客户编号、自由职业者联系方式、客户联系方式、合同内容、合同签订时间、合同生效时间、合同状态
- 管理员:管理员编号、管理员名称、管理员性别
- 日志:日志编号、审计时间、管理员编号、日志内容、日志状态
值对象
- 编号:自由职业者编号、客户编号、时间安排表编号、项目编号、合同编号、管理员编号、日志编号
- 名称:自由职业者名称、客户名称、项目名称、合同名称、管理员名称
- 性别:自由职业者性别、客户性别、管理员性别
- 内容:项目工作内容、合同内容、日志内容
- 类型:自由职业者工作类型、项目类型
- 时间:工作时间、空闲时间、项目工作时间要求、合同签订时间、合同生效时间、审计时间
- 状态:时间安排表状态、项目状态、合同状态、日志状态
- 联系方式:自由职业者联系方式、客户联系方式
5、领域服务、领域应用
- 自由职业者信息管理
- 时间安排表管理
- 客户信息管理
- 项目发布和管理
- 合同签订和修改
- 用户查询和时间安排表查询
- 用户账户管理
- 审计和日志管理
三、代码开发任务计划
1、开发顺序
| 模块名称 |
开发顺序 |
预计时间 |
| 数据库 |
1 |
3天 |
| 用户模块 |
2 |
2天 |
| 功能模块 |
3 |
5天 |
| 管理模块 |
4 |
3天 |
| 日志模块 |
5 |
2天 |
| 前端设计 |
6 |
2天 |
2、模块任务分解
· 数据库
| 模块名称 |
预计时间 |
| 数据库概念结构设计 |
2h |
| 数据库逻辑结构设计 |
4h |
| 数据库物理设计 |
8h |
| 数据库实施 |
8h |
| 数据库运行 |
4h |
· 用户模块
| 模块名称 |
预计时间 |
| 注册模块 |
2h |
| 登录模块 |
2h |
| 个人信息管理模块 |
4h |
· 功能模块
| 模块名称 |
预计时间 |
| 搜索模块 |
8h |
| 发布项目模块 |
8h |
| 签订合同模块 |
8h |
| 修改时间安排表模块 |
8h |
| 查询模块 |
8h |
· 管理模块
| 模块名称 |
预计时间 |
| 账户管理模块 |
8h |
| 项目模块 |
8h |
| 合同管理模块 |
8h |
· 日志模块
| 模块名称 |
预计时间 |
| 审计模块 |
8h |
| 日志输出模块 |
8h |
· 前端设计
| 模块名称 |
预计时间 |
| 素材收集 |
2h |
| 设计 |
4h |
| 项目开发 |
8h |
甘特图
![]()
四、测试计划
1、测试目标
检验系统是否符合需求规格说明书的要求,能否满足用户的各项需求
2、测试方法
黑盒测试、白盒测试
3、测试任务安排
| 测试项 |
测试任务 |
测试时间 |
测试人员 |
| 注册模块 |
测试注册功能是否正常运作 |
4h |
何叶豪 |
| 登录模块 |
测试登录功能是否正常运作 |
4h |
何叶豪 |
| 个人信息模块 |
测试添加、修改个人信息功能是否正常运作 |
4h |
何叶豪 |
| 时间表模块 |
测试时间表的查询、添加、修改功能是否正常运作 |
4h |
何叶豪 |
| 搜索模块 |
测试搜索、查询功能是否正常运作 |
4h |
何叶豪 |
| 项目模块 |
测试项目的发布和管理功能是否正常运作 |
4h |
何叶豪 |
| 合同模块 |
测试合同的签订和管理功能是否正常运作 |
4h |
何叶豪 |
| 管理模块 |
测试用户账户管理功能是否正常运作 |
4h |
何叶豪 |
| 日志模块 |
测试日志的审计、输出功能是否正常运作 |
4h |
何叶豪 |
| 系统模块 |
检验系统是否满足需求规格说明书的功能需求和非功能需求 |
1天 |
何叶豪 |
| 验收模块 |
检验系统是否符合预期的各项要求以及用户能否接受 |
1天 |
何叶豪 |
五、相关截图
![]()