实验报告二
中国人民公安大学
Chinese people’ public security university
网络对抗技术
实验报告
|
实验二 |
|
网络嗅探与欺骗 |
|
学生姓名 |
邱景丛 |
|
年级 |
2015 |
|
区队 |
四 |
|
指导教师 |
高见 |
信息技术与网络安全学院
2016年11月7日
实验任务总纲
2016—2017 学年 第 一 学期
一、实验目的
1.加深并消化本课程授课内容,复习所学过的互联网搜索技巧、方法和技术;
2.了解并熟悉常用的网络嗅探方式,掌握常用抓包软件的使用方法和过滤技巧,能够对给定的数据包分析网络基本行为;掌握ARP欺骗的基本原理,以及基于ARP欺骗的DNS攻击方式;
3.达到巩固课程知识和实际应用的目的。
二、实验要求
1.认真阅读每个实验内容,需要截图的题目,需清晰截图并对截图进行标注和说明。
2.文档要求结构清晰,图文表达准确,标注规范。推理内容客观、合理、逻辑性强。
3.软件工具可使用office2003或2007、CAIN、Wireshark等。
4.实验结束后,保留电子文档。
三、实验步骤
1.准备
提前做好实验准备,实验前应把详细了解实验目的、实验要求和实验内容,熟悉并准备好实验用的软件工具,按照实验内容和要求提前做好实验内容的准备。
2.实验环境
描述实验所使用的硬件和软件环境(包括各种软件工具);
开机并启动软件office2003或2007、浏览器、Wireshark、CAIN。
工具下载地址: CAIN https://pan.baidu.com/s/19qDb7xbj1L_2QnoPm71KzA
Wireshark https://pan.baidu.com/s/1VDQBZrIbrg_YQdYxv68S0w
迷你FTP https://pan.baidu.com/s/16ms4hXVOmMHhDEe3WraRHQ
NetworkMiner https://pan.baidu.com/s/14e3VluLPjWFKxqNhdpYO9Q
3.实验过程
1)启动系统和启动工具软件环境。
2)用软件工具实现实验内容。
4.实验报告
按照统一要求的实验报告格式书写实验报告。把按照模板格式编写的文档嵌入到实验报告文档中,文档按照规定的书写格式书写,表格要有表说图形要有图说。
第一部分 ARP欺骗
1.两个同学一组,进行实验拓扑环境如下图所示。
2.欺骗攻击前后,通过Arp-a命令验证欺骗是否成功(附截图)
3.欺骗过程中,在主机A开启Wireshark进行抓包,分析APR欺骗攻击过程中的数据包特点。(附截图)
4.欺骗过程中,在主机C开启Wireshark进行抓包,分析FTP协议的登录过程(附流程图)
5.欺骗完成后,主机C成功获取FTP用户名和密码(附截图)

ARP欺骗攻击过程
攻击机192.168.237.129


被攻击机192.168.237.130
查询受害主机被欺骗前的状态

ARP欺骗前正常缓存表

网关为192.168.237.2
2、在攻击机192.168.237.129机器上运行cain,选择要嗅探的网卡(单网卡,默认就可以)
3、点选工具栏中的网卡图标,之后选择sniffer页,再选择左下角的hosts,右键选择“scan MAC address”,扫描局域网中的活动主机IP及MAC地址

除网关外,扫描到了攻击目标192.168.237.130

3、选中ARP页-》点下列表栏空白处,大加号变为可选-》点大加号,在弹出的窗口中选择要嗅探的目标主机(注意这里的选择和单击欺骗嗅探不一样,左面直接点网关,其它机器自动出现在右侧列表中,这时需要按住ctrl键在右侧选择你需要嗅探的主机,如图所示)

点oK按钮,回到软件主窗体,如图所示(这是欺骗两台机器)

4、点击工具栏第三个图标(start ARP)就可以ARP欺骗了
下图为欺骗开始后在被攻击机192.168.237.130机器上用arp –a命令查询本机arp缓存表的情况,会发现缓存表中的网关对应的MAC地址变成了192.168.237.129号机(实施ARP欺骗的机器)的IP地址

wireshare数据包分析

第二部分 DNS
1. 两个同学一组,A和B。
2.A同学正常访问网站www.ppsuc.edu.cn
3.B同学扮演攻击者,设计攻击方法,使用CAIN,通过DNS欺骗的方式,让A同学访问www.ppsuc.edu.cn网址的时候,访问到另外一台机器上的伪造网站

攻击机192.168.237.129
被攻击机192.168.237.130
重点步骤
DNS欺骗前被攻击机正常访问www.ppsuc.edu.cn

在CAIN中添加DNS欺骗选项
ping www.baidu.com得到百度的IP地址


欺骗成功后,在被害机器上查看www.ppsuc.edu.cn的IP 查看是否被解析到了,指定的IP地址上。

wireshare分析数据包

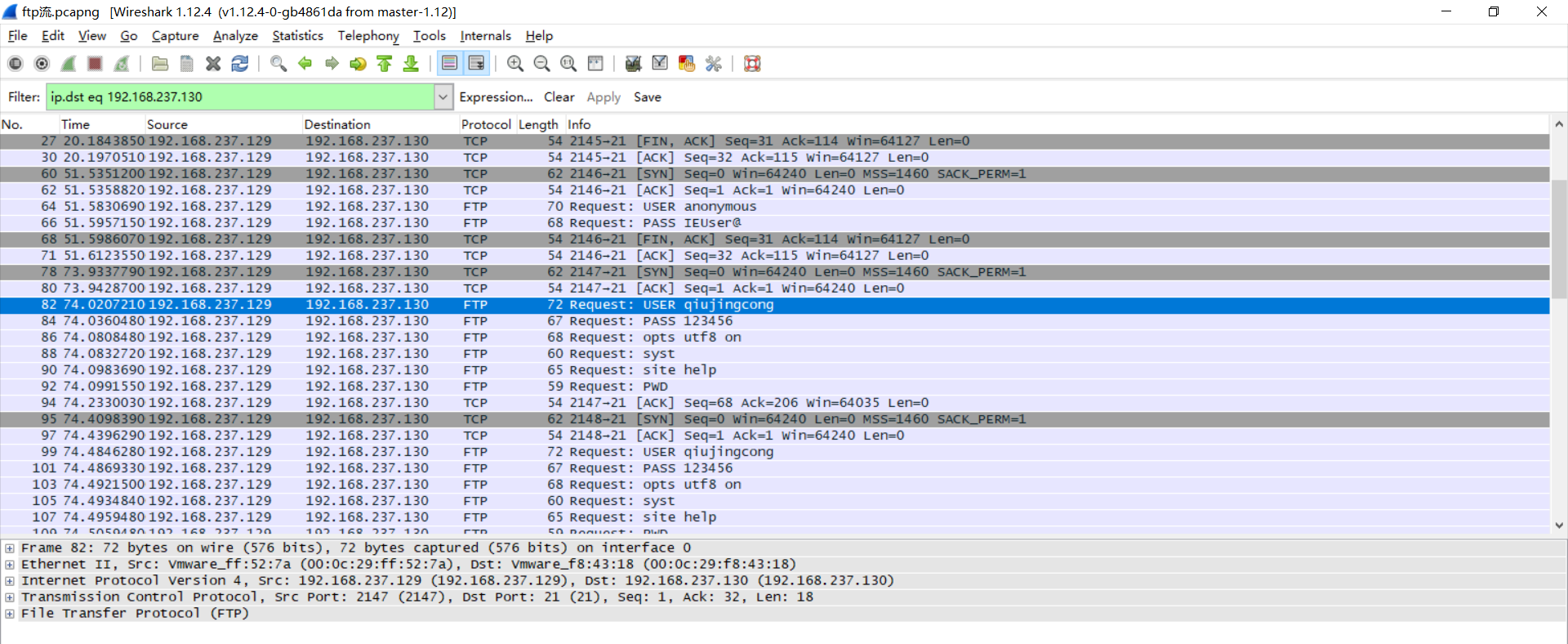
第三部分 FTP协议分析
1. 两个同学一组,A和B。
2.A同学架设FTP服务器,并设置用户名和密码
3.B同学在机器中安装Wireshark,并将其打开;之后用用户名和密码登陆A同学的FTP服务器,并上传一张图片。
4.B同学停止Wireshark抓包,并和A同学一起分析数据包中的FTP登录过程,还原登录用户名和密码,以及上传文件。

主机A为192.168.237.130
主机B为192.168.237.129
在A上架设FTP服务器

B访问并上传图片1.jpg


追踪流

流分析

还原FTP传输文件


浙公网安备 33010602011771号