【0197】Rxjava
1.概念
【响应式编程】是一种面向数据流和变化传播的编程范式。其中包含3个关键词,解析如下:
【数据流】只能以事先规定好的顺序被读取一次的数据的一个序列。
在计算机中指的就是传递的数据,在现实生活中可以是任意对象组成的有顺序的队列,例如排队取票时一位位的取票。
【变化传播】类似观察者模式,变化了要通知被观察者。
例如在饭店吃饭,点的菜不同,导致后厨做的菜不同。类似于多米诺骨牌效应。将变化得到了传播。
【编程范式】计算机编程的基本风格或者典范模式,例如:常见的面向对象编程和面向过程编程。
举一个可以串起来的实例,工厂的流水线:不同的车间穿梭的被加工的物品类似于数据流,不同车间对物品具有不同的加工工序,不停地传播,类比于变化的传播。
一个加工成可能有多条生产线,每条生产线加工的物品不一样,不同的生产线类似于不同的编程范式。
【Rxjava】Rxjava库的地址:https://github.com/ReactiveX/RxJava,引用官方的描述:
RxJava is a Java VM implementation of Reactive Extensions: a library for composing asynchronous and event-based programs by using observable sequences.
【asynchronous】Rxjava是基于异步的,具有回调属性的一个库。
【event-based】Rxjava是具有事件分发功能和消息消息传递功能。
2.Rxjava1中的元素及关系
RxJava1代码示例
1 Subscription tSubscription = Observable.create(new Observable.OnSubscribe<String>() { 2 @Override 3 public void call(Subscriber<? super String> subscriber) { 4 if (!subscriber.isUnsubscribed()) { 5 subscriber.onNext("test"); 6 subscriber.onCompleted(); 7 } 8 } 9 }).subscribe(new Observer<String>() { 10 @Override 11 public void onCompleted() { 12 System.out.println("onCompleted"); 13 } 14 15 @Override 16 public void onError(Throwable e) { 17 18 } 19 20 @Override 21 public void onNext(String s) { 22 System.out.println("onNext:" + s); 23 } 24 });
具有5个元素:
【1】【Observable】被观察者,通过Observable创建onCreate一个可观察的序列,通过subscrible注册一个观察者
【2】【Observer】观察者,用于接收数据,作为Observable的subscribe方法的参数
【3】【Subscription】订阅,用于描述被观察者和观察者之间的关系,具有两个方法,用于取消订阅和或者当前的订阅的状态
【4】【OnSubscribe】当订阅动作产生时会触发此接口的调用,在Observable源码中是向订阅者发射数据
【5】【Subscriber】实现了Observer和Subscription,只有自己才能阻止自己

3.Rxjava2
3.1 背压问题的认识
背压问题是产生的背景是异步环境,由于发送数据的速度和处理数据的速度不一样而导致的问题。背压的策略是流速控制的解决策略。
可以使用生产者和消费者问题解释:产生过快,产能过剩,消费者产生压力。
3.2 Rxjava2示例及组成元素
Rxjava2将背压问题的处理进行了拆分,Observable完全不会处理背压问题,交给了Flowable处理,Flowable具有背压策略。
Rxjava2的示例:
1 Observable.create(new ObservableOnSubscribe<String>() { 2 //ObservableEmitter是Rxjava2新增加的类 3 @Override 4 public void subscribe(ObservableEmitter<String> e) throws Exception { 5 if (!e.isDisposed()) { 6 e.onNext("1"); 7 e.onNext("2"); 8 e.onNext("3"); 9 e.onNext("4"); 10 e.onNext("5"); 11 e.onNext("6"); 12 e.onNext("7"); 13 e.onNext("8"); 14 e.onNext("9"); 15 e.onNext("10"); 16 e.onComplete(); 17 } 18 } 19 }).subscribe(new Observer<String>() { 20 //Rxjava2新增加的方法onSubscribe() 21 @Override 22 public void onSubscribe(Disposable d) { 23 System.out.println("onSubscribe"); 24 } 25 26 @Override 27 public void onNext(String value) { 28 System.out.println("onNext:" + value); 29 } 30 31 @Override 32 public void onError(Throwable e) { 33 34 } 35 36 @Override 37 public void onComplete() { 38 System.out.println("onCompleted"); 39 } 40 }); 41 42 Flowable.create(new FlowableOnSubscribe<String>() { 43 @Override 44 public void subscribe(FlowableEmitter<String> e) throws Exception { 45 if (!e.isCancelled()) { 46 e.onNext("test"); 47 e.onComplete(); 48 } 49 } 50 //此处设置了背压策略:BackpressureStrategy.DROP 51 }, BackpressureStrategy.DROP).subscribe(new Subscriber<String>() { 52 //同样多了一个方法 53 @Override 54 public void onSubscribe(Subscription s) { 55 s.request(Long.MAX_VALUE); //需要做响应式的拉取 56 System.out.println("onSubscribe"); 57 } 58 59 @Override 60 public void onNext(String s) { 61 System.out.println("onNext:" + s); 62 } 63 64 @Override 65 public void onError(Throwable t) { 66 67 } 68 69 @Override 70 public void onComplete() { 71 System.out.println("onCompleted"); 72 } 73 }); 74 } 75 }); 76 }
具有5个元素:
【1】【Observable和Flowable】【2】【Observer和Subscriber】【3】【Disposable和Subscription】【4】【Observable的OnSubscribe和Flowable的OnSubscribe】【5】【Emitter】
3.3 无背压Rxjava2
无背压Rxjava2实质和Rxjava1区别甚微,只是封装了新的类
无背压Rxjava2的元素
【1】【Observable】不支持背压,被观察者,通过Observable创建onCreate一个可观察的序列,通过subscrible注册一个观察者
【2】【Observer】观察者,用于接收数据,作为Observable的subscribe方法的参数
【3】【Disposable】与Rxjava1中的Subscription的作用一致,用于取消订阅和或者当前的订阅的状态
【4】【Observable的OnSubscribe】当订阅动作产生时会触发此接口的调用,在Observable源码中是向订阅者发射数据
【5】【Emitter】发射数据的接口,与Observer的方法类似,本质是对Observer和Subscriber的包装

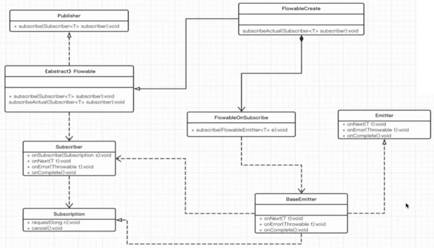
3.4 有背压Rxjava2
【1】【Flowable】支持背压,被观察者,通过Observable创建onCreate一个可观察的序列,通过subscrible注册一个观察者
【2】【Subscriber】是一个单独的 接口,与Observer的方法类似,作为Flowable的subscribe方法的参数
【3】【Subscription】订阅,与RxJava1有所不同,支持背压,存在 用于背压的request方法
【4】【FlowableOnSubscribe】当订阅动作产生时会触发此接口的调用,在Flowable源码中是向订阅者/观察者发射数据
【5】【Emitter】发射数据的接口,与Observer的方法类似,本质是对Observer和Subscriber的包装
1 Flowable.create(new FlowableOnSubscribe<String>() { 2 @Override 3 public void subscribe(FlowableEmitter<String> e) throws Exception { 4 if (!e.isCancelled()) { 5 e.onNext("test"); 6 e.onComplete(); 7 } 8 } 9 //此处设置了背压策略:BackpressureStrategy.DROP 10 }, BackpressureStrategy.DROP).subscribe(new Subscriber<String>() { 11 //同样多了一个方法 12 @Override 13 public void onSubscribe(Subscription s) { 14 s.request(Long.MAX_VALUE); //响应式拉取,解决背压问题 15 System.out.println("onSubscribe"); 16 } 17 18 @Override 19 public void onNext(String s) { 20 System.out.println("onNext:" + s); 21 } 22 23 @Override 24 public void onError(Throwable t) { 25 26 } 27 28 @Override 29 public void onComplete() { 30 System.out.println("onCompleted"); 31 } 32 });
背压策略的源码
1 @Override 2 public void subscribeActual(Subscriber<? super T> t) { 3 BaseEmitter<T> emitter; 4 5 switch (backpressure) { 6 case MISSING: { 7 emitter = new MissingEmitter<T>(t); 8 break; 9 } 10 case ERROR: { 11 emitter = new ErrorAsyncEmitter<T>(t); 12 break; 13 } 14 case DROP: { 15 emitter = new DropAsyncEmitter<T>(t); 16 break; 17 } 18 case LATEST: { 19 emitter = new LatestAsyncEmitter<T>(t); 20 break; 21 } 22 default: { 23 emitter = new BufferAsyncEmitter<T>(t, bufferSize()); 24 break; 25 }

浙公网安备 33010602011771号