第二次Blog
代码作业复盘:第二次作业总结
前言
题目集 8-9 围绕 “航空货运管理系统” 展开,聚焦面向对象程序设计的核心知识点,包括类的封装、继承、接口的使用以及系统设计的模块化思想。两次题目集均包含 1 道核心编程题,要求实现航空货运系统的类设计,但难度递进明显。
完成本次代码作业,恰似穿越一片荆棘丛生的丛林,过程充满艰辛。尽管最终基本实现预期功能,但审视成果,借助AI解决问题的情况频现,这无疑敲响了自我反思的警钟。以下,我将深入剖析作业过程中遭遇的难题、心境的跌宕起伏,以及沉淀下的深刻感悟。
题目集 8:基础类设计,涉及客户、货物、航班、订单的基本属性和方法,重点考察类的封装与数据交互。

点击查看代码
import java.util.ArrayList;
import java.util.Scanner;
// 客户类
class Customer {
int id;
String name;
String phone;
String addr;
Customer(int id, String name, String phone, String addr) {
this.id = id;
this.name = name;
this.phone = phone;
this.addr = addr;
}
}
// 货物类
class Goods {
int id;
String name;
double w;
double l;
double h;
double realWeight;
double volWeight;
double chargeWeight;
Goods(int id, String name, double w, double l, double h, double weight) {
this.id = id;
this.name = name;
this.w = w;
this.l = l;
this.h = h;
this.realWeight = weight;
this.volWeight = w * l * h / 6000;
if(realWeight>=volWeight){
this.chargeWeight=realWeight;
}else{
this.chargeWeight=volWeight;
}
}
double rate() {
if (chargeWeight < 20){
return 35;
}else if(chargeWeight<50&&chargeWeight>=20){
return 30;
}else if(chargeWeight<100&&chargeWeight>=50){
return 25;
}
else{
return 15;
}
}
double cost() {
double c=chargeWeight * rate();
return c;
}
}
// 航班类
class Flight {
String num;
String from;
String arr;
String date;
double maxLoad;
Flight(String num, String from, String arr, String date, double maxLoad) {
this.num = num;
this.from = from;
this.arr = arr;
this.date = date;
this.maxLoad = maxLoad;
}
}
// 订单类
class Order {
int id;
String date;
String senderAddr;
String senderName;
String senderPhone;
String receiverAddr;
String receiverName;
String receiverPhone;
ArrayList<Goods> goodsList;
Customer customer;
Flight flight;
Order(int id, String date, String senderAddr, String senderName, String senderPhone,
String receiverAddr, String receiverName, String receiverPhone, ArrayList<Goods> goodsList,Customer customer, Flight flight) {
this.id = id;
this.date = date;
this.senderAddr = senderAddr;
this.senderName = senderName;
this.senderPhone = senderPhone;
this.receiverAddr = receiverAddr;
this.receiverName = receiverName;
this.receiverPhone = receiverPhone;
this.goodsList = goodsList;
this.customer = customer;
this.flight = flight;
}
double totalWeight() {
double sum=0;
for (int i = 0; i < goodsList.size(); i++) {
Goods g=goodsList.get(i);
sum=sum+g.chargeWeight;
}
return sum;
}
double totalCost() {
double sum = 0;
for (int i = 0; i < goodsList.size(); i++) {
Goods g=goodsList.get(i);
sum=sum+g.cost();
}
return sum;
}
boolean isOverload() {
if(totalWeight() > flight.maxLoad){
return true;
}else{
return false;
}
}
void showorder() {
System.out.println("客户:" + customer.name + "(" + customer.phone + ")订单信息如下:");
System.out.println("-----------------------------------------");
System.out.println("航班号:" + flight.num);
System.out.println("订单号:" + id);
System.out.println("订单日期:" + date);
System.out.println("发件人姓名:" + senderName);
System.out.println("发件人电话:"+ senderPhone);
System.out.println("发件人地址:" + senderAddr);
System.out.println("收件人姓名:" + receiverName);
System.out.println("收件人电话:" + receiverPhone);
System.out.println("收件人地址:" + receiverAddr);
System.out.printf("订单总重量(kg):%.1f\n", totalWeight());
System.out.printf("微信支付金额:%.1f\n", totalCost());
System.out.println("\n货物明细如下:");
System.out.println("-----------------------------------------");
System.out.println("明细编号\t货物名称\t计费重量\t计费费率\t应交运费");
for (int i = 0; i < goodsList.size(); i++) {
Goods g=goodsList.get(i);
System.out.printf("%d\t%s\t%.1f\t%.1f\t%.1f\n",i+1,g.name,g.chargeWeight,g.rate(),g.cost());
}
}
}
public class Main {
public static void main(String[] args) {
Scanner scanner=new Scanner(System.in);
int customerId=scanner.nextInt();
scanner.nextLine();
String customerName=scanner.nextLine();
String customerPhone=scanner.nextLine();
String customerAddr=scanner.nextLine();
Customer customer=new Customer(customerId,customerName,customerPhone,customerAddr);
int goodsCount =scanner.nextInt();
ArrayList<Goods> goodsList = new ArrayList<>();
for (int i=0;i<goodsCount;i++) {
int goodsId = scanner.nextInt();
scanner.nextLine();
String goodsName = scanner.nextLine();
double w = scanner.nextDouble();
double l = scanner.nextDouble();
double h = scanner.nextDouble();
double weight = scanner.nextDouble();
goodsList.add(new Goods(goodsId, goodsName,w,l,h,weight));
}
String flightNum = scanner.next();
String fromAirport = scanner.next();
String arrAirport = scanner.next();
String flightDate = scanner.next();
double maxLoad = scanner.nextDouble();
Flight flight = new Flight(flightNum, fromAirport, arrAirport, flightDate, maxLoad);
int orderId = scanner.nextInt();
String orderDate = scanner.next();
scanner.nextLine();
String senderAddr = scanner.nextLine();
String senderName = scanner.nextLine();
String senderPhone = scanner.nextLine();
String receiverAddr = scanner.nextLine();
String receiverName = scanner.nextLine();
String receiverPhone = scanner.nextLine();
Order order = new Order(orderId, orderDate, senderAddr, senderName, senderPhone,receiverAddr, receiverName, receiverPhone, goodsList, customer, flight);
if (order.isOverload()) {
System.out.println("The flight with flight number:" + flight.num + " has exceeded its load capacity and cannot carry the order.");
} else {
order.showorder();
}
scanner.close();
}
}
点击查看代码
import java.util.ArrayList;
import java.util.Scanner;
// 客户类
class Customer {
int id;
String name;
String phone;
String addr;
Customer(int id,String name,String phone,String addr) {
this.id=id;
this.name=name;
this.phone=phone;
this.addr=addr;
}
}
// 用户类型接口
interface CustomerType {
double getDiscountRate();
}
// 个人用户类
class IndividualCustomer implements CustomerType {
public double getDiscountRate() {
return 0.9;
}
}
// 集团用户类
class CorporateCustomer implements CustomerType {
public double getDiscountRate() {
return 0.8;
}
}
// 货物类
class Goods {
int id;
String name;
String type;
double w;
double l;
double h;
double realWeight;
double volWeight;
double chargeWeight;
Goods(int id, String name, String type, double w, double l, double h, double weight) {
this.id = id;
this.name = name;
this.type = type;
this.w = w;
this.l = l;
this.h = h;
this.realWeight = weight;
this.volWeight = w * l * h / 6000;
this.chargeWeight = Math.max(realWeight, volWeight);
}
double rate() {
if ("Normal".equals(type)){
if (chargeWeight<20)
return 35;
else if(chargeWeight < 50&&chargeWeight>=20)
return 30;
else if(chargeWeight < 100&&chargeWeight>=50)
return 25;
else
return 15;
} else if ("Dangerous".equals(type)) {
if (chargeWeight<20)
return 80;
else if (chargeWeight<50&&chargeWeight>=20)
return 50;
else if(chargeWeight < 100&&chargeWeight>=50)
return 30;
else
return 20;
} else if ("Expedite".equals(type)) {
if (chargeWeight < 20)
return 60;
else if (chargeWeight < 50&&chargeWeight>=20)
return 50;
else if (chargeWeight < 100&&chargeWeight>=50)
return 40;
else
return 30;
}
return 0;
}
double cost(CustomerType customerType) {
double c=chargeWeight*rate();
return c;
}
}
class Flight{
String num;
String from;
String arr;
String date;
double maxLoad;
double currentLoad=0;
Flight(String num, String from, String arr, String date, double maxLoad) {
this.num=num;
this.from=from;
this.arr=arr;
this.date=date;
this.maxLoad=maxLoad;
}
boolean canCarry(double weight) {
double a=currentLoad+weight;
if(a<maxLoad){
return true;
}else{
return false;
}
}
void updateLoad(double weight) {
currentLoad=currentLoad+weight;
}
}
interface PaymentMethod {
String getPaymentMethodName();
}
class WechatPay implements PaymentMethod {
public String getPaymentMethodName() {
return "微信";
}
}
class Alipay implements PaymentMethod {
public String getPaymentMethodName() {
return "支付宝";
}
}
class CashPay implements PaymentMethod {
public String getPaymentMethodName() {
return "现金";
}
}
class Order{
int id;
String date;
String senderAddr;
String senderName;
String senderPhone;
String receiverAddr;
String receiverName;
String receiverPhone;
ArrayList<Goods> goodsList;
Customer customer;
Flight flight;
CustomerType customerType;
PaymentMethod paymentMethod;
Order(int id, String date, String senderAddr, String senderName, String senderPhone,
String receiverAddr, String receiverName, String receiverPhone, ArrayList<Goods> goodsList,
Customer customer, Flight flight, CustomerType customerType, PaymentMethod paymentMethod) {
this.id = id;
this.date = date;
this.senderAddr = senderAddr;
this.senderName = senderName;
this.senderPhone = senderPhone;
this.receiverAddr = receiverAddr;
this.receiverName = receiverName;
this.receiverPhone = receiverPhone;
this.goodsList = goodsList;
this.customer = customer;
this.flight = flight;
this.customerType = customerType;
this.paymentMethod = paymentMethod;
}
double totalWeight() {
double sum=0;
for (Goods g:goodsList) {
sum=sum+g.chargeWeight;
}
return sum*customerType.getDiscountRate();
}
double totalCost() {
double sum = 0;
for (Goods g : goodsList) {
sum += g.cost(customerType);
}
return sum;
}
boolean isOverload() {
return totalWeight() > flight.maxLoad;
}
void showorder() {
System.out.println("客户:" + customer.name + "(" + customer.phone + ")订单信息如下:");
System.out.println("-----------------------------------------");
System.out.println("航班号:" + flight.num);
System.out.println("订单号:" + id);
System.out.println("订单日期:" + date);
System.out.println("发件人姓名:" + senderName);
System.out.println("发件人电话:" + senderPhone);
System.out.println("发件人地址:" + senderAddr);
System.out.println("收件人姓名:" + receiverName);
System.out.println("收件人电话:" + receiverPhone);
System.out.println("收件人地址:" + receiverAddr);
System.out.printf("订单总重量(kg):%.1f\n", totalWeight()/customerType.getDiscountRate());
System.out.printf("%s支付金额:%.1f\n", paymentMethod.getPaymentMethodName(),totalCost()*customerType.getDiscountRate());
System.out.println("\n货物明细如下:");
System.out.println("-----------------------------------------");
System.out.println("明细编号\t货物名称\t计费重量\t计费费率\t应交运费");
for (int i = 0; i < goodsList.size(); i++) {
Goods g = goodsList.get(i);
System.out.printf("%d\t%s\t%.1f\t%.1f\t%.1f\n",i + 1, g.name, g.chargeWeight, g.rate(), g.cost(customerType));
}
}
}
public class Main {
public static void main(String[] args) {
Scanner scanner = new Scanner(System.in);
//客户类型
String customerTypeStr = scanner.nextLine();
int customerId = scanner.nextInt();
scanner.nextLine();
String customerName = scanner.nextLine();
String customerPhone = scanner.nextLine();
String customerAddr = scanner.nextLine();
Customer customer=new Customer(customerId,customerName,customerPhone,customerAddr);
CustomerType customerType = customerTypeStr.equals("Individual")
? new IndividualCustomer(): new CorporateCustomer();
//货物信息
String goodsType = scanner.nextLine();
int goodsCount = scanner.nextInt();
ArrayList<Goods> goodsList = new ArrayList<>();
for (int i = 0; i < goodsCount; i++) {
int goodsId = scanner.nextInt();
scanner.nextLine();
String goodsName = scanner.nextLine();
double w = scanner.nextDouble();
double l = scanner.nextDouble();
double h = scanner.nextDouble();
double weight = scanner.nextDouble();
goodsList.add(new Goods(goodsId, goodsName, goodsType, w, l, h, weight));
}
//航班信息
String flightNum = scanner.next();
String fromAirport = scanner.next();
String arrAirport = scanner.next();
String flightDate = scanner.next();
double maxLoad = scanner.nextDouble();
Flight flight = new Flight(flightNum, fromAirport, arrAirport, flightDate, maxLoad);
//订单信息
int orderId = scanner.nextInt();
String orderDate = scanner.next();
scanner.nextLine(); // 消耗换行符
String senderAddr = scanner.nextLine();
String senderName = scanner.nextLine();
String senderPhone = scanner.nextLine();
String receiverAddr = scanner.nextLine();
String receiverName = scanner.nextLine();
String receiverPhone = scanner.nextLine();
String paymentMethodStr = scanner.nextLine();
PaymentMethod paymentMethod;
switch (paymentMethodStr) {
case "Wechat":
paymentMethod = new WechatPay();
break;
case "ALiPay":
paymentMethod = new Alipay();
break;
default:
paymentMethod = new CashPay();
}
// 创建订单并检查载重
Order order = new Order(orderId, orderDate, senderAddr, senderName, senderPhone,
receiverAddr, receiverName, receiverPhone, goodsList,
customer, flight, customerType, paymentMethod);
if (order.isOverload()) {
System.out.printf("The flight with flight number:%s has exceeded its load capacity and cannot carry the order.\n", flight.num);
} else {
order.showorder();
}
scanner.close();
}
}
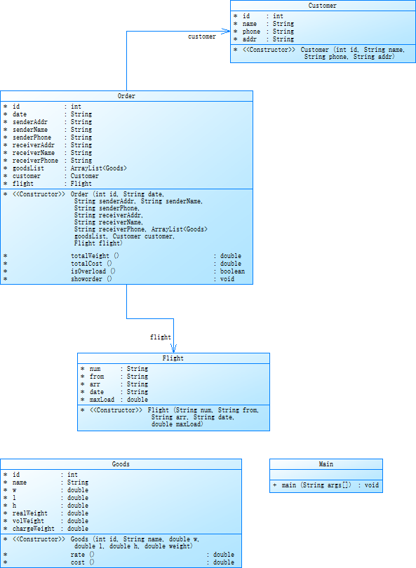
Flight(航班)类:全面描述航班属性,包括航班号、出发与到达机场、飞行日期、最大载重及当前载重。不仅支持航班基本信息的查询,还具备货物装载操作及载重状态判断功能,为航班货物运输业务提供了完整的操作支持。
Goods(货物)类:聚焦货物信息,包含货物编号、名称、类型(普通、危险、加急等)、长宽高、重量及计费重量等。能够依据货物类型和重量精准计算运费费率,是货物运费计算的核心逻辑实现类。
Order(订单)类:集成订单相关的全方位信息,如订单号、日期、发货人与收货人信息、货物列表、航班信息及支付方式等。具备计算订单货物总重量、订单总费用以及展示订单详细信息的功能,是订单业务流程的整合与控制中心。
Main类:作为程序的入口,借助Scanner工具接收键盘输入的各类信息,包括客户、货物、航班及订单等数据。依据输入创建相应对象,并对订单货物总重量与航班最大载重进行比较判断。若未超重,展示订单详情及货物明细;若超重,则提示航班无法承载。
题目8分析
结构复杂度
% Branches(分支语句占比):9.4% ,分支逻辑占比不算高,代码执行路径相对较直接。
Method Call Statements(方法调用语句数):44 条,方法调用较为频繁,可能意味着代码的模块化程度尚可,但也可能存在过度调用导致耦合度高的问题。
注释情况
% Comments(注释行占比):2.1% ,注释过少,严重影响代码可读性和可维护性,后期理解和修改代码难度较大。
类与方法相关
Classes and Interfaces(类和接口数量):1 个 ,代码的抽象和模块化程度低,所有功能可能集中在一个类中,不符合良好的设计原则。
Methods per Class(平均每个类的方法数):11.00 ,单个类中方法较多,类的职责可能不够单一,内聚性可能较差。
Average Statements per Method(平均每个方法的语句数):12.91 ,方法内语句较多,方法可能承担了过多功能,复杂度较高。
复杂度指标
Max Complexity(最大复杂度):4 ,存在一定复杂度较高的方法,理解和测试这些方法难度较大。
Max Depth(最大深度):3 ,逻辑嵌套深度不算特别深,但也需关注是否存在逻辑混乱风险。
Avg Depth(平均深度):1.15 ,平均深度较低,整体逻辑相对扁平。
Avg Complexity(平均复杂度):4.00 ,平均复杂度较高,代码整体理解和维护难度较大。

题目9分析
结构复杂度相关指标
% Branches(分支语句占比):16.7% 。说明代码中分支逻辑(如 if - else、switch 等 )占整体语句比例不算高,代码执行路径相对集中,逻辑复杂度可能相对较低,但具体还需结合分支嵌套情况分析。
Method Call Statements(方法调用语句数):6 条。表示代码中方法调用的频繁程度,调用次数少可能意味着代码模块化程度不高,或代码功能较单一,未充分复用方法;调用次数多则可能模块间耦合度较高。
代码注释与文档相关指标
% Comments(注释行占比):1.6% 。注释占比极低,这可能导致代码可读性差,后期维护时,开发人员难以快速理解代码意图和逻辑,不利于团队协作和代码长期维护。
类与方法相关指标
Classes and Interfaces(类和接口数量):5 个。说明代码有一定的抽象和模块化,将不同功能封装在多个类或接口中,但具体设计是否合理需结合类间关系和职责单一性判断。
Methods per Class(平均每个类的方法数):6.00 。意味着每个类承担功能较多,若类的职责不清晰,可能导致类的内聚性差,违反单一职责原则,影响代码可维护性和扩展性。
Average Statements per Method(平均每个方法的语句数):3.17 。平均每个方法语句数不算多,一定程度上说明方法粒度较细,功能相对单一,利于代码阅读和维护,但也可能存在方法拆分过度,导致代码碎片化问题。
复杂度相关指标
Max Complexity(最大复杂度):3 。表示代码中最复杂方法的复杂度为 3 ,通常复杂度高意味着方法内逻辑判断和分支较多,理解和测试难度增大。
Max Depth(最大深度):3 。反映代码中方法调用或逻辑嵌套的最大深度,深度大可能导致代码逻辑混乱,难以跟踪执行路径,调试困难。
Avg Depth(平均深度):1.18 。平均深度较低,说明整体代码逻辑嵌套不深,结构相对扁平,利于理解和维护。
Avg Complexity(平均复杂度):1.50 。平均复杂度较低,说明代码整体复杂度可控,但仍需关注个别复杂度高的方法,必要时进行重构优化。
可视化图表
Kiviat Graph(雷达图):直观展示各指标相对关系和均衡性。从图中可看出各指标分布情况,能快速定位哪些指标偏离正常范围。
Block Histogram(柱状图):展示语句数量与代码深度关系。图中显示大部分语句集中在深度较低区域,与平均深度等指标结论相符,进一步说明代码逻辑嵌套不深。
总体而言,该代码文件在结构复杂度方面部分指标尚可,但存在注释过少、类方法设计可能不够合理等问题,需要在代码可读性、可维护性和设计合理性上进行优化。

知识运用盘点
-面向对象编程:将客户、航班、货物、订单等现实实体抽象为程序对象,每个对象封装独特属性与操作方法。这种编程范式使得代码结构清晰明了,如同将不同物品分类存放于各自抽屉,便于查找与修改,显著提升代码的可维护性与扩展性,减少对象间的相互干扰。
-数据输入与处理:利用Scanner实现从键盘的数据获取,如同开启信息接收通道。对输入的文本或数字进行类型转换,使其符合程序计算与操作需求,为对象创建及后续业务逻辑处理提供准确的数据支持。
-集合的运用:在Order类中,采用List集合管理货物列表。List集合具备灵活的元素添加、删除及遍历功能,为订单总重量计算和货物明细展示等操作提供了高效便捷的数据处理方式。
-条件判断与逻辑计算:广泛运用if - else和switch等条件判断语句。如在Goods类中依据货物类型和重量确定费率,在Main类中判断航班载重与订单货物重量关系等。这些语句准确实现业务规则,使程序能够根据不同条件做出恰当响应。
存在问题
输入验证的漏洞
- 问题呈现:在数据输入环节,缺乏严格的验证机制。例如,货物的长宽高及重量可能出现负数输入,这在实际业务中毫无意义,却未被程序拦截,可能导致后续计算错误。此外,客户类型、支付方式等文本信息若输入格式错误,程序也无法识别,极易引发系统混乱。
- 解决之策:强化输入验证流程,在数据接收后立即进行检查。对于数值型数据,确保其大于等于0,否则提示用户重新输入有效数值;对于文本型数据,依据预设格式,采用正则表达式或条件判断进行校验,若格式不符,及时提醒用户修正。
异常处理的短板 - 问题分析:代码中多处潜在错误未得到妥善处理。如在类型转换操作(Integer.parseInt、Double.parseDouble)中,若用户输入非数字文本,将引发异常,而程序未设置捕获处理机制,可能导致程序崩溃。此外,在诸如文件读取等类似操作场景中(即使本次作业未涉及,但原理相通),若文件不存在或读取失败,也缺乏相应的异常处理逻辑。
- 改进措施:在可能引发异常的代码段添加try - catch块,捕获并妥善处理异常。针对不同类型的异常,输出清晰准确的错误提示信息,便于用户了解问题所在,同时记录异常日志,为后续排查和修复问题提供依据。
代码可维护性与扩展性的困境
- 问题根源:当前代码结构虽能实现基本功能,但类间关系不够清晰,职责划分模糊。这导致在面对业务需求变更时,如新增货物类型或支付方式,需要在多个类中进行代码修改,且修改一处可能引发其他关联部分出现问题,代码耦合度过高,难以适应业务的动态变化。
- 优化路径:引入设计模式提升代码质量。对于货物计费规则,运用策略模式将不同规则封装为独立策略类,便于新增货物类型时快速扩展计费逻辑;采用工厂模式集中管理对象创建过程,使对象创建逻辑更清晰,易于维护和扩展。此外,将代码分层(数据层、业务逻辑层、界面层等),明确各层职责,降低层间耦合度。
代码注释的匮乏
-问题表现:代码注释严重缺失,关键算法和逻辑未加说明。如Goods类中计费重量和费率计算部分,以及Order类中总费用计算逻辑,均未通过注释阐述算法原理和实现思路。这不仅给他人阅读代码带来极大困难,也使自己在后续维护时难以迅速理解代码意图。
-弥补措施:养成良好的代码注释习惯,在关键代码段上方或附近添加详细注释。注释内容应涵盖代码功能概述、实现方法说明以及参数含义解释等。例如,在计费重量计算方法处,注释应说明该方法是基于货物体积与实际重量,依据特定规则计算得出计费重量,以增强代码可读性和可维护性。
心理历程
初始的迷茫与不安
初接作业,面对繁多陌生的类与复杂要求,内心瞬间被迷茫与不安笼罩。感觉自身知识储备匮乏,不知从何处着手。虽心怀忐忑与自我怀疑,但仍强迫自己冷静,从类的功能概述入手,试图探寻解题思路,艰难迈出探索的第一步。
编码过程的波折与坚持
编码途中,问题接踵而至。输入验证环节,需考虑的情况繁杂,起初难以周全,尝试多种方法仍效果不佳,一度陷入沮丧。异常处理同样棘手,各种异常令人应接不暇,查阅资料、请教他人,不断尝试新方案,期间多次萌生放弃念头。然而,内心的不甘驱使自己咬牙坚持,在持续探索中发现代码结构缺陷,进而思考优化策略,逐步调整代码。这一过程虽充满痛苦,但也促使自己在实践中不断学习和成长。
完成后的失落与反思
完成代码主要功能后,深入检查发现诸多细节漏洞,注释缺失、代码结构欠佳等问题凸显。意识到代码质量未达预期,内心满是失落,深刻反思自身在编程过程中的急躁与疏忽。此次经历让自己清醒认识到编程能力的不足,明确未来需不断学习提升,摒弃急功近利心态,注重代码质量与长远发展。
感悟
严谨是编程的基石
此次编程经历深刻揭示严谨性在编程中的核心地位。输入数据若未经严格验证、错误未妥善处理,程序将如同脆弱的沙堡,稍有不慎便会崩塌。未来编程需时刻保持严谨态度,从数据输入源头把控质量,完善错误处理机制,确保程序稳定可靠,避免因小失大,陷入复杂的错误排查困境。
设计模式是编程利器
在优化代码结构时,设计模式展现出强大威力。策略模式、工厂模式等的应用,使代码结构更加清晰、职责更加明确,显著提升代码的可维护性与扩展性。深刻认识到设计模式作为编程的有力工具,能够有效避免代码混乱,降低耦合度。今后需深入学习设计模式,将其灵活运用到实际项目中,打造规范、高效、易于演进的代码体系。
持续学习是成长的阶梯
本次作业充分暴露自身编程知识与技巧的短板,深刻领悟编程领域知识迭代迅速,唯有持续学习方能紧跟步伐。未来将秉持积极的学习态度,广泛涉猎专业书籍、参与技术实践、关注行业动态,不断充实知识储备,提升编程技能,以从容应对日益复杂的编程挑战,在技术成长道路上稳步前行。
代码可读性关乎协作与发展
代码注释匮乏严重影响代码可读性,不仅阻碍团队成员间的协作,也为自身后续维护带来极大不便。认识到清晰可读的代码是高效协作的基础,也是项目可持续发展的保障。今后编程将高度重视代码注释与结构优化,确保代码逻辑清晰易懂,为团队协作创造良好条件,推动项目顺利推进。
总结
此次代码作业,于我而言是一次宝贵的成长契机。在技术层面,对编程各环节有了更深入的实践与理解,明确了输入验证、异常处理、代码设计等方面的改进方向;在心态层面,从初始的迷茫恐惧到最终的坚持反思,锻炼了面对困难的勇气与毅力。未来编程,我将着力完善输入验证与异常处理机制,积极运用设计模式优化代码结构,认真撰写注释提升代码可读性。同时,持续保持学习热情,不断汲取新知识、新思想,提升编程综合素养,注重团队协作,为打造高质量代码贡献力量。
浙公网安备 33010602011771号