计算机网络-面经
目录
TCP和UDP的区别
TCP工作流程 三次握手(建立连接)四次挥手(断开连接)
TCP流量控制,拥塞控制
访问一个网站流程,从HTTP方面
知道ip和port就可以生成tcp连接吗?连接建立的具体流程
select、poll、epoll区别
零拷贝
TCP和UDP的区别
重点回答:
- TCP是一个面向连接的基于字节流的可靠连接协议,而UDP是一个不需要连接的基于数据报的不可靠连接。
- TCP首部长度较长,开销大;而UDP首部长度固定8字节,开销较小。
- UDP的实时性比TCP好。
详细回答:

TCP工作流程 三次握手(建立连接) 四次挥手(断开连接)
详细回答:
三次握手
TCP 是面向连接的协议,所以使用 TCP 前必须先建立连接,而建立连接是通过三次握手来进行的。三次握手的过程如下图::


四次挥手
TCP 断开连接是通过四次挥手方式。双方都可以主动断开连接,断开连接后主机中的「资源」将被释放,四次挥手的过程如下图:


TCP流量控制,拥塞控制
重点
- TCP 提供一种机制可以让「发送方」根据「接收方」的实际接收能力控制发送的数据量,这就是所谓的流量控制。
- 当网络发送拥塞时,TCP 会自我牺牲,降低发送的数据量。于是,就有了拥塞控制,目的就是避免「发送方」的数据填满整个网络。
详细回答
![]()
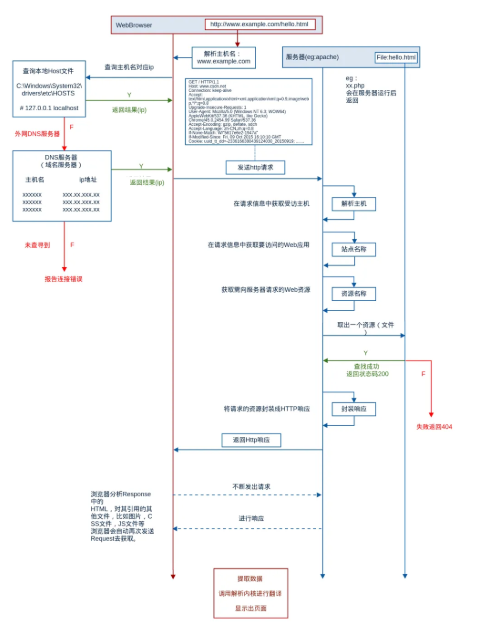
访问一个网站流程,从HTTP方面

知道ip和port就可以生成tcp连接吗?连接建立的具体流程

select、poll、epoll区别
详细概念https://cloud.tencent.com/developer/article/2164266
重点回答





零拷贝



浙公网安备 33010602011771号