QINQ
QinQ(802.1Q-in-802.1Q)是一种在以太网帧中嵌套VLAN标签的技术。它允许在单个物理网络上传输多个逻辑VLAN,从而提高了网络的灵活性和可扩展性。
一、定义与工作原理
QinQ技术通过在以太网帧中封装两层802.1Q VLAN标签来实现VLAN的嵌套。外层标签(也称为服务提供商VLAN标签或S-Tag)通常由服务提供商设置,用于标识不同的服务提供商网络或客户网络。内层标签(也称为客户VLAN标签或C-Tag)由客户设置,用于在客户网络内部划分不同的VLAN。
当QinQ帧进入服务提供商网络时,服务提供商网络只处理外层标签,根据外层标签将帧路由到正确的客户网络。然后,客户网络处理内层标签,根据内层标签将帧路由到客户网络内的正确VLAN。
二、应用场景
QinQ技术广泛应用于以下场景:
服务提供商网络:服务提供商可以使用QinQ技术为不同的客户提供独立的VLAN空间,从而避免VLAN ID的冲突。
数据中心:在数据中心中,QinQ技术可以用于划分不同的租户网络,每个租户网络都有自己的VLAN空间。
校园网络:在校园网络中,QinQ技术可以用于划分不同的建筑物或部门网络,同时保持建筑物或部门内部的VLAN划分。
QinQ技术主要用于解决以下问题:
VLAN数量限制:标准的802.1Q VLAN标签只能表示4096个不同的VLAN。在一些大型网络中,这可能不足以满足需求。通过使用QinQ,可以在外部标签上表示一个“服务提供商VLAN”(S-VLAN),在内部标签上表示一个“客户VLAN”(C-VLAN),从而有效地扩展了VLAN的数量。
跨域VLAN管理:在服务提供商的网络中,不同的客户可能希望使用相同的VLAN ID。通过使用QinQ,可以为每个客户提供唯一的S-VLAN ID,同时允许他们在自己的网络中使用任何C-VLAN ID,而不会与其他客户冲突。
流量隔离和优先级:QinQ还可以用于在服务提供商的网络中实现不同客户流量之间的隔离,并为每个客户的流量设置不同的优先级。这有助于确保服务提供商能够为客户提供高质量的服务。
简化网络管理:通过QinQ,服务提供商可以更容易地管理其网络中的不同客户。他们可以使用外部标签来识别不同的客户,并使用内部标签来管理客户内部的VLAN结构。这使得网络管理更加简单和高效。
实现MPLS VPN:QinQ技术也可以与MPLS(多协议标签交换)技术结合使用,以实现MPLS VPN。在这种配置中,QinQ标签用于在MPLS网络的边缘设备上识别不同的VPN流量,并将其封装在MPLS标签中传输到目的地。
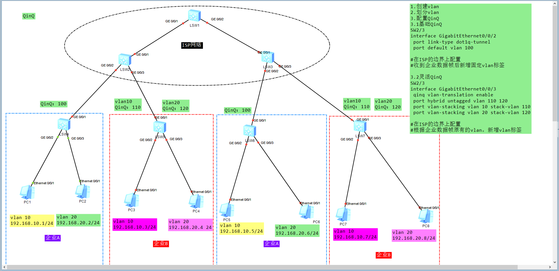
三、实验:

1、基本QINQ实验:
企业A之间使用基本QINQ,使用vlan100为外层,vlan10 20 为内层
ISP网络内部只需要创建vlan100,且放行100即可。企业A网络内部只需要创建vlan10 20,且上联放行10 20即可,其他划分vlan和放行vlan正常配置即可
企业A边缘设备SW4 SW6配置
`interface GigabitEthernet0/0/1
port link-type trunk
port trunk allow-pass vlan 10 20
interface GigabitEthernet0/0/2
port link-type access
port default vlan 10
interface GigabitEthernet0/0/3
port link-type access
port default vlan 20`
SW2/SW3,设置2口传过来的数据套上vlan100的tag转发

基本QINQ结果验证:

2、灵活QINQ实验:
企业B之间使用灵活QINQ,来区分不同的业务流,企业内部vlan10对接运营商vlan110,企业内部vlan20对接运营商vlan120
ISP网络内部只需要创建vlan110 120,且放行vlan即可。企业B网络内部只需要创建vlan10 20,且上联放行10 20即可,其他划分vlan和放行vlan正常配置即可
企业B边缘设备SW5 SW7配置
`interface GigabitEthernet0/0/1
port link-type trunk
port trunk allow-pass vlan 10 20
interface GigabitEthernet0/0/2
port link-type access
port default vlan 10
interface GigabitEthernet0/0/3
port link-type access
port default vlan 20`
SW2/SW3,设置3口传过来的数据套上vlan110 120的tag转发

灵活QINQ结果验证:

