IntelliJ IDEA 2017-初学者搭建简单MAVEN的SpringMVC项目
一、我使用的工具是IntelliJ IDEA 2017 +Tomcat8+JDK8
二、
1.首先创建maven的web项目

下一步

下一步

点击【Finish】
在pom.xml添加所依赖的包。
1 <?xml version="1.0" encoding="UTF-8"?> 2 <project xmlns="http://maven.apache.org/POM/4.0.0" 3 xmlns:xsi="http://www.w3.org/2001/XMLSchema-instance" 4 xsi:schemaLocation="http://maven.apache.org/POM/4.0.0 http://maven.apache.org/xsd/maven-4.0.0.xsd"> 5 <modelVersion>4.0.0</modelVersion> 6 7 <groupId>groupId</groupId> 8 <artifactId>LearnSpringMvc</artifactId> 9 <version>1.0-SNAPSHOT</version> 10 11 <!-- 打包方法 --> 12 <packaging>war</packaging> 13 14 <dependencies> 15 <dependency> 16 <groupId>org.springframework</groupId> 17 <artifactId>spring-core</artifactId> 18 <version>4.2.6.RELEASE</version> 19 </dependency> 20 <dependency> 21 <groupId>org.springframework</groupId> 22 <artifactId>spring-beans</artifactId> 23 <version>4.2.6.RELEASE</version> 24 </dependency> 25 <dependency> 26 <groupId>org.springframework</groupId> 27 <artifactId>spring-aspects</artifactId> 28 <version>4.2.6.RELEASE</version> 29 </dependency> 30 <dependency> 31 <groupId>org.springframework</groupId> 32 <artifactId>spring-webmvc</artifactId> 33 <version>4.2.6.RELEASE</version> 34 </dependency> 35 <dependency> 36 <groupId>org.springframework</groupId> 37 <artifactId>spring-context</artifactId> 38 <version>4.2.6.RELEASE</version> 39 </dependency> 40 </dependencies> 41 </project>
如果后期还需要添加项目所需要的包,以这种格式添加即可:
35 <dependency> 36 <groupId>org.springframework</groupId> 37 <artifactId>spring-context</artifactId> 38 <version>4.2.6.RELEASE</version> 39 </dependency>
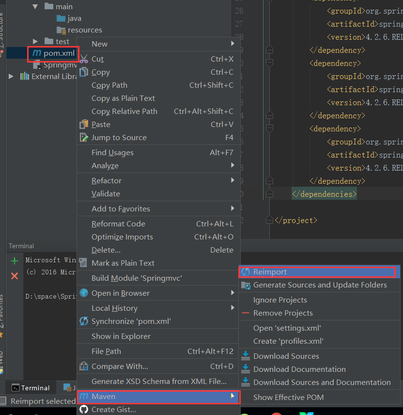
添加好之后,在项目的pom.xml文件右击导入jar包,操作如下图:

2、如果你的idea工具配置 本地的 tomcat




上图中如果没有红色方框里的web和spring,点击上面的【+】可以添加上去。


添加好之后,
在web.xml 添加dispatcher前置控制器
1 <!DOCTYPE web-app PUBLIC 2 "-//Sun Microsystems, Inc.//DTD Web Application 2.3//EN" 3 "http://java.sun.com/dtd/web-app_2_3.dtd" > 4 5 <web-app> 6 <servlet> 7 <servlet-name>MySpringMVC</servlet-name> 8 <servlet-class>org.springframework.web.servlet.DispatcherServlet</servlet-class> 9 <init-param> 10 <param-name>contextConfigLocation</param-name> 11 <param-value>classpath:mvc-dispatcher-servlet.xml</param-value> 12 </init-param> 13 <load-on-startup>1</load-on-startup> 14 </servlet> 15 <servlet-mapping> 16 <servlet-name>MySpringMVC</servlet-name> 17 <url-pattern>/</url-pattern> 18 </servlet-mapping> 19 </web-app>
注意:<url-pattern>/</url-pattern>这里的不要写成<url-pattern>/*</url-pattern>
mvc-dispatcher-servlet.xml代码如下:
1 <?xml version="1.0" encoding="UTF-8"?> 2 <beans xmlns="http://www.springframework.org/schema/beans" 3 xmlns:xsi="http://www.w3.org/2001/XMLSchema-instance" 4 xmlns:context="http://www.springframework.org/schema/context" 5 xsi:schemaLocation="http://www.springframework.org/schema/beans http://www.springframework.org/schema/beans/spring-beans.xsd http://www.springframework.org/schema/context http://www.springframework.org/schema/context/spring-context.xsd"> 6 7 <context:component-scan base-package="com.controller"/> 8 </beans>

创建java文件夹,并且在java文件夹夹下创建com.controller包。
1 package com.controller; 2 import org.springframework.stereotype.Controller; 3 import org.springframework.web.bind.annotation.RequestMapping; 4 import org.springframework.web.bind.annotation.ResponseBody; 5 import org.springframework.web.bind.annotation.RequestMethod; 6 7 @Controller 8 @RequestMapping(value = "/main") 9 public class MainController { 10 @RequestMapping(method = RequestMethod.GET) 11 @ResponseBody 12 public String welcome(){ 13 return "test Web"; 14 } 15 }

最后添加上图。启动tomcat成功之后就可以访问。


本人第一次总结,如有疑问请在下面留言,仅供参考。

浙公网安备 33010602011771号