VMware云平台——vCenter(VCSA 6.7)部署
介绍
vCenter Server Appliance(VCSA)是 VMware 提供的一个基于 Linux 的虚拟设备,用于集中管理 VMware vSphere 环境中的虚拟化资源。它将 vCenter Server 和 Platform Services Controller(PSC)集成到一个单一的服务中,简化了部署和管理,取代了传统的 Windows 版本的 vCenter Server。VCSA 通过虚拟机(OVA 文件)进行部署,完全基于 Linux 系统,使得管理更加高效、轻量。
自 vSphere 6.7 起,VMware 强烈推荐将 vCenter Server 和 Platform Services Controller 部署为嵌入式架构,直接安装在 ESXi 主机上,而不再推荐外部独立部署 PSC。
优点
-
简化部署和管理
- VCSA 采用嵌入式 PSC,减少了单独部署和管理外部 PSC 的需求,从而简化了部署过程。
- 无需安装 Windows 操作系统,直接使用 Linux 环境,减少了管理复杂性。
- VCSA 提供了 vSphere Appliance Management Interface (VAMI),通过这个管理界面,管理员可以方便地进行系统配置、监控和更新管理。
-
高可用性
- VCSA 支持通过 vCenter HA(高可用性)配置提供高可用性,确保在主机或应用故障时,虚拟化环境能够继续运行,提供冗余支持。
-
优化性能
- VCSA 在性能上得到了优化,能够支持大规模的虚拟化环境,处理更多的主机和虚拟机。内存和 CPU 资源要求较高,但也提供了更强大的处理能力,适用于大规模的虚拟化管理。
-
集成性强
- 集成了 vSphere Web Client 和 vSphere Client,支持通过浏览器进行操作,用户可以方便地通过 Web 界面管理虚拟化基础设施。
- 同时,VCSA 还支持 REST API,能够实现自动化任务和与其他工具的集成。
-
减少许可和维护成本
- 由于不再需要 Windows 服务器许可证,VCSA 减少了软件许可和维护成本。
- 也减少了操作系统的安全漏洞和维护工作,进一步提高了环境的稳定性和安全性。
-
备份和恢复支持
- VCSA 提供了内置的备份和恢复功能,确保 vCenter 数据能够定期备份,并能在出现故障时迅速恢复。
缺点
-
迁移难度
- 对于现有的 vSphere 环境,尤其是使用外部 PSC 的环境,迁移到 VCSA 可能会遇到一定的挑战,需要通过 VMware 提供的 vCenter Server Migration Tool 来简化迁移过程,但这仍然可能需要一些配置调整和兼容性检查。
-
硬件要求较高
- 相比于传统的 vCenter Server for Windows,VCSA 对硬件资源(尤其是内存和 CPU)的要求较高。需要为 VCSA 提供足够的资源,尤其是在大规模部署时。
-
不支持 Windows 环境的某些功能
- 由于 VCSA 基于 Linux 系统,某些只能在 Windows 上运行的插件或功能(例如一些旧版的自定义脚本、第三方插件)可能无法在 VCSA 上运行。
-
升级过程可能复杂
- 从较老的版本迁移到 VCSA 可能需要进行一定的配置调整和验证,升级过程中可能涉及配置迁移和兼容性检查。
安装步骤
步骤 1: 准备工作
- 下载 vCenter Server Appliance(VCSA)的 ISO 文件。本次使用VCSA 6.7。
- 准备一个可用的 ESXi 主机或虚拟机,确保它符合最低硬件要求,并且可以连接到管理网络。本次使用ESXI安装当中的虚拟机。
- 装备一台可以访问ESXI主机的Windows电脑。
- 本次vCenter地址为192.168.60.4。DNS和NTP使用192.168.60.10。DNS和NTP的配置可以参照之前的NTP和DNS文章。
步骤 2: 安装VCSA
前半部分安装
- 挂载ISO镜像到PC机上

- 进入到
vcsa-ui-installer\win32文件夹下

- 双击运行
installer.exe

- 选择安装

- 选择下一步,进行前半部分安装

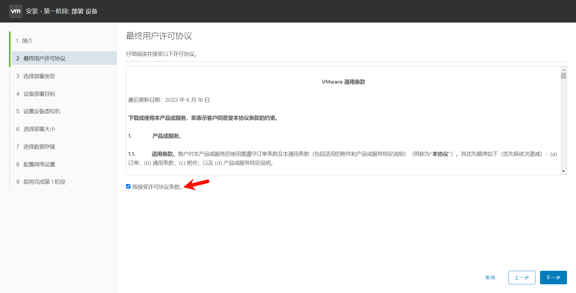
- 同意许可条款

- 选择嵌入式安装,这样即可安装到ESXI主机上

- 输入ESXI主机的IP地址、用户名、密码

- 接受sha1证书

- 配置虚拟机名称和root密码(此次使用默认名称)

- 根据需求选择类型和存储大小(本次实验选择默认微型)

- 选择安装的存储(根据需求选择是否使用精简磁盘)

- 配置Vcenter虚拟机IP地址(如果提前配置了DNS服务器,那么就会自动通过DNS服务器反向查询FQDN并配置)

- 查看整体配置,确认无误点击完成开始前半部分配置

- 完成前半部分安装

后半部分安装
此部分可以网页安装也可以pc机继续安装
由于部分原因前面步骤进行了重做所以Vcenter主机IP地址变为192.168.60.4
以下步骤全是实机操作,而非前面的虚拟机
- 点击继续

- 配置ntp服务,打开ssh(可能提示无法保持ntp配置,所以此次选择ESXI主机同步)
补充:后面发现下面命令被注释掉了,取消注释即可正常同步,NTP服务器防火墙全部放通可能不用取消注释
restrict 192.168.60.0 mask 255.255.255.0 nomodify notrap

3. 配置SSO

4. 根据需求选择是否加入体验提升计划

5. 确认配置(此处主机名会通过dns自己配置,ntp服务器在安装完后单独配置)

6. 点击完成进行安装

7. 安装完成

网页安装区别:
- 需要输入用户名密码

- 会显示详细配置,可以再次修改DNS之类的配置

步骤 3: 配置 VCSA
- 部署完成后通过浏览器访问其 IP 地址。
无法访问的检查pc是否和Vcenter使用同一DNS,不是的话在hosts加入IP地址 域名.com

- 输入前面配置的用户名密码登录


- 点击管理许可证,输入vsphere许可证和esxi主机许可证


- 点击资产,分配许可证

- 新开一个网页,访问 IP地址:5480 进入Vcenter后台,输入之前设置的账号密码登录

- 选择时间根据需求选择时区和时间同步

- 输入配置好的ntp服务器IP地址,若是dns配置了ntp服务器域名则可以使用域名
(前面因为ntp同步失败,在解决ntp访问后可在此重新配置)

- 点击访问,此处可以重新配置SSH

步骤 4: 配置集群
- 进入vsphere右键域,选择新建数据中心

- 右键数据中心选择添加主机

- 输入esxi主机IP地址

- 输入esxi主机用户名密码

- 同意证书

- 下一步,此处会显示esxi主机初步情况,包括上面有的虚拟机

- 分配许可证,选择之前配置的ESXI主机证书

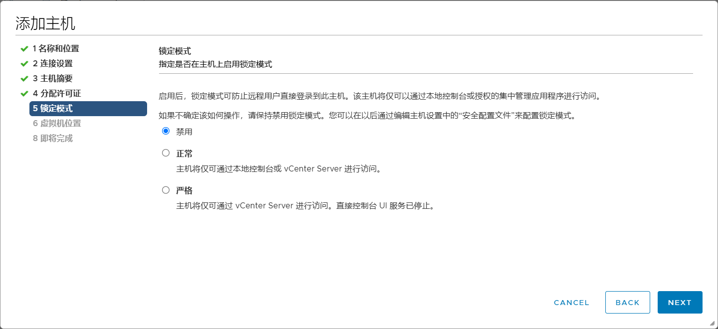
- 根据需求选择是否启用锁定模式

- 选择要添加到哪里

- 确认配置无误后添加主机

- 完成添加主机

- 点击主机,此处可以重新配置主机设置,不用进入主机后台

总结
此时你就完成了VCSA的安装和初步的主机添加配置。

浙公网安备 33010602011771号