游戏过关
---恢复内容开始---
emm。。。打开看着挺有意思的所以一顿操作,就出来了

zsctf{T9is_tOpic_1s_v5ry_int7resting_b6t_others_are_n0t}
但是作为后来想了想学习逆向的这样是不是有点太无聊了,所以还是想想别的办法,首先用ida打开看一下

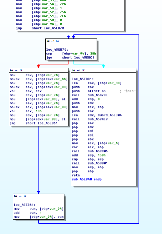
搜索字符串flag,结果就出现了这个,交叉引用看一下

发现是一个循环,仔细看一下汇编发现其实是两个数组按位异或然后再和13h异或就是flag,代码有时间加上
---恢复内容开始---
emm。。。打开看着挺有意思的所以一顿操作,就出来了

zsctf{T9is_tOpic_1s_v5ry_int7resting_b6t_others_are_n0t}
但是作为后来想了想学习逆向的这样是不是有点太无聊了,所以还是想想别的办法,首先用ida打开看一下

搜索字符串flag,结果就出现了这个,交叉引用看一下

发现是一个循环,仔细看一下汇编发现其实是两个数组按位异或然后再和13h异或就是flag,代码有时间加上