会员
众包
新闻
博问
闪存
赞助商
HarmonyOS
Chat2DB
所有博客
当前博客
我的博客
我的园子
账号设置
会员中心
简洁模式
...
退出登录
注册
登录
练习中
博客园
首页
新随笔
联系
订阅
管理
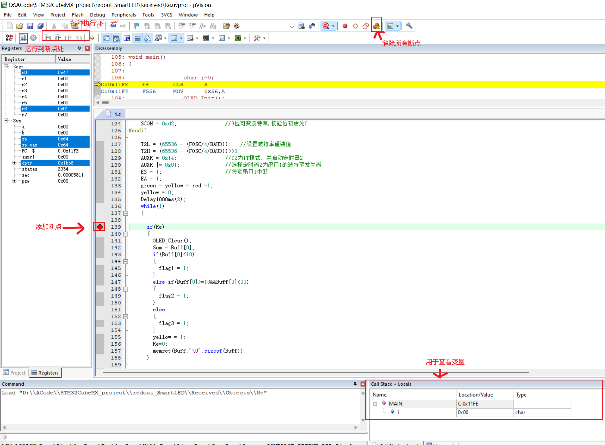
keil的deubg的使用
在取消debug之前需要将断点消除,其实不消除也没啥关系
posted @
2022-04-20 22:46
TheRemember
阅读(
33
) 评论(
0
)
收藏
举报
刷新页面
返回顶部
公告