Spring基础及IOC控制反转
初识 Spring
Spring优势
- 方便解耦,简化开发
Spring就是一个容器,可以将所有对象创建和关系维护交给 Spring 管理
什么是耦合度?对象之间的关系,通常说当一个模块(对象)更改时也需要更改其他模块(对象),这就昰耦合,耦合度过高会使代码的维护成本增加。要尽量解耦。 - AOP 编程的支持
Spring 提供面向切面编程,方便实现程序进行权限拦截,运行监控等功能。 - 声明式事务的支持
通过配置完成事务的管理,无需手动编程。 - 方便测试,降低 JavaEE API 的使用
Spring 对 Junit4 支持,可以使用注解测试。 - 方便集成各种优秀框架
不排除各种优秀的开源框架,内提供了对各种优秀框架的直接支持。
Spring 体系结构

IOC 控制反转
初识oc
控制反转(Inverse Of Control)不是什么技术,而是一种设计思想。它的目的是指导我们设计出更加松耦合的程序。
控制:在 Java 中指的是对象的控制权限(创建、销毁)
反转:指的是对象控制权由原来由开发者在类中手动控制反转到由 Spring 容器控制

举个栗子
- 传统方式
之前我们需要一个 userDao 实例,需要开发者自己手动创建 new UserDao(); - IOC 方式
现在我们需要一个 userDao实例,直接从 Spring 的 IOC 容器获得,对象的创建权交给了 Spring 控制。
Spring快速入门
介绍
需求:借助 Spring的 IOC 实现 service 层与 dao 层代码解耦合。
步骤分析
- 创建 java 项目,导入 spring开发基本坐标
- 编写Dao 接口和实现类
- 创建 spring 核心配置文件
- 在 spring 配置文件中配置 UserDaoImpl
- 使用 spring 相关 API 获得 Bean 实例
实现
- 创建 java 项目,导入 Spring 开发依赖坐标
<dependency>
<groupId>org.springframework</groupId>
<artifactId>spring-context</artifactId>
<version>5.3.10</version>
</dependency>
<dependency>
<groupId>junit</groupId>
<artifactId>junit</artifactId>
<version>4.13.2</version>
<scope>test</scope>
</dependency>
- 编写 Dao 接口及实现类
- 接口
package com.orginly.dao;
public interface IUserDao {
public void save();
}
- 实现类
package com.orginly.dao.impl;
import com.orginly.dao.IUserDao;
public class UserDaoImpl implements IUserDao {
@Override
public void save() {
System.out.println("dao 被调用...");
}
}
- 配置 Spring 核心配置文件
一般命名为applicationContext.xml
beans 约束文件地址:https://docs.spring.io/spring-framework/docs/current/reference/html/core.html#xsd-schemas-beans
<?xml version="1.0" encoding="UTF-8"?>
<beans xmlns="http://www.springframework.org/schema/beans"
xmlns:xsi="http://www.w3.org/2001/XMLSchema-instance"
xsi:schemaLocation="http://www.springframework.org/schema/beans https://www.springframework.org/schema/beans/spring-beans.xsd">
<!-- 配置 UserDaoImpl
id:唯一标识
class:类全路径
-->
<bean id="userDao" class="com.orginly.dao.impl.UserDaoImpl" />
</beans>
- 使用 Spring 相关 api 获取 Bean 实例
@Test
public void test() {
// 获取到 spring 上下文对象,借助上下文对象可以获取到 IOC 容器中的 bean 对象
ApplicationContext applicationContext = new ClassPathXmlApplicationContext("applicationContext.xml");
// 使用上下文对象从容器中获取到 bean 对象
IUserDao userDao = (IUserDao) applicationContext.getBean("userDao");
userDao.save();
}
Spring 常用 Api
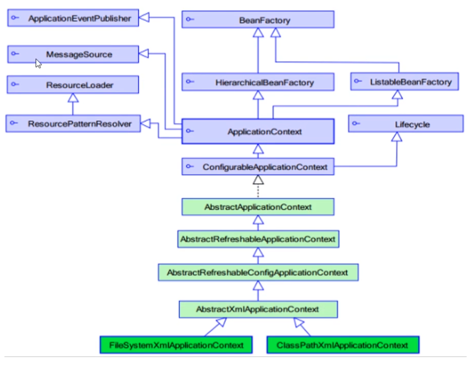
API 继承体系介绍
Spring 的 API 体系异常庞大,我们现在只关注两个 BeanFactory 和 ApplicationContext

ApplicationContext
1. ClassPathXmlApplicationContext
它是从类的根路径下加载配置文件推荐使用这种。
2. FileSystemXmlApplicationContext
它是从磁盘路径上加载配置文件,配置文件可以在磁盘的任意位置。
3. AnnotationConfigApplicationContext
当使用注解配置容器对象时,需要使用此类来创建 spring容器。它用来读取注解。
// 获取到 spring 上下文对象,借助上下文对象可以获取到 IOC 容器中的 bean 对象
ApplicationContext applicationContext = new ClassPathXmlApplicationContext("applicationContext.xml");
常用方法
| 方法声明 | 说明 |
|---|---|
| Object getBean (String name) | 根据Bean的id从容器中获得Bean实例,返回是 Object,需要强转。 |
| < T > T getBean(Class< T > requiredType) | 根据类型从容器中匹配Bean实例,当容器中相同类型的Bean有多个时,则此方法会报错。 |
| < T >T getBean(String name, Class< T > requiredType) | 根据Bean的id和类型获得Bean实例,解决容器中相同类型Bean有多个情况。 |
Spring Bean 配置文件
Bean 标签基本配置
<bean id="" class="" />
用于配置对象交由 Spring 来创建。
基本属性:
id:Bean实例在 Spring容器中的唯一标识
c1ass:Bean的全限定
默认情况下它调用的是类中的无参构造函数,如果没有无参构造函数则不能创建成功。
Bean 标签范围配置
<bean id="" class="" scope="" />
scope 属性指对象的作用范围,取值如下:
| 取值范围 | 说明 |
|---|---|
| singleton | 默认值,单例的 |
| prototype | 多例的 |
| request | WEB项目中, Spring创建一个Bean的对象,将对象存入到 request 域中 |
| session | WEB项目中, Spring创建一个Bean的对象,将对象存入到 session域中 |
| global session | WEB项目中,应用在 Portlet 环境,如果没有 Portlet 环境那么globalSession相当于 session |
-
当 scope的取值为 singleton 时
Bean 的实例化个数:1 个
Bean 的实例化时机:当 Spring 核心文件被加载时,实例化配置的 Bean 实例。
Bean 的生命周期:
对象创建:当应用加载,创建容器时,对象就被创建
对象运行:只要容器在,对象一直活看
对象销毀:当应用卸戟,销毁容器时,对象就被销毀了 -
当 scope 的取值为 prototype
Bean 的实例化个数:多个
Bean 的实例化时机:当调用 getBean() 方法时实例化 Bean
Bean 的生命周期:
对象创建:当使用对象时,创建新的对象实例
对象运行:只要对象在使用中,就一直活着
对象销毀:当对象长时间不用时,被Java的垃圾回收器回收了
Bean 生命周期配置
<bean id="" class="" scope="" init-method="" destroy-method="" />
init-method:指定类中的初始化方法名称
destroy-method:指定类中销方法名称
Bean 实例化三种方式
- 无参构造方法实例化
- 工厂静态方法实例化
- 工厂普通方法实例化
无参构造方法实例化
它会根据默认无参构造方法来创建类对象,如果 bean 中没有默认无参构造函数,将会创建失败。
<bean id="userDao" class="com.orginly.UserDaoImp1"/>
工厂静态方法实例化
应用场景
依赖的 jar 包中有个 A 类,A 类中有个静态方法m1,m1方法的返回值是一个 B 对象。如果我们频繁使用 B 对象,此时我们可以将 B 对象的创建交给 spring 的 IOC 容器,以后我们在使用 B 对象时,无需调用 A 类中的 m1 方法,直接从 IOC 容器获得。
public class StaticFactoryBean {
public static IUserDao createUserDao() {
return new UserDaoImpl();
}
}
<bean id="userDao" class="com.orginly.factory.StaticFactoryBean" factory-method="createUserDao"/>
工厂普通方法实例化
应用场景
依赖的jar包中有个 A 类,A 类中有个普通方法 m1,m1 方法的返回值是一个B对象。如果我们频繁使用B对象,此时我们可以将B对象的创建权交给 spring 的 IOC 容器,以后我们在使用 B 对象时,无需调用 A 类中的 m1 方法,直接从 IOC 容器获得。
public class DynamicFactoryBean {
public IUserDao createUserDao() {
return new UserDaoImpl();
}
}
<!-- 工厂普通方法实例化 -->
<bean id="dynamicFactoryBean" class="com.orginly.factory.DynamicFactoryBean" />
<bean id="userDao" factory-bean="dynamicFactoryBean" factory-method="createUserDao"/>
Bean 依赖注入概述
依赖注入 Dl( Dependency Injection):它是 Spring 框架核心 IOC 的具体实现。
在编写程序时,通过控制反转,把对象的创建交给了 Spring,但是代码中不可能出现没有依赖的情况。IOC 解耦只是降低他们的依赖关系,但不会消除。例如业务层仍会调用持久层的方法。
那这种业务层和持久层的依赖关系,在使用 Sping 之后,就让 Spring 来维护了。简单的说,就是通过框架把持久层对象传入业务层,而不用我们自己去获取。
Bean 依赖注入方式
构造方法
service实现类
public class UserServiceImpl implements IUserService {
// 存储注入对象
private IUserDao userDao;
/**
* 有参构造用于有参构造依赖注入
* @param userDao
*/
public UserServiceImpl(IUserDao userDao) {
this.userDao = userDao;
}
@Override
public void save() {
userDao.save();
}
}
<bean id="userDao" class="com.orginly.dao.impl.UserDaoImpl"/>
<!-- 配置 userService -->
<bean id="userService" class="com.orginly.service.impl.UserServiceImpl">
<!-- 有参构造完成依赖注入
index:参数的位置
type:类型
ref:对应的bean标签
-->
<!-- <constructor-arg index="0" type="com.orginly.dao.IUserDao" ref="userDao"/>-->
<!-- 简化写法
name:构造方法的参数名称
ref:对应的bean标签
-->
<constructor-arg name="userDao" ref="userDao"/>
</bean>
Setter 方法完成注入
实现类
public class UserServiceImpl implements IUserService {
// 存储注入对象
private IUserDao userDao;
public void setUserDao(IUserDao userDao) {
this.userDao = userDao;
}
@Override
public void save() {
userDao.save();
}
}
<bean id="userDao" class="com.orginly.dao.impl.UserDaoImpl"/>
<!-- 配置 userService -->
<bean id="userService" class="com.orginly.service.impl.UserServiceImpl">
<!-- setter 完成方法注入-->
<property name="userDao" ref="userDao"/>
</bean>
Bean 依赖注入的数据类型
依赖注入普通数据类型
上面操作,都是注入 Bean 对象,除了对象的可以注入,普通数据类型和集合都可以在容器中进行注入。
注入数据的三种数据类型
-
普通数据类型
-
引用数据类型
-
集合数据类型
其中引用数据类型,此处就不再述了,之前的操作都是对 UserDao 对象的引用进行注入的。下面将以 Setter 方法注入为例,演示普通数据类型和集合数据类型的注入。
实现类
public class UserServiceImpl implements IUserService {
private String name;
private int age;
@Override
public void save() {
userDao.save();
System.out.printf("name = %s,age = %d\n",name,age);
}
public void setName(String name) {
this.name = name;
}
public void setAge(int age) {
this.age = age;
}
}
<!-- 配置 userService -->
<bean id="userService" class="com.orginly.service.impl.UserServiceImpl">
<!-- setter 完成方法注入-->
<!-- ref:用于注入引用类型,value:用于注入普通数据类型 -->
<property name="name" value="feng"/>
<property name="age" value="18"/>
</bean>
依赖注入集合数据类型
- List 集合
<bean id="userService" class="com.orginly.service.impl.UserServiceImpl">
<!-- 进行 List 集合进行依赖注入 -->
<property name="list">
<list value-type="java.lang.String">
<value>feng</value>
<value>li</value>
<!-- 可以用 ref 进行对象的引用 -->
</list>
</property>
</bean>
- Set 集合
<bean id="userService" class="com.orginly.service.impl.UserServiceImpl">
<!-- 进行 Set 集合进行依赖注入 -->
<property name="map">
<set>
<value>feng</value>
<value>li</value>
</set>
</property>
</bean
- Array 集合
<bean id="userService" class="com.orginly.service.impl.UserServiceImpl">
<!-- 进行 Set 集合进行依赖注入 -->
<property name="arr">
<array>
<value>feng</value>
<value>li</value>
</array>
</property>
</bean>
- Map 集合
<bean id="userService" class="com.orginly.service.impl.UserServiceImpl">
<!-- 进行 Set 集合进行依赖注入 -->
<property name="map">
<map>
<entry key="feng" value="18" />
<entry key="li" value="18" />
</map>
</property>
</bean>
- Properties 配置注入
public class UserServiceImpl implements IUserService {
private Properties properties;
public void setProperties(Properties properties) {
this.properties = properties;
}
@Override
public void save() {
System.out.println(properties.toString());
}
}
<bean id="userService" class="com.orginly.service.impl.UserServiceImpl">
<property name="properties">
<props>
<prop key="k1">v1</prop>
<prop key="k2">v2</prop>
</props>
</property>
</bean>
spring 配置文件模块化
实际开发中, Spring 的配置内容非常多,这就导致 Spring 配置很繁杂且体积很大,所以,可以将部分配置拆解到其他配置文件中,也就是所调的配置文件模块化。
- 并列的多个配置文件
Applicationcontext act = new ClassPathXml Applicationcontext("beans1.xml","beans2.xml","...")
- 主从配置文件
PS:开发环境中如果配置后运行找不到文件,那么需要重新 IDEA 让编辑器重新编译
<import resource="classpath:applicationContext-dao.xml"/>
<import resource="classpath:applicationContext-service.xml"/>
<import resource="classpath:applicationContext-user.xml"/>
注意
- 同一个 XML 中不能出现相同名称的 bean 如果出现会报错
- 多个 XML 如果出现相同名称的 bean,不会报错,但是后加载的会盖前加载的 bean
Spring 注解开发
Spring 是轻代码而重配置的框架,配置比较繁重,影响开发效率,所以注解开发是一种趋势,注解代替xm配置文件可以简化配置,提高开发效率。
Spring 常用注解
Spring常用注解主要是替代<bean>的配置
| 注解 | 说明 |
|---|---|
| @Component | 使用在类上用于实例化Bean |
| @Controller | 使用在Web层类上用于实例化Bean |
| @Service | 使用在 service 层类上用于实例化Bean |
| @Repository | 使用在 dao 层类上用于实例化Bean |
| @Autowired | 使用在字段上用于根据类型依赖注入 |
| @Qualifier | 结合@Autowired 一起使用根据名称进行依赖注入 |
| @Resource | 相当于@Autowired + @Qualifier,按照名称进行注入 |
| @value | 注入普通属性 |
| @Scope | 标注Bean的作用范围 |
| @PostConstruct | 使用在方法上标注该方法是Bean的初始化方法 |
| @PreDestroy | 使用在方法上标注该方法是Bean的销毁方法 |
@Component @Controller @Service @Repository
相当于配置<bean>生成类实例对象到 IOC容器中@Autowired @Qualifier @Resource @value
相当与配置了<property>,进行依赖注入
PS:JDK11 以后完全移除了 javax 扩展导致不能使用 @resource 注解
如果要使用@resource 需要引入 Mevan 依赖
<dependency>
<groupId>javax.annotation</groupId>
<artifactId>javax.annotation-api</artifactId>
<version>1.3.2</version>
</dependency>
注意
使用注解进行开发时,需要在 applicationContext.xml 中配置组件扫描,作用是指定哪个包及其子包下的 Bean 需要进行扫描以便识别使用注解配置的类、字段和方法
<?xml version="1.0" encoding="UTF-8"?>
<beans xmlns="http://www.springframework.org/schema/beans"
xmlns:xsi="http://www.w3.org/2001/XMLSchema-instance"
xmlns:context="http://www.springframework.org/schema/context"
xsi:schemaLocation="http://www.springframework.org/schema/beans https://www.springframework.org/schema/beans/spring-beans.xsd http://www.springframework.org/schema/context https://www.springframework.org/schema/context/spring-context.xsd">
<!--注解的组件扫描-->
<context:component-scan base-package="com.orginly"/>
</beans>
Spring 新注解
使用上面的注解还不能全部替代 xml 配置文件,还需要使用注解替代的配置如下
- 非自定义的Bean的配置(如外部引入的Jar包):
<bean> - 加载 properties文件的配置:
<context:property-placeholder> - 组件扫描的配置:
<context:component-scan> - 引入其他文件:
<import>
| 注解 | 说明 |
| --------------- | ------------------------------------------------------------ |
| @Configuration | 用于指定当前类是一个 Spring 配置类,当创建容器时会从该类上加载注解 |
| @Bean | 使用在方法上,标注将该方法的返回值存储到 Spring 容器中 |
| @PropertySource | 加载 properties文件中的配置 |
| ComponentScan | 用于指定 Spring在初始化容器时要扫描的包 |
| @Import | 用于导入其他配置类 |

浙公网安备 33010602011771号