2018软件测试_Lab1
本次实验主要通过java实现三角形三边的辨别,同时通过Junit进行测试,通过EclEmma进行测试覆盖的查看,进而初步体会软件测试。
本次实验在java 8环境下

通过eclipse oxygen.2进行代码编写

运用Junit(4.12),Hamcrest(1.3),EclEmma进行实验,前两个在java build path中Add jars即可,第三个我的eclipse已经有了,或者help->install new software,将网址http://update.eclemma.org/输入下载即可
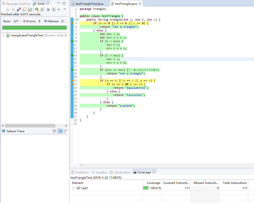
具体三角形判断代码如下:
package trangle; public class testTrangle { public String trangle(int a, int b, int c) { if (a <= 0 || b <= 0 || c <= 0) { return "not a trangle"; } else { int max = a; int min = b + c; if (b > max) { max = b; min = a + c; } if (c > max) { max = c; min = a + b; } if (min <= max) {// 最小两边之和不大于第三边 return "not a trangle"; } if (a == b || b == c || a == c) { if (a == b && b == c) { return "equilateral"; } else { return "isosceles"; } } else { return "scalene"; } } } }
具体测试代码如下:
package trangle; import static org.junit.Assert.*; import org.junit.Test; public class testTrangleTest { @Test public void test() { testTrangle t = new testTrangle(); assertEquals("not a trangle",t.trangle(0, 1, -1)); assertEquals("not a trangle",t.trangle(1, 2, 3)); assertEquals("not a trangle",t.trangle(1, 2, 3)); assertEquals("equilateral",t.trangle(3, 3, 3)); assertEquals("isosceles",t.trangle(2, 2, 3)); assertEquals("scalene",t.trangle(4, 2, 3)); } }
测试结果如下:

实验完成

浙公网安备 33010602011771号