jupyter notebook基本使用
一、Files页面
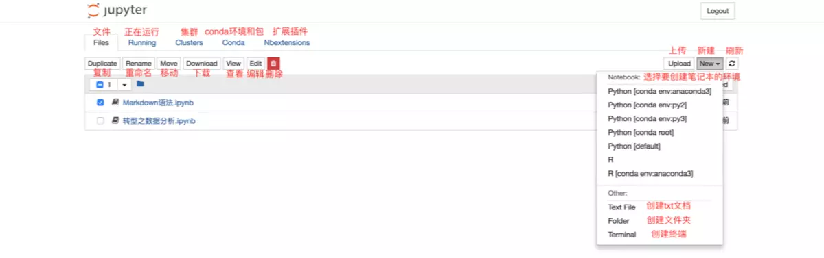
Files页面是用于管理和创建文件相关的类目。

notebook:

二、Running页面
主要展示的是当前正在运行当中的终端和“ipynb”格式的笔记本。若想要关闭已经打开的终端和“ipynb”格式的笔记本,仅仅关闭其页面是无法彻底退出程序的,需要在Running页面点击其对应的“Shutdown”。
三、conda页面
1、关联jupyter notebook和conda的环境和包
conda install nb_conda
执行上述命令能够将你conda创建的环境与Jupyter Notebook相关联,便于你在Jupyter Notebook的使用中,在不同的环境下创建笔记本进行工作。

自己创建环境:conda create --name <env_name>
四、其他
1、加载制定网页源代码:%load URL
2、加载本地python文件:%load python文件的绝对路径
3、直接运行python文件:%run python文件的绝对路径 / !python3 python文件的绝对路径
4、获取当前notebook所在位置:%pwd / !pwd
5、在单元格中运行shell命令:!+shell命令 ;例:!calc #打开计算器
6、隐藏笔记本输入单元格
1 from IPython.display import display 2 from IPython.display import HTML 3 import IPython.core.display as di # Example: di.display_html('<h3>%s:</h3>' % str, raw=True) 4 5 # 这行代码的作用是:当文档作为HTML格式输出时,将会默认隐藏输入单元格。 6 di.display_html('<script>jQuery(function() {if (jQuery("body.notebook_app").length == 0) { jQuery(".input_area").toggle(); jQuery(".prompt").toggle();}});</script>', raw=True) 7 8 # 这行代码将会添加“Toggle code”按钮来切换“隐藏/显示”输入单元格。 9 di.display_html('''<button onclick="jQuery('.input_area').toggle(); jQuery('.prompt').toggle();">Toggle code</button>''', raw=True)
在笔记本第一个单元格中输入以上代码,然后执行,即可在该文档中‘隐藏/显示’输入单元格功能
7、快捷键:
① 命令模式
| 快捷键 | 用途 |
|---|---|
| F | 查找和替换 |
| ↩ | 进入编辑模式 |
| ⌘⇧F | 打开命令选项板 |
| ⌘⇧P | 打开命令选项板 |
| P | 打开命令选项板 |
| ⇧↩ | 运行当前单元格并选中下一个单元格 |
| ⌃↩ | 运行选中单元格 |
| ⌥↩ | 运行当前单元格并且在下方插入单元格 |
| Y | 将单元格切换至code状态 |
| M | 将单元格切换至markdown状态 |
| R | 将单元格切换至raw状态 |
| 1 | 将单元格设定一级标题 |
| 2 | 将单元格设定二级标题 |
| 3 | 将单元格设定三级标题 |
| 4 | 将单元格设定四级标题 |
| 5 | 将单元格设定五级标题 |
| 6 | 将单元格设定六级标题 |
| ↑ | 选中上方单元格 |
| K | 选中上方单元格 |
| ↓ | 选中下方单元格 |
| J | 选中下方单元格 |
| ⇧K | 向上多选单元格 |
| ⇧↑ | 向上多选单元格 |
| ⇧J | 向下多选单元格 |
| ⇧↓ | 向下多选单元格 |
| A | 在上方插入单元格 |
| B | 在下方插入单元格 |
| X | 剪切选中单元格 |
| C | 复制选中单元格 |
| ⇧V | 粘贴到上方单元格 |
| V | 粘贴到下方单元格 |
| Z | 撤销删除 |
| D, D | 删除选中单元格 |
| ⇧M | 合并选中单元格,若直选中一个则与下一个单元格合并 |
| ⌘S | 保存 |
| S | 保存 |
| L | 转换行号 |
| O | 转换输出 |
| ⇧O | 转换滚动输出 |
| H | 显示快捷键帮助 |
| I, I | 中断Notebook内核 |
| O, O | 重启Notebook内核 |
| esc | 关闭页面 |
| Q | 关闭页面 |
| ⇧L | 转换所有单元格行号且设置持续有效 |
| ⇧␣ | 向上滚动 |
| ␣ | 向下滚动 |
② 编辑模式
| Mac快捷键 | Windows快捷键 | 用途 |
|---|---|---|
| ⇥ | ⇥ | 代码补全或缩进 |
| ⇧⇥ | ⇧⇥ | 提示 |
| ⌘] | ⌃] | 向后缩进 |
| ⌘[ | ⌃[ | 向前缩进 |
| ⌘A | ⌃A | 全选 |
| ⌘Z | ⌃Z | 撤销 |
| ⌘/ | 注释 | |
| ⌘D | 删除该行内容 | |
| ⌘U | 撤销 | |
| ⌘↑ | ⌃↑ | 光标跳转至单元格起始位置 |
| ⌘↓ | ⌃↓ | 光标跳转至单元格最终位置 |
| ⌥← | ⌃← | 光标位置左移一个单词 |
| ⌥→ | ⌃→ | 光标位置右移一个单词 |
| ⌥⌫ | ⌃⌫ | 删除前边一个单词 |
| ⌥⌦ | ⌃⌦ | 删除后边一个单词 |
| ⌘⇧Z | ⌃Y | 重做 |
| ⌘⇧U | ⌃⇧Z | 重做 |
| ⌘⌫ | ⌃⌫ | 删除该行光标左边内容 |
| ⌘⌦ | ⌃⌦ | 删除该行光标右边内容 |
| ⌃M | ⌃M | 进入命令模式 |
| esc | esc | 进入命令模式 |
| ⌘⇧F | 打开命令选项板 | |
| ⌘⇧P | 打开命令选项板 | |
| ⇧↩ | ⇧↩ | 运行当前单元格并选中下一个单元格 |
| ⌃↩ | ⌃↩ | 运行选中单元格 |
| ⌥↩ | ⌥↩ | 运行当前单元格并且在下方插入单元格 |
| ⌃⇧- | ⌃⇧- | 以光标所在位置分割单元格 |
| ⌘S | ⌃S | 保存 |
| ↓ | ↓ | 下移光标 |
| ↑ | ↑ | 上移光标 |
参考链接:https://www.jianshu.com/p/91365f343585
浙公网安备 33010602011771号