Sign签名和token口令
Sign签名生成与校验
大家先思考一个问题: 你在写开放的API接口时是如何保证数据的安全性的?
先来看看有哪些安全性问题在开放的api接口中,我们通过http Post或者Get方式请求服务器的时候,会面临着许多的安全性问题,例如:
-
请求来源(身份)是否合法? -
请求参数被篡改? -
请求的唯一性(不可复制)
解决方案:为了保证数据在通信时的安全性,我们可以采用参数签名的方式来进行相关验证。
案列分析
我们通过给某 [移动端(app)] 写 [后台接口(api)] 的案例进行分析:
客户端:以下简称app
后台接口:以下简称api
我们通过app查询产品列表这个操作来进行分析:
app中点击查询按钮》调用api进行查询》返回查询结果==>显示在app中
一、不进行验证的方式
api查询接口:
app调用:http://api.test.com/getproducts?参数1=value1.......
如上,这种方式简单粗暴,通过调用getproducts方法即可获取产品列表信息了,但是这样的方式会存在很严重的安全性问题,没有进行任何的验证,大家都可以通过这个方法获取到产品列表,导致产品信息泄露。
那么,如何验证调用者身份呢?如何防止参数被篡改呢?
二、MD5参数签名的方式
我们对api查询产品接口进行优化:
1.给app分配对应的key、secret
2.Sign签名,调用API 时需要对请求参数进行签名验证,签名方式如下:
a. 按照请求参数名称将所有请求参数按照字母先后顺序排序得到:keyvaluekeyvalue...keyvalue 字符串如:将arong=1,mrong=2,crong=3 排序为:arong=1, crong=3,mrong=2 然后将参数名和参数值进行拼接得到参数字符串:arong1crong3mrong2。
b. 将secret加在参数字符串的头部后进行MD5加密 ,加密后的字符串需大写。即得到签名Sign
新api接口代码:
app调用:http://api.test.com/getproducts?key=app_key&sign=BCC7C71CF93F9CDBDB88671B701D8A35&参数1=value1&参数2=value2.......
注:secret 仅作加密使用, 为了保证数据安全请不要在请求参数中使用。
如上,优化后的请求多了key和sign参数,这样请求的时候就需要合法的key和正确签名sign才可以获取产品数据。这样就解决了身份验证和防止参数篡改问题,如果请求参数被人拿走,没事,他们永远也拿不到secret,因为secret是不传递的。再也无法伪造合法的请求。
但是...这样就够了吗?细心的同学可能会发现,如果我获取了你完整的链接,一直使用你的key和sign和一样的参数不就可以正常获取数据了...-_-!是的,仅仅是如上的优化是不够的。。。。。。
请求的唯一性:
为了防止别人重复使用请求参数问题,我们需要保证请求的唯一性,就是对应请求只能使用一次,这样就算别人拿走了请求的完整链接也是无效的。
唯一性的实现:在如上的请求参数中,我们加入时间戳:timestamp(yyyyMMddHHmmss),同样,时间戳作为请求参数之一,也加入sign算法中进行加密。
新的api接口:
app调用:
http://api.test.com/getproducts?key=app_key&sign=BCC7C71CF93F9CDBDB88671B701D8A35×tamp=201603261407&参数1=value1&参数2=value2.......
如上,我们通过timestamp时间戳用来验证请求是否过期。这样就算被人拿走完整的请求链接也是无效的。
Sign签名安全性分析:
通过上面的案例,我们可以看出,安全的关键在于参与签名的secret,整个过程中secret是不参与通信的,所以只要保证secret不泄露,请求就不会被伪造。
总结
上述的Sign签名的方式能够在一定程度上防止信息被篡改和伪造,保障通信的安全,这里使用的是MD5进行加密,当然实际使用中大家可以根据实际需求进行自定义签名算法,比如:RSA,SHA等加密算法。
1:sign验证法:
这种验证方式,一般过程是:
第一:给你一个【私钥】[app_secret] 和[app_id]
第二:你要提交的所有数据都需要提供sign签名。
第三:sign签名的获取方式。
例如:给用户id为99的人增加100积分:
$app_id = 'Te001';
$secret = 'e10adc3949ba59abbe56e057f20f883e';
$url = 'http://127.0.0.1/test/apiDataCheck';
$post = array(
'user_id' => 99,
'point' => 100
);
function addSign($url, $data){
$str = '';
$data['app_id'] = $app_id;
ksort($data);
foreach($data as $k => $v){
$str .= $k.'='.$v.'&';
}
$str = substring($str, 0, -1);
$str = $url.'?'.$str.$secret;
$data['sign'] = md5($str);
return $data;
}
curl_post($url, addSign($post));
addSign 就是一个sign的获取方式:所有数据加上app_id,字段顺序排序,以get参数方式连接。然后url+?+get参数+私钥,进行md5加密获取sign签名。进而进行接口调用。
第四:服务器端验证数据合法性。
接口在操作数据之前,首先按照原本既定的sign生成方式,验证sign合法性,进而进行下一步操作。
sign生成的两种方式:
-
在前端直接用密钥生成sign,后端用相同的密钥验证。
-
前端先将需要请求的参数调用一个api接口,后端生成sign传给前端,前端再拿sign加参数区请求后端,后端再用之间api接口生成的sign验证。
2:token法:
token法的步骤大概是:
1:给你一个app_id和app_secret。
2:提供一个利用app_id和app_secret获取token的接口。
3:token的时效性设定。
4:获取token接口的使用次数限制。
1:获取token
$app_id = 'Token001';
$app_secret = 'e10adc3949ba59abbe56e057f20f883e';
$url = 'http://127.0.0.1/token/getToken?app_id='.$app_ip.'&app_secret='.$app_secret;
$token = curl_get($url);
// $token = array(
// 'token' => 'e10adc3949ba59abbe56e057f20f883e',
// 'expire' => '1444444400'
// );
session('token', $token['token']);
session('expire', $token['expire']);
2:接口调用
$url = 'http://127.0.0.1/token/getUserInfo';
$post['user_id'] = 1;
if(time() < session('expire')){
$post['user_id'] = 1;
$post['token'] = session('token');
}else{
步骤1:
}
$userInfo = curl_post($post);
5:服务器验证token:
Token原理以及应用
一、token的优势
1.无状态、可扩展
在客户端存储的Tokens是无状态的,并且能够被扩展。基于这种无状态和不存储Session信息,负载负载均衡器能够将用户信息从一个服 务 传到其他服务器上。
如果我们将已验证的用户的信息保存在Session中,则每次请求都需要用户向已验证的服务器发送验证信息(称为Session亲和性)。用户量大时,可能会造成 一些拥堵。但是不要着急。使用tokens之后这些问题都迎刃而解,因为tokens自己hold住了用户的验证信息。
2.安全性
请求中发送token而不再是发送cookie能够防止CSRF(跨站请求伪造)。即使在客户端使用cookie存储token,cookie也仅仅是一个存储机制而不是用于认证。不将信息存储在Session中,让我们少了对session操作。
token是有时效的,一段时间之后用户需要重新验证。我们也不一定需要等到token自动失效,token有撤回的操作,通过token revocataion可以使一个特定的token或是一组有相同认证的token无效。
3.可扩展性
Tokens能够创建与其它程序共享权限的程序。例如,能将一个随便的社交帐号和自己的大号(Fackbook或是Twitter)联系起来。当通过服务登录Twitter(我们将这个过程Buffer)时,我们可以将这些Buffer附到Twitter的数据流上(we are allowing Buffer to post to our Twitter stream)。
使用tokens时,可以提供可选的权限给第三方应用程序。当用户想让另一个应用程序访问它们的数据,我们可以通过建立自己的API,得出特殊权限的tokens。
4.多平台跨域
我们提前先来谈论一下CORS(跨域资源共享),对应用程序和服务进行扩展的时候,需要介入各种各种的设备和应用程序。
Having our API just serve data, we can also make the design choice to serve assets from a CDN. This eliminates the issues that CORS brings up after we set a quick header configuration for our application.
只要用户有一个通过了验证的token,数据和资源就能够在任何域上被请求到。
Access-Control-Allow-Origin: *
5.基于标准
创建token的时候,你可以设定一些选项。我们在后续的文章中会进行更加详尽的描述,但是标准的用法会在JSON Web Tokens体现。
最近的程序和文档是供给JSON Web Tokens的。它支持众多的语言。这意味在未来的使用中你可以真正的转换你的认证机制。
二、Token的原理

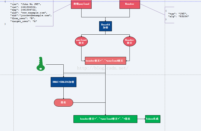
1.将荷载payload,以及Header信息进行Base64加密,形成密文payload密文,header密文。
2.将形成的密文用句号链接起来,用服务端秘钥进行HS256加密,生成签名.
3.将前面的两个密文后面用句号链接签名形成最终的token返回给服务端
注:
(1)用户请求时携带此token(分为三部分,header密文,payload密文,签名)到服务端,服务端解析第一部分(header密文),用Base64解密,可以知道用了什么算法进行签名,此处解析发现是HS256。
(2)服务端使用原来的秘钥与密文(header密文+"."+payload密文)同样进行HS256运算,然后用生成的签名与token携带的签名进行对比,若一致说明token合法,不一致说明原文被修改。
(3)判断是否过期,客户端通过用Base64解密第二部分(payload密文),可以知道荷载中授权时间,以及有效期。通过这个与当前时间对比发现token是否过期。
三,实现思路

1.用户登录校验,校验成功后就返回Token给客户端。
2.客户端收到数据后保存在客户端
3.客户端每次访问API是携带Token到服务器端。
4.服务器端采用filter过滤器校验。校验成功则返回请求数据,校验失败则返回错误码

浙公网安备 33010602011771号