PTA7、8、期末考试总结
PTA7、8、期末考试总结
写在前面:
此次的7、8两次PTA作业总体难度没有之前难,主要考察的是哈希表以及动态数组的运用,只要肯研究,肯学习就可以写的可以。
PTA总结:
输入多个学生的成绩信息,包括:学号、姓名、成绩。
学号是每个学生的唯一识别号,互不相同。
姓名可能会存在重复。
使用HashMap存储学生信息,并实现根据学号的检索功能
输入格式:
输入多个学生的成绩信息,每个学生的成绩信息格式:学号+英文空格+姓名+英文空格+成绩
以“end”为输入结束标志
end之后输入某个学号,执行程序输出该生的详细信息
输出格式:
输出查询到的学生信息格式:学号+英文空格+姓名+英文空格+成绩
如果没有查询到,则输出:"The student "+查询的学号+" does not exist"
输入样例1:
在这里给出一组输入。例如:
20201107 张少军 83
20201116 李四 78
20201118 郑觉先 80
end
20201116
输出样例1:
在这里给出相应的输出。例如:
20201116 李四 78
输入样例2:
在这里给出一组输入。例如:
20201107 张少军 83
20201116 李四 78
20201118 郑觉先 80
end
20202316
输出样例2:
在这里给出相应的输出。例如:The student 20202316 does not exist
附上源码:
//package pta7_1; import java.util.*; public class Main { public static void main(String[] args){ Scanner input = new Scanner(System.in); HashMap<String, String[]> student = new HashMap<String, String[]>();//必须要有两个元素,第一个为键,让学号为键值 while(input.hasNext()) {//判断是不是最后一行 String str = input.nextLine(); if (str.equals("end")){ break; } String[] arr = str.split(" ");//用空格分开字符串 String[] arr1 = {arr[1], arr[2]};//这两个分别为姓名和成绩,arr[0] 是学号。 student.put(arr[0], arr1);//学号作为键 } String id = input.nextLine(); if(student.containsKey((id))){ String[] arr2 =student.get(id); //System.out.println(id+" "+student.get(id)[0]+" "+student.get(id)[1]); System.out.println(id+" "+arr2[0]+" "+arr2[1]); } else{ System.out.println("The student"+" "+ id+" " +"does not exist"); } } }
总结:此题考察了哈希表的创建与运用,此题没有用到自己创建的类,属于是面向过程编程,不过这道题目确实面向过程比较方便。
分析:


输入多个学生的成绩信息,包括:学号、姓名、成绩。
学号是每个学生的唯一识别号,互不相同。
姓名可能会存在重复。
要求:使用HashMap存储学生信息。
输入格式:
输入多个学生的成绩信息,每个学生的成绩信息格式:学号+英文空格+姓名+英文空格+成绩
以“end”为输入结束标志
输出格式:
按学号从大到小的顺序输出所有学生信息,每个学生信息的输出格式:学号+英文空格+姓名+英文空格+成绩
输入样例:
在这里给出一组输入。例如:
20201124 张少军 83
20201136 李四 78
20201118 郑觉先 80
end
输出样例:
在这里给出相应的输出。例如:
20201136 李四 78
20201124 张少军 83
20201118 郑觉先 80
附上源码:
//package pta7_2; import java.util.*; public class Main { public static void main(String[] args){ Scanner input = new Scanner(System.in); HashMap<String, String[]> student = new HashMap<String, String[]>();//必须要有两个元素,第一个为键,让学号为键值 while(input.hasNext()) {//判断是不是最后一行 String str = input.nextLine(); if (str.equals("end")){ break; } String[] arr = str.split(" ");//用空格分开字符串 String[] arr1 = {arr[1], arr[2]};//这两个分别为姓名和成绩,arr[0] 是学号。 student.put(arr[0], arr1);//学号作为键 } //String id = input.nextLine(); List<String> keys = new ArrayList<>(student.keySet());//提取XUEHAO Collections.sort(keys,Collections.reverseOrder());//这行代码使用了 Collections 类的静态方法 sort() 对 keys 列表进行排序。sort() 方法默认按照自然顺序进行排序。但是,通过传入 Collections.reverseOrder() 作为比较器,可以实现逆序排序。 for(String key:keys){ System.out.println(key + " " +student.get(key)[0] + " " + student.get(key)[1]); } } void bubble_sort(int arr[], int n) {//冒泡排序 int i, j; for (i = 0; i < n - 1; i++) { for (j = 0; j < n - i - 1; j++) { if (arr[j] < arr[j + 1]) { int temp = arr[j]; arr[j] = arr[j + 1]; arr[j + 1] = temp; } } } } }
总结:此题与第一题相似,只是多了一点排序,就不再赘述。(冒泡排序没用到,用了Collections.sort方法,可以根据主键排序)
分析:


设计一个动物发生模拟器,用于模拟不同动物的叫声。比如狮吼、虎啸、狗旺旺、猫喵喵……。
定义抽象类Animal,包含两个抽象方法:获取动物类别getAnimalClass()、动物叫shout();
然后基于抽象类Animal定义狗类Dog、猫类Cat和山羊Goat,用getAnimalClass()方法返回不同的动物类别(比如猫,狗,山羊),用shout()方法分别输出不同的叫声(比如喵喵、汪汪、咩咩)。
最后编写AnimalShoutTest类测试,输出:
猫的叫声:喵喵
狗的叫声:汪汪
山羊的叫声:咩咩
其中,在AnimalShoutTestMain类中,用speak(Animal animal){}方法输出动物animal的叫声,在main()方法中调用speak()方法,分别输出猫、狗和山羊对象的叫声。
请在下面的【】处添加代码。
//动物发生模拟器. 请在下面的【】处添加代码。
public class AnimalShoutTest2 {
public static void main(String[] args) {
Cat cat = new Cat();
Dog dog = new Dog();
Goat goat = new Goat();
speak(cat);
speak(dog);
speak(goat);
}
//定义静态方法speak()
【】
}
//定义抽象类Animal
【】class Animal{
【】
}
//基于Animal类,定义猫类Cat,并重写两个抽象方法
class Cat 【】{
【】
【】
}
//基于Animal类,定义狗类Dog,并重写两个抽象方法
class Dog 【】{
【】
【】
}
//基于Animal类,定义山羊类Goat,并重写两个抽象方法
class Goat 【】{
【】
【】
}
输入样例:
输出样例:
猫的叫声:喵喵
狗的叫声:汪汪
山羊的叫声:咩咩
设计类图:

附上源码:
//package pta7_4; //动物发生模拟器. 请在下面的【】处添加代码。 public class Main { public static void main(String[] args) { Cat cat = new Cat(); Dog dog = new Dog(); Goat goat = new Goat(); speak(cat); speak(dog); speak(goat); } //定义静态方法speak() public static void speak(Animal animal){ System.out.println(animal.getName()+"的叫声:"+animal.out()); } } //定义抽象类Animal abstract class Animal{ abstract String getName(); abstract String out(); } //基于Animal类,定义猫类Cat,并重写两个抽象方法 class Cat extends Animal{ String getName(){ return "猫"; } String out(){ return "喵喵"; } } //基于Animal类,定义狗类Dog,并重写两个抽象方法 class Dog extends Animal { String getName(){ return "狗"; } String out(){ return "汪汪"; } } //基于Animal类,定义山羊类Goat,并重写两个抽象方法 class Goat extends Animal{ String getName(){ return "山羊"; } String out(){ return "咩咩"; } }
总结:此题考察了继承与多态,相对实验做的农夫过河来说比较简单。
分析:


接下来就是第七次PTA的重量级
课程成绩统计程序-2在第一次的基础上增加了实验课,以下加粗字体显示为本次新增的内容。
某高校课程从性质上分为:必修课、选修课、实验课,从考核方式上分为:考试、考察、实验。
考试的总成绩由平时成绩、期末成绩分别乘以权重值得出,比如平时成绩权重0.3,期末成绩权重0.7,总成绩=平时成绩*0.3+期末成绩*0.7。
考察的总成绩直接等于期末成绩
实验的总成绩等于课程每次实验成绩的平均分
必修课的考核方式必须为考试,选修课可以选择考试、考察任一考核方式。实验课的成绩必须为实验。
1、输入:
包括课程、课程成绩两类信息。
课程信息包括:课程名称、课程性质、考核方式(可选,如果性质是必修课,考核方式可以没有)三个数据项。
课程信息格式:课程名称+英文空格+课程性质+英文空格+考核方式
课程性质输入项:必修、选修、实验
考核方式输入选项:考试、考察、实验
考试/考查课程成绩信息包括:学号、姓名、课程名称、平时成绩(可选)、期末成绩
考试/考查课程信息格式:学号+英文空格+姓名+英文空格+课程名称+英文空格+平时成绩+英文空格+期末成绩
实验课程成绩信息包括:学号、姓名、课程名称、实验次数、每次成绩
实验次数至少4次,不超过9次
实验课程信息格式:学号+英文空格+姓名+英文空格+课程名称+英文空格+实验次数+英文空格+第一次实验成绩+...+英文空格+最后一次实验成绩
以上信息的相关约束:
1)平时成绩和期末成绩的权重默认为0.3、0.7
2)成绩是整数,不包含小数部分,成绩的取值范围是【0,100】
3)学号由8位数字组成
4)姓名不超过10个字符
5)课程名称不超过10个字符
6)不特别输入班级信息,班级号是学号的前6位。
2、输出:
输出包含三个部分,包括学生所有课程总成绩的平均分、单门课程成绩平均分、单门课程总成绩平均分、班级所有课程总成绩平均分。
为避免误差,平均分的计算方法为累加所有符合条件的单个成绩,最后除以总数。
1)学生课程总成绩平均分按学号由低到高排序输出
格式:学号+英文空格+姓名+英文空格+总成绩平均分
如果某个学生没有任何成绩信息,输出:学号+英文空格+姓名+英文空格+"did not take any exams"
2)单门课程成绩平均分分为三个分值:平时成绩平均分(可选)、期末考试平均分、总成绩平均分,按课程名称的字符顺序输出
考试/考察课程成绩格式:课程名称+英文空格+平时成绩平均分+英文空格+期末考试平均分+英文空格+总成绩平均分
实验课成绩格式:课程名称+英文空格+总成绩平均分
如果某门课程没有任何成绩信息,输出:课程名称+英文空格+"has no grades yet"
3)班级所有课程总成绩平均分按班级由低到高排序输出
格式:班级号+英文空格+总成绩平均分
如果某个班级没有任何成绩信息,输出:班级名称+英文空格+ "has no grades yet"
异常情况:
1)如果解析某个成绩信息时,课程名称不在已输入的课程列表中,输出:学号+英文空格+姓名+英文空格+":"+课程名称+英文空格+"does not exist"
2)如果解析某个成绩信息时,输入的成绩数量和课程的考核方式不匹配,输出:学号+英文空格+姓名+英文空格+": access mode mismatch"
以上两种情况如果同时出现,按第一种情况输出结果。
3)如果解析某个课程信息时,输入的课程性质和课程的考核方式不匹配,输出:课程名称+" : course type & access mode mismatch"
4)格式错误以及其他信息异常如成绩超出范围等,均按格式错误处理,输出"wrong format"
5)若出现重复的课程/成绩信息,只保留第一个课程信息,忽略后面输入的。
信息约束:
1)成绩平均分只取整数部分,小数部分丢弃
参考类图(与第一次相同,其余内容自行补充):

输入样例1:
在这里给出一组输入。例如:
java 实验 实验
20201103 张三 java 4 70 80 90
end
输出样例1:
在这里给出相应的输出。例如:
20201103 张三 : access mode mismatch
20201103 张三 did not take any exams
java has no grades yet
202011 has no grades yet
输入样例2:
在这里给出一组输入。例如:
java 实验 实验
20201103 张三 java 3 70 80 90
end
输出样例2:
在这里给出相应的输出。例如:
wrong format
java has no grades yet
输入样例3:
在这里给出一组输入。例如:
java 必修 实验
20201103 张三 java 3 70 80 90 100
end
输出样例3:
在这里给出相应的输出。例如:
java : course type & access mode mismatch
wrong format
输入样例4:
在这里给出一组输入。例如:
java 必修 实验
20201103 张三 java 4 70 80 90 105
end
输出样例4:
在这里给出相应的输出。例如:
java : course type & access mode mismatch
wrong format
输入样例5:
在这里给出一组输入。例如:
java 选修 考察
C语言 选修 考察
java实验 实验 实验
编译原理 必修 考试
20201101 王五 C语言 76
20201216 李四 C语言 78
20201307 张少军 编译原理 82 84
20201103 张三 java实验 4 70 80 90 100
20201118 郑觉先 java 80
20201328 刘和宇 java 77
20201220 朱重九 java实验 4 60 60 80 80
20201132 王萍 C语言 40
20201302 李梦涵 C语言 68
20201325 崔瑾 编译原理 80 84
20201213 黄红 java 82
20201209 赵仙芝 java 76
end
输出样例5:
在这里给出相应的输出。例如:
20201101 王五 76
20201103 张三 85
20201118 郑觉先 80
20201132 王萍 40
20201209 赵仙芝 76
20201213 黄红 82
20201216 李四 78
20201220 朱重九 70
20201302 李梦涵 68
20201307 张少军 83
20201325 崔瑾 82
20201328 刘和宇 77
C语言 65 65
java 78 78
java实验 77
编译原理 81 84 82
202011 70
202012 76
202013 77
设计类图:

附上源码:
//package pta7_3; import java.text.Collator; import java.util.*; public class Main { public static void main(String[] args) { Scanner input = new Scanner(System.in); HashMap<String,Course> courses = new HashMap<>();//课程 HashMap<String,Classroom> classes = new HashMap<>();//班级 HashMap<String,Student> students = new HashMap<>();//学生 ArrayList<ChoseCourse> chooseCourses = new ArrayList<>();//选课 String str = input.nextLine();//定义一个字符串str用来接收 while(!str.equals("end")){ if(str.matches("^\\S{1,10} (必修|选修|实验) (考试|考察|实验)$")){////前面的判断无所谓,后面跟着“必修”、“选修”或“实验”中的一个,再后面跟着一个空格,再跟着“必修”、“选修”或“实验”中的一个。 String []arr = str.split(" ");//new String[100];//将上述str分割 //条件一 必修+考试 //选修 + (考试或者考察) //条件三 实验+实验 if(((arr[1].equals("必修") && arr[2].equals("考试")) || (arr[1].equals("选修") && (arr[2].equals("考试") || arr[2].equals("考察"))) || (arr[1].equals("实验") && arr[2].equals("实验")))){ if(!courses.containsKey(arr[0])){//课程的导入 Course course1 = new Course(arr[0],arr[1],arr[2]); courses.put(arr[0],course1);//课程名做键值,保存一个课程类 } } else{ System.out.println(arr[0] + " : course type & access mode mismatch"); } } else if(str.matches("[0-9]{8} \\S{1,10} \\S{1,10} ([0-9]|[1-9][0-9]|100)")){ //首先判断是选修方式的成绩输入 学号 姓名 课程 成绩 String []arr = str.split(" "); //当出现重复课程需要忽略 for(int i=0;i<chooseCourses.size();i++){ if(chooseCourses.get(i).student.id.equals(arr[0]) && chooseCourses.get(i).student.name.equals(arr[1]) && chooseCourses.get(i).course.name.equals(arr[2])){ break; } } //实例化student,储存信息 Student student = new Student(arr[0],arr[1]);//创建一个学生类 students.put(arr[0],student);//把student储存到hashmap里面//学号做键值,保存学生类 String classID = arr[0].substring(0,6); if(!classes.containsKey(classID)){ Classroom aClass = new Classroom(classID); classes.put(classID,aClass);//班号做键值,保存班级类 classes.get(classID).student = new HashMap<>(); } classes.get(classID).student.put(arr[0],student); //接下来判断课是不是存在 if(!courses.containsKey(arr[2])){//判断课程是否存在 System.out.println(arr[2] + " does not exist"); //如果解析某个成绩信息时,课程名称不在已输入的课程列表中,输出 课程名称+英文空格+"does not exist" break; } else if(!courses.get(arr[2]).method.equals("考察")){//判断考察方式是否相同 System.out.println(arr[0] +" "+ arr[1] + " : access mode mismatch"); //如果解析某个成绩信息时,输入的成绩数量和课程的考核方式不匹配,输出:学号+英文空格+姓名+英文空格+": access mode mismatch" break; } else { ReviewResults reviewResults = new ReviewResults(Integer.parseInt(arr[3]));//kao cha lei ChoseCourse chooseCourse = new ChoseCourse(reviewResults,courses.get(arr[2]),student);//选课类 chooseCourses.add(chooseCourse);//动态数组 } } else if(str.matches("[0-9]{8} \\S{1,10} \\S{1,10} ([0-9]|[1-9][0-9]|100) ([0-9]|[1-9][0-9]|100)")){ //首先判断是必修方式的成绩输入 学号 姓名 课程 成绩 成绩 String []arr = str.split(" "); //当出现重复课程需要忽略 for(int i=0;i<chooseCourses.size();i++){ if(chooseCourses.get(i).student.id.equals(arr[0]) && chooseCourses.get(i).student.name.equals(arr[1]) && chooseCourses.get(i).course.name.equals(arr[2])){ break; } } //实例化student,储存信息 Student student = new Student(arr[0],arr[1]);//创建一个学生类 String classID = arr[0].substring(0,6);//班级班号 if(!classes.containsKey(classID)){ Classroom aClass = new Classroom(classID); classes.put(classID,aClass);//班号做键值,保存班级类 classes.get(classID).student = new HashMap<>(); } classes.get(classID).student.put(arr[0],student); students.put(arr[0],student);//把student储存到hashmap里面 if(!courses.containsKey(arr[2])){//判断课程是否存在 System.out.println(arr[2] + " does not exist"); break; } else if(!courses.get(arr[2]).method.equals("考试")){//判断考察方式是否相同 System.out.println(arr[0] +" "+ arr[1] + " : access mode mismatch"); break; } else { ExaminationResult examinationResult = new ExaminationResult(Integer.parseInt(arr[3]),Integer.parseInt(arr[4]));//kao shi lei ChoseCourse chooseCourse = new ChoseCourse(examinationResult,courses.get(arr[2]),student);//选课类 chooseCourses.add(chooseCourse);//动态数组加入 } } //判断实验 else if(str.matches("([0-9]{8})( )(\\S{1,10})( )(\\S{1,10})( )([4-9])( )((([0-9]|[1-9][0-9]|100)( ))+)([0-9]|[1-9][0-9]|100)")){ //学号+英文空格+姓名+英文空格+课程名称+英文空格+实验次数+英文空格+第一次实验成绩+...+英文空格+最后一次实验成绩 String []arr = str.split(" "); //当出现重复课程需要忽略 for(int i=0;i<chooseCourses.size();i++){ if(chooseCourses.get(i).student.id.equals(arr[0]) && chooseCourses.get(i).student.name.equals(arr[1]) && chooseCourses.get(i).course.name.equals(arr[2])){ break; } } //实例化student,储存信息 Student student = new Student(arr[0],arr[1]); students.put(arr[0],student);//把student储存到hashmap里面//学号做键值,保存学生类 String classID= arr[0].substring(0,6);//班级班号 if(!classes.containsKey(classID)){ Classroom aClass = new Classroom(classID); classes.put(classID,aClass); classes.get(classID).student = new HashMap<>(); } classes.get(classID).student.put(arr[0],student); if(!courses.containsKey(arr[2])){//判断课程是否存在 //如果解析某个成绩信息时,课程名称不在已输入的课程列表中,输出:课程名称+英文空格+"does not exist" System.out.println(arr[2] + " does not exist"); break; } else if(!courses.get(arr[2]).method.equals("实验")){//判断考察方式是否相同 //如果解析某个成绩信息时,输入的成绩数量和课程的考核方式不匹配,输出:学号+英文空格+姓名+英文空格+": access mode mismatch" System.out.println(arr[0] + " "+arr[1] + " : access mode mismatch"); break; } else if(arr.length-4!=Integer.parseInt(arr[3])){ System.out.println(arr[0] + " "+arr[1] + " : access mode mismatch"); break; } else { ExperimentResults experimentResults = new ExperimentResults();//创建成绩类 for(int i = 4;i < arr.length;i++){ experimentResults.grade.add(Integer.valueOf(arr[i])); } ChoseCourse chooseCourse = new ChoseCourse(experimentResults,courses.get(arr[2]),student);//选课类 chooseCourses.add(chooseCourse);//动态数组 } } else System.out.println("wrong format"); str = input.nextLine(); } //按照学号排序,并输出成绩 TreeMap<String, Student> sortedMap = new TreeMap<>(students); //这行代码创建了一个名为sortedMap的TreeMap对象,并使用students作为参数进行初始化。 // 在这里,假设students是一个实现了Map接口的集合,其中键是String类型,值是Student类型。 // //在这行代码中,TreeMap会根据键的自然顺序进行排序, // 或者如果在创建TreeMap时提供了Comparator的话, // 会使用指定的Comparator进行排序。 // 因此,这行代码将会把students集合中的元素按照键的顺序进行排序, // 并放入sortedMap中。 // 值得注意的是,如果Student类没有实现Comparable接口或者在创建TreeMap时没有提供Comparator, // 那么在放入sortedMap时可能会抛出ClassCastException异常。 List<String> keys = new ArrayList<String>(sortedMap.keySet()); for(int i = 0;i < sortedMap.size();i++){ String stu_id = keys.get(i); Student student = sortedMap.get(stu_id); int SumGrade = 0; int KeMu = 0; for(int j = 0;j<chooseCourses.size();j++){ if(stu_id.equals(chooseCourses.get(j).student.id)){ SumGrade = SumGrade + chooseCourses.get(j).score.getGrade(); KeMu++; } } if(KeMu == 0){ System.out.println(student.id+" "+student.name+" did not take any exams"); break; } int averageGrade = SumGrade/KeMu; //学生课程总成绩平均分按学号由低到高排序输出 // //格式:学号+英文空格+姓名+英文空格+总成绩平均分 System.out.println(stu_id + " " + student.name + " " + averageGrade); } // 创建中文比较器 //这段代码定义了一个用于比较字符串的中文比较器(chineseComparator)。它实现了Comparator接口,并重写了compare方法。 // //在compare方法中,使用了Collator类来进行字符串的比较。Collator类是一个用于执行字符串排序和比较的工具类。通过调用Collator.getInstance(Locale.CHINA)方法,获取一个针对中文环境的Collator实例。 // //然后,调用collator的compare方法,将两个字符串o1和o2进行比较,返回一个整数值。如果o1排在o2之前,则返回负数;如果o1排在o2之后,则返回正数;如果o1和o2相等,则返回0。 // //这样,通过使用这个中文比较器,可以实现对字符串进行中文排序。 Comparator<String> chineseComparator = new Comparator<String>() { @Override public int compare(String o1, String o2) { Collator collator = Collator.getInstance(Locale.CHINA); return collator.compare(o1, o2); } }; // 将哈希映射中的所有键存储到列表中并按照中文比较器排序 List<String> sortedKeys = new ArrayList<>(courses.keySet()); Collections.sort(sortedKeys, chineseComparator); // 创建新的有序哈希映射 Map<String, Course> resultMap = new LinkedHashMap<>(); // 将排序后的键值对存储到新映射中 for (String key : sortedKeys) { Course value = courses.get(key); resultMap.put(key, value); } // 输出新映射中的所有键值对 for (String key : resultMap.keySet()) { Course course = resultMap.get(key); int count = 0 ,count1 = 0,SumGrade = 0, FinalGrade = 0, DailyGrade = 0; int Flag = -1;//判断是考试还是考察 for(int i = 0;i < chooseCourses.size();i++){ if(key.equals(chooseCourses.get(i).course.name)){ if(course.character.equals("必修")){ Flag = 0;//表示为考试 SumGrade = SumGrade + chooseCourses.get(i).score.getGrade(); if(chooseCourses.get(i).score instanceof ExaminationResult){ FinalGrade = FinalGrade + ((ExaminationResult) chooseCourses.get(i).score).FinalGrade; DailyGrade = DailyGrade +((ExaminationResult) chooseCourses.get(i).score).DailyGrade; count++; count1++; } } if(chooseCourses.get(i).course.character.equals("选修")){ SumGrade = SumGrade + chooseCourses.get(i).score.getGrade(); if(chooseCourses.get(i).course.method.equals("考试")) { Flag = 0;//表示为考试 if (chooseCourses.get(i).score instanceof ExaminationResult) { FinalGrade = FinalGrade + ((ExaminationResult) chooseCourses.get(i).score).FinalGrade; DailyGrade = DailyGrade + ((ExaminationResult) chooseCourses.get(i).score).DailyGrade; count++; count1++; } } if(chooseCourses.get(i).course.method.equals("考察")){ //x的值没有变,表示为考察 Flag = 2; FinalGrade = FinalGrade + chooseCourses.get(i).score.getGrade(); count++; } } //实验 if(chooseCourses.get(i).course.method.equals("实验")){ Flag = 1;//表示为实验 SumGrade = SumGrade + chooseCourses.get(i).score.getGrade(); count++; } } } if(Flag == -1){ System.out.println(course.name+" has no grades yet"); } if(Flag == 0){//考试 System.out.println(key + " " + DailyGrade/count1 +" " + FinalGrade/count + " " + SumGrade/count); } if(Flag == 1){//实验 System.out.println(key + " " + SumGrade/count); } if(Flag == 2){ System.out.println(key + " " + FinalGrade/count + " " + SumGrade/count); } } //给班级排序 TreeMap<String, Classroom> classMap = new TreeMap<>(classes); List<String> classNums = new ArrayList<String>(classMap.keySet()); for(int i = 0;i < classMap.size();i++){ String num = classNums.get(i); Classroom classs = classMap.get(num); int SumGrade = 0; int count = 0; for(int j = 0;j<chooseCourses.size();j++){ if(num.equals(chooseCourses.get(j).student.id.substring(0,6))){ SumGrade = SumGrade + chooseCourses.get(j).score.getGrade(); count++; } } if(count == 0){ System.out.println(classs.classID+" has no grades yet"); break; } int averageGrade = SumGrade/count; System.out.println(num + " " + averageGrade); } } } class ChoseCourse{//选课类 ChoseCourse(Score score,Course course,Student student){ this.score = score; this.course = course; this.student = student; } Score score; Course course; Student student; } abstract class Score{//成绩抽象类 abstract int getGrade();//计算成绩/*舍弃小数*/ } class ExaminationResult extends Score {//考试成绩 ExaminationResult(int DailyGrade,int FinalGrade){ this.DailyGrade = DailyGrade; this.FinalGrade = FinalGrade; } int DailyGrade;//平时成绩 int FinalGrade;//期末成绩 int getGrade(){//重写方法 return(int) (FinalGrade*0.7 + DailyGrade*0.3); } } class ReviewResults extends Score{//考察成绩 ReviewResults(int FinalGrade){ this.FinalGrade = FinalGrade; } int FinalGrade;//期末成绩 int getGrade(){ return FinalGrade;//期末成绩 } } class ExperimentResults extends Score{//实验成绩 ArrayList<Integer> grade = new ArrayList<>();//实验成绩 int getGrade(){ int SumGrade = 0;//实验总成绩 int count = 0; for (int i = 0 ;i<grade.size() ;i++){ SumGrade = SumGrade+grade.get(i); count++; } return (int)(SumGrade / count*1.0);//求平均成绩 } } class Course{ Course(String name, String character,String method){ this.name = name; this.character = character; this.method = method; } String name;//课程名 String character;//必修选修实验 String method;//考试考察实验 } class Student{ Student(String id, String name){ this.id = id; this.name = name; } String id;//学号 String name;//学生姓名 } class Classroom{ Classroom(String classID){ this.classID = classID; } String classID; HashMap<String,Student>student; }
总结:此题是第七次PTA中最难的题目,但是相比于之前订餐的我觉得还是稍微简单了一点,此题我定义了七个实体类和一个抽象类,把成绩抽象出来,然后具体的成绩分类就继承抽象的成绩类,在实现的过程中保存数据是用哈希表和动态数组来保存关键数据,把此次作业前面的东西串联了起来。不过还是没有得到满分。
分析:


这个测试点其实我也是测试过的,但是在编译器里是正确的,在测试点里不正确这就有点百思不得其解了。


圈复杂度:

----------------------------分割线----------------------------------
题目描述
编辑
输入多个学生的成绩信息,包括:学号、姓名、数学成绩、物理成绩。
学号是每个学生的唯一识别号,互不相同。
姓名可能会存在重复。
要求:使用ArrayList存储学生信息。
输入格式:
输入多个学生的成绩信息,每个学生的成绩信息格式:学号+英文空格+姓名+英文空格+数学成绩+英文空格+物理成绩
以“end”为输入结束标志
输出格式:
按数学/物理成绩之和从高到低的顺序输出所有学生信息,每个学生信息的输出格式:学号+英文空格+姓名+英文空格+数学/物理成绩之和
成绩相同的情况,按输入的先后顺序输出。
输入样例:
在这里给出一组输入。例如:
20201124 张少军 83 75
20201136 李四 78 86
20201118 郑觉先 80 62
end
输出样例:
在这里给出相应的输出。例如:
20201136 李四 164 20201124 张少军 158 20201118 郑觉先 142附上源码:
//package pta8_1; import java.util.ArrayList; import java.util.Collections; import java.util.Comparator; import java.util.Scanner; public class Main { public static void main(String[] args){ ArrayList<Student>List = new ArrayList<>(); Scanner input = new Scanner(System.in); while(input.hasNext()) {//判断是不是最后一行 String str = input.nextLine(); if (str.equals("end")){ break; } String[] arr = str.split(" "); Student student = new Student(arr[0],arr[1],Integer.parseInt(arr[2]),Integer.parseInt(arr[3])); List.add(student); } Collections.sort(List, new Comparator<Student>() {//排序 @Override public int compare(Student o1, Student o2) { if (o1.MathGrade + o1.PhyGrade == o2.MathGrade + o2.PhyGrade) { return 0; } return (o1.MathGrade + o1.PhyGrade > o2.MathGrade + o2.PhyGrade) ? -1 : 1; } }); for (Student stu : List) { System.out.println(stu.stu_ID + " " + stu.stu_Nane + " " + (stu.MathGrade + stu.PhyGrade)); } } } class Student{ Student(String stu_ID,String stu_Nane,int MathGrade,int PhyGrade){ this.stu_ID = stu_ID; this.stu_Nane = stu_Nane; this.MathGrade = MathGrade; this.PhyGrade = PhyGrade; } String stu_ID;//学号 String stu_Nane;//姓名 int MathGrade;//数学成绩 int PhyGrade;//物理成绩 }
总结:此次作业和上一次作业类似,第一题都是考察类似于存储数据的形式。较为简单
分析:



- 输入n,然后连续输入n个身份证号。
- 然后根据输入的是sort1还是sort2,执行不同的功能。输入的不是sort1或sort2,则输出
exit并退出。
输入sort1,将每个身份证的年月日抽取出来,按年-月-日格式组装,然后对组装后的年-月-日升序输出。
输入sort2,将所有身份证按照里面的年月日升序输出。
注意:处理输入的时候,全部使用Scanner的nextLine()方法,以免出错。
输入样例:
6
410425198309308225
320203197206115011
431227196108033146
330226196605054190
34080019810819327X
320111197112301539
sort1
sort2
e
输出样例:
1961-08-03
1966-05-05
1971-12-30
1972-06-11
1981-08-19
1983-09-30
431227196108033146
330226196605054190
320111197112301539
320203197206115011
34080019810819327X
410425198309308225
exit
附上源码:
//package pta8_2; import java.util.*; public class Main { public static void main(String[] args) { Scanner input = new Scanner(System.in); int n = Integer.parseInt(input.nextLine()); String[] IdCard = new String[n]; String[] Birthday = new String[n]; for(int i = 0 ; i < n ;i ++){ IdCard[i] = input.nextLine(); } label: while(true){ String str = input.nextLine(); switch (str) { case "e": System.out.println("exit"); break label; case "sort1": for (int i = 0; i < n; i++) { Birthday[i] = IdCard[i].substring(6, 10) + '-' + IdCard[i].substring(10, 12) + '-' + IdCard[i].substring(12, 14); } Arrays.sort(Birthday); for (int i = 0; i < n; i++) { System.out.println(Birthday[i]); } break; case "sort2": for (int i = 0; i < n; i++) { Birthday[i] = IdCard[i].substring(6, 14); } Arrays.sort(Birthday); for (int i = 0; i < n; i++) { for (int k = 0; k < n; k++) { if (IdCard[k].contains(Birthday[i])) { System.out.println(IdCard[k]); } } } break; } } } }
总结:此题也是相对来说比较简单,主要注意使用substring()方法时要注意左右范围
分析:

此题复杂度好像有点超了。。。
定义IntegerStack接口,用于声明一个存放Integer元素的栈的常见方法:
public Integer push(Integer item);
//如果item为null,则不入栈直接返回null。如果栈满,也返回null。如果插入成功,返回item。
public Integer pop(); //出栈,如果为空,则返回null。出栈时只移动栈顶指针,相应位置不置为null
public Integer peek(); //获得栈顶元素,如果为空,则返回null.
public boolean empty(); //如果为空返回true
public int size(); //返回栈中元素个数
定义IntegerStack的实现类ArrayIntegerStack,内部使用数组实现。创建时,可指定内部数组大小。
main方法说明
- 输入n,建立可包含n个元素的ArrayIntegerStack对象
- 输入m个值,均入栈。每次入栈均打印入栈返回结果。
- 输出栈顶元素,输出是否为空,输出size
- 使用Arrays.toString()输出内部数组中的值。
- 输入x,然后出栈x次,每次出栈均打印。
- 输出栈顶元素,输出是否为空,输出size
- 使用Arrays.toString()输出内部数组中的值。
思考
如果IntegerStack接口的实现类内部使用ArrayList来存储元素,怎么实现?测试代码需要进行什么修改?
输入样例
5
3
1 2 3
2
输出样例
1
2
3
3,false,3
[1, 2, 3, null, null]
3
2
1,false,1
[1, 2, 3, null, null]
附上源码:
//package pta8_4 import java.util.Arrays; import java.util.Scanner; interface IntegerStack { public Integer push(Integer item); //如果item为null,则不入栈直接返回null。如果栈满,也返回null。如果插入成功,返回item public Integer pop(); //出栈,如果为空,则返回null。出栈时只移动栈顶指针,相应位置不置为null public Integer peek(); //获得栈顶元素,如果为空,则返回null public boolean empty(); //如果为空返回true public int size(); //返回栈中元素个数 } class ArrayIntegerStack implements IntegerStack{ private Integer[] arr; private int top = 0; public ArrayIntegerStack(int n){ arr = new Integer[n]; Arrays.fill(arr, null); } public ArrayIntegerStack(){} @Override public String toString() { return Arrays.toString(arr); } @Override public Integer push(Integer item) { if (item == null || arr.length == top){ return null; } arr[top++] = item; return item; } @Override public Integer pop() { if (top == 0){ return null; } return arr[--top]; } @Override public Integer peek() { if (top == 0){ return null; } return arr[top - 1]; } @Override public boolean empty() { return top == 0; } @Override public int size() { return top; } } public class Main { public static void main(String[] args) { Scanner scanner = new Scanner(System.in); int n = scanner.nextInt(); ArrayIntegerStack ais = new ArrayIntegerStack(n); int m = scanner.nextInt(); while(m-- > 0){ int item = scanner.nextInt(); System.out.println(ais.push(item)); } System.out.println(ais.peek() + "," + ais.empty() + "," + ais.size()); System.out.println(ais); int x = scanner.nextInt(); while(x-- > 0){ System.out.println(ais.pop()); } System.out.println(ais.peek() + "," + ais.empty() + "," + ais.size()); System.out.println(ais); } }
总结:此题是我第一次见到,感觉比较新颖,自己参与定义功能,顺便还复习了以下数据结构的栈的知识,此题在写的时候参考了网上的一些方法,印象比较深刻。
分析:


Java每个对象都继承自Object,都有equals、toString等方法。
现在需要定义PersonOverride类并覆盖其toString与equals方法。
1. 新建PersonOverride类
a. 属性:String name、int age、boolean gender,所有的变量必须为私有(private)。
b. 有参构造方法,参数为name, age, gender
c. 无参构造方法,使用this(name, age,gender)调用有参构造方法。参数值分别为"default",1,true
d.toString()方法返回格式为:name-age-gender
e. equals方法需比较name、age、gender,这三者内容都相同,才返回true.
2. main方法
2.1 输入n1,使用无参构造方法创建n1个对象,放入数组persons1。
2.2 输入n2,然后指定name age gender。每创建一个对象都使用equals方法比较该对象是否已经在数组中存在,如果不存在,才将该对象放入数组persons2。
2.3 输出persons1数组中的所有对象
2.4 输出persons2数组中的所有对象
2.5 输出persons2中实际包含的对象的数量
2.5 使用System.out.println(Arrays.toString(PersonOverride.class.getConstructors()));输出PersonOverride的所有构造方法。
提示:使用ArrayList代替数组大幅复简化代码,请尝试重构你的代码。
输入样例:
1
3
zhang 10 true
zhang 10 true
zhang 10 false
输出样例:
default-1-true
zhang-10-true
zhang-10-false
2
[public PersonOverride(), public PersonOverride(java.lang.String,int,boolean)]
附上源码:
//package pta8_5; import java.util.ArrayList; import java.util.Arrays; import java.util.Objects; import java.util.Scanner; class PersonOverride{ private String name; private int age; private boolean gender; public PersonOverride() { this("default",1,true); } public PersonOverride(String name, int age, boolean gender) { this.name = name; this.age = age; this.gender = gender; } @Override public String toString() { return name + "-" + age + "-" + gender; } @Override public boolean equals(Object o) { if (this == o) return true; if (o == null || getClass() != o.getClass()) return false; PersonOverride that = (PersonOverride) o; return age == that.age && gender == that.gender && name.equals(that.name); } @Override public int hashCode() { return Objects.hash(name, age, gender); } } public class Main{ public static void main(String[] args) { boolean Flag=true; Scanner input=new Scanner(System.in); int n1= input.nextInt(); input.nextLine();//吸收回车符 ArrayList<PersonOverride> person1=new ArrayList<PersonOverride>(); ArrayList<PersonOverride> person2=new ArrayList<PersonOverride>(); for (int i=0;i<n1;i++){ person1.add(new PersonOverride()); } int n2= input.nextInt(); input.nextLine(); for (int i=0;i<n2;i++){ Flag=true; PersonOverride a=new PersonOverride(input.next(),input.nextInt(), input.nextBoolean()); input.nextLine(); for (PersonOverride str:person1) { if (str.equals(a)){ Flag=false; break;//有相同的则false } } if (Flag) person1.add(a); } for(PersonOverride a:person1){ System.out.println(a.toString().replace("[","").replace("]","")); } System.out.println(person1.size()-n1); System.out.println(Arrays.toString(PersonOverride.class.getConstructors())); } }
总结:与刚刚的题目类似,也是自己定义方法,初次面对这样的题目的时候完全没有头绪,不过经过在网上查询一些语句的用法,还是把这一题写出来了
分析:


接下来就是第八次PTA的重量级
课程成绩统计程序-3在第二次的基础上修改了计算总成绩的方式,
要求:修改类结构,将成绩类的继承关系改为组合关系,成绩信息由课程成绩类和分项成绩类组成,课程成绩类组合分项成绩类,分项成绩类由成绩分值和权重两个属性构成。
完成课程成绩统计程序-2、3两次程序后,比较继承和组合关系的区别。思考一下哪一种关系运用上更灵活,更能够适应变更。
题目最后的参考类图未做修改,大家根据要求自行调整,以下内容加粗字体显示的内容为本次新增的内容。
某高校课程从性质上分为:必修课、选修课、实验课,从考核方式上分为:考试、考察、实验。
考试的总成绩由平时成绩、期末成绩分别乘以权重值得出,比如平时成绩权重0.3,期末成绩权重0.7,总成绩=平时成绩*0.3+期末成绩*0.7。
考察的总成绩直接等于期末成绩
实验的总成绩等于课程每次实验成绩乘以权重后累加而得。
课程权重值在录入课程信息时输入。(注意:所有分项成绩的权重之和应当等于1)
必修课的考核方式必须为考试,选修课可以选择考试、考察任一考核方式。实验课的成绩必须为实验。
1、输入:
包括课程、课程成绩两类信息。
课程信息包括:课程名称、课程性质、考核方式、分项成绩数量、每个分项成绩的权重。
考试课信息格式:课程名称+英文空格+课程性质+英文空格+考核方式+英文空格+平时成绩的权重+英文空格+期末成绩的权重
考察课信息格式:课程名称+英文空格+课程性质+英文空格+考核方式
实验课程信息格式:课程名称+英文空格+课程性质+英文空格+考核方式+英文空格+分项成绩数量n+英文空格+分项成绩1的权重+英文空格+。。。+英文空格+分项成绩n的权重
实验次数至少4次,不超过9次
课程性质输入项:必修、选修、实验
考核方式输入选项:考试、考察、实验
考试/考查课程成绩信息包括:学号、姓名、课程名称、平时成绩(可选)、期末成绩
考试/考查课程成绩信息格式:学号+英文空格+姓名+英文空格+课程名称+英文空格+平时成绩+英文空格+期末成绩
实验课程成绩信息包括:学号、姓名、课程名称、每次成绩{在系列-2的基础上去掉了(实验次数),实验次数要和实验课程信息中输入的分项成绩数量保持一致}
实验课程信息格式:学号+英文空格+姓名+英文空格+课程名称+英文空格+第一次实验成绩+...+英文空格+最后一次实验成绩
以上信息的相关约束:
1)成绩是整数,不包含小数部分,成绩的取值范围是【0,100】
2)学号由8位数字组成
3)姓名不超过10个字符
4)课程名称不超过10个字符
5)不特别输入班级信息,班级号是学号的前6位。
2、输出:
输出包含三个部分,包括学生所有课程总成绩的平均分、单门课程总成绩平均分、班级所有课程总成绩平均分。
为避免四舍五入误差,
计算单个成绩时,分项成绩乘以权重后要保留小数位,计算总成绩时,累加所有分项成绩的权重分以后,再去掉小数位。
学生总成绩/整个班/课程平均分的计算方法为累加所有符合条件的单个成绩,最后除以总数。
1)学生课程总成绩平均分按学号由低到高排序输出
格式:学号+英文空格+姓名+英文空格+总成绩平均分
如果某个学生没有任何成绩信息,输出:学号+英文空格+姓名+英文空格+"did not take any exams"
2)单门课程成绩按课程名称的字符顺序输出
课程成绩输出格式:课程名称+英文空格+总成绩平均分
如果某门课程没有任何成绩信息,输出:课程名称+英文空格+"has no grades yet"
3)班级所有课程总成绩平均分按班级由低到高排序输出
格式:班级号+英文空格+总成绩平均分
如果某个班级没有任何成绩信息,输出:班级名称+英文空格+ "has no grades yet"
异常情况:
1)如果解析某个成绩信息时,课程名称不在已输入的课程列表中,输出:学号+英文空格+姓名+英文空格+":"+课程名称+英文空格+"does not exist"
2)如果解析某个成绩信息时,输入的成绩数量和课程的考核方式不匹配,输出:学号+英文空格+姓名+英文空格+": access mode mismatch"
以上两种情况如果同时出现,按第一种情况输出结果。
3)如果解析某个课程信息时,输入的课程性质和课程的考核方式不匹配,输出:课程名称+" : course type & access mode mismatch"
4)格式错误以及其他信息异常如成绩超出范围等,均按格式错误处理,输出"wrong format"
5)若出现重复的课程/成绩信息,只保留第一个课程信息,忽略后面输入的。
6)如果解析实验课程信息时,输入的分项成绩数量值和分项成绩权重的个数不匹配,输出:课程名称+" : number of scores does not match"
7)如果解析考试课、实验课时,分项成绩权重值的总和不等于1,输出:课程名称+" : weight value error"
信息约束:
1)成绩平均分只取整数部分,小数部分丢弃
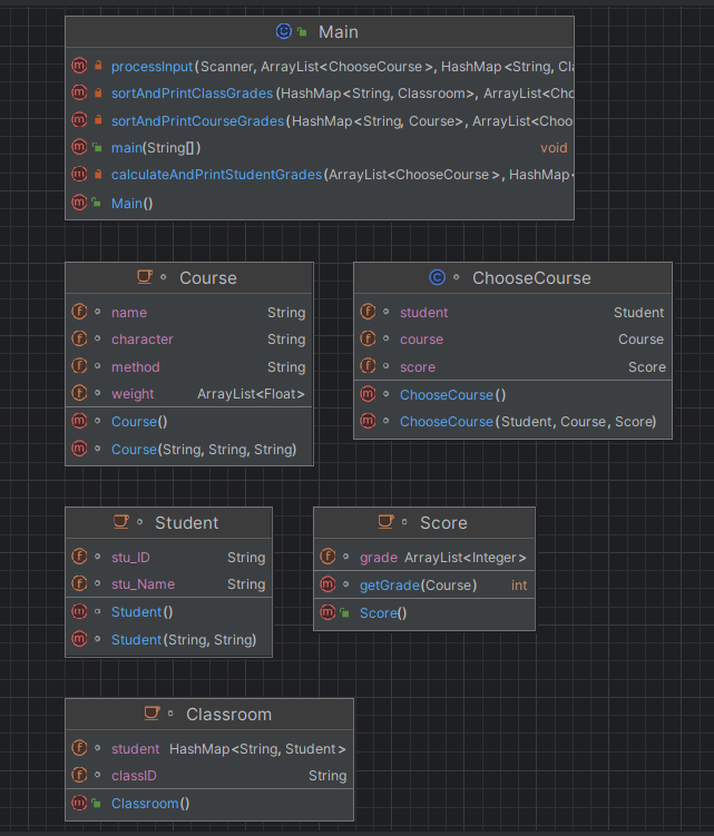
参考类图(与第一次相同,其余内容自行补充):

输入样例1:
在这里给出一组输入。例如:
java 实验 实验 4 0.2 0.3 0.2 0.3
end
输出样例1:
在这里给出相应的输出。例如:
java has no grades yet
输入样例2:
在这里给出一组输入。例如:
java 实验 实验 4 0.2 0.3 0.2
end
输出样例2:
在这里给出相应的输出。例如:
java : number of scores does not match
输入样例3:
在这里给出一组输入。例如:
java 实验 实验 4 0.2 0.3 0.2 0.1
end
输出样例3:
在这里给出相应的输出。例如:
java : weight value error
输入样例4:
在这里给出一组输入。例如:
java 实验 实验 4 0.2 0.3 0.2 0.3
20201116 张三 java 70 80 90 100
end
输出样例4:
在这里给出相应的输出。例如:
20201116 张三 86
java 86
202011 86
输入样例5:
在这里给出一组输入。例如:
java 实验 实验 4 0.2 0.3 0.2 0.3
20201116 张三 java 70 80 90 100 80
end
输出样例5:
在这里给出相应的输出。例如:
20201116 张三 : access mode mismatch
20201116 张三 did not take any exams
java has no grades yet
202011 has no grades yet
类图设计:

附上源码:
//package pta8_5; import java.text.Collator; import java.util.*; class Score{ ArrayList<Integer> grade = new ArrayList<>();//成绩的动态数组 int getGrade(Course course){//计算成绩 float grade1 = 0; for(int i = 0; i < course.weight.size(); i++){ grade1 = grade1 + course.weight.get(i) * grade.get(i); } return (int) grade1; } } class ChooseCourse{ ChooseCourse(){ } ChooseCourse(Student student,Course course,Score score){ this.student = student; this.course = course; this.score = score; } Student student;//学生类 Course course;//课程类 Score score;//分数类 } class Classroom{ String classID;//班级号 HashMap<String,Student> student; } class Student{ Student(){ } Student(String stu_ID,String stu_Name){ this.stu_ID = stu_ID; this.stu_Name = stu_Name; } String stu_ID;//学号 String stu_Name;//学生姓名 } class Course{ Course(){ } Course(String name,String character,String method){ this.name = name; this.character = character; this.method = method; } String name;//课程姓名 String character;//课程性质 String method;//考试方法 ArrayList<Float> weight = new ArrayList<>(); } public class Main { public static void main(String[] args) { Scanner input = new Scanner(System.in); ArrayList<ChooseCourse> chooseCourses = new ArrayList<>();//创建一个选课类的动态数组 HashMap<String,Classroom> classes = new HashMap<>();//班级类的哈希表 HashMap<String,Course> courses = new HashMap<>();//课程类的哈希表 HashMap<String,Student> students = new HashMap<>();//学生类的哈希表 processInput(input, chooseCourses, classes, courses, students);//// 处理输入部分的代码 calculateAndPrintStudentGrades(chooseCourses, students); // 计算并输出学生平均成绩的代码 sortAndPrintCourseGrades(courses, chooseCourses);// 排序并输出课程平均成绩的代码 sortAndPrintClassGrades(classes, chooseCourses);//// 排序并输出班级平均成绩的代码 } private static void processInput(Scanner input, ArrayList<ChooseCourse> chooseCourses, HashMap<String, Classroom> classes, HashMap<String, Course> courses, HashMap<String, Student> students) { // 处理输入部分的代码 String str = input.nextLine(); while (!str.equals("end")) { if(str.matches("^(\\S{1,10})( )(必修|选修|实验)( )(考试|考察|实验)$") || str.matches("^(\\S{1,10})( )(必修|选修|实验)( )(考试|考察|实验)( )((0.(0)+[1-9]|0.[1-9][0-9]*|1)( )(0.(0)+[1-9]|0.[1-9][0-9]*|1)$)") || str.matches("^(\\S{1,10})( )(必修|选修|实验)( )(考试|考察|实验)( )([4-9])((( )(0.(0)+[1-9]|0.[1-9][0-9]*|1))*)(( )(0.(0)+[1-9]|0.[1-9][0-9]*|1))$") //这三个表达式用正则表达式语法验证课程相关字符串的格式和内容。 // 第一个表达式验证字符串是否符合"课程名称 必修/选修/实验 考试/考察/实验"的格式; // 第二个表达式验证字符串是否符合"课程名称 必修/选修/实验 考试/考察/实验 浮点数1 浮点数2"的格式,其中浮点数1和浮点数2范围在0到1之间; // 第三个表达式验证字符串是否符合"课程名称 必修/选修/实验 考试/考察/实验 数字 浮点数1 浮点数2"的格式,其中数字的范围在4到9之间,浮点数1和浮点数2范围在0到1之间。 // 如果字符串符合其中任何一种格式,将返回true,否则返回false。 ){ String []arr = str.split(" ");//new String[100]; if(courses.containsKey(arr[0])) { break; } if(((arr[1].equals("必修") && arr[2].equals("考试")) || (arr[1].equals("选修") && (arr[2].equals("考试") || arr[2].equals("考察")))|| (arr[1].equals("实验") && arr[2].equals("实验")))){ Course course1 = new Course(arr[0],arr[1],arr[2]); float SumWeight = 0; if((arr[1].equals("实验") && arr[2].equals("实验")) && Integer.parseInt(arr[3]) != (arr.length - 4)){ //如果解析实验课程信息时,输入的分项成绩数量值和分项成绩权重的个数不匹配,输出:课程名称+" : number of scores does not match" System.out.println(arr[0] + " : number of scores does not match"); break; } if(arr[1].equals("考试") && arr.length != 5) { //如果解析实验课程信息时,输入的分项成绩数量值和分项成绩权重的个数不匹配,输出:课程名称+" : number of scores does not match" System.out.println(arr[0] + " : number of scores does not match"); break; } if(arr[2].equals("考察") && arr.length != 3){ //如果解析实验课程信息时,输入的分项成绩数量值和分项成绩权重的个数不匹配,输出:课程名称+" : number of scores does not match" System.out.println(arr[0] + " : number of scores does not match"); break; } if(arr[2].equals("考试")){ SumWeight = Float.parseFloat(arr[3])+Float.parseFloat(arr[4]); } if(arr[2].equals("实验")){ for(int i = 4;i < arr.length;i++){ SumWeight += Float.parseFloat(arr[i]); } } if(arr[2].equals("考察")){ SumWeight = 1; } /*if(!(SumWeight*100 > 99 && SumWeight*100 < 101)){ //如果解析考试课、实验课时,分项成绩权重值的总和不等于1,输出:课程名称+" : weight value error" System.out.println(arr[0] + " : weight value error"); break; }*/ if(SumWeight!=1){ //如果解析考试课、实验课时,分项成绩权重值的总和不等于1,输出:课程名称+" : weight value error" System.out.println(arr[0] + " : weight value error"); break; } if(arr[2].equals("考察")){ course1.weight.add(SumWeight);//如果是考察 } if(arr[2].equals("考试")){//如果是考试 course1.weight.add(Float.parseFloat(arr[3])); course1.weight.add(Float.parseFloat(arr[4])); } if(arr[2].equals("实验")){//如果是实验 for(int i = 4;i < arr.length;i++){ course1.weight.add(Float.parseFloat(arr[i])); } } courses.put(arr[0],course1); } else{//如果解析某个课程信息时,输入的课程性质和课程的考核方式不匹配,输出:课程名称+" : course type & access mode mismatch" System.out.println(arr[0] + " : course type & access mode mismatch"); } } //判断实验 else if(str.matches("^([0-9]{8})( )(\\S{1,10})( )(\\S{1,10})( )([0-9]|[1-9][0-9]|100)$") || str.matches("^([0-9]{8})( )(\\S{1,10})( )(\\S{1,10})( )([0-9]|[1-9][0-9]|100)( )([0-9]|[1-9][0-9]|100)$") || str.matches("^([0-9]{8})( )(\\S{1,10})( )(\\S{1,10})( )((([0-9]|[1-9][0-9]|100)( ))*)([0-9]|[1-9][0-9]|100)$") //第一个正则表达式模式 "^([0-9]{8})( )(\S{1,10})( )(\S{1,10})( )([0-9]|[1-9][0-9]|100)$" 匹配包含空格的八位数字、两个课程名称和一个0到100之间整数的字符串。 //第二个正则表达式模式 "^([0-9]{8})( )(\S{1,10})( )(\S{1,10})( )([0-9]|[1-9][0-9]|100)( )([0-9]|[1-9][0-9]|100)$" 匹配包含空格的八位数字、两个课程名称和两个0到100之间整数的字符串。 //第三个正则表达式模式 "^([0-9]{8})( )(\S{1,10})( )(\S{1,10})( )((([0-9]|[1-9][0-9]|100)( ))*)([0-9]|[1-9][0-9]|100)$" 匹配包含空格的八位数字、两个课程名称和一个或多个0到100之间整数的字符串。 //如果给定的字符串符合其中任何一种格式,该语句块将返回 true,否则返回 false。 ){ String []arr = str.split(" "); //当出现重复课程需要忽略 for (ChooseCourse chooseCourse : chooseCourses) { if (chooseCourse.student.stu_ID.equals(arr[0]) && chooseCourse.student.stu_Name.equals(arr[1]) && chooseCourse.course.name.equals(arr[2])) { break; } } //实例化student,储存信息 Student student = new Student(arr[0],arr[1]); students.put(arr[0],student);//把student储存到hashmap里面 String class_ID = arr[0].substring(0,6);//取出前六个作为班级班号 if(!classes.containsKey(class_ID)){//class_ID作为参数传入进去 Classroom aClass = new Classroom();//创建一个新班级类 aClass.classID = class_ID;//赋值给班级类的班级班号 classes.put(class_ID,aClass);//哈希表中添加以班级班号为键的数据 classes.get(class_ID).student = new HashMap<>();// } classes.get(class_ID).student.put(arr[0],student); if(!courses.containsKey(arr[2])){//判断课程是否存在 //果解析某个成绩信息时,课程名称不在已输入的课程列表中, //输出:学号+英文空格+姓名+英文空格+":"+课程名称+英文空格+"does not exist" System.out.println(arr[0] + " does not exist"); break; } else if(courses.get(arr[2]).weight.size() != arr.length - 3){//判断考察方式是否相同 //如果解析某个成绩信息时,输入的成绩数量和课程的考核方式不匹配,输出:学号+英文空格+姓名+英文空格+": access mode mismatch" System.out.println(arr[0] + " "+arr[1] + " : access mode mismatch"); break; } else { ChooseCourse chooseCourse = new ChooseCourse();//新建选课类 chooseCourse.student = student; chooseCourse.course = courses.get(arr[2]);//对应的课程加入选课系统中 Score score = new Score(); for(int i = 3;i < arr.length;i++){ score.grade.add(Integer.parseInt(arr[i])); } // 考察的存入成绩 chooseCourse.score = score; chooseCourses.add(chooseCourse);//添加到arraylist } } else System.out.println("wrong format"); str = input.nextLine(); } } private static void calculateAndPrintStudentGrades(ArrayList<ChooseCourse> chooseCourses, HashMap<String, Student> students) { // 计算并输出学生平均成绩的代码 TreeMap<String, Student> sortedMap = new TreeMap<>(students); //这行代码创建了一个TreeMap对象sortedMap // ,它是一个基于红黑树的有序映射。 // 映射的键是学生的学号(String类型), // 值是学生对象(Student类型)。 // 构造函数TreeMap<>(students)将已有的students映射传递给TreeMap, // 以便构建一个按键排序的新映射。 // 通过这个操作,你可以按照学号对学生进行排序, // 并根据学号的自然顺序(字符串的字典顺序)获取有序的学生集合。 List<String> keys = new ArrayList<>(sortedMap.keySet()); for(int i = 0;i < sortedMap.size();i++){ String num = keys.get(i); Student student = sortedMap.get(num); int SumGrade = 0; int KeMu = 0; for (ChooseCourse chooseCourse : chooseCourses) { if (num.equals(chooseCourse.student.stu_ID)) { SumGrade = SumGrade + chooseCourse.score.getGrade(chooseCourse.course); KeMu++; } } if(KeMu == 0){ //如果某个学生没有任何成绩信息,输出:学号+英文空格+姓名+英文空格+"did not take any exams" System.out.println(student.stu_ID +" "+student.stu_Name +" did not take any exams"); break; } int averageGrade = SumGrade/KeMu; System.out.println(num + " " + student.stu_Name + " " + averageGrade); } } private static void sortAndPrintCourseGrades(HashMap<String, Course> courses, ArrayList<ChooseCourse> chooseCourses) { // 排序并输出课程平均成绩的代码 // 创建中文比较器 Comparator<String> chineseComparator = (s1, s2) -> { Collator collator = Collator.getInstance(Locale.CHINA); return collator.compare(s1, s2); }; // 将哈希映射中的所有键存储到列表中并按照中文比较器排序 List<String> sortedKeys = new ArrayList<>(courses.keySet()); sortedKeys.sort(chineseComparator); // 创建新的有序哈希映射 Map<String, Course> resultMap = new LinkedHashMap<>(); // 将排序后的键值对存储到新映射中 for (String key : sortedKeys) { Course value = courses.get(key); resultMap.put(key, value); } // 输出新映射中的所有键值对 for (String key : resultMap.keySet()) { Course course = resultMap.get(key); int SumGrade = 0; int KeMu = 0; for (ChooseCourse chooseCourse : chooseCourses) { if (course.name.equals(chooseCourse.course.name)) { SumGrade = SumGrade + chooseCourse.score.getGrade(chooseCourse.course); KeMu++; } } if(KeMu == 0){ //如果某门课程没有任何成绩信息,输出:课程名称+英文空格+"has no grades yet" System.out.println(course.name+" has no grades yet"); break; } int averageGrade = SumGrade/KeMu; //格式:学号+英文空格+姓名+英文空格+总成绩平均分 System.out.println(course.name + " " + averageGrade); } } private static void sortAndPrintClassGrades(HashMap<String, Classroom> classes, ArrayList<ChooseCourse> chooseCourses) { // 排序并输出班级平均成绩的代码 TreeMap<String, Classroom> classMap = new TreeMap<>(classes); List<String> classNums = new ArrayList<>(classMap.keySet()); for(int i = 0;i < classMap.size();i++){ String num = classNums.get(i); Classroom classroom = classMap.get(num); int SumGrade = 0; int KeMu = 0; for (ChooseCourse chooseCourse : chooseCourses) { if (num.equals(chooseCourse.student.stu_ID.substring(0, 6))) { SumGrade = SumGrade + chooseCourse.score.getGrade(chooseCourse.course); KeMu++; } } if(KeMu == 0){ //如果某个班级没有任何成绩信息,输出:班级名称+英文空格+ "has no grades yet" System.out.println(classroom.classID +" has no grades yet"); break; } int averageGrade = SumGrade/KeMu; // System.out.println(num + " " + averageGrade); } } }
总结:此题本身应该顺承前一次的,但是由于我自己忘记了这个事情了,最后代码忘记修改了,导致这一次的分数比较低,此次的设计与上一次的设计类似,实现方法大概相同,只不过Main方法里我用了很多if-else可能会导致复杂度大幅度上升,这是一个值得改进的地方,之后也会注意以下作业,这次就是忘记修改了:)
分析:



圈复杂度:

此次代码完全不符合很多JAVA的设计原则,属于是比较烂了。:)
----------------------分割线-----------------------
期末分析:
编程求得正方体和正三棱锥的表面积和体积,要求必须体现扩展性(继承)和多态性。
类结构如下图所示(参考):

试编程完成如上类设计,主方法源码如下(可直接拷贝使用):
public static void main(String[] args) {
// TODO Auto-generated method stub
Scanner input = new Scanner(System.in);
double side = input.nextDouble();
display(new Cube(side));
display(new RegularPyramid(side));
}
其中,display(Solid solid)方法为定义在Main类中的静态方法,作用为体现程序的多态性。
注:正三棱锥的体积计算公式为底面积*高/3。
输入格式:
输入一个实型数,分别作为正方体的边长和正三棱锥的边长。
输出格式:
分别输出正方体的表面积、体积以及正棱锥的表面积和体积。保留两位小数,建议使用String.format(“%.2f”,value)
进行小数位数控制。
输入样例:
在这里给出一组输入。例如:
2.5
输出样例:
在这里给出相应的输出。例如:
37.50
15.63
10.83
1.84
在这里给出我的类图:

附上源码
//package qimo; import java.util.*; public class Main { public static void main(String[] args) { Scanner input = new Scanner(System.in); String str = input.nextLine(); double side = Double.parseDouble(str); display(new Cube(side)); display(new RegularPyramid(side)); } public static void display(Solid solid){ System.out.println(String.format("%.2f", solid.getArea())); System.out.println(String.format("%.2f", solid.getVolume())); } } abstract class Solid { double side = 0; Solid() { } Solid(double side) { } double getSide(){ return this.side; } void setSide(double side){ this.side = side; } double getArea(){ return 0; } double getVolume(){ return 0; } } class Cube extends Solid{ Cube(){ } Cube(double side){ this.side = side; } double getArea(){ return 6.0* this.side*this.side; } double getVolume(){ return this.side * this.side * this.side; } } class RegularPyramid extends Solid{ double getArea(){ double a = this.side; double baseArea = (Math.sqrt(3) * a * a) / 4; // 计算侧面积 double sideArea = (1.0 / 2) * 3 * a * Math.sqrt((a * a) - ((a / 2) * (a / 2))); // 利用三角形的面积公式计算 // 计算表面积 double surfaceArea = baseArea + sideArea; return surfaceArea; } double getVolume(){ double a = this.side; // 计算高 double height = Math.sqrt((a * a) - (1/3.0*a*a)); double baseArea = (Math.sqrt(3) * a * a) / 4; // 计算体积 double volume = (1.0 / 3) * baseArea * height; return volume ; } RegularPyramid(){ } RegularPyramid(double side){ this.side = side; } }
分析:




逻辑还是挺简单的,主要是忘记数学公式了,推导了一段时间。
问题描述:本问题中的魔方有两种,一种是正方体魔方,一种是正三棱锥魔方,其中,正方体或正三棱锥魔方是由单元正方体或正三棱锥组成,单元正方体或正三棱锥的个数由阶数(即层数)决定,即魔方边长=阶数*单元边长。魔方如下图所示:

利用“立体图形”问题源码,实现如下功能:
魔方有三个属性:颜色,阶数,类型(正方体魔方、正三棱锥魔方),程序要求输出魔方的颜色、表面积和体积。参考设计类图如下所示:

主方法部分可参考如下源码(可拷贝直接使用):
public class Main {
public static void main(String[] args) {
// TODO Auto-generated method stub
Scanner input = new Scanner(System.in);
String color = input.next();
int layer = input.nextInt();
double side = input.nextDouble();
RubikCube cube1 = new SquareCube(color, layer,new Cube(side));
color = input.next();
layer = input.nextInt();
side = input.nextDouble();
RubikCube cube2 = new RegularPyramidCube(color, layer,new RegularPyramid(side));
display(cube1);
display(cube2);
}
}
其中,display(RubikCube cube)方法为Main类中定义的静态方法,用户输出魔方的信息,用于体现多态性。
输入格式:
第一部分:正方体魔方颜色、阶数、单元正方体边长,以空格或回车分隔;
第二部分:正三棱锥魔方颜色、阶数、单元正三棱锥边长,以空格或回车分隔。
输出格式:
正方体魔方颜色
正方体魔方表面积
正方体魔方体积
正三棱锥魔方颜色
正三棱锥魔方表面积
正三棱锥魔方体积
注:小数点保留两位
输入样例:
在这里给出一组输入。例如:
red 3 4.5
black 4 2.1
输出样例:
在这里给出相应的输出。例如:
red
1093.50
2460.38
black
122.21
69.85
在这里给出我的类图:

附上源码:
//package qimo; import java.util.*; public class Main { public static void main(String[] args) { // TODO Auto-generated method stub Scanner input = new Scanner(System.in); String color = input.next(); int layer = input.nextInt(); double side = input.nextDouble(); RubikCube cube1 = new SquareCube(color, layer,new Cube(side)); color = input.next(); layer = input.nextInt(); side = input.nextDouble(); RubikCube cube2 = new RegularPyramidCube(color, layer,new RegularPyramid(side)); display(cube1); display(cube2); } public static void display(RubikCube rubik){ System.out.println(rubik.getColor()); System.out.println(String.format("%.2f",rubik.getArea())); System.out.println(String.format("%.2f",rubik.getVolume())); } } abstract class Solid { double side = 0; Solid() { } Solid(double side) { this.side = side; } double getSide(){ return this.side; } void setSide(double side){ this.side = side; } abstract double getArea(); abstract double getVolume(); } class Cube extends Solid{ Cube(){ } Cube(double side){ super(side); } @Override double getArea(){ return 6.0* this.side*this.side; } @Override double getVolume(){ return this.side * this.side * this.side; } } class RegularPyramid extends Solid{ RegularPyramid(){ } RegularPyramid(double side){ super(side); } @Override double getArea(){ double a = this.side; double baseArea = (Math.sqrt(3) * a * a) / 4; // 计算侧面积 double sideArea = (1.0 / 2) * 3 * a * Math.sqrt((a * a) - ((a / 2) * (a / 2))); // 利用三角形的面积公式计算 // 计算表面积 double surfaceArea = baseArea + sideArea; return surfaceArea; } @Override double getVolume(){ double a = this.side; // 计算高 double height = Math.sqrt((a * a) - (1/3.0*a*a)); double baseArea = (Math.sqrt(3) * a * a) / 4; // 计算体积 double volume = (1.0 / 3) * baseArea * height; return volume ; } } abstract class RubikCube{ String color; int layer; Solid solid; RubikCube(){ } RubikCube(String color,int layer,Solid solid){ this.color = color; this.layer = layer; this.solid = solid; } String getColor(){ return color; } void setColor(String color){ this.color = color; } int getLayer(){ return layer; } void setLayer(int layer){ this.layer = layer; } Solid getSolid(){ return solid; } void setSolid(Solid solid){ this.solid = solid; } abstract double getArea(); abstract double getVolume(); } class SquareCube extends RubikCube{ SquareCube(){ } SquareCube(String color,int layer,Solid solid){ super(color, layer, solid); } @Override double getArea(){ int n = this.layer; // 阶数 double a = this.solid.getSide(); // 单元边长 double s = 0.0; // 表面积 /*for (int i = 0; i < n; i++){ // 计算每层的表面积 s += 6 * Math.pow((n - i - 1) * a, 2); }*/ s = n*a*n*a*6; // 总表面积 return s; } @Override double getVolume(){ int n = this.layer; // 阶数 double a = this.solid.getSide(); // 单元边长 // 总体积 return Math.pow(n * a, 3); } } class RegularPyramidCube extends RubikCube{ RegularPyramidCube(){ } RegularPyramidCube(String color,int layer,Solid solid){ super(color, layer, solid); } @Override double getArea(){ int n = this.layer; // 阶数 double a = this.solid.getSide(); // 单元边长 double s = 0.0; // 表面积 /*for (int i = 0; i < n; i++){ // 计算每层的表面积 double height = Math.sqrt(Math.pow(a, 2) - Math.pow(a / 2, 2)); double baseArea = (Math.sqrt(3) * Math.pow(a, 2)) / 4; double sideArea = 3 * a * height / 2; s += baseArea + sideArea; }*/ double a1 = a*n; double baseArea = (Math.sqrt(3) * a1 * a1) / 4; // 计算侧面积 double sideArea = (1.0 / 2) * 3 * a1 * Math.sqrt((a1 * a1) - ((a1 / 2) * (a1 / 2))); // 利用三角形的面积公式计算 // 计算表面积 s = baseArea + sideArea; // 总表面积 return s; } @Override double getVolume(){ int n = this.layer; // 阶数 double a = this.solid.getSide(); // 单元边长 // 总体积 double a1 = n*a; // 计算高 double height = Math.sqrt((a1 * a1) - (1/3.0*a1*a1)); double baseArea = (Math.sqrt(3) * a1 * a1) / 4; // 计算体积 double volume = (1.0 / 3) * baseArea * height; return volume ; } }
在魔方问题的基础上,重构类设计,实现列表内魔方的排序功能(按照魔方的体积进行排序)。
提示:题目中RubikCube类要实现Comparable接口。
其中,Main类源码如下(可直接拷贝使用):
public class Main {
public static void main(String[] args) {
// TODO Auto-generated method stub
Scanner input = new Scanner(System.in);
String color;
int layer;
double side;
RubikCube cube;
ArrayList<RubikCube> list = new ArrayList<>();
int choice = input.nextInt();
while(choice != 0) {
switch(choice) {
case 1://SquareCube
color = input.next();
layer = input.nextInt();
side = input.nextDouble();
cube = new SquareCube(color, layer,new Cube(side));
list.add(cube);
break;
case 2://RegularPyramidCube
color = input.next();
layer = input.nextInt();
side = input.nextDouble();
cube = new RegularPyramidCube(color, layer,new RegularPyramid(side));
list.add(cube);
break;
}
choice = input.nextInt();
}
list.sort(Comparator.naturalOrder());//正向排序
for(int i = 0; i < list.size(); i++) {
System.out.print(list.get(i).getColor() + " " +
String.format("%.2f", list.get(i).getArea()) + " " +
String.format("%.2f", list.get(i).getVolume()) );
System.out.println("");
}
}
}
输入格式:
输入魔方类型(1:正方体魔方;2:正三棱锥魔方;0:结束输入)
魔方颜色、魔方阶数、魔方单元正方体、正三棱锥边长
..循环..
输出格式:
按魔方体积升序输出列表中各魔方的信息(实型数均保留两位小数),输出样式参见输出样例。
输入样例:
在这里给出一组输入。例如:
1 blue 3 4.5
2 red 4 2.1
1 yellow 5 2.3
2 black 4 9.42
1 white 4 5.4423
0
输出样例:
在这里给出相应的输出。例如:
red 122.21 69.85
yellow 793.50 1520.88
blue 1093.50 2460.38
black 2459.14 6304.73
white 2843.39 10316.38
附上源码:
//package qimo; import java.util.*; public class Main { public static void main(String[] args) { Scanner input = new Scanner(System.in); String color; int layer; double side; RubikCube cube; ArrayList<RubikCube> list = new ArrayList<>(); int choice = input.nextInt(); while(choice != 0) { switch(choice) { case 1: color = input.next(); layer = input.nextInt(); side = input.nextDouble(); cube = new SquareCube(color, layer,new Cube(side)); list.add(cube); break; case 2: color = input.next(); layer = input.nextInt(); side = input.nextDouble(); cube = new RegularPyramidCube(color, layer,new RegularPyramid(side)); list.add(cube); break; } choice = input.nextInt(); } list.sort(Comparator.naturalOrder()); for(int i = 0; i < list.size(); i++) { System.out.print(list.get(i).getColor() + " " + String.format("%.2f", list.get(i).getArea()) + " " + String.format("%.2f", list.get(i).getVolume()) ); System.out.println(""); } } } abstract class Solid { double side = 0; Solid() { } Solid(double side) { this.side = side; } double getSide(){ return this.side; } void setSide(double side){ this.side = side; } abstract double getArea(); abstract double getVolume(); } class Cube extends Solid{ Cube(){ } Cube(double side){ super(side); } @Override double getArea(){ return 6.0* this.side*this.side; } @Override double getVolume(){ return this.side * this.side * this.side; } } class RegularPyramid extends Solid{ RegularPyramid(){ } RegularPyramid(double side){ super(side); } @Override double getArea(){ double a = this.side; double baseArea = (Math.sqrt(3) * a * a) / 4; double sideArea = (1.0 / 2) * 3 * a * Math.sqrt((a * a) - ((a / 2) * (a / 2))); double surfaceArea = baseArea + sideArea; return surfaceArea; } @Override double getVolume(){ double a = this.side; double height = Math.sqrt((a * a) - (1/3.0*a*a)); double baseArea = (Math.sqrt(3) * a * a) / 4; double volume = (1.0 / 3) * baseArea * height; return volume ; } } abstract class RubikCube implements Comparable<RubikCube>{ String color; int layer; Solid solid; RubikCube(){ } RubikCube(String color,int layer,Solid solid){ this.color = color; this.layer = layer; this.solid = solid; } String getColor(){ return color; } void setColor(String color){ this.color = color; } int getLayer(){ return layer; } void setLayer(int layer){ this.layer = layer; } Solid getSolid(){ return solid; } void setSolid(Solid solid){ this.solid = solid; } abstract double getArea(); abstract double getVolume(); @Override public int compareTo(RubikCube cube) { if(this.getVolume() > cube.getVolume()){ return 1; }else if(this.getVolume() < cube.getVolume()){ return -1; }else{ return 0; } } } class SquareCube extends RubikCube{ SquareCube(){ } SquareCube(String color,int layer,Solid solid){ super(color, layer, solid); } @Override double getArea(){ int n = this.layer; double a = this.solid.getSide(); double s = n*a*n*a*6; return s; } @Override double getVolume(){ int n = this.layer; double a = this.solid.getSide(); return Math.pow(n * a, 3); } } class RegularPyramidCube extends RubikCube{ RegularPyramidCube(){ } RegularPyramidCube(String color,int layer,Solid solid){ super(color, layer, solid); } @Override double getArea(){ int n = this.layer; double a = this.solid.getSide(); double s = 0.0; double a1 = a*n; double baseArea = (Math.sqrt(3) * a1 * a1) / 4; double sideArea = (1.0 / 2) * 3 * a1 * Math.sqrt((a1 * a1) - ((a1 / 2) * (a1 / 2))); s = baseArea + sideArea; return s; } @Override double getVolume(){ int n = this.layer; double a = this.solid.getSide(); double a1 = n*a; double height = Math.sqrt((a1 * a1) - (1/3.0*a1*a1)); double baseArea = (Math.sqrt(3) * a1 * a1) / 4; double volume = (1.0 / 3) * baseArea * height; return volume ; } }

浙公网安备 33010602011771号