2021年第二次blog总结
一、前言
经过第二个月学习,已经了进一步了解到面向对象的程序设计的一些特点与方法。下面将总结三次习题集的一些要点。
1.习题集四 总共3题:
第一题考查正则表达式对各个字符串处理;第二题为日期类的类间关系的组合;第三题为图形类的继承。
2.习题集五 总共5题:
第一题为字符串处理;第二,三题为数组数据处理;第四题考查正则表达式对一段字符串源码的处理;第五题为上次日期类新类间关系的设计——聚合。
3.习题集六 总共6题:
1-4题考查正则表达式对字符串处理;第五题为图形继承与多态 ;第六题为实现图形接口及多态性。
二、设计与分析
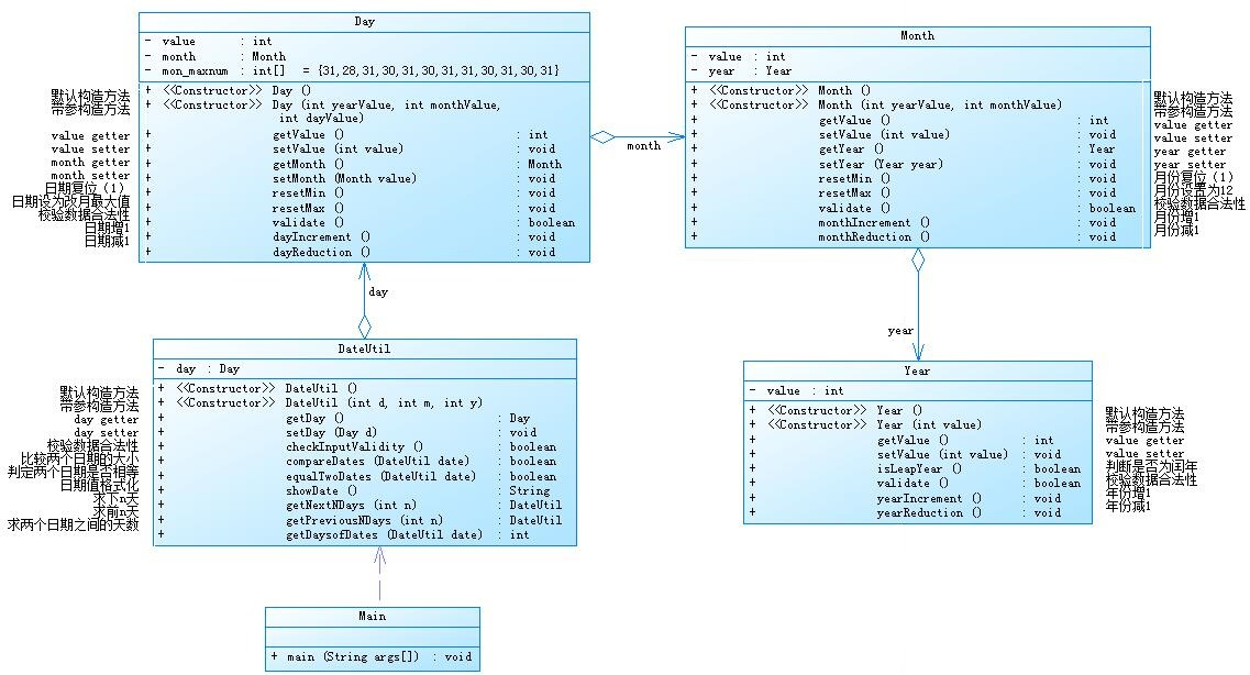
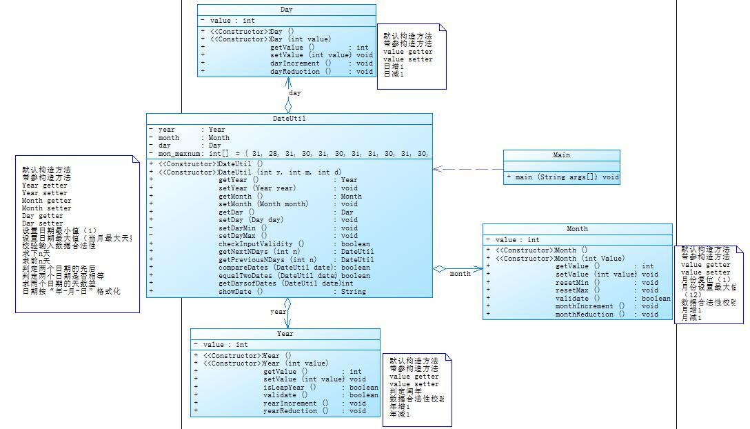
1.聚合与组合
组合的类图

聚合的类图

二者复杂度分析对比如下:


由于二者输出格式不同,main类中Max Complexity 的细微差距可以不考虑。
二者Day类差距在于;前者组合结构中,Day类需要获取Month的对象,后者不需要并且不需要在Day类写数据校验的方法。
组合Day类源码
1 public class Day { 2 3 private int value = 0; 4 private Month month ; 5 public int []mon_maxmun = {31,28,31,30,31,30,31,31,30,31,30,31}; 6 public Day() { 7 super(); 8 // TODO Auto-generated constructor stub 9 } 10 public Day(int yearValue,int monthValue,int dayValue) { 11 super(); 12 this.value = dayValue; 13 month = new Month(yearValue,monthValue); 14 15 } 16 public int getValue() { 17 return value; 18 } 19 public void setValue(int value) { 20 this.value = value; 21 } 22 public Month getMonth() { 23 return month; 24 } 25 public void setMonth(Month value) { 26 this.month = value; 27 } 28 29 public void resetMin() { 30 setValue(1); 31 } 32 33 public void resetMax() { 34 setValue(mon_maxmun[getMonth().getValue()-2]); 35 } 36 37 public boolean validate() { 38 boolean x=true; 39 if(month.getYear().isLeapYear(month.getYear().getValue())) { 40 mon_maxmun[1] = 29; 41 } 42 if(getValue()>mon_maxmun[getMonth().getValue()-1]||getValue()<1) { 43 x=false; 44 } 45 return x; 46 } 47 48 public void dayIncrement() { 49 setValue(getValue()+1); 50 } 51 52 public void dayReduction() { 53 setValue(getValue()-1); 54 } 55 56 57 }
聚合Day类源码
1 public class Day { 2 3 private int value = 0; 4 5 public Day() { 6 super(); 7 // TODO Auto-generated constructor stub 8 } 9 10 11 public Day(int value) { 12 super(); 13 this.value = value; 14 } 15 16 17 public int getValue() { 18 return value; 19 } 20 public void setValue(int value) { 21 this.value = value; 22 } 23 24 public void dayIncrement() { 25 setValue(getValue()+1); 26 } 27 28 public void dayReduction() { 29 setValue(getValue()-1); 30 } 31 32 33 }
Month类和Year类基本同理
组合的优点
组合使得类更易于使用,因为他们是自成一体的。使用这些类的代码不必担心会将其传递给其他需要它的对象,在复杂的应用程序中,这经常会变得非常棘手以至于需要我们开发一个设计方案。组合的另一个好处是,查看使用它的代码时,可以准确地知道哪个类能够访问已组合的对象。
聚合的优点
聚合与组合相比具有管理负担较低的优势,因为一个对象可以被其他多个对象所共享。当各个类数据量大时,组合将各个类直接连接在一起,对数据承载量加大。
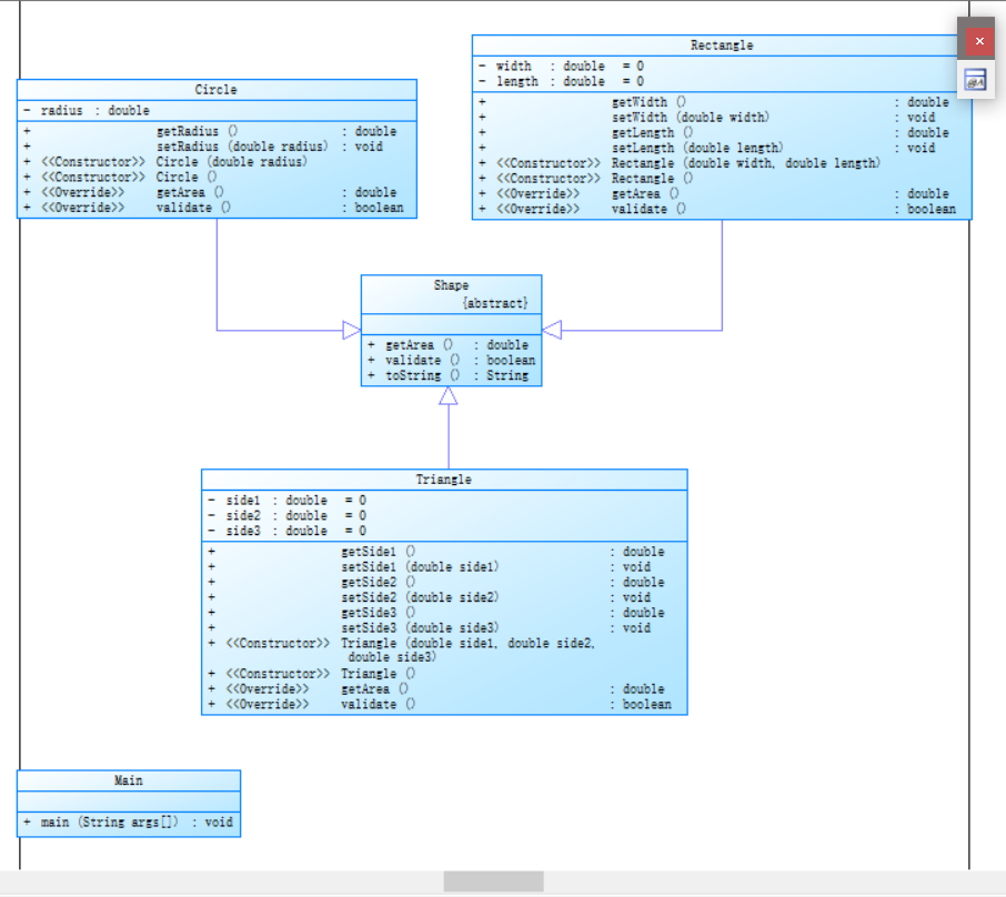
2.图形继承设计的思路与技术运用(封装、继承、多态、接口等)
本系列都是关于图形设计。
首先为继承的训练

shape类中有一个求面积的抽象方法,两个基本二维图形(圆形,矩形)作为子类继承shape的求面积方法,紧接着两个三维立体图形(立方体,球)分别作为矩形与圆形的子类并具有获得体积的新方法
其次进行多态的迭代

shape类中的求面积和校验数据抽象方法在矩形,三角形,圆中方法都不同,在各个子类中对其进行Override;

通过GetArea的接口来实现求面积的功能,后续矩形类和圆类实现了这个接口,实现了这个接口代表的求面积的功能。
3.正则表达式技术
(1)校验键盘输入的 QQ 号是否合格,判定合格的条件如下:
- 要求必须是 5-15 位;
- 0 不能开头;
- 必须都是数字;
1 import java.util.Scanner; 2 import java.util.regex.Matcher; 3 import java.util.regex.Pattern; 4 5 public class Main { 6 7 public static void main(String[] args) { 8 // TODO Auto-generated method stub 9 String QQnumber = new String(); 10 Scanner sc = new Scanner(System.in); 11 QQnumber = sc.nextLine(); 12 Pattern p = Pattern.compile("^\\d{5,15}$"); 13 Matcher m = p.matcher(QQnumber); 14 boolean b = m.matches(); 15 if(QQnumber.charAt(0)=='0'||b==false) { 16 System.out.println("你输入的QQ号验证失败"); 17 System.exit(0); 18 } 19 System.out.println("你输入的QQ号验证成功"); 20 21 22 } 23 24 }
"^\\d{5,15}$"通过其匹配5-15位数字,最后再检验首位数字
(2)接受给定的字符串,判断该字符串是否属于验证码。验证码是由四位数字或者字母(包含大小写)组成的字符串。
1 import java.util.Scanner; 2 import java.util.regex.Matcher; 3 import java.util.regex.Pattern; 4 5 public class Main { 6 7 public static void main(String[] args) { 8 // TODO Auto-generated method stub 9 String YZM = new String(); 10 Scanner sc = new Scanner(System.in); 11 YZM = sc.nextLine(); 12 Pattern p = Pattern.compile("^[0-9A-Za-z]{4}$"); 13 Matcher m = p.matcher(YZM); 14 boolean b = m.matches(); 15 if(b==false) { 16 System.out.println(YZM+"不属于验证码"); 17 System.exit(0); 18 } 19 System.out.println(YZM+"属于验证码"); 20 21 22 } 23 24 }
[0-9A-Za-z]先通过它确定每位位数字或字母,
{4}在确定位4位数
(3)
对软件学院2020级同学学号进行校验,学号共八位,规则如下:
- 1、2位:入学年份后两位,例如20年
- 3、4位:学院代码,软件学院代码为20
- 5位:方向代码,例如1为软件工程,7为物联网
- 6位:班级序号
- 7、8位:学号(序号)
要求如下:
- 只针对2020级
- 其中软件工程专业班级分别为:202011~17、61,物联网工程专业班级为202071~202073,数据科学与大数据专业班级为202081~82
- 每个班级学号后两位为01~40
1 import java.util.Scanner; 2 import java.util.regex.Matcher; 3 import java.util.regex.Pattern; 4 5 public class Main { 6 7 public static void main(String[] args) { 8 // TODO Auto-generated method stub 9 String XH = new String(); 10 Scanner sc = new Scanner(System.in); 11 XH = sc.nextLine(); 12 Pattern p = Pattern.compile("^\\d{5,15}$"); 13 Matcher t = p.matcher(XH); 14 boolean r = t.matches(); 15 if(XH.length()!=8||r==false){ 16 System.out.println("错误"); 17 System.exit(0); 18 } 19 String direction = XH.substring(4, 6); 20 String classNumber = XH.substring(6, 8); 21 int number =Integer.parseInt(classNumber); 22 23 Pattern a = Pattern.compile("[1][1-7]"); 24 Pattern b = Pattern.compile("[6][1]"); 25 Pattern c = Pattern.compile("[78][12]"); 26 Matcher x = a.matcher(direction); 27 Matcher y = b.matcher(direction); 28 Matcher z = c.matcher(direction); 29 30 boolean q = x.matches(); 31 boolean w = y.matches(); 32 boolean e = z.matches(); 33 34 boolean m = (q==false&&w==false&&e==false); 35 36 if(Integer.parseInt(XH.substring(0,4))!=2020||number>40||number<1||m) { 37 System.out.println("错误"); 38 39 System.exit(0); 40 } 41 42 System.out.println("正确"); 43 44 } 45 46 }
将学号字符串进行分割,前四位规定,后两位转化成整形数据进行判断,在创建a,b,c三个Pattern对象分别匹配各个方向的各个八级,只要三者都不匹配就算错误。
(4)
编写程序统计一个输入的Java源码中关键字(区分大小写)出现的次数。说明如下:
- Java中共有53个关键字(自行百度)
- 从键盘输入一段源码,统计这段源码中出现的关键字的数量
- 注释中出现的关键字不用统计
- 字符串中出现的关键字不用统计
- 统计出的关键字及数量按照关键字升序进行排序输出
- 未输入源码则认为输入非法
这里主要处理字符串及注释
源码中的字符串
1 replaceAll("\\\".*?\\\"", "")
首先匹配两端的引号,其次中间位任意个数的任意字符
源码中的两种注释
//类型
1 replaceAll("//.*", "")
/* */类型
1 for(int i = 0;i<theList.size();i++) { 2 String temp = theList.get(i); 3 if(temp.indexOf("/*")!=-1) { 4 top.add(i); 5 } 6 if(temp.indexOf("*/")!=-1) { 7 low.add(i); 8 } 9 } 10 for(int i = 0;i<top.size();i++) {//把每次/* */这样的注释删除 11 theList.set(top.get(i), theList.get(top.get(i)).replaceAll("/\\*.*", ""));//把/*及后面本行东西删除 12 for(int j =top.get(i)+1;j<=low.get(i);j++) { 13 theList.set(j,"");//将/*这一行直到*/这一行删除 14 } 15 }
第一个循环确定/* 和*/的位置
第二个循环进行删除
4.Java集合框架应用
此次在源码关键字查找中运用了List中的LinkedList来存储源码中的每一行。
1 List<String> list = new LinkedList<String>(); 2 String value = sc.nextLine(); 3 while(value.equals(exit)==false){ 4 list.add(value); 5 value = sc.nextLine(); 6 }
这里不使用ArrayList
因为
ArrayList是顺序结构,所以定位很快,但插入,删除数据慢。
LinkedList 是链表结构,定位慢,但插入,删除数据快。
此次要对字符串源码处理,所有选择LinkedList
三、采坑心得
1.聚合和组合
其二者的优缺点在分析中以指出
组合在设计好后,可以非常方便使用。当相比聚合来说,管理负担较高。就比如在查错时,组合方式需要检查每一个类,聚合不需要;
二者Dateuntil分析图如下:


2. Java集合框架应用
在关键字寻找中,先处理完字符串源码后,原来是先匹配关键字在排序。但是List的链式存储不能够进行如数组一样排序,导致输出不能按格式输出。
最后不得创建一个Keyword类,将关键字先按顺序存储,再反复调用这个类,使排序后的每一个关键字先匹配一遍源码
1 class Keyword { 2 3 private String[] keyword = { 4 "abstract", "assert", 5 6 "boolean", "break", "byte", 7 8 "case", "catch", "char", "class", "const", "continue", 9 10 "default", "do", "double", 11 12 "else", "enum", "extends", 13 14 "false","final", "finally", "float", "for", 15 16 "goto", 17 18 "if","implements", "import", "instanceof", "int", "interface", 19 20 "long", 21 22 "native", "new","null", 23 24 "package", "private", "protected", "public", 25 26 "return", 27 28 "short", "static", "strictfp", "super", "switch", "synchronized", 29 30 "this", "throw", "throws", "transient", "true","try", 31 32 "void", "volatile", 33 34 "while" 35 36 }; 37 38 39 40 public String[] getValue() { 41 return keyword; 42 } 43 44 public Keyword() { 45 super(); 46 // TODO Auto-generated constructor stub 47 } 48 }
匹配关键字
1 public void checkSource() { 2 List<String> endList= separateList(); 3 int x=0; 4 for(int i =0;i<53;i++) { 5 int n = 0; 6 for(int j =0;j<endList.size();j++) { 7 if(getKeyword().getValue()[i].equals(endList.get(j))) {//判断没执行 8 n++; 9 } 10 } 11 if(n!=0) { 12 System.out.println(n+" "+getKeyword().getValue()[i]); 13 } 14 } 15 }
四、改进建议:
主要是正则表达式
就像学号那一题,在不同方向不同班级的匹配,我是通过分开匹配,如果后续有新方向,可以在创建新Pattern对象匹配。
其次在关键字一题中,我将字符串源码分裂成每一行进行存储,后续可以通过StringBuffer或 StringBuilder来减少代码的最高复杂度
如图:


五、总结:
1.熟悉List的优缺点:定位查找快,但不能排序。
2.熟悉正则表达式
3.了解组合与聚合:部件的生命周期不同,管理负担不同
4.封装的目的:增强安全性和简化编程,使用者不必了解具体的实现细节,而只是要通过外部接口,一特定的访问权限来使用类的成员。
5.继承的目的:实现代码的复用。
6.多态的含义:相同的事物,调用其相同的方法,参数也相同时,但表现的行为却不同。
六、源码附录
日期问题面向对象设计(聚合一)
1 1 import java.util.Scanner; 2 2 3 3 public class Main { 4 4 5 5 public static void main(String[] args) { 6 6 // TODO Auto-generated method stub 7 7 Scanner sc = new Scanner(System.in); 8 8 int choice = sc.nextInt(); 9 9 switch(choice) { 10 10 case 1:{ 11 11 int year1 =sc.nextInt(); 12 12 int month1 =sc.nextInt(); 13 13 int day1 =sc.nextInt(); 14 14 int n = sc.nextInt(); 15 15 DateUtil date1 = new DateUtil(year1,month1,day1); 16 16 if(date1.checkInputValidity()==false) { 17 17 System.out.println("Wrong Format"); 18 18 System.exit(0); 19 19 } 20 20 DateUtil date2=date1.gerNextDays(n); 21 21 System.out.println(date2.showDate()); 22 22 break; 23 23 } 24 24 25 25 case 2:{ 26 26 int year1 =sc.nextInt(); 27 27 int month1 =sc.nextInt(); 28 28 int day1 =sc.nextInt(); 29 29 int n = sc.nextInt(); 30 30 DateUtil date1 = new DateUtil(year1,month1,day1); 31 31 if(date1.checkInputValidity()==false) { 32 32 System.out.println("Wrong Format"); 33 33 System.exit(0); 34 34 } 35 35 DateUtil date2=date1.gerPreviousDays(n); 36 36 System.out.println(date2.showDate()); 37 37 break; 38 38 } 39 39 40 40 case 3:{ 41 41 int year1 =sc.nextInt(); 42 42 int month1 =sc.nextInt(); 43 43 int day1 =sc.nextInt(); 44 44 int year2 =sc.nextInt(); 45 45 int month2 =sc.nextInt(); 46 46 int day2 =sc.nextInt(); 47 47 DateUtil date1 = new DateUtil(year1,month1,day1); 48 48 DateUtil date2 = new DateUtil(year2,month2,day2); 49 49 if(date1.checkInputValidity()==false||date2.checkInputValidity()==false) { 50 50 System.out.println("Wrong Format"); 51 51 System.exit(0); 52 52 } 53 53 System.out.println(date1.getDaysofDates(date2)); 54 54 break; 55 55 } 56 56 57 57 default :{ 58 58 System.out.println("Wrong Format"); 59 59 } 60 60 61 61 } 62 62 63 63 } 64 64 65 65 } 66 66 67 67 class DateUtil { 68 68 69 69 private Day day ; 70 70 71 71 public DateUtil() { 72 72 super(); 73 73 // TODO Auto-generated constructor stub 74 74 } 75 75 76 76 public DateUtil(int y,int m,int d) { 77 77 super(); 78 78 day = new Day(y,m,d); 79 79 80 80 } 81 81 82 82 public Day getDay() { 83 83 return day; 84 84 } 85 85 86 86 public void setDay(Day d) { 87 87 this.day = d; 88 88 } 89 89 90 90 public boolean checkInputValidity() { 91 91 boolean x=false; 92 92 if(day.getMonth().getYear().validate()) { 93 93 if(day.getMonth().validate()) { 94 94 if(day.validate()) { 95 95 x=true; 96 96 } 97 97 } 98 98 } 99 99 return x; 100 100 } 101 101 102 102 public boolean equalTwoDates(DateUtil date) { 103 103 boolean x=false; 104 104 if(date.getDay().getValue() == day.getValue()&&date.getDay().getMonth().getValue() == day.getMonth().getValue()&&date.getDay().getMonth().getYear().getValue() == day.getMonth().getYear().getValue()) { 105 105 x=true; 106 106 } 107 107 return x; 108 108 } 109 109 public boolean compareDates(DateUtil date) { 110 110 boolean x=false; 111 111 if(date.getDay().getMonth().getYear().getValue() > day.getMonth().getYear().getValue()) { 112 112 x=true; 113 113 } 114 114 else if(date.getDay().getMonth().getYear().getValue() == day.getMonth().getYear().getValue()){ 115 115 if(date.getDay().getMonth().getValue() > day.getMonth().getValue()) { 116 116 x=true; 117 117 } 118 118 else if(date.getDay().getMonth().getValue() == day.getMonth().getValue()) { 119 119 if(date.getDay().getValue() > day.getValue()) { 120 120 x=true; 121 121 } 122 122 } 123 123 124 124 } 125 125 return x; 126 126 } 127 127 public String showDate() { 128 128 return day.getMonth().getYear().getValue() + "-" + day.getMonth().getValue() + "-" + day.getValue(); 129 129 } 130 130 131 131 public DateUtil gerNextDays(int n) { 132 132 for(int i=0;i<n;i++) { 133 133 if(day.getMonth().getYear().isLeapYear(day.getMonth().getYear().getValue())) { 134 134 day.mon_maxmun[1]=29; 135 135 } 136 136 else { 137 137 day.mon_maxmun[1]=28; 138 138 } 139 139 if(day.getValue()==day.mon_maxmun[day.getMonth().getValue()-1]) { 140 140 if(day.getMonth().getValue()==12) { 141 141 day.resetMin(); 142 142 day.getMonth().reseMin(); 143 143 day.getMonth().getYear().yearIncrement(); 144 144 145 145 } 146 146 else { 147 147 day.resetMin(); 148 148 day.getMonth().monthIncrement(); 149 149 } 150 150 } 151 151 else { 152 152 day.dayIncrement(); 153 153 } 154 154 } 155 155 return new DateUtil(day.getMonth().getYear().getValue(),day.getMonth().getValue(),day.getValue()); 156 156 157 157 } 158 158 159 159 public DateUtil gerPreviousDays(int n) { 160 160 for(int i=0;i<n;i++) { 161 161 if(day.getMonth().getYear().isLeapYear(day.getMonth().getYear().getValue())) { 162 162 day.mon_maxmun[1]=29; 163 163 } 164 164 else { 165 165 day.mon_maxmun[1]=28; 166 166 } 167 167 if(day.getValue()==1) { 168 168 if(day.getMonth().getValue()==1) { 169 169 day.setValue(31); 170 170 day.getMonth().reseMax(); 171 171 day.getMonth().getYear().yearReduction(); 172 172 173 173 } 174 174 else { 175 175 day.resetMax(); 176 176 day.getMonth().monthReduction(); 177 177 } 178 178 } 179 179 else { 180 180 day.dayReduction(); 181 181 } 182 182 } 183 183 return new DateUtil(day.getMonth().getYear().getValue(),day.getMonth().getValue(),day.getValue()); 184 184 185 185 } 186 186 public int getDaysofDates(DateUtil date) { 187 187 int x = 0; 188 188 int y1d=0,y2d=0,m1d=0,m2d=0,d1d=0,d2d=0; 189 189 if(day.getMonth().getYear().isLeapYear(day.getMonth().getYear().getValue())) { 190 190 day.mon_maxmun[1]=29; 191 191 } 192 192 else { 193 193 day.mon_maxmun[1]=28; 194 194 } 195 195 if(date.day.getMonth().getYear().isLeapYear(date.day.getMonth().getYear().getValue())) { 196 196 date.day.mon_maxmun[1]=29; 197 197 } 198 198 else { 199 199 date.day.mon_maxmun[1]=28; 200 200 } 201 201 for(int i=1900;i<day.getMonth().getYear().getValue();i++) { 202 202 if(day.getMonth().getYear().isLeapYear(i)) { 203 203 y1d+=366; 204 204 } 205 205 else { 206 206 y1d+=365; 207 207 } 208 208 } 209 209 for(int i=1900;i<date.day.getMonth().getYear().getValue();i++) { 210 210 if(day.getMonth().getYear().isLeapYear(i)) { 211 211 y2d+=366; 212 212 } 213 213 else { 214 214 y2d+=365; 215 215 } 216 216 } 217 217 for(int i =1 ;i<day.getMonth().getValue();i++) { 218 218 m1d+=day.mon_maxmun[i-1]; 219 219 } 220 220 for(int i =1 ;i<date.day.getMonth().getValue();i++) { 221 221 m2d+=date.day.mon_maxmun[i-1]; 222 222 } 223 223 d1d=y1d+m1d+day.getValue(); 224 224 d2d=y2d+m2d+date.day.getValue(); 225 225 x=Math.abs(d1d-d2d); 226 226 return x; 227 227 } 228 228 } 229 229 230 230 class Day { 231 231 232 232 private int value = 0; 233 233 private Month month ; 234 234 public int []mon_maxmun = {31,28,31,30,31,30,31,31,30,31,30,31}; 235 235 public Day() { 236 236 super(); 237 237 // TODO Auto-generated constructor stub 238 238 } 239 239 public Day(int yearValue,int monthValue,int dayValue) { 240 240 super(); 241 241 this.value = dayValue; 242 242 month = new Month(yearValue,monthValue); 243 243 244 244 } 245 245 public int getValue() { 246 246 return value; 247 247 } 248 248 public void setValue(int value) { 249 249 this.value = value; 250 250 } 251 251 public Month getMonth() { 252 252 return month; 253 253 } 254 254 public void setMonth(Month value) { 255 255 this.month = value; 256 256 } 257 257 258 258 public void resetMin() { 259 259 setValue(1); 260 260 } 261 261 262 262 public void resetMax() { 263 263 setValue(mon_maxmun[getMonth().getValue()-2]); 264 264 } 265 265 266 266 public boolean validate() { 267 267 boolean x=true; 268 268 if(month.getYear().isLeapYear(month.getYear().getValue())) { 269 269 mon_maxmun[1] = 29; 270 270 } 271 271 if(getValue()>mon_maxmun[getMonth().getValue()-1]||getValue()<1) { 272 272 x=false; 273 273 } 274 274 return x; 275 275 } 276 276 277 277 public void dayIncrement() { 278 278 setValue(getValue()+1); 279 279 } 280 280 281 281 public void dayReduction() { 282 282 setValue(getValue()-1); 283 283 } 284 284 285 285 286 286 } 287 287 288 288 class Month { 289 289 290 290 private int value = 0; 291 291 private Year year ; 292 292 public Month() { 293 293 super(); 294 294 // TODO Auto-generated constructor stub 295 295 } 296 296 public Month( int yearValue,int monthValue) { 297 297 super(); 298 298 this.value = monthValue; 299 299 year = new Year(yearValue); 300 300 } 301 301 public int getValue() { 302 302 return value; 303 303 } 304 304 public void setValue(int value) { 305 305 this.value = value; 306 306 } 307 307 public Year getYear() { 308 308 return year; 309 309 } 310 310 public void setYear(Year year) { 311 311 this.year = year; 312 312 } 313 313 314 314 public void reseMin() { 315 315 setValue(1); 316 316 } 317 317 318 318 public void reseMax() { 319 319 setValue(12); 320 320 } 321 321 322 322 public boolean validate() { 323 323 boolean x=true; 324 324 if(getValue()>12||getValue()<1) { 325 325 x=false; 326 326 } 327 327 return x; 328 328 } 329 329 330 330 public void monthIncrement() { 331 331 setValue(getValue()+1); 332 332 } 333 333 334 334 public void monthReduction() { 335 335 setValue(getValue()-1); 336 336 } 337 337 338 338 339 339 340 340 } 341 341 342 342 class Year { 343 343 344 344 private int value = 0; 345 345 346 346 public Year(int value) { 347 347 super(); 348 348 this.value = value; 349 349 } 350 350 351 351 public Year() { 352 352 super(); 353 353 // TODO Auto-generated constructor stub 354 354 } 355 355 356 356 public int getValue() { 357 357 return value; 358 358 } 359 359 360 360 public void setValue(int value) { 361 361 this.value = value; 362 362 } 363 363 364 364 public boolean isLeapYear(int year) { 365 365 // TODO Auto-generated method stub 366 366 boolean x=false; 367 367 368 368 if (year % 4 == 0){ 369 369 if (year % 100 == 0){ 370 370 if (year % 400 == 0){ 371 371 x=true; 372 372 } 373 373 374 374 } 375 375 else{ 376 376 x=true; 377 377 } 378 378 } 379 379 380 380 return x; 381 381 } 382 382 383 383 public boolean validate() { 384 384 boolean x=true; 385 385 if(getValue()>2050||getValue()<1900) { 386 386 x=false; 387 387 } 388 388 return x; 389 389 } 390 390 391 391 public void yearIncrement() { 392 392 setValue(getValue()+1); 393 393 } 394 394 395 395 public void yearReduction() { 396 396 setValue(getValue()-1); 397 397 } 398 398 }
图形继承
1 import java.util.ArrayList; 2 import java.util.Scanner; 3 4 public class Main { 5 public static void main(String[] args) { 6 Scanner sc = new Scanner(System.in); 7 // ArrayList arrayList= new ArrayList(); 8 // String s = null; 9 // s=sc.nextLine(); 10 // String[] split = s.split(" "); 11 // int choice = Integer.parseInt(s); 12 int choice = sc.nextInt(); 13 switch(choice) { 14 case 1:{ 15 double radius = sc.nextDouble(); 16 if(radius<0) { 17 System.out.println("Wrong Format"); 18 System.exit(0); 19 } 20 Circle circle = new Circle(); 21 circle.setRadius(radius); 22 System.out.println("Circle's area:"+ String .format("%.2f",circle.getArea())); 23 break; 24 } 25 26 case 2:{ 27 double width=sc.nextDouble(); 28 double length=sc.nextDouble(); 29 if(width<0||length<0) { 30 System.out.println("Wrong Format"); 31 System.exit(0); 32 } 33 Rectangle rectangle = new Rectangle(); 34 rectangle.setLength(length); 35 rectangle.setWidth(width); 36 System.out.println("Rectangle's area:"+String .format("%.2f",rectangle.getArea())); 37 break; 38 } 39 40 case 3:{ 41 double radius = sc.nextDouble(); 42 if(radius<0) { 43 System.out.println("Wrong Format"); 44 System.exit(0); 45 } 46 Ball ball = new Ball(); 47 ball.setRadius(radius); 48 System.out.println("Ball's surface area:"+String .format("%.2f",ball.getArea())); 49 System.out.println("Ball's volume:"+String .format("%.2f",ball.getVolume())); 50 break; 51 } 52 53 case 4:{ 54 double width=sc.nextDouble(); 55 double length=sc.nextDouble(); 56 double height=sc.nextDouble(); 57 if(width<0||length<0||height<0) { 58 System.out.println("Wrong Format"); 59 System.exit(0); 60 } 61 Box box = new Box(); 62 box.setHeight(height); 63 box.setLength(length); 64 box.setWidth(width); 65 System.out.println("Box's surface area:"+String .format("%.2f",box.getArea())); 66 System.out.println("Box's volume:"+String .format("%.2f",box.getVolume())); 67 break; 68 } 69 default :{ 70 System.out.println("Wrong Format"); 71 } 72 } 73 } 74 75 } 76 77 78 class Shape { 79 public double getArea() { 80 return 0.0; 81 } 82 83 public Shape() { 84 super(); 85 // TODO Auto-generated constructor stub 86 System.out.println("Constructing Shape"); 87 } 88 89 90 } 91 92 class Circle extends Shape{ 93 public Circle() { 94 super(); 95 // TODO Auto-generated constructor stub 96 System.out.println("Constructing Circle"); 97 } 98 private double radius = 0; 99 public double getRadius() { 100 return radius; 101 } 102 public void setRadius(double radius2) { 103 this.radius = radius2; 104 } 105 @Override 106 public double getArea() { 107 // TODO Auto-generated method stub 108 return Math.PI * radius * radius; 109 } 110 111 } 112 113 class Rectangle extends Shape{ 114 private double width=0; 115 private double length=0; 116 117 @Override 118 public double getArea() { 119 // TODO Auto-generated method stub 120 return length * width; 121 } 122 123 public double getWidth() { 124 return width; 125 } 126 127 public Rectangle() { 128 super(); 129 // TODO Auto-generated constructor stub 130 System.out.println("Constructing Rectangle"); 131 } 132 133 public void setWidth(double width) { 134 this.width = width; 135 } 136 137 public double getLength() { 138 return length; 139 } 140 141 public void setLength(double length) { 142 this.length = length; 143 } 144 145 } 146 147 class Ball extends Circle{ 148 public Ball() { 149 super(); 150 // TODO Auto-generated constructor stub 151 System.out.println("Constructing Ball"); 152 } 153 154 public double getArea() { 155 // TODO Auto-generated method stub 156 return 4*getRadius()*getRadius()*Math.PI; 157 } 158 159 public double getVolume() { 160 return(4*Math.PI*getRadius()*getRadius()*getRadius())/3; 161 } 162 163 } 164 165 class Box extends Rectangle{ 166 public Box() { 167 super(); 168 // TODO Auto-generated constructor stub 169 System.out.println("Constructing Box"); 170 } 171 private double height=0; 172 public double getVolume() { 173 return getLength() * getWidth()*getHeight(); 174 } 175 @Override 176 public double getArea() { 177 // TODO Auto-generated method stub 178 return 2*(getLength() * getWidth()+getWidth()*getHeight()+getLength()*getHeight()); 179 } 180 public double getHeight() { 181 return height; 182 } 183 public void setHeight(double height) { 184 this.height = height; 185 } 186 187 }
统计Java程序中关键词的出现次数
1 import java.util.LinkedList; 2 import java.util.List; 3 import java.util.Scanner; 4 import java.util.regex.Matcher; 5 import java.util.regex.Pattern; 6 7 public class Main { 8 9 public static void main(String[] args) { 10 // TODO Auto-generated method stub 11 12 Scanner sc = new Scanner(System.in); 13 String exit = "exit"; 14 List<String> list = new LinkedList<String>(); 15 String value = sc.nextLine(); 16 while(value.equals(exit)==false){ 17 list.add(value); 18 value = sc.nextLine(); 19 // System.out.println("ok"); 20 } 21 List<String> theList = new LinkedList<String>(); 22 Source source = new Source(); 23 24 source.setList(list); 25 if(source.checkTF(list)==false) { 26 System.out.println("Wrong Format"); 27 System.exit(0); 28 } 29 source.checkSource(); 30 // String pattern =""; 31 // Pattern r = Pattern.compile(pattern); 32 // Matcher m = r.matcher(list.get(0)); 33 // Matcher p = r.matcher(list.get(1)); 34 // boolean a = m.matches(); 35 // boolean b = p.matches(); 36 // System.out.println(list.get(0)); 37 // System.out.println(list.get(1)); 38 // System.out.println(a); 39 // System.out.println(b); 40 41 // theList=source.clearSource(); 42 // theList.set(0, theList.get(0).replaceAll("//.*", "")); 43 // for(int i = 0;i<theList.size();i++) { 44 // System.out.println(theList.get(i)); 45 // } 46 47 // list.set(0, list.get(0).replaceAll("//.*", "")); 48 // System.out.println(list.get(0)); 49 // System.out.println(list.size()); 50 // String s ="213424/*saedfsdfdsf"; 51 // s=s.replaceAll("/\\*.*", ""); 52 // System.out.println(s+"ok"); 53 } 54 55 } 56 57 58 59 class Source { 60 61 private List<String> list = new LinkedList<String>(); 62 private Keyword keyword = new Keyword(); 63 64 65 66 public Source(List<String> list) { 67 super(); 68 this.list = list; 69 } 70 71 public Keyword getKeyword() { 72 return keyword; 73 } 74 75 76 public Source() { 77 super(); 78 // TODO Auto-generated constructor stub 79 } 80 81 public List<String> getList() { 82 return list; 83 } 84 85 public void setList(List<String> list) { 86 this.list = list; 87 } 88 89 public List clearSource() { 90 List<String> theList = getList(); 91 for(int i = 0;i<theList.size();i++) { 92 theList.set(i, theList.get(i).replaceAll("//.*", ""));//去除//类型注释 93 theList.set(i,theList.get(i).replaceAll("\\\".*?\\\"", ""));//去除字符串 94 95 } 96 // for(int i = 0;i<theList.size();i++) { 97 // System.out.println(theList.get(i)); 98 // } 99 // System.out.println("ok"); 100 List <Integer> top = new LinkedList<Integer>(); 101 List <Integer> low = new LinkedList<Integer>(); 102 for(int i = 0;i<theList.size();i++) { 103 String temp = theList.get(i); 104 if(temp.indexOf("/*")!=-1) { 105 top.add(i); 106 } 107 if(temp.indexOf("*/")!=-1) { 108 low.add(i); 109 } 110 } 111 // for(int i = 0;i<top.size();i++) {//把每次/* */这样的注释删除 112 // theList.set(top.get(i), theList.get(top.get(i)).replaceAll("/\\*.*", ""));//把/*及后面本行东西删除 113 // for(int j =top.get(i)+1;j<=low.get(i);j++) { 114 // theList.set(j,"");//将/*这一行直到*/这一行删除 115 // } 116 // } 117 for(int i = 0;i<theList.size();i++) {//去除特殊符号 118 theList.set(i, theList.get(i).replaceAll("=","a")); 119 theList.set(i, theList.get(i).replaceAll("([^A-Za-z0-9])", " ")); 120 theList.set(i, theList.get(i).replaceAll(" +"," "));//去除多余空格 121 } 122 return theList; 123 } 124 public List separateList() { 125 List<String> theList= clearSource(); 126 List<String> endList= new LinkedList<String>(); 127 int word_sum = 0; 128 // String [][]split = null; 129 String [][]split = new String[theList.size()][]; 130 for(int i = 0;i<theList.size();i++) { 131 split[i]=theList.get(i).split(" "); 132 word_sum+=split[i].length; 133 } 134 String []end = new String[word_sum]; 135 136 for(int i = 0;i<theList.size();i++) { 137 for(int j = 0;j<split[i].length;j++) { 138 endList.add(split[i][j]) ; 139 } 140 } 141 // String pattern =""; 142 // Pattern r = Pattern.compile(pattern); 143 // Matcher m = r. 144 // endList.remove(r); 145 146 return endList; 147 } 148 public void checkSource() { 149 List<String> endList= separateList(); 150 int x=0; 151 for(int i =0;i<53;i++) { 152 int n = 0; 153 for(int j =0;j<endList.size();j++) { 154 if(getKeyword().getValue()[i].equals(endList.get(j))) {//判断没执行 155 n++; 156 } 157 } 158 if(n!=0) { 159 System.out.println(n+" "+getKeyword().getValue()[i]); 160 } 161 } 162 } 163 public boolean checkTF(List theList) { 164 String pattern =""; 165 Pattern r = Pattern.compile(pattern); 166 boolean x = false ; 167 for(int i = 0;i<theList.size();i++) { 168 Matcher m = r.matcher(list.get(i)); 169 if(m.matches() == false) { 170 x =true; 171 } 172 } 173 return x; 174 } 175 } 176 177 178 179 180 class Keyword { 181 182 private String[] keyword = { 183 "abstract", "assert", 184 185 "boolean", "break", "byte", 186 187 "case", "catch", "char", "class", "const", "continue", 188 189 "default", "do", "double", 190 191 "else", "enum", "extends", 192 193 "false","final", "finally", "float", "for", 194 195 "goto", 196 197 "if","implements", "import", "instanceof", "int", "interface", 198 199 "long", 200 201 "native", "new","null", 202 203 "package", "private", "protected", "public", 204 205 "return", 206 207 "short", "static", "strictfp", "super", "switch", "synchronized", 208 209 "this", "throw", "throws", "transient", "true","try", 210 211 "void", "volatile", 212 213 "while" 214 215 }; 216 217 218 219 public String[] getValue() { 220 return keyword; 221 } 222 223 public Keyword() { 224 super(); 225 // TODO Auto-generated constructor stub 226 } 227 }
日期问题面向对象设计(聚合二)
1 import java.util.Scanner; 2 3 public class Main { 4 5 public static void main(String[] args) { 6 // TODO Auto-generated method stub 7 Scanner sc = new Scanner(System.in); 8 int choice = sc.nextInt(); 9 switch(choice) { 10 case 1:{ 11 int year1 =sc.nextInt(); 12 int month1 =sc.nextInt(); 13 int day1 =sc.nextInt(); 14 int n = sc.nextInt(); 15 DateUtil date1 = new DateUtil(year1,month1,day1); 16 17 if(date1.checkInputValidity()==false||n<0) { 18 System.out.println("Wrong Format"); 19 System.exit(0); 20 } 21 System.out.print(date1.showDate()); 22 DateUtil date2= date2=date1.gerNextDays(n); 23 System.out.println(" next "+n+" days is:"+date2.showDate()); 24 break; 25 } 26 27 case 2:{ 28 int year1 =sc.nextInt(); 29 int month1 =sc.nextInt(); 30 int day1 =sc.nextInt(); 31 int n = sc.nextInt(); 32 DateUtil date1 = new DateUtil(year1,month1,day1); 33 34 if(date1.checkInputValidity()==false||n<0) { 35 System.out.println("Wrong Format"); 36 System.exit(0); 37 } 38 System.out.print(date1.showDate()); 39 DateUtil date2=date1.gerPreviousDays(n); 40 System.out.println(" previous "+n+" days is:"+date2.showDate()); 41 break; 42 } 43 44 case 3:{ 45 int year1 =sc.nextInt(); 46 int month1 =sc.nextInt(); 47 int day1 =sc.nextInt(); 48 int year2 =sc.nextInt(); 49 int month2 =sc.nextInt(); 50 int day2 =sc.nextInt(); 51 DateUtil date1 = new DateUtil(year1,month1,day1); 52 DateUtil date2 = new DateUtil(year2,month2,day2); 53 if(date1.checkInputValidity()==false||date2.checkInputValidity()==false) { 54 System.out.println("Wrong Format"); 55 System.exit(0); 56 } 57 System.out.println("The days between "+date1.showDate()+" and "+date2.showDate()+" are:"+date1.getDaysofDates(date2)); 58 break; 59 } 60 61 default :{ 62 System.out.println("Wrong Format"); 63 } 64 65 } 66 67 } 68 69 } 70 71 72 class DateUtil { 73 74 private Day day = new Day(); 75 private Month month = new Month(); 76 private Year year = new Year(); 77 private int []mon_maxmun = {31,28,31,30,31,30,31,31,30,31,30,31}; 78 public DateUtil() { 79 super(); 80 // TODO Auto-generated constructor stub 81 } 82 public DateUtil(int y ,int m,int d) { 83 super(); 84 day.setValue(d); 85 month.setValue(m); 86 year.setValue(y); 87 } 88 public Day getDay() { 89 return day; 90 } 91 public void setDay(Day day) { 92 this.day = day; 93 } 94 public Month getMonth() { 95 return month; 96 } 97 public void setMonth(Month month) { 98 this.month = month; 99 } 100 public Year getYear() { 101 return year; 102 } 103 public void setYear(Year year) { 104 this.year = year; 105 } 106 107 public boolean checkInputValidity() { 108 boolean x=false; 109 if(getYear().isLeapYear(getYear().getValue())) { 110 mon_maxmun[1] = 29; 111 } 112 if(getYear().validate()) { 113 if(getMonth().validate()) { 114 if(getDay().getValue()<=mon_maxmun[getMonth().getValue()-1]&&getMonth().getValue()>=1) { 115 x=true; 116 } 117 } 118 } 119 return x; 120 } 121 122 public String showDate() { 123 return getYear().getValue() + "-" + getMonth().getValue() + "-" + getDay().getValue(); 124 } 125 126 public boolean compareDates(DateUtil date) {//date大于day则true 127 boolean x=false; 128 if(date.getYear().getValue() > getYear().getValue()) { 129 x=true; 130 } 131 else if(date.getYear().getValue() == getYear().getValue()){ 132 if(date.getMonth().getValue() > getMonth().getValue()) { 133 x=true; 134 } 135 else if(date.getMonth().getValue() == getMonth().getValue()) { 136 if(date.getDay().getValue() > getDay().getValue()) { 137 x=true; 138 } 139 } 140 141 } 142 return x; 143 } 144 public boolean equalTwoDates(DateUtil date) { 145 boolean x=false; 146 if(date.getDay().getValue() == getDay().getValue()&&date.getMonth().getValue() == getMonth().getValue()&&date.getYear().getValue() == getYear().getValue()) { 147 x=true; 148 } 149 return x; 150 } 151 152 public void setDayMin() { 153 getDay().setValue(1); 154 } 155 public void setDayMax() { 156 if(getYear().isLeapYear(getYear().getValue())) { 157 mon_maxmun[1] = 29; 158 } 159 else { 160 mon_maxmun[1] = 28; 161 } 162 163 getDay().setValue(mon_maxmun[getMonth().getValue()-2]); 164 } 165 166 public DateUtil gerNextDays(int n) { 167 int year = 0; 168 169 year += n / 146097 * 400; 170 n %= 146097; 171 172 year += n / 36524 * 100; 173 n %= 36524; 174 175 // year += n / 1461 * 4; 176 // n %= 1461; 177 178 179 getYear().setValue(getYear().getValue()+year); 180 181 182 for(int i=0;i<n;i++) { 183 if(getYear().isLeapYear(getYear().getValue())) { 184 mon_maxmun[1]=29; 185 } 186 else { 187 mon_maxmun[1]=28; 188 } 189 if(getDay().getValue()==mon_maxmun[getMonth().getValue()-1]) { 190 if(getMonth().getValue()==12) { 191 setDayMin(); 192 getMonth().reseMin(); 193 getYear().yearIncrement(); 194 195 } 196 else { 197 setDayMin(); 198 getMonth().monthIncrement(); 199 } 200 } 201 else { 202 day.dayIncrement(); 203 } 204 } 205 return new DateUtil(getYear().getValue(),getMonth().getValue(),getDay().getValue()); 206 207 } 208 209 public DateUtil gerPreviousDays(int n) { 210 if(n>100000000) { 211 int year = 0; 212 year += n / 146097 * 400; 213 n %= 146097; 214 year += n / 36524 * 100; 215 n %= 36524; 216 year += n / 1461 * 4; 217 n %= 1461; 218 year += n / 365; 219 n %= 365; 220 n--; 221 getYear().setValue(getYear().getValue()-year); 222 } 223 for(int i=0;i<n;i++) { 224 if(getYear().isLeapYear(getYear().getValue())) { 225 mon_maxmun[1]=29; 226 } 227 else { 228 mon_maxmun[1]=28; 229 } 230 if(getDay().getValue()==1) { 231 if(getMonth().getValue()==1) { 232 getDay().setValue(31); 233 getMonth().reseMax(); 234 getYear().yearReduction(); 235 236 } 237 else { 238 setDayMax(); 239 getMonth().monthReduction(); 240 } 241 } 242 else { 243 getDay().dayReduction(); 244 } 245 } 246 return new DateUtil(getYear().getValue(),getMonth().getValue(),getDay().getValue()); 247 248 } 249 250 public int getDaysofDates(DateUtil date) { 251 int x = 0; 252 int y1d=0,y2d=0,m1d=0,m2d=0,d1d=0,d2d=0; 253 if(getYear().isLeapYear(getYear().getValue())) { 254 mon_maxmun[1]=29; 255 } 256 else { 257 mon_maxmun[1]=28; 258 } 259 if(date.getYear().isLeapYear(date.getYear().getValue())) { 260 date.mon_maxmun[1]=29; 261 } 262 else { 263 date.mon_maxmun[1]=28; 264 } 265 for(int i=1800;i<getYear().getValue();i++) { 266 if(getYear().isLeapYear(i)) { 267 y1d+=366; 268 } 269 else { 270 y1d+=365; 271 } 272 } 273 for(int i=1800;i<date.getYear().getValue();i++) { 274 if(getYear().isLeapYear(i)) { 275 y2d+=366; 276 } 277 else { 278 y2d+=365; 279 } 280 } 281 for(int i =1 ;i<getMonth().getValue();i++) { 282 m1d+=mon_maxmun[i-1]; 283 } 284 for(int i =1 ;i<date.getMonth().getValue();i++) { 285 m2d+=date.mon_maxmun[i-1]; 286 } 287 d1d=y1d+m1d+getDay().getValue(); 288 d2d=y2d+m2d+date.getDay().getValue(); 289 x=Math.abs(d1d-d2d); 290 return x; 291 } 292 293 294 } 295 296 class Day { 297 298 private int value = 0; 299 300 public Day() { 301 super(); 302 // TODO Auto-generated constructor stub 303 } 304 305 306 public Day(int value) { 307 super(); 308 this.value = value; 309 } 310 311 312 public int getValue() { 313 return value; 314 } 315 public void setValue(int value) { 316 this.value = value; 317 } 318 319 public void dayIncrement() { 320 setValue(getValue()+1); 321 } 322 323 public void dayReduction() { 324 setValue(getValue()-1); 325 } 326 327 328 } 329 330 class Month { 331 332 private int value = 0; 333 334 public Month() { 335 super(); 336 // TODO Auto-generated constructor stub 337 } 338 339 public Month(int value) { 340 super(); 341 this.value = value; 342 } 343 public void reseMin() { 344 setValue(1); 345 } 346 347 public void reseMax() { 348 setValue(12); 349 } 350 351 public boolean validate() { 352 boolean x=true; 353 if(getValue()>12||getValue()<1) { 354 x=false; 355 } 356 return x; 357 } 358 359 public void monthIncrement() { 360 setValue(getValue()+1); 361 } 362 363 public void monthReduction() { 364 setValue(getValue()-1); 365 } 366 367 public int getValue() { 368 return value; 369 } 370 371 public void setValue(int value) { 372 this.value = value; 373 } 374 375 } 376 377 class Year { 378 379 private int value = 0; 380 381 public Year(int value) { 382 super(); 383 this.value = value; 384 } 385 386 public Year() { 387 super(); 388 // TODO Auto-generated constructor stub 389 } 390 391 public int getValue() { 392 return value; 393 } 394 395 public void setValue(int value) { 396 this.value = value; 397 } 398 399 public boolean isLeapYear(int year) { 400 // TODO Auto-generated method stub 401 boolean x=false; 402 403 if (year % 4 == 0){ 404 if (year % 100 == 0){ 405 if (year % 400 == 0){ 406 x=true; 407 } 408 409 } 410 else{ 411 x=true; 412 } 413 } 414 415 return x; 416 } 417 418 public boolean validate() { 419 boolean x=true; 420 if(getValue()>2020||getValue()<1820) { 421 x=false; 422 } 423 return x; 424 } 425 426 public void yearIncrement() { 427 setValue(getValue()+1); 428 } 429 430 public void yearReduction() { 431 setValue(getValue()-1); 432 } 433 }
正则表达式训练-学号校验
1 import java.util.Scanner; 2 import java.util.regex.Matcher; 3 import java.util.regex.Pattern; 4 5 public class Main { 6 7 public static void main(String[] args) { 8 // TODO Auto-generated method stub 9 String XH = new String(); 10 Scanner sc = new Scanner(System.in); 11 XH = sc.nextLine(); 12 Pattern p = Pattern.compile("^\\d{5,15}$"); 13 Matcher t = p.matcher(XH); 14 boolean r = t.matches(); 15 if(XH.length()!=8||r==false){ 16 System.out.println("错误"); 17 System.exit(0); 18 } 19 String direction = XH.substring(4, 6); 20 String classNumber = XH.substring(6, 8); 21 int number =Integer.parseInt(classNumber); 22 23 Pattern a = Pattern.compile("[1][1-7]"); 24 Pattern b = Pattern.compile("[6][1]"); 25 Pattern c = Pattern.compile("[78][12]"); 26 Matcher x = a.matcher(direction); 27 Matcher y = b.matcher(direction); 28 Matcher z = c.matcher(direction); 29 30 boolean q = x.matches(); 31 boolean w = y.matches(); 32 boolean e = z.matches(); 33 34 boolean m = (q==false&&w==false&&e==false); 35 36 if(Integer.parseInt(XH.substring(0,4))!=2020||number>40||number<1||m) { 37 System.out.println("错误"); 38 39 System.exit(0); 40 } 41 42 System.out.println("正确"); 43 44 } 45 46 }
图形继承与多态
1 import java.util.ArrayList; 2 import java.util.Scanner; 3 4 public class Main { 5 6 public static void main(String[] args) { 7 // TODO Auto-generated method stub 8 Scanner sc = new Scanner(System.in); 9 ArrayList<Shape> list = new ArrayList<Shape>(); 10 int a = sc.nextInt(); 11 int b = sc.nextInt(); 12 int c = sc.nextInt(); 13 if(a<0||b<0||c<0) { 14 System.out.println("Wrong Format"); 15 System.exit(0); 16 } 17 for(int i = 0;i<a;i++) { 18 double radius = sc.nextDouble(); 19 Circle circle = new Circle(radius); 20 list.add(circle); 21 } 22 for(int i = 0;i<b;i++) { 23 double width = sc.nextDouble(); 24 double length = sc.nextDouble(); 25 Rectangle rectangle = new Rectangle(width,length); 26 list.add(rectangle); 27 } 28 for(int i = 0;i<c;i++) { 29 double side1 = sc.nextDouble(); 30 double side2 = sc.nextDouble(); 31 double side3 = sc.nextDouble(); 32 Triangle triangle = new Triangle(side1,side2,side3); 33 list.add(triangle); 34 } 35 36 37 for(int i = 0;i<a+b+c;i++) { 38 if(list.get(i).validate()==false) { 39 System.out.println("Wrong Format"); 40 System.exit(0); 41 } 42 } 43 System.out.println("Original area:"); 44 for(int i = 0;i<a+b+c;i++) { 45 System.out.print(list.get(i).toString()+" "); 46 } 47 System.out.println(); 48 double sum = 0; 49 for(int i = 0;i<a+b+c;i++) { 50 sum+=list.get(i).getArea(); 51 } 52 String result = String .format("%.2f",sum); 53 System.out.println("Sum of area:"+result); 54 System.out.println("Sorted area:"); 55 double []area = new double[a+b+c] ; 56 for(int i = 0;i<a+b+c;i++) { 57 area[i]=list.get(i).getArea(); 58 } 59 for (int x = 0; x < area.length - 1; x++) { 60 for (int y = 0; y < area.length - 1 - x; y++) { 61 if (area[y] > area[y + 1]) { 62 double temp = area[y]; 63 area[y] = area[y + 1]; 64 area[y + 1] = temp; 65 } 66 } 67 } 68 for(int i = 0;i<a+b+c;i++) { 69 String result1 = String .format("%.2f",area[i]); 70 System.out.print(result1+" "); 71 } 72 System.out.println(); 73 System.out.print("Sum of area:"+result); 74 75 } 76 77 } 78 abstract class Shape { 79 80 public double getArea() { 81 return 0; 82 83 } 84 public boolean validate() { 85 return false; 86 87 } 88 public String toString() { 89 String result = String .format("%.2f",getArea()); 90 return result; 91 92 } 93 } 94 class Circle extends Shape{ 95 96 private double radius; 97 98 public double getRadius() { 99 return radius; 100 } 101 102 public void setRadius(double radius) { 103 this.radius = radius; 104 } 105 106 public Circle(double radius) { 107 super(); 108 this.radius = radius; 109 } 110 111 public Circle() { 112 super(); 113 // TODO Auto-generated constructor stub 114 } 115 public double getArea() { 116 return getRadius()*getRadius()*Math.PI; 117 118 } 119 public boolean validate() { 120 if(getRadius()<=0) { 121 return false; 122 } 123 return true; 124 } 125 126 }class Rectangle extends Shape { 127 private double width =0; 128 private double length =0; 129 130 131 public double getWidth() { 132 return width; 133 } 134 135 136 public void setWidth(double width) { 137 this.width = width; 138 } 139 140 141 public double getLength() { 142 return length; 143 } 144 145 146 public void setLength(double length) { 147 this.length = length; 148 } 149 150 151 public Rectangle(double width, double length) { 152 super(); 153 this.width = width; 154 this.length = length; 155 } 156 157 158 public Rectangle() { 159 super(); 160 // TODO Auto-generated constructor stub 161 } 162 163 164 public double getArea() { 165 return getLength()*getWidth(); 166 } 167 public boolean validate() { 168 if(getWidth()<=0||getLength()<=0) { 169 return false; 170 } 171 return true; 172 } 173 174 175 }class Triangle extends Shape{ 176 private double side1 =0; 177 private double side2 =0; 178 private double side3 =0; 179 public double getSide1() { 180 return side1; 181 } 182 public void setSide1(double side1) { 183 this.side1 = side1; 184 } 185 public double getSide2() { 186 return side2; 187 } 188 public void setSide2(double side2) { 189 this.side2 = side2; 190 } 191 public double getSide3() { 192 return side3; 193 } 194 public void setSide3(double side3) { 195 this.side3 = side3; 196 } 197 public Triangle(double side1, double side2, double side3) { 198 super(); 199 this.side1 = side1; 200 this.side2 = side2; 201 this.side3 = side3; 202 } 203 public Triangle() { 204 super(); 205 // TODO Auto-generated constructor stub 206 } 207 public double getArea() { 208 double p = (getSide1()+getSide2()+getSide3())/2; 209 double S = p*(p-getSide1())*(p-getSide2())*(p-getSide3()); 210 S = Math.sqrt(S); 211 return S; 212 } 213 public boolean validate() { 214 if(getSide1()>0&&getSide2()>0&&getSide3()>0&&((getSide1()+getSide2())>getSide3()&&(getSide1()+getSide3()>getSide2()&&(getSide2()+getSide3())>getSide1()))){ 215 return true; 216 } 217 return false; 218 } 219 220 }
实现图形接口及多态性
1 import java.util.Scanner; 2 3 public class Main { 4 5 public static void main(String[] args) { 6 // TODO Auto-generated method stub 7 8 Scanner sc = new Scanner(System.in); 9 double radius = sc.nextDouble(); 10 double width = sc.nextDouble(); 11 double length = sc.nextDouble(); 12 if(radius<=0||width<=0||length<=0) { 13 System.out.println("Wrong Format"); 14 System.exit(0); 15 } 16 Rectangle rectangle = new Rectangle(width,length); 17 Circle circle = new Circle(radius); 18 String resultRectangle = String .format("%.2f",rectangle.getArea()); 19 String resultCircle = String .format("%.2f",circle.getArea()); 20 System.out.println(resultCircle); 21 System.out.println(resultRectangle); 22 23 } 24 25 } 26 interface GetArea { 27 28 double getArea(); 29 } 30 class Circle implements GetArea{ 31 32 private double radius; 33 34 public Circle() { 35 super(); 36 // TODO Auto-generated constructor stub 37 } 38 39 public Circle(double radius) { 40 super(); 41 this.radius = radius; 42 } 43 44 public double getRadius() { 45 return radius; 46 } 47 48 public void setRadius(double radius) { 49 this.radius = radius; 50 } 51 52 @Override 53 public double getArea() { 54 // TODO Auto-generated method stub 55 return getRadius()*getRadius()*Math.PI; 56 } 57 58 59 } 60 class Rectangle implements GetArea { 61 private double width =0; 62 private double length =0; 63 64 65 public double getWidth() { 66 return width; 67 } 68 69 70 public void setWidth(double width) { 71 this.width = width; 72 } 73 74 75 public double getLength() { 76 return length; 77 } 78 79 80 public void setLength(double length) { 81 this.length = length; 82 } 83 84 85 public Rectangle(double width, double length) { 86 super(); 87 this.width = width; 88 this.length = length; 89 } 90 91 92 public Rectangle() { 93 super(); 94 // TODO Auto-generated constructor stub 95 } 96 97 98 public double getArea() { 99 // TODO Auto-generated method stub 100 return getLength()*getWidth(); 101 } 102 103 }

浙公网安备 33010602011771号