Linux:用户空间非法指针 coredump 流程简析
1. 前言
限于作者能力水平,本文可能存在谬误,因此而给读者带来的损失,作者不做任何承诺。
2. 背景
本文分析基于 ARM32 架构,Linux-4.14 内核代码。
3. 问题分析
3.1 测试范例
void main(void)
{
*(int *)0 = 8;
}
运行程序会 coredump 。
3.2 分析
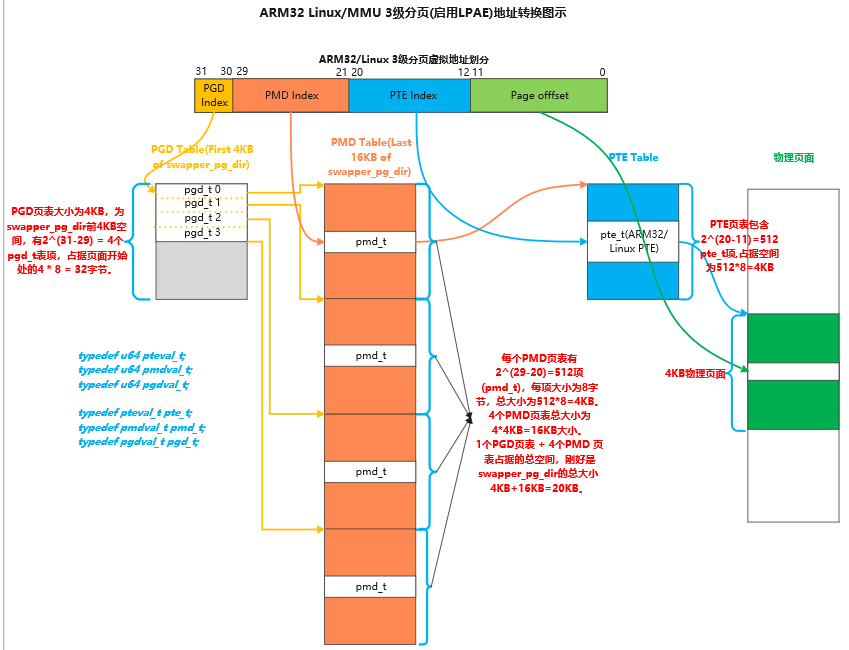
3.2.1 ARM32 3级页表(PAE使能)

上图看起有点复杂,我们简化一下,Linux 下内存的访问的过程大概是这样的:
MMU页表
虚拟地址 --------> 物理地址
3.2.2 生成 coredump
每当发生内存访问时,如果从虚拟地址到物理地址的转换路径中,不管是哪级页表没有就绪,ARM32系统都会产生缺页中断,因此我们分析的起点就是缺页中断的入口。先看看中断向量表:
@ arch/arm/kernel/entry-armv.S
vector_stub dabt, ABT_MODE, 8
.long __dabt_usr @ 0 (USR_26 / USR_32)
.long __dabt_invalid @ 1 (FIQ_26 / FIQ_32)
.long __dabt_invalid @ 2 (IRQ_26 / IRQ_32)
.long __dabt_svc @ 3 (SVC_26 / SVC_32)
.long __dabt_invalid @ 4
.long __dabt_invalid @ 5
.long __dabt_invalid @ 6
.long __dabt_invalid @ 7
.long __dabt_invalid @ 8
.long __dabt_invalid @ 9
.long __dabt_invalid @ a
.long __dabt_invalid @ b
.long __dabt_invalid @ c
.long __dabt_invalid @ d
.long __dabt_invalid @ e
.long __dabt_invalid @ f
.globl vector_fiq
/* 各个CPU模式下的中断向量表指针 */
.section .vectors, "ax", %progbits
.L__vectors_start:
W(b) vector_rst
W(b) vector_und
W(ldr) pc, .L__vectors_start + 0x1000
W(b) vector_pabt
W(b) vector_dabt /* DataAbort模式的中断向量表指针 */
W(b) vector_addrexcptn
W(b) vector_irq
W(b) vector_fiq
/* 缺页(DataAbort)中断可产生于[SVC、用户]两种模式下 */
__dabt_usr: /* 用户模式缺页中断 */
...
dabt_helper // bl CPU_DABORT_HANDLER -> bl v7_early_abort
...
.align 5
__dabt_svc: /* SVC模式缺页中断 */
...
dabt_helper // bl CPU_DABORT_HANDLER -> bl v7_early_abort
...
@ arch/arm/mm/abort-ev7.S
.align 5
ENTRY(v7_early_abort)
mrc p15, 0, r1, c5, c0, 0 @ get FSR
mrc p15, 0, r0, c6, c0, 0 @ get FAR
uaccess_disable ip @ disable userspace access
...
b do_DataAbort
ENDPROC(v7_early_abort)
/*
* 以3级页表举例。
* arch/arm/mm/fsr-3level.c
*/
static struct fsr_info fsr_info[] = {
...
/* 缺页中断处理接口 */
{ do_translation_fault, SIGSEGV, SEGV_MAPERR, "level 1 translation fault" }, /* 1级页目录转换接口 */
{ do_translation_fault, SIGSEGV, SEGV_MAPERR, "level 2 translation fault" }, /* 2级页目录转换接口 */
{ do_page_fault, SIGSEGV, SEGV_MAPERR, "level 3 translation fault" }, /* 3级页表项转换接口 */
...
};
/*
* arch/arm/mm/fault.c
*/
asmlinkage void __exception
do_DataAbort(unsigned long addr, unsigned int fsr, struct pt_regs *regs)
{
const struct fsr_info *inf = fsr_info + fsr_fs(fsr);
struct siginfo info;
/* 调用具体类型缺页中断的入口: do_translation_fault() 或 do_page_fault() */
if (!inf->fn(addr, fsr & ~FSR_LNX_PF, regs))
return;
...
}
如果第 1,2 级别页表导致的缺页中断,会进入 do_translation_fault() :
static int __kprobes
do_translation_fault(unsigned long addr, unsigned int fsr,
struct pt_regs *regs)
{
if (addr < TASK_SIZE) /* 用户空间地址 */
return do_page_fault(addr, fsr, regs);
...
}
第3级页表导致的缺页中断,进入 do_page_fault() ,这和第1,2级页表导致缺页中断的情形殊途同归。来看 do_page_fault() :
static int __kprobes
do_page_fault(unsigned long addr, unsigned int fsr, struct pt_regs *regs)
{
struct task_struct *tsk;
...
unsigned int flags = FAULT_FLAG_ALLOW_RETRY | FAULT_FLAG_KILLABLE;
...
tsk = current;
...
fault = __do_page_fault(mm, addr, fsr, flags, tsk);
...
}
static int __kprobes
__do_page_fault(struct mm_struct *mm, unsigned long addr, unsigned int fsr,
unsigned int flags, struct task_struct *tsk)
{
/*
* 查看addr是否存在对应的 vma ?
* 如果没有的话,意味着非法地址访问.
*/
vma = find_vma(mm, addr);
fault = VM_FAULT_BADMAP;
if (unlikely(!vma))
goto out;
...
out:
return fault;
}
从 __do_page_fault() 返回 do_page_fault() :
static int __kprobes
do_page_fault(unsigned long addr, unsigned int fsr, struct pt_regs *regs)
{
struct task_struct *tsk;
...
unsigned int flags = FAULT_FLAG_ALLOW_RETRY | FAULT_FLAG_KILLABLE;
...
tsk = current;
...
fault = __do_page_fault(mm, addr, fsr, flags, tsk);
...
if (!(fault & VM_FAULT_ERROR) && flags & FAULT_FLAG_ALLOW_RETRY) {
if (fault & VM_FAULT_MAJOR) {
tsk->maj_flt++;
...
} else {
tsk->min_flt++;
...
}
...
}
...
if (fault & VM_FAULT_SIGBUS) {
...
} else { /* 测试代码场景走这里 */
/*
* Something tried to access memory that
* isn't in our memory map..
*/
sig = SIGSEGV;
code = fault == VM_FAULT_BADACCESS ?
SEGV_ACCERR : SEGV_MAPERR;
}
__do_user_fault(tsk, addr, fsr, sig, code, regs);
return 0;
...
}
static void
__do_user_fault(struct task_struct *tsk, unsigned long addr,
unsigned int fsr, unsigned int sig, int code,
struct pt_regs *regs)
{
struct siginfo si;
...
/*
* 如果配置 CONFIG_DEBUG_USER 开启,内核导出程序出错时的上下文:
* 栈记录,寄存器信息等。
* 配置 CONFIG_DEBUG_USER 默认关闭。
*/
#ifdef CONFIG_DEBUG_USER
if (((user_debug & UDBG_SEGV) && (sig == SIGSEGV)) ||
((user_debug & UDBG_BUS) && (sig == SIGBUS))) {
printk(KERN_DEBUG "%s: unhandled page fault (%d) at 0x%08lx, code 0x%03x\n",
tsk->comm, sig, addr, fsr);
show_pte(tsk->mm, addr);
show_regs(regs);
}
#endif
tsk->thread.address = addr;
tsk->thread.error_code = fsr;
tsk->thread.trap_no = 14;
si.si_signo = sig;
si.si_errno = 0;
si.si_code = code;
si.si_addr = (void __user *)addr;
force_sig_info(sig, &si, tsk); /* 给出错进程发送 SIGSEGV 信号 */
}
出错进程处理 SIGSEGV 信号:
asmlinkage int
do_work_pending(struct pt_regs *regs, unsigned int thread_flags, int syscall)
{
...
do {
if (likely(thread_flags & _TIF_NEED_RESCHED)) {
...
} else {
if (unlikely(!user_mode(regs)))
return 0;
if (thread_flags & _TIF_SIGPENDING) {
int restart = do_signal(regs, syscall); /* 信号处理 */
...
} else if (thread_flags & _TIF_UPROBE) {
...
} else {
...
}
}
...
} while (thread_flags & _TIF_WORK_MASK);
return 0;
}
static int do_signal(struct pt_regs *regs, int syscall)
{
...
if (get_signal(&ksig)) {
...
} else {
...
}
return 0;
}
int get_signal(struct ksignal *ksig)
{
...
for (;;) {
...
signr = dequeue_synchronous_signal(&ksig->info);
if (!signr)
signr = dequeue_signal(current, ¤t->blocked, &ksig->info);
if (!signr)
break; /* will return 0 */
...
if (ka->sa.sa_handler != SIG_DFL) {
/* Run the handler. */
ksig->ka = *ka;
if (ka->sa.sa_flags & SA_ONESHOT)
ka->sa.sa_handler = SIG_DFL;
break; /* will return non-zero "signr" value */
}
...
}
fatal:
if (sig_kernel_coredump(signr)) {
if (print_fatal_signals)
print_fatal_signal(ksig->info.si_signo);
...
/*
* 生成产生 coredump 文件。
* 内核需要开启 CONFIG_COREDUMP 配置(内核默认开启该配置),才有可能生成
* coredump 文件。最终是否生成 coredump 文件,与用户空间的配置也有关系。
*/
do_coredump(&ksig->info);
}
...
}
4. 调试 coredump 问题
产生的 coredump 文件,可用 gdb 进行调试 。即使内核开启了 CONFIG_COREDUMP 配置,用户空间默认情形下也不会生成 coredump 文件,需要进行显式的配置。用户空间 coredump 相关配置可参考 Linux: ubuntu coredump 配置 。
5. 后记
本文涉及到信号处理,更多信号处理细节可参考 Linux信号处理简析 。本文没有对程序的 coredump 细节进行展开,它有点复杂,留待后续有机会再进行述说。

浙公网安备 33010602011771号